1 说下 Activity 的生命周期
为了巩固所学知识点,为自己找工作做准备,一是为了能分享给更多的人,所以从已经拿了6家 offer 的小姐姐 www.jianshu.com/u/203b606b9… 博客里抓来了这些面试题目赶紧复(预)习一下。
首先说下 Activity 生命周期的回掉方法
//创建Activity
public void onCreate(Bundle savedInstanceState) {
super.onCreate(savedInstanceState);
}
//Activity快要变成可见的
@Override
protected void onStart() {
super.onStart();
}
//Activity变成可见的,处于运行状态
@Override
protected void onResume() {
super.onResume();
}
//其他Activity获得用户焦点,(Activity快要暂停了)
@Override
protected void onPause() {
super.onPause();
}
//Activity不再可见,处于停止状态
@Override
protected void onStop() {
super.onStop();
}
//Activity快要被销毁了
@Override
protected void onDestroy() {
super.onDestroy();
}
相信很多小伙伴对这些方法都比较熟悉,只是如果问的再详细一点呢?更详细一点呢?你还会比较熟悉吗?我的答案是不熟悉,相信很多小伙伴都有感觉,忘记的时候直接去查不就好了,但是面试官可不管啊童鞋们。面试大佬们一看这都不会,回去等通知吧。。。
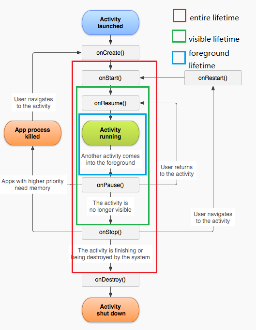
这里我们可以看到 Activity 生命周期中的三个嵌套循环:(什么,三个,我怎么只看到一个,,,)
一:Activity 的 全部生命周期 发生在调用 onCreate() 和 调用 onDestory() 之间。在 onCreate() 方法中执行全局状态的建立(例如定义布局),在 onDestroy() 方法中释放所有保存的资源。
二:Activity 的 可见生命周期 发生在调用 onStart() 和 onStop() 之间。在这个期间,用户能在屏幕上看见 Activity,和它进行交互。系统在 Activity 的完整寿命中可能多次调用 onStart() 和 onStop(), 正如 Activity 交替地对用户可见或隐藏。
三:Activity 的 前台生命期 发生在调用 onResume() 和 onPause() 之间。在这期间,Activity 在屏幕上所有其他 Activity 的前面,有用户输入焦点。一个 Activity 能频繁的在前台进入和出去之间转变。
看下图(其实估计很多同学都看过,看烂了,没办法,图片虐我千百遍,我待图片如初恋)

我们书写两个 Activity,只有简单的显示功能
public class MainActivity extends AppCompatActivity {
private Button btn_Second;
private static final String TAG = "ActivityTest";
@Override
protected void onCreate(Bundle savedInstanceState) {
super.onCreate(savedInstanceState);
setContentView(R.layout.activity_main);
Log.d(TAG, "MainActivity onCreate");
btn_Second = findViewById(R.id.btn_second);
btn_Second.setOnClickListener(new View.OnClickListener() {
@Override
public void onClick(View v) {
Intent intent = new Intent(MainActivity.this, SecondActivity.class);
startActivity(intent);
}
});
}
@Override
protected void onStart() {
Log.d(TAG, "MainActivity onStart");
super.onStart();
}
@Override
protected void onResume() {
Log.d(TAG, "MainActivity onResume");
super.onResume();
}
@Override
protected void onPause() {
Log.d(TAG, "MainActivity onPause");
super.onPause();
}
@Override
protected void onStop() {
Log.d(TAG, "MainActivity onStop");
super.onStop();
}
@Override
protected void onDestroy() {
Log.d(TAG, "MainActivity onDestroy");
super.onDestroy();
}
}
SecondActivity
public class SecondActivity extends AppCompatActivity {
private static final String TAG = "SecondActivity";
@Override
protected void onCreate(@Nullable Bundle savedInstanceState) {
super.onCreate(savedInstanceState);
setContentView(R.layout.activity_second);
Log.d(TAG, "SecondActivity onCreate");
}
@Override
protected void onStart() {
Log.d(TAG, "MainActivity onStart");
super.onStart();
}
@Override
protected void onResume() {
Log.d(TAG, "MainActivity onResume");
super.onResume();
}
@Override
protected void onPause() {
Log.d(TAG, "MainActivity onPause");
super.onPause();
}
@Override
protected void onStop() {
Log.d(TAG, "MainActivity onStop");
super.onStop();
}
@Override
protected void onDestroy() {
Log.d(TAG, "MainActivity onDestroy");
super.onDestroy();
}
}
1 运行后的打印结果

点击按钮之后的截图

大家可以看到,生命周期的执行顺序,首先调用 MainActivity 的 pause 方法,之后是 SecondActivity 的正常创建显示,和上一个图顺序相同。等 SecondActivity 完全显示之后,会调用 MainActivity 的 stop 方法,表示该 Activity 停止活动。 ps:这是正常的活动跳转调用。
那如果不正常呢?
2 比如点击弹出的不是一个 Activity,二是一个 dialog。把 theme 改成这样:

运行结果是这样:

可以发现此时 MainActivity 完全可见,所以此时的执行周期是怎样的呢?

点击跳转之后只是执行了 MainActivity 方法,而没有执行 onStop 方法。记住,划重点啊朋友们。
3 若将SecondActivity改为不是Dialog,把上图中的 theme 这一行删掉即可。再点击跳转按钮: 依次调用了它的回调方法: onPause()->onStop()
4 当 Activity 处于运行状态的时候点击返回按钮,

点击返回按钮,Activity由运行状态变为死亡状态,依次调用它的回调方法:onPause() -> onStop() -> onDestroy()
5 当 Activity 处于运行状态的时候,点击 home 键直接返回桌面

Activity由运行状态变为停止状态,依次调用它的回调方法:onPause()->onStop()
6:Activity处于运行状态,旋转屏幕:

可以看出,旋转屏幕是一个销毁Activity然后重新创建Activity的过程。运行->暂停->停止->死亡->运行依次调用回调方法: onPause() -> onStop -> onDestroy() -> onCreate() -> onStart() -> onResume()
- Activity处于运行状态,手机此时锁屏。
手机锁屏,此时由于Activity不可见,会进入停止状态。依次调用回调方法:onPause()->onStop()
8.当应用正在运行时,手机锁屏,然后解锁回到应用界面。应用从停止状态恢复到运行状态。依次调用回调方法:onRestart() -> onStart() -> onResume();注意此时是 onRestart 方法
看看我们这篇文章解决了几个问题?
Q:说下Activity的生命周期?
Q:onStart()和onResume()/onPause()和onStop()的区别?
Q:Activity A启动另一个Activity B会回调哪些方法?如果Activity B是完全透明呢?如果启动的是一个Dialog呢?
Activity1启动的时候 Activity1(onCreate)--->Activity1(onStart)--->Activity1(onResume) Activity1跳转到Activity2的时候(2完全覆盖了1) Activity1 (onPause)---> Activity1(onStop) Activity2(onCreate)--->Activity2(onStart)--->Activity2(onResume) 特殊: 如果2是透明的窗体或者对话框样式的主题,那么1就不会调用onStop方法; 如果1已经存在该Activity的栈中,则不会调用onCreate方法。
呐,我在最后列出了问题,也给出了总结和补充,欢迎小伙伴们留言。
愿我们成为真实的自己。