从Android到React Native开发(四、打包流程解析和发布为Maven库)

134 阅读6分钟
原文链接: click.aliyun.com

1、从Android到React Native开发(一、入门)

2、从Android到React Native开发(二、通信与模块实现)

3、从Android到React Native开发(三、自定义原生控件支持)

 作为失踪人口,本篇是对前三篇React Native文章的番外补充,主要实现把React Native项目,打包为完整aar库发布到maven,提供库支持的功能,算是小众化的需求吧,不过通过本篇你可以了解:

  • React Native的资源的打包流程。
  • React Native原生依赖结构。
  • 本地多aar文件的合并实现。
  • 进一步的Gradle脚本理解。
  • 如何发布一个React Native的Maven库。

OK,Let't do it (-_^)。

 通过前几篇,你已经对React Native的项目结构、通信交互方式有了一定了解,不了解也没关系((⊙_⊙)?), 我们知道,发布一个maven库,首先你要先有一个lib模块。

 你需要在项目的android目录下,即app这个module的同级目录下,创建一个Android Library的 module:rn-library 。(当然你也可以修改 app下的 apply plugin: "com.android.application"apply plugin: 'com.android.library' ,再屏蔽applicationId)。

一、引用

 使用过React Native的应该知道,依赖的库都是通过npm install安装,安装后的所有源码存在于node_modules文件夹中,如果依赖的库需要原生代码的支持,需要通过react-native link 实现原生代码模块的引用注册。

 而手动针对Android添加过link的应该熟悉,react-native link 实际上是通过脚本,在 setting.gradle 文件中引入模块在node_modules原生路径,然后在 app 的module的build.gradle中,通过compile project(':react-native-fs')引用模块,最后在ApplicationgetPackages()方法添加模块注册。所以这里我们明确了一点,项目引用的原生模块都是通过本地project module的引用。(这很重要( ̄へ ̄))

setting.gradle

//在setting中指定模块的位置
include ':react-native-fs'
project(':react-native-fs').projectDir = new File(rootProject.projectDir, '../node_modules/react-native-fs/android')

二、创建

 看过系列篇章二的应该知道,React Native项目其实是通过ReactInstanceManager,实现对js的bundle文件加载的。所以要呈现一个React Native页面,我们可以通过ReactInstanceManager,在任意自定义Activity或者Fragment中,实现页面的显示渲染(当然你也可以直接继承ReactActivity)。这里只列关键点点代码,即ReactInstanceManager的创建和加载,如下发代码(更多可见篇章二):

 mReactInstanceManager = ReactInstanceManager.builder()
         //设置加载文件,这里从assets中加载打包好的js bundle
         .setBundleAssetName("index.android.bundle")
         //异常输出
         .setNativeModuleCallExceptionHandler(new NativeModuleCallExceptionHandler() {
             @Override
             public void handleException(Exception e) {
                 e.printStackTrace();
             }
         })
         //增加主模块注册,必须
         .addPackage(new MainReactPackage())
         //增加使用你的第三方模块注册
         .addPackage(new RNFSPackage())
         //通Application中指定的getJSMainModuleName
         .setJSMainModulePath("index")
         //是否支持开发者模式
         .setUseDeveloperSupport(false)
         //初始化生命周期
         .setInitialLifecycleState(LifecycleState.RESUMED)
         //设置Application
         .setApplication(getActivity().getApplication())
         .build();
        //js代码中注册的的Component名字 AppRegistry.registerComponent('AppModule', () => App);
        String moduleName = "AppModule";
        //通过页面中已经声明好ReactRootView,启动
        mReactRootView.startReactApplication(mReactInstanceManager, moduleName, null);

1、bundle文件

 从上方代码可以看出,我们直接加载 assets 目录下的bundle文件index.android.bundle当然你可以从本地或者网络加载jsbundle文件也是可以),它的生成和拷贝是通过react-native目录下的react.gradle脚本实现的。这个脚本会读取一些配置路径,然后执行命令行打包和拷贝需要的资源,所以和app的build.gradle文件一样,在rn-library的build.gradle文件顶部增加引入即可,打包后,默认生成的bundle文为即为index.android.bundle文件.。

//引入react脚本
apply from: "../../node_modules/react-native/react.gradle"

2、资源文件

 这里有一个需要额外关注的点:根据node_nodules/react-native/local-cli/bundle/目录下的assetPathUtils.js文件中,getAndroidResourceIdentifier方法的源码可知,js文件中引用本地的静态资源文件,如果存在多级目录,是会被Encode处理的,其中/会被替换为_,数字会被屏蔽,assets_会被屏蔽。

function getAndroidResourceIdentifier(asset: PackagerAsset) {
  var folderPath = getBasePath(asset);
  return (folderPath + '/' + asset.name)
    .toLowerCase()
    .replace(/\//g, '_')           // Encode folder structure in file name
    .replace(/([^a-z0-9_])/g, '')  // Remove illegal chars
    .replace(/^assets_/, '');      // Remove "assets_" prefix
}

 所以,比如放在React Native项目根目录下的img/pic/logo.png的资源,其实编译时,会被重命名后,拷贝merged到对应的是drawable目录下,比如drawable-xxhdpi下的img_pic_logo.png。这一切都是由react native中的脚本执行的。不过默认情况下,生成拷贝的bundle文件和resources资源路径,是无法被打包到aar中的。所以如下代码所示,我们需要配置生成的资源自动添加到aar文件中。

//默认路径
//jsBundleDirRelease: "$buildDir/intermediates/assets/release
//resourcesDirRelease: "$buildDir/intermediates/res/merged/release

//修改为
project.ext.react = [
   jsBundleDirRelease: "$buildDir/intermediates/bundles/release/assets",
   resourcesDirRelease: "$buildDir/intermediates/bundles/release/res",
]

三、打包

 上面说过:React Native项目引用的原生模块,都是通过本地project module的引用。那么默认的maven发布方式,只会发布指定module的aar文件,对于引用的其他module模块,这些dependencies列在了与aar文件同目录的.pom文件中,并不会打包仅aar,而明显React Native的这些第三方支持包,并不是Maven库。

 这时候,就需要通过gradle脚本,手动对依赖的module模块,实现aar文件内容的合并。aar文件本身和Apk一样,其实是一个zip压缩文件,其中包含文件如下所示:

/**主要文件**/
classes.jar
R.txt 
AndroidManifest.xml
res/

/**其他文件**/
proguard.txt
libs/
jni/
···

 这里所谓的合并,就是就是将所有需要的aar文件内容,拷贝到一起,然后合并一个aar。当然,如何合并,合并的时机这些都是需要处理的点。而这时候, android-fat-aar 脚本,刚好满足的我们的需求。通过引入apply from: 'fat-aar.gradle' 的脚本,对需要合并模块引用修改为 embedded project(':react-native-fs') 依赖即可:

dependencies {
    embedded project(':react-native-fs')
    compile fileTree(dir: "libs", include: ["*.jar"])
    compile "com.android.support:appcompat-v7:23.0.1"
    embedded "com.facebook.react:react-native:+"  // From node_modules
}

 从脚本代码中可以知道,这里的embedded实际上是一个configuration类,而这个configurations对应的是一个 ConfigurationContainer,ConfigurationContainer包含有dependencies,如下代码所示,最终还是使用compile引用,但是这个过程中,我们通过embedded统计到哪些包需要合并发布。

configurations { 
    embedded  
}
dependencies {
    compile configurations.embedded
}

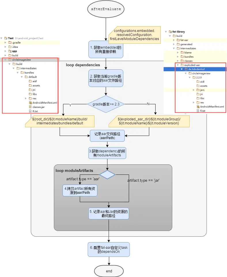
 因此我们可以根据build目录下的一些文件,动态的embedded的module进行文件拷贝和合并,如$build_dir/intermediates/exploded-aar目录下,对每个需要合并的module的res文件夹、libs文件夹、jars文件夹、assets文件夹等的拷贝。合并aar的流程如下图所示,有兴趣的可以深入了解: fat-aar-implementation-analysis

图片来自http://www.huahuaxie.com/fat-aar-implementation-analysis

 最后我们可以先在rn-library执行../gradlew assembleRelease,让react脚本生成我们需要的资源文件,然后再引用publish.gradle发布aar到maven即可。

四、最后

 如何,最终实现过程其实并不复杂,总结起来:

  • 创建一个android.library
  • 添加本地dependencies依赖
  • apply react.gradle 、 fat-aar.gradle、publish.gradle
  • 在library通过../gradlew assembleRelease打包,然后通过maven-publish执行publish上传。
Over(~ ̄▽ ̄)~

资源推荐:

哦嘞嘞