还在用BlockingQueue?读这篇文章,了解下Disruptor吧

2,075 阅读19分钟
原文链接: mp.weixin.qq.com

1.何为队列

听到队列相信大家对其并不陌生,在我们现实生活中队列随处可见,去超市结账,你会看见大家都会一排排的站得好好的,等待结账,为什么要站得一排排的,你想象一下大家都没有素质,一窝蜂的上去结账,不仅让这个超市崩溃,还会容易造成各种踩踏事件,当然这些事其实在我们现实中也是会经常发生。

当然在计算机世界中,队列是属于一种数据结构,队列采用的FIFO(first in firstout),新元素(等待进入队列的元素)总是被插入到尾部,而读取的时候总是从头部开始读取。在计算中队列一般用来做排队(如线程池的等待排队,锁的等待排队),用来做解耦(生产者消费者模式),异步等等。

2.jdk中的队列

在jdk中的队列都实现了java.util.Queue接口,在队列中又分为两类,一类是线程不安全的,ArrayDeque,LinkedList等等,还有一类都在java.util.concurrent包下属于线程安全,而在我们真实的环境中,我们的机器都是属于多线程,当多线程对同一个队列进行排队操作的时候,如果使用线程不安全会出现,覆盖数据,数据丢失等无法预测的事情,所以我们这个时候只能选择线程安全的队列。在jdk中提供的线程安全的队列下面简单列举部分队列:

队列名字 是否加锁 数据结构 关键技术点 是否有锁 是否有界
ArrayBlockingQueue 数组array ReentrantLock 有锁 有界
LinkedBlockingQueue 链表 ReentrantLock 有锁 有界
LinkedTransferQueue 链表 CAS 无锁 无界
DelayQueue 堆Heap CAS 无锁 无界

我们可以看见,我们无锁的队列是无界的,有锁的队列是有界的,这里就会涉及到一个问题,我们在真正的线上环境中,无界的队列,对我们系统的影响比较大,有可能会导致我们内存直接溢出,所以我们首先得排除无界队列,当然并不是无界队列就没用了,只是在某些场景下得排除。其次还剩下ArrayBlockingQueue,LinkedBlockingQueue两个队列,他们两个都是用ReentrantLock控制的线程安全,他们两个的区别一个是数组,一个是链表,在队列中,一般获取这个队列元素之后紧接着会获取下一个元素,或者一次获取多个队列元素都有可能,而数组在内存中地址是连续的,在操作系统中会有缓存的优化(下面也会介绍缓存行),所以访问的速度会略胜一筹,我们也会尽量去选择ArrayBlockingQueue。而事实证明在很多第三方的框架中,比如早期的log4j异步,都是选择的ArrayBlockingQueue。

当然ArrayBlockingQueue,也有自己的弊端,就是性能比较低,为什么jdk会增加一些无锁的队列,其实就是为了增加性能,很苦恼,又需要无锁,又需要有界,这个时候恐怕会忍不住说一句你咋不上天呢?但是还真有人上天了。

3.Disruptor

Disruptor就是上面说的那个天,Disruptor是英国外汇交易公司LMAX开发的一个高性能队列,并且是一个开源的并发框架,并获得2011Duke’s程序框架创新奖。能够在无锁的情况下实现网络的Queue并发操作,基于Disruptor开发的系统单线程能支撑每秒600万订单。目前,包括Apache Storm、Camel、Log4j2等等知名的框架都在内部集成了Disruptor用来替代jdk的队列,以此来获得高性能。

3.1为什么这么牛逼?

上面已经把Disruptor吹出了花了,你肯定会产生疑问,他真的能有这么牛逼吗,我的回答是当然的,在Disruptor中有三大杀器:

  • CAS

  • 消除伪共享

  • RingBuffer 有了这三大杀器,Disruptor才变得如此牛逼。

3.1.1锁和CAS

我们ArrayBlockingQueue为什么会被抛弃的一点,就是因为用了重量级lock锁,在我们加锁过程中我们会把锁挂起,解锁后,又会把线程恢复,这一过程会有一定的开销,并且我们一旦没有获取锁,这个线程就只能一直等待,这个线程什么事也不能做。

CAS(compare and swap),顾名思义先比较在交换,一般是比较是否是老的值,如果是的进行交换设置,大家熟悉乐观锁的人都知道CAS可以用来实现乐观锁,CAS中没有线程的上下文切换,减少了不必要的开销。 这里使用JMH,用两个线程,每次1一次调用,在我本机上进行测试,代码如下:

  1. @BenchmarkMode({Mode.SampleTime})

  2. @OutputTimeUnit(TimeUnit.MILLISECONDS)

  3. @Warmup(iterations=3, time = 5, timeUnit = TimeUnit.MILLISECONDS)

  4. @Measurement(iterations=1,batchSize = 100000000)

  5. @Threads(2)

  6. @Fork(1)

  7. @State(Scope.Benchmark)

  8. public class Myclass {

  9.    Lock lock = new ReentrantLock();

  10.    long i = 0;

  11.    AtomicLong atomicLong = new AtomicLong(0);

  12.    @Benchmark

  13.    public void measureLock() {

  14.        lock.lock();

  15.        i++;

  16.        lock.unlock();

  17.    }

  18.    @Benchmark

  19.    public void measureCAS() {

  20.        atomicLong.incrementAndGet();

  21.    }

  22.    @Benchmark

  23.    public void measureNoLock() {

  24.        i++;

  25.    }

  26. }

测试出来结果如下:

测试项目 测试结果
Lock 26000ms
CAS 4840ms
无锁 197ms

可以看见Lock是五位数,CAS是四位数,无锁更小是三位数。 由此我们可以知道Lock>CAS>无锁。

而我们的Disruptor中使用的就是CAS,他利用CAS进行队列中的一些下标设置,减少了锁的冲突,提高了性能。

另外对于jdk中其他的无锁队列也是使用CAS,原子类也是使用CAS。

3.1.2伪共享

谈到了伪共享就不得不说计算机CPU缓存,缓存大小是CPU的重要指标之一,而且缓存的结构和大小对CPU速度的影响非常大,CPU内缓存的运行频率极高,一般是和处理器同频运作,工作效率远远大于系统内存和硬盘。实际工作时,CPU往往需要重复读取同样的数据块,而缓存容量的增大,可以大幅度提升CPU内部读取数据的命中率,而不用再到内存或者硬盘上寻找,以此提高系统性能。但是从CPU芯片面积和成本的因素来考虑,缓存都很小。

CPU缓存可以分为一级缓存,二级缓存,如今主流CPU还有三级缓存,甚至有些CPU还有四级缓存。每一级缓存中所储存的全部数据都是下一级缓存的一部分,这三种缓存的技术难度和制造成本是相对递减的,所以其容量也是相对递增的。

为什么CPU会有L1、L2、L3这样的缓存设计?主要是因为现在的处理器太快了,而从内存中读取数据实在太慢(一个是因为内存本身速度不够,另一个是因为它离CPU太远了,总的来说需要让CPU等待几十甚至几百个时钟周期),这个时候为了保证CPU的速度,就需要延迟更小速度更快的内存提供帮助,而这就是缓存。对这个感兴趣可以把电脑CPU拆下来,自己把玩一下。

每一次你听见intel发布新的cpu什么,比如i7-7700k,8700k,都会对cpu缓存大小进行优化,感兴趣可以自行下来搜索,这些的发布会或者发布文章。

header 1 header 2
row 1 col 1 row 1 col 2
row 2 col 1 row 2 col 2

Martin和Mike的 QConpresentation演讲中给出了一些每个缓存时间:

从CPU到 大约需要的CPU周期 大约需要的时间
主存 约60-80纳秒
QPI 总线传输(between sockets, not drawn) 约20ns
L3 cache 约40-45 cycles 约15ns
L2 cache 约10 cycles 约3ns
L1 cache 约3-4 cycles 约1ns
寄存器 1 cycle

缓存行

在cpu的多级缓存中,并不是以独立的项来保存的,而是类似一种pageCahe的一种策略,以缓存行来保存,而缓存行的大小通常是64字节,在Java中Long是8个字节,所以可以存储8个Long,举个例子,你访问一个long的变量的时候,他会把帮助再加载7个,我们上面说为什么选择数组不选择链表,也就是这个原因,在数组中可以依靠缓冲行得到很快的访问。 

缓存行是万能的吗?NO,因为他依然带来了一个缺点,我在这里举个例子说明这个缺点,可以想象有个数组队列,ArrayQueue,他的数据结构如下:

  1. class ArrayQueue{

  2.    long maxSize;

  3.    long currentIndex;

  4. }

对于maxSize是我们一开始就定义好的,数组的大小,对于currentIndex,是标志我们当前队列的位置,这个变化比较快,可以想象你访问maxSize的时候,是不是把currentIndex也加载进来了,这个时候,其他线程更新currentIndex,就会把cpu中的缓存行置位无效,请注意这是CPU规定的,他并不是只吧currentIndex置位无效,如果此时又继续访问maxSize他依然得继续从内存中读取,但是MaxSize却是我们一开始定义好的,我们应该访问缓存即可,但是却被我们经常改变的currentIndex所影响。

Padding的魔法

为了解决上面缓存行出现的问题,在Disruptor中采用了Padding的方式,

  1. class LhsPadding

  2. {

  3.    protected long p1, p2, p3, p4, p5, p6, p7;

  4. }

  5. class Value extends LhsPadding

  6. {

  7.    protected volatile long value;

  8. }

  9. class RhsPadding extends Value

  10. {

  11.    protected long p9, p10, p11, p12, p13, p14, p15;

  12. }

其中的Value就被其他一些无用的long变量给填充了。这样你修改Value的时候,就不会影响到其他变量的缓存行。

最后顺便一提,在jdk8中提供了@Contended的注解,当然一般来说只允许Jdk中内部,如果你自己使用那就得配置Jvm参数 -RestricContentended = fase,将限制这个注解置位取消。很多文章分析了ConcurrentHashMap,但是都把这个注解给忽略掉了,在ConcurrentHashMap中就使用了这个注解,在ConcurrentHashMap每个桶都是单独的用计数器去做计算,而这个计数器由于时刻都在变化,所以被用这个注解进行填充缓存行优化,以此来增加性能。

3.1.3RingBuffer

在Disruptor中采用了数组的方式保存了我们的数据,上面我们也介绍了采用数组保存我们访问时很好的利用缓存,但是在Disruptor中进一步选择采用了环形数组进行保存数据,也就是RingBuffer。在这里先说明一下环形数组并不是真正的环形数组,在RingBuffer中是采用取余的方式进行访问的,比如数组大小为 10,0访问的是数组下标为0这个位置,其实10,20等访问的也是数组的下标为0的这个位置。

实际上,在这些框架中取余并不是使用%运算,都是使用的&与运算,这就要求你设置的大小一般是2的N次方也就是,10,100,1000等等,这样减去1的话就是,1,11,111,就能很好的使用index & (size -1),这样利用位运算就增加了访问速度。 如果在Disruptor中你不用2的N次方进行大小设置,他会抛出buffersize必须为2的N次方异常。

当然其不仅解决了数组快速访问的问题,也解决了不需要再次分配内存的问题,减少了垃圾回收,因为我们0,10,20等都是执行的同一片内存区域,这样就不需要再次分配内存,频繁的被JVM垃圾回收器回收。

自此三大杀器已经说完了,有了这三大杀器为Disruptor如此高性能垫定了基础。接下来还会在讲解如何使用Disruptor和Disruptor的具体的工作原理。

3.2Disruptor怎么使用

下面举了一个简单的例子:

  1. ublic static void main(String[] args) throws Exception {

  2.        // 队列中的元素

  3.        class Element {

  4.            @Contended

  5.            private String value;

  6.            public String getValue() {

  7.                return value;

  8.            }

  9.            public void setValue(String value) {

  10.                this.value = value;

  11.            }

  12.        }

  13.        // 生产者的线程工厂

  14.        ThreadFactory threadFactory = new ThreadFactory() {

  15.            int i = 0;

  16.            @Override

  17.            public Thread newThread(Runnable r) {

  18.                return new Thread(r, "simpleThread" + String.valueOf(i++));

  19.            }

  20.        };

  21.        // RingBuffer生产工厂,初始化RingBuffer的时候使用

  22.        EventFactory<Element> factory = new EventFactory<Element>() {

  23.            @Override

  24.            public Element newInstance() {

  25.                return new Element();

  26.            }

  27.        };

  28.        // 处理Event的handler

  29.        EventHandler<Element> handler = new EventHandler<Element>() {

  30.            @Override

  31.            public void onEvent(Element element, long sequence, boolean endOfBatch) throws InterruptedException {

  32.                System.out.println("Element: " + Thread.currentThread().getName() + ": " + element.getValue() + ": " + sequence);

  33. //                Thread.sleep(10000000);

  34.            }

  35.        };

  36.        // 阻塞策略

  37.        BlockingWaitStrategy strategy = new BlockingWaitStrategy();

  38.        // 指定RingBuffer的大小

  39.        int bufferSize = 8;

  40.        // 创建disruptor,采用单生产者模式

  41.        Disruptor<Element> disruptor = new Disruptor(factory, bufferSize, threadFactory, ProducerType.SINGLE, strategy);

  42.        // 设置EventHandler

  43.        disruptor.handleEventsWith(handler);

  44.        // 启动disruptor的线程

  45.        disruptor.start();

  46.        for (int i = 0; i < 10; i++) {

  47.            disruptor.publishEvent((element, sequence) -> {

  48.                System.out.println("之前的数据" + element.getValue() + "当前的sequence" + sequence);

  49.                element.setValue("我是第" + sequence + "个");

  50.            });

  51.        }

  52.    }

在Disruptor中有几个比较关键的: ThreadFactory:这是一个线程工厂,用于我们Disruptor中生产者消费的时候需要的线程。 EventFactory:事件工厂,用于产生我们队列元素的工厂,在Disruptor中,他会在初始化的时候直接填充满RingBuffer,一次到位。 EventHandler:用于处理Event的handler,这里一个EventHandler可以看做是一个消费者,但是多个EventHandler他们都是独立消费的队列。 WorkHandler:也是用于处理Event的handler,和上面区别在于,多个消费者都是共享同一个队列。 WaitStrategy:等待策略,在Disruptor中有多种策略,来决定消费者获消费时,如果没有数据采取的策略是什么?下面简单列举一下Disruptor中的部分策略

  • BlockingWaitStrategy:通过线程阻塞的方式,等待生产者唤醒,被唤醒后,再循环检查依赖的sequence是否已经消费。

  • BusySpinWaitStrategy:线程一直自旋等待,可能比较耗cpu

  • LiteBlockingWaitStrategy:线程阻塞等待生产者唤醒,与BlockingWaitStrategy相比,区别在signalNeeded.getAndSet,如果两个线程同时访问一个访问waitfor,一个访问signalAll时,可以减少lock加锁次数.

  • LiteTimeoutBlockingWaitStrategy:与LiteBlockingWaitStrategy相比,设置了阻塞时间,超过时间后抛异常。

  • YieldingWaitStrategy:尝试100次,然后Thread.yield()让出cpu

EventTranslator:实现这个接口可以将我们的其他数据结构转换为在Disruptor中流通的Event。

3.3工作原理

上面已经介绍了CAS,减少伪共享,RingBuffer三大杀器,介绍下来说一下Disruptor中生产者和消费者的整个流程。

3.3.1生产者

对于生产者来说,可以分为多生产者和单生产者,用ProducerType.Single,和ProducerType.MULTI区分,多生产者和单生产者来说多了CAS,因为单生产者由于是单线程,所以不需要保证线程安全。

在disruptor中通常用disruptor.publishEvent和disruptor.publishEvents()进行单发和群发。

在disruptor发布一个事件进入队列需要下面几个步骤:

  1. 首先获取RingBuffer中下一个在RingBuffer上可以发布的位置,这个可以分为两类:

  • 从来没有写过的位置

  • 已经被所有消费者读过,可以在写的位置。 如果没有读取到会一直尝试去读,disruptor做的很巧妙,并没有一直占据CPU,而是通过LockSuport.park(),进行了一下将线程阻塞挂起操作,为的是不让CPU一直进行这种空循环,不然其他线程都抢不到CPU时间片。 获取位置之后会进行cas进行抢占,如果是单线程就不需要。

  1. 接下来调用我们上面所介绍的EventTranslator将第一步中RingBuffer中那个位置的event交给EventTranslator进行重写。

  2. 进行发布,在disruptor还有一个额外的数组用来记录当前ringBuffer所在位置目前最新的序列号是多少,拿上面那个0,10,20举例,写到10的时候这个avliableBuffer就在对应的位置上记录目前这个是属于10,有什么用呢后面会介绍。进行发布的时候需要更新这个avliableBuffer,然后进行唤醒所有阻塞的生产者。

下面简单画一下流程,上面我们拿10举例是不对的,因为bufferSize必须要2的N次方,所以我们这里拿Buffersize=8来举例:下面介绍了当我们已经push了8个event也就是一圈的时候,接下来再push 3条消息的一些过程: 1.首先调用next(3),我们当前在7这个位置上所以接下来三条是8,9,10,取余也就是0,1,2。 2.重写0,1,2这三个内存区域的数据。 3.写avaliableBuffer。

对了不知道大家对上述流程是不是很熟悉呢,对的那就是类似我们的2PC,两阶段提交,先进行RingBuffer的位置锁定,然后在进行提交和通知消费者。具体2PC的介绍可以参照我的另外一篇文章再有人问你分布式事务,给他看这篇文章。

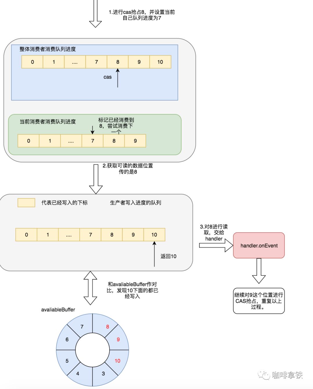
3.3.1消费者

对于消费者来说,上面介绍了分为两种,一种是多个消费者独立消费,一种是多个消费者消费同一个队列,这里介绍一下较为复杂的多个消费者消费同一个队列,能理解这个也就能理解独立消费。 在我们的disruptor.strat()方法中会启动我们的消费者线程以此来进行后台消费。在消费者中有两个队列需要我们关注,一个是所有消费者共享的进度队列,还有个是每个消费者独立消费进度队列。 1.对消费者共享队列进行下一个Next的CAS抢占,以及对自己消费进度的队列标记当前进度。 2.为自己申请可读的RingBuffer的Next位置,这里的申请不仅仅是申请到next,有可能会申请到比Next大的一个范围,阻塞策略的申请的过程如下:

  • 获取生产者对RingBuffer最新写的位置

  • 判断其是否小于我要申请读的位置

  • 如果大于则证明这个位置已经写了,返回给生产者。

  • 如果小于证明还没有写到这个位置,在阻塞策略中会进行阻塞,其会在生产者提交阶段进行唤醒。 3.对这个位置进行可读校验,因为你申请的位置可能是连续的,比如生产者目前在7,接下来申请读,如果消费者已经把8和10这个序列号的位置写进去了,但是9这个位置还没来得及写入,由于第一步会返回10,但是9其实是不能读的,所以得把位置向下收缩到8。 4.如果收缩完了之后比当前next要小,则继续循环申请。 5.交给handler.onEvent()处理

一样的我们举个例子,我们要申请next=8这个位置。 1.首先在共享队列抢占进度8,在独立队列写入进度7 2.获取8的可读的最大位置,这里根据不同的策略进行,我们选择阻塞,由于生产者生产了8,9,10,所以返回的是10,这样和后续就不需要再次和avaliableBuffer进行对比了。 3.最后交给handler进行处理。 

4.Log4j中的Disruptor

下面的图展现了Log4j使用Disruptor,ArrayBlockingQueue以及同步的Log4j吞吐量的对比,可以看见使用了Disruptor完爆了其他的,当然还有更多的框架使用了Disruptor,这里就不做介绍了。

最后

本文介绍了传统的阻塞队列的缺点,后文重点吹逼了下Disruptor,以及他这么牛逼的原因,以及具体的工作流程。

如果以后有人问你叫你设计一个高效无锁队列,需要怎么设计?相信你能从文章中总结出答案,如果对其有疑问或者想和我交流思路,可以关注我的公众号,加我好友和我一起讨论。

如果上面问题有什么疑问的话可以关注公众号,来和我一起讨论吧,关注即可免费领取海量最新java学习资料视频,以及最新面试资料。

如果大家觉得这篇文章对你有帮助,或者你有什么疑问想提供1v1免费vip服务,都可以关注我的公众号,关注即可免费领取海量最新java学习资料视频,以及最新面试资料,你的关注和转发是对我最大的支持,O(∩_∩)O: