1、概述
echo 作为PHP中的语言结构, 经常会被使用, 因此了解他的实现还是有必要的.
| 版本 | 源码地址 |
|---|---|
PHP-7.2.8 |
https://github.com/php/php-src/tree/PHP-7.2.8/ |
2、官方文档(php.net)
2.1 输出一个或多个字符串
void echo ( string $arg1 [, string $... ] )
2.2 说明
echo不是一个函数,是一个PHP的语言结构,因此不一定要使用小括号来指明参数,单引号、双引号都行.echo不表现得像一个函数,所以不能总是使用一个函数的上下文。echo输出多个字符串的时候, 不能使用小括号。echo在php.ini中启用short_open_tag时,有一个快捷用法(view层)<?= 'Hello World'; ?>echo和echo接受参数列表,并且没有返回值。
2.3 注释
Note: 因为是一个语言构造器而不是一个函数,不能被 可变函数 调用。
<?php
/**
* Tip
* 相对 echo 中拼接字符串而言,传递多个参数比较好,考虑到了 PHP 中连接运算符(“.”)的优先级。 传入多个参数,不需要圆括号保证优先级:
*/
echo "Sum: ", 1 + 2;
echo "Hello ", isset($name) ? $name : "John Doe", "!";
/** Tip
* 如果是拼接的,相对于加号和三目元算符,连接运算符(“.”)具有更高优先级。为了正确性,必须使用圆括号:
*/
echo 'Sum: ' . (1 + 2);
echo 'Hello ' . (isset($name) ? $name : 'John Doe') . '!';
3、应用
3.1 输出基本数据类型
echo 123, 'abc', [12, 34]; // 123abcArray
echo "Sum: ", 1 + 2; // Sum: 3
echo 'Sum: ' . (1 + 2); // Sum: 3
echo "Hello ", isset($name) ? $name : "John Doe", "!"; // Hello John Doe!
echo 'Hello ' . (isset($name) ? $name : 'John Doe') . '!'; // Hello John Doe!
3.2 输出对象类型
<?php
class Customer {
public function say() {
return 'Hello World';
}
}
echo (new Customer());
Catchable fatal error: Object of class Customer could not be converted to string in /usercode/file.php on line 8
输出对象时汇报以上错误, 所以如果需要输出对象, 一定要在其内部实现 __toString()。
<?php
class Customer {
public function say() {
return 'Hello World';
}
/**
* __toString() 方法用于一个类被当成字符串时应怎样回应。例如 echo $obj; 应该显示些什么。此方法必须返回一个字符串,否则将发出一条 E_RECOVERABLE_ERROR 级别的致命错误。
*/
public function __toString(){
return $this->say();
}
}
echo (new Customer()); // Hello World
3.3 输出资源类型
echo tmpfile(); // Resource id #1
4、源码
4.1 源码概述
php 是一门脚本语言, 所以所有的符号都会先经过词法解析和语法解析阶段, 这两个阶段由lex & yacc 完成。
在计算机科学里面,
lex是一个产生词法分析器的程序。Lex常常与yacc语法分析器产生程序一起使用。Lex是许多UNIX系统的标准词法分析器产生程序,而且这个工具所作的行为被详列为POSIX标准的一部分。Lex读进一个代表词法分析器规则的输入字符串流,然后输出以C语言实做的词法分析器源代码。 --维基百科
对应的文件在 Zend/zend_language_parser.y 和 Zend/zend_language_scanner.l。
4.2 字符转标记(Zend/zend_language_scanner.l)
<ST_IN_SCRIPTING>"echo" {
RETURN_TOKEN(T_ECHO);
}
ZEND引擎在读取一个PHP文件之后会先进行词法分析,就是用lex扫描,把对应的PHP字符转换成相应的标记(也叫token),比如 echo $a; 在碰到这句首先会匹配到echo,符合上面的规则,然后就返回一个 T_ECHO 标记,这个在后面的语法分析会用上,也就是在 zend_language_parser.y 文件中
4.3 语法分析(Zend/zend_language_parser.y)
# %token Token就是一个个的“词块”
%token T_ECHO "echo (T_ECHO)"
# statement T_ECHO echo_expr_list
statement:
'{' inner_statement_list '}' { ? = $2; }
| if_stmt { ? = $1; }
| alt_if_stmt { ? = $1; }
| T_WHILE '(' expr ')' while_statement
{ ? = zend_ast_create(ZEND_AST_WHILE, $3, $5); }
| T_DO statement T_WHILE '(' expr ')' ';'
{ ? = zend_ast_create(ZEND_AST_DO_WHILE, $2, $5); }
| T_FOR '(' for_exprs ';' for_exprs ';' for_exprs ')' for_statement
{ ? = zend_ast_create(ZEND_AST_FOR, $3, $5, $7, $9); }
| T_SWITCH '(' expr ')' switch_case_list
{ ? = zend_ast_create(ZEND_AST_SWITCH, $3, $5); }
| T_BREAK optional_expr ';' { ? = zend_ast_create(ZEND_AST_BREAK, $2); }
| T_CONTINUE optional_expr ';' { ? = zend_ast_create(ZEND_AST_CONTINUE, $2); }
| T_RETURN optional_expr ';' { ? = zend_ast_create(ZEND_AST_RETURN, $2); }
| T_GLOBAL global_var_list ';' { ? = $2; }
| T_STATIC static_var_list ';' { ? = $2; }
| T_ECHO echo_expr_list ';' { ? = $2; }
| T_INLINE_HTML { ? = zend_ast_create(ZEND_AST_ECHO, $1); }
| expr ';' { ? = $1; }
| T_UNSET '(' unset_variables ')' ';' { ? = $3; }
| T_FOREACH '(' expr T_AS foreach_variable ')' foreach_statement
{ ? = zend_ast_create(ZEND_AST_FOREACH, $3, $5, NULL, $7); }
| T_FOREACH '(' expr T_AS foreach_variable T_DOUBLE_ARROW foreach_variable ')'
foreach_statement
{ ? = zend_ast_create(ZEND_AST_FOREACH, $3, $7, $5, $9); }
| T_DECLARE '(' const_list ')'
{ zend_handle_encoding_declaration($3); }
declare_statement
{ ? = zend_ast_create(ZEND_AST_DECLARE, $3, $6); }
| ';' /* empty statement */ { ? = NULL; }
| T_TRY '{' inner_statement_list '}' catch_list finally_statement
{ ? = zend_ast_create(ZEND_AST_TRY, $3, $5, $6); }
| T_THROW expr ';' { ? = zend_ast_create(ZEND_AST_THROW, $2); }
| T_GOTO T_STRING ';' { ? = zend_ast_create(ZEND_AST_GOTO, $2); }
| T_STRING ':' { ? = zend_ast_create(ZEND_AST_LABEL, $1); }
;
在 statement 看到了 T_ECHO, 后面跟着 echo_expr_list,再搜这个字符串,找到如下代码:
# echo_expr_list
echo_expr_list:
echo_expr_list ',' echo_expr { ? = zend_ast_list_add($1, $3); }
| echo_expr { ? = zend_ast_create_list(1, ZEND_AST_STMT_LIST, $1); }
;
echo_expr:
expr { ? = zend_ast_create(ZEND_AST_ECHO, $1); }
;
expr:
variable { ? = $1; }
| expr_without_variable { ? = $1; }
;
词法分析后得到单独存在的词块不能表达完整的语义,还需要借助规则进行组织串联。语法分析器就是这个组织者。它会检查语法、匹配Token,对Token进行关联。PHP7中,组织串联的产物就是抽象语法树(Abstract Syntax Tree,AST), 详情请查看相关源码: 抽象语法树(Abstract Syntax Tree,AST)
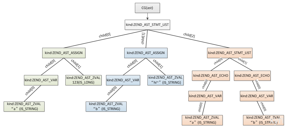
这么看比较难理解,接下来我们从一个简单的例子看下最终生成的语法树。
$a = 123;
$b = "hi~";
echo $a,$b;
具体解析过程这里不再解释,有兴趣的可以翻下zend_language_parse.y中,这个过程不太容易理解,需要多领悟几遍,最后生成的ast如下图:

4.4 模块初始化(main/main.c)
通过 write_function 绑定PHP输出函 数php_output_wrapper 至 zend_utility_functions结构体, 此结构体会在xx被使用
# php_module_startup
zend_utility_functions zuf;
// ...
gc_globals_ctor();
zuf.error_function = php_error_cb;
zuf.printf_function = php_printf;
zuf.write_function = php_output_wrapper;
zuf.fopen_function = php_fopen_wrapper_for_zend;
zuf.message_handler = php_message_handler_for_zend;
zuf.get_configuration_directive = php_get_configuration_directive_for_zend;
zuf.ticks_function = php_run_ticks;
zuf.on_timeout = php_on_timeout;
zuf.stream_open_function = php_stream_open_for_zend;
zuf.printf_to_smart_string_function = php_printf_to_smart_string;
zuf.printf_to_smart_str_function = php_printf_to_smart_str;
zuf.getenv_function = sapi_getenv;
zuf.resolve_path_function = php_resolve_path_for_zend;
zend_startup(&zuf, NULL);
zuf 是一个 zend_utility_functions 结构体,这样就把php_output_wrapper函数传给了zuf.write_function,后面还有好几层包装,最后的实现也是在main/main.c文件里面实现的,是下面这个函数:
/* {{{ php_output_wrapper
*/
static size_t php_output_wrapper(const char *str, size_t str_length)
{
return php_output_write(str, str_length);
}
在 php_out_wrapper 中调用的 php_output_write 在 main/output.c 中实现, 实现代码如下:
/* {{{ int php_output_write(const char *str, size_t len)
* Buffered write
* #define PHP_OUTPUT_ACTIVATED 0x100000
* 当flags=PHP_OUTPUT_ACTIVATED,会调用sapi_module.ub_write输出, 每个SAPI都有自已的实现, cli中是调用sapi_cli_single_write()
* php_output_write(); //输出,有buffer, 调用php_output_op()
* php_output_write_unbuffered();//输出,没有buffer,调用PHP_OUTPUT_ACTIVATED,会调用sapi_module.ub_write
* php_output_set_status(); //用于SAPI设置output.flags
* php_output_get_status(); //获取output.flags的值
*/
PHPAPI size_t php_output_write(const char *str, size_t len)
{
if (OG(flags) & PHP_OUTPUT_ACTIVATED) {
php_output_op(PHP_OUTPUT_HANDLER_WRITE, str, len);
return len;
}
if (OG(flags) & PHP_OUTPUT_DISABLED) {
return 0;
}
return php_output_direct(str, len);
}
/* }}} */
4.5 输出的终点(main/output.c fwrite函数)
不调用sapi_module的输出
static size_t (*php_output_direct)(const char *str, size_t str_len) = php_output_stderr;
static size_t php_output_stderr(const char *str, size_t str_len)
{
fwrite(str, 1, str_len, stderr);
/* See http://support.microsoft.com/kb/190351 */
#ifdef PHP_WIN32
fflush(stderr);
#endif
return str_len;
}
调用sapi_module的输出
sapi_module.ub_write(context.out.data, context.out.used);
if (OG(flags) & PHP_OUTPUT_IMPLICITFLUSH) {
sapi_flush();
}
php_output_op 详细实现如下:
/* {{{ static void php_output_op(int op, const char *str, size_t len)
* Output op dispatcher, passes input and output handlers output through the output handler stack until it gets written to the SAPI
*/
static inline void php_output_op(int op, const char *str, size_t len)
{
php_output_context context;
php_output_handler **active;
int obh_cnt;
if (php_output_lock_error(op)) {
return;
}
php_output_context_init(&context, op);
/*
* broken up for better performance:
* - apply op to the one active handler; note that OG(active) might be popped off the stack on a flush
* - or apply op to the handler stack
*/
if (OG(active) && (obh_cnt = zend_stack_count(&OG(handlers)))) {
context.in.data = (char *) str;
context.in.used = len;
if (obh_cnt > 1) {
zend_stack_apply_with_argument(&OG(handlers), ZEND_STACK_APPLY_TOPDOWN, php_output_stack_apply_op, &context);
} else if ((active = zend_stack_top(&OG(handlers))) && (!((*active)->flags & PHP_OUTPUT_HANDLER_DISABLED))) {
php_output_handler_op(*active, &context);
} else {
php_output_context_pass(&context);
}
} else {
context.out.data = (char *) str;
context.out.used = len;
}
if (context.out.data && context.out.used) {
php_output_header();
if (!(OG(flags) & PHP_OUTPUT_DISABLED)) {
#if PHP_OUTPUT_DEBUG
fprintf(stderr, "::: sapi_write('%s', %zu)\n", context.out.data, context.out.used);
#endif
sapi_module.ub_write(context.out.data, context.out.used);
if (OG(flags) & PHP_OUTPUT_IMPLICITFLUSH) {
sapi_flush();
}
OG(flags) |= PHP_OUTPUT_SENT;
}
}
php_output_context_dtor(&context);
}
以上了解了PHP输出函数的实现, 接下来了解echo实现.
4.6 输出动作的ZEND引擎实现(Zend/zend_vm_def.h)
ZEND_VM_HANDLER(40, ZEND_ECHO, CONST|TMPVAR|CV, ANY)
{
USE_OPLINE
zend_free_op free_op1;
zval *z;
SAVE_OPLINE();
z = GET_OP1_ZVAL_PTR_UNDEF(BP_VAR_R);
if (Z_TYPE_P(z) == IS_STRING) {
zend_string *str = Z_STR_P(z);
if (ZSTR_LEN(str) != 0) {
zend_write(ZSTR_VAL(str), ZSTR_LEN(str));
}
} else {
zend_string *str = _zval_get_string_func(z);
if (ZSTR_LEN(str) != 0) {
zend_write(ZSTR_VAL(str), ZSTR_LEN(str));
} else if (OP1_TYPE == IS_CV && UNEXPECTED(Z_TYPE_P(z) == IS_UNDEF)) {
GET_OP1_UNDEF_CV(z, BP_VAR_R);
}
zend_string_release(str);
}
FREE_OP1();
ZEND_VM_NEXT_OPCODE_CHECK_EXCEPTION();
}
可以看到在 zend vm 中通过调用zend_write来实现输出,接下来看下zend_write的实现。
4.7 zend_write实现(Zend/zend.c)
# Zend/zend.h
typedef int (*zend_write_func_t)(const char *str, size_t str_length);
# Zend/zend.c
ZEND_API zend_write_func_t zend_write;
# 如下图所示, zend_write的初始化是在zend_startup()函数里面,这是zend引擎启动的时候需要做的一些初始化工作,有下面一句:
zend_write = (zend_write_func_t) utility_functions->write_function; // php_output_wrapper
zend_utility_functions *utility_functions 在 main/main.c php_module_startup()的 zuf中被定义:
zuf.write_function = php_output_wrapper;

5、php(echo)加速
5.1 PHP echo 真的慢么?

echo 输出大字符串(500K)的时候,执行时间会明显变长,所以会被认为PHP的echo性能很差, 实际上这并不是语言(PHP)问题, 而是一个IO问题(IO的速度限制了输出的速度)。
但是在某些时候echo执行时间过长, 会影响其他的服务, 进而影响整个系统。
那么使用 apache 时如何优化使的 echo 变快, 让PHP的请求处理过程尽快结束?
5.2 还是可以优化的: 打开输出缓存
echo慢是在等待“写数据”成功返回, 所以可打开输出缓存:
# 编辑php.ini
output_buffering = 4096 //bytes
# 调用ob_start()
ob_start();
echo $hugeString;
ob_end_flush();
ob_start()会开辟一块4096大小的buffer,所以如果$hugeString大于 4096,将不会起到加速作用。
echo 会立即执行成功返回, 因为数据暂时写到了我们的输出缓存中,如果buffer足够大,那么内容会等到脚本的最后,才一次性的发送给客户端(严格的说是发给webserver)。
6、输出时的类型转换
6.1 输出时的类型转换规则
| input | output | desc | code |
|---|---|---|---|
| Boolean | String | 1 或 0 | echo true; // 1 |
| Integer | Integer | 不转换 | echo 123; // 123 |
| Float | Float | 不转换, 注意精度问题 | echo 123.234; // 123.234 |
| String | String | 不转换 | echo 'abcd'; // abcd |
| Array | Array | - | echo [12, 34]; // Array |
| Object | Catchable fatal error | Object of class stdClass could not be converted to string in file.php on line * | echo json_decode(json_encode(['a' => 'b'])); |
| Resource | Resource id #1 | - | echo tmpfile(); // Resource id #1 |
| NULL | string | 转为空字符串 | echo null; // 空字符串 |
6.2 输出时的类型转换源码(Zend/zend_operators.h & Zend/zend_operators.c)
# Zend/zend_operators.h
ZEND_API zend_string* ZEND_FASTCALL _zval_get_string_func(zval *op);
# Zend/zend_operators.c
ZEND_API zend_string* ZEND_FASTCALL _zval_get_string_func(zval *op) /* {{{ */
{
try_again:
switch (Z_TYPE_P(op)) {
case IS_UNDEF:
case IS_NULL:
case IS_FALSE:
return ZSTR_EMPTY_ALLOC();
case IS_TRUE:
if (CG(one_char_string)['1']) {
return CG(one_char_string)['1'];
} else {
return zend_string_init("1", 1, 0);
}
case IS_RESOURCE: {
char buf[sizeof("Resource id #") + MAX_LENGTH_OF_LONG];
int len;
len = snprintf(buf, sizeof(buf), "Resource id #" ZEND_LONG_FMT, (zend_long)Z_RES_HANDLE_P(op));
return zend_string_init(buf, len, 0);
}
case IS_LONG: {
return zend_long_to_str(Z_LVAL_P(op));
}
case IS_DOUBLE: {
return zend_strpprintf(0, "%.*G", (int) EG(precision), Z_DVAL_P(op));
}
case IS_ARRAY:
zend_error(E_NOTICE, "Array to string conversion");
return zend_string_init("Array", sizeof("Array")-1, 0);
case IS_OBJECT: {
zval tmp;
if (Z_OBJ_HT_P(op)->cast_object) {
if (Z_OBJ_HT_P(op)->cast_object(op, &tmp, IS_STRING) == SUCCESS) {
return Z_STR(tmp);
}
} else if (Z_OBJ_HT_P(op)->get) {
zval *z = Z_OBJ_HT_P(op)->get(op, &tmp);
if (Z_TYPE_P(z) != IS_OBJECT) {
zend_string *str = zval_get_string(z);
zval_ptr_dtor(z);
return str;
}
zval_ptr_dtor(z);
}
zend_error(EG(exception) ? E_ERROR : E_RECOVERABLE_ERROR, "Object of class %s could not be converted to string", ZSTR_VAL(Z_OBJCE_P(op)->name));
return ZSTR_EMPTY_ALLOC();
}
case IS_REFERENCE:
op = Z_REFVAL_P(op);
goto try_again;
case IS_STRING:
return zend_string_copy(Z_STR_P(op));
EMPTY_SWITCH_DEFAULT_CASE()
}
return NULL;
}
/* }}} */
7、Zend/zend_compile.c对echo的解析
7.1 源码地址
7.2 zend_compile_expr 实现
# Zend/zend_compile.h
void zend_compile_expr(znode *node, zend_ast *ast);
# Zend/zend_compile.c
void zend_compile_expr(znode *result, zend_ast *ast) /* {{{ */
{
/* CG(zend_lineno) = ast->lineno; */
CG(zend_lineno) = zend_ast_get_lineno(ast);
switch (ast->kind) {
case ZEND_AST_ZVAL:
ZVAL_COPY(&result->u.constant, zend_ast_get_zval(ast));
result->op_type = IS_CONST;
return;
case ZEND_AST_ZNODE:
*result = *zend_ast_get_znode(ast);
return;
case ZEND_AST_VAR:
case ZEND_AST_DIM:
case ZEND_AST_PROP:
case ZEND_AST_STATIC_PROP:
case ZEND_AST_CALL:
case ZEND_AST_METHOD_CALL:
case ZEND_AST_STATIC_CALL:
zend_compile_var(result, ast, BP_VAR_R);
return;
case ZEND_AST_ASSIGN:
zend_compile_assign(result, ast);
return;
case ZEND_AST_ASSIGN_REF:
zend_compile_assign_ref(result, ast);
return;
case ZEND_AST_NEW:
zend_compile_new(result, ast);
return;
case ZEND_AST_CLONE:
zend_compile_clone(result, ast);
return;
case ZEND_AST_ASSIGN_OP:
zend_compile_compound_assign(result, ast);
return;
case ZEND_AST_BINARY_OP:
zend_compile_binary_op(result, ast);
return;
case ZEND_AST_GREATER:
case ZEND_AST_GREATER_EQUAL:
zend_compile_greater(result, ast);
return;
case ZEND_AST_UNARY_OP:
zend_compile_unary_op(result, ast);
return;
case ZEND_AST_UNARY_PLUS:
case ZEND_AST_UNARY_MINUS:
zend_compile_unary_pm(result, ast);
return;
case ZEND_AST_AND:
case ZEND_AST_OR:
zend_compile_short_circuiting(result, ast);
return;
case ZEND_AST_POST_INC:
case ZEND_AST_POST_DEC:
zend_compile_post_incdec(result, ast);
return;
case ZEND_AST_PRE_INC:
case ZEND_AST_PRE_DEC:
zend_compile_pre_incdec(result, ast);
return;
case ZEND_AST_CAST:
zend_compile_cast(result, ast);
return;
case ZEND_AST_CONDITIONAL:
zend_compile_conditional(result, ast);
return;
case ZEND_AST_COALESCE:
zend_compile_coalesce(result, ast);
return;
case ZEND_AST_PRINT:
zend_compile_print(result, ast);
return;
case ZEND_AST_EXIT:
zend_compile_exit(result, ast);
return;
case ZEND_AST_YIELD:
zend_compile_yield(result, ast);
return;
case ZEND_AST_YIELD_FROM:
zend_compile_yield_from(result, ast);
return;
case ZEND_AST_INSTANCEOF:
zend_compile_instanceof(result, ast);
return;
case ZEND_AST_INCLUDE_OR_EVAL:
zend_compile_include_or_eval(result, ast);
return;
case ZEND_AST_ISSET:
case ZEND_AST_EMPTY:
zend_compile_isset_or_empty(result, ast);
return;
case ZEND_AST_SILENCE:
zend_compile_silence(result, ast);
return;
case ZEND_AST_SHELL_EXEC:
zend_compile_shell_exec(result, ast);
return;
case ZEND_AST_ARRAY:
zend_compile_array(result, ast);
return;
case ZEND_AST_CONST:
zend_compile_const(result, ast);
return;
case ZEND_AST_CLASS_CONST:
zend_compile_class_const(result, ast);
return;
case ZEND_AST_ENCAPS_LIST:
zend_compile_encaps_list(result, ast);
return;
case ZEND_AST_MAGIC_CONST:
zend_compile_magic_const(result, ast);
return;
case ZEND_AST_CLOSURE:
zend_compile_func_decl(result, ast);
return;
default:
ZEND_ASSERT(0 /* not supported */);
}
}
/* }}} */
7.3 zend_compile_echo 实现
# Zend/zend_compile.c
void zend_compile_echo(zend_ast *ast) /* {{{ */
{
zend_op *opline;
zend_ast *expr_ast = ast->child[0];
znode expr_node;
zend_compile_expr(&expr_node, expr_ast);
opline = zend_emit_op(NULL, ZEND_ECHO, &expr_node, NULL);
opline->extended_value = 0;
}