“知物由学”是网易云易盾打造的一个品牌栏目,词语出自汉·王充《论衡·实知》。人,能力有高下之分,学习才知道事物的道理,而后才有智慧,不去求问就不会知道。“知物由学”希望通过一篇篇技术干货、趋势解读、人物思考和沉淀给你带来收获的同时,也希望打开你的眼界,成就不一样的你。当然,如果你有不错的认知或分享,也欢迎通过邮件(zhangyong02@corp.netease.com)投稿。
2018年6月28日,Droidcon2018安卓技术大会在上海如期举行。
Droidcon技术大会于2009年由一个Android爱好者国际研究小组在柏林和伦敦发起,旨在为Android开发工程师、应用人员、创业者以及用户提供一个开放的交流平台。目前已在全球5大洲、26个国家和地区召开,是安卓领域全球最有影响力的技术大会。作为TMT产业的全力推动者和引领者,本届大会北京长风信息技术产业联盟联合世界移动大会,邀请了众多国内外知名企业及安卓领域技术大咖参加,共同探讨安卓技术趋势、热点与应用。

一、移动APP的安全风险
随着移动开发技术的不断发展,手机APP已经成为了人们生活中密不可分的一部分。但就目前的APP开发安全现状来说情况却不容乐观,盗版APP、恶意破解、APP劫持、数据泄漏、移动业务攻击等等......各种状况层出不穷。
因此,对于广大开发者和企业来说,移动APP的安全问题亟待解决。常见的安全风险包括有山寨危险、重打包风险、破解/数据泄露、以及登录安全风险。
山寨危险
山寨APP的问题由来已久,实际上,大部分APP都有过被仿冒的经历。据统计,热门应用平均有27个山寨APP,严重危害到了正版应用和用户的利益。如下图所示,通过简单的解包、逆向分析、代码拷贝、简单开发并打包就可以完成山寨应用上架,暴利产业链下还有更多的开发者趋之若鹜,仿冒形式也是多种多样。


重打包风险主要是指二次打包,通过破解正版的APP进行二次打包上传至应用商城。这种仿冒形式成本低廉、操作简单,“打包党”们通过反编译工具向应用中插入广告代码与相关配置,再在第三方应用市场、论坛发布。常见的操作手段比如插入自己广告或者删除原来广告、通过恶意代码恶意扣费或插入木马、修改原来支付逻辑等等。
重打包不仅严重危害产品和用户的利益,还会对公司的口碑产生极度恶劣的影响。如下图所示,神庙逃亡即被打包党们进行了二次打包。

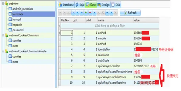
金融、支付类App一直是数据泄露的重灾区,多达88%都存在内存敏感数据泄露问题。如下所示,即为常见的金融、支付类本地存储数据泄漏。


登录安全也是不容忽视的安全风险之一,包括界面劫持风险和键盘记录风险。

被二次打包,被恶意利用;被破解,敏感信息泄漏;游戏出现外挂,影响收入......诸如此类的恶意手段对于企业的利益来说破坏性极大,为了保护知识产权,也为了响应《网络安全法》 和监管部门的要求,提高防护等级、实现安全进阶显得尤为重要。
一般而言,移动安全的进阶包括四大步骤:安全监测、数据保护、代码保护和多端联动。

安全检测是移动开发安全防护的第一步,通常需要检测客户端程序安全、敏感信息安全、密码软键盘安全性、安全策略设置、手势密码安全性、通信安全、业务功能测试、配置文件、拒绝服务、本地SQL注入等方面。
而在各威胁类型下,还有各种复杂的子类也需要加强检测。

数据保护
如下图所示,抓包是数据截取中经常会用到的手段。所以开发者需要对帐号、密码进行加密处理。不过这还远远不够,其中仍会存在通信风险,给入侵者以可趁之机。

某APP登录过程中敏感信息已经加密,拦截A登录设备请求RO就能获取加密后的数据,在另外一台设备B上拦截登录请求R1,把RO数据填充到R1中,B设备即可显示登陆成功。

输入保护也是数据保护的重要组成部分,开发者可以开发自定义的密码输入键盘。为防截屏、录屏,建议不要使用手机里自带的输入法输入密码,以防止键盘记录。
总的来看,数据保护可以说是安全保护中最为重要的一步,通信数据、存储数据等重要敏感数据都需要经过加密并加入校验信息。此外,还有一些安全建议:HTTPS并没有想象中那么安全,所以建议不要使用自定义加密算法;本机存储数据加密并且拷贝到其它手机不能使用;尽量一机一密、常用设备登录.....
代码保护
基础的代码保护方法包括以下五个方面:
编写Proguard代码混淆,SDK也要混淆编写;
代码Native化,将Java转C++、Dex转到so;
白盒加密,密钥加密,但不要简单的把密钥写在代码中;
去日志化,因为日志会暴露很多代码逻辑;
签名校验,防止重打包。

除去这些基础层面外,面对越来越复杂的入侵方式,一些进阶措施也是必备的,包括VMP、资源加密、动态反调试、防模拟器、防DUMP、防劫持、防注入......这就需要更全面的APP专业加固服务了。
多端联动
用户和APP是交互和反馈的关系,因此,多端联动能够带来更好的安全保护效果。

最后一步
当然这其中,人的安全问题也是比容忽视的。在安全防护中,人是最不可控的风险因素,因此要加强人员安全培训和安全管理。
三、未知的安全风险
技术的发展速度是超乎所有人想象的。在未来,开发者必将面临着更加复杂的安全问题:
物联网快速发展下促生的设备安全;
漏洞风险会持续存在;
身份认证类的安全问题;
敏感数据泄漏问题;
合规类的安全问题;
......
未来的安全风险无论对于业务、还是安全从业者,都是未知的。
基于此,网易云易盾通过自身的网站安全问题发现能力,变“被动通报”为“主动治理”,为广大开发者提供自下而上的全面监测解决方案,极大规避政策风险、避免品牌形象遭受损失,为您的App保驾护航。
欢迎免费试用网易云易盾安全服务。