数据库中间件 MyCAT 源码分析 —— SQL ON MongoDB

2,189 阅读5分钟
自我表扬:《Dubbo 实现原理与源码解析 —— 精品合集》
表扬自己:《D数据库实体设计合集》

摘要: 原创出处 www.iocoder.cn/MyCAT/conne… 「芋道源码」欢迎转载,保留摘要,谢谢!

本文主要基于 MyCAT 1.6.5 正式版


🙂🙂🙂关注微信公众号:【芋道源码】有福利:

  1. RocketMQ / MyCAT / Sharding-JDBC 所有源码分析文章列表
  2. RocketMQ / MyCAT / Sharding-JDBC 中文注释源码 GitHub 地址
  3. 您对于源码的疑问每条留言将得到认真回复。甚至不知道如何读源码也可以请教噢
  4. 新的源码解析文章实时收到通知。每周更新一篇左右
  5. 认真的源码交流微信群。

1. 概述

可能你在看到这个标题会小小的吃惊,MyCAT 能使用 MongoDB 做数据节点。是的,没错,确实可以。
吼吼吼,让我们开启这段神奇的“旅途”。

本文主要分成四部分:

  1. 总体流程,让你有个整体的认识
  2. 查询操作
  3. 插入操作
  4. 彩蛋,😈彩蛋,🙂彩蛋

建议你看过这两篇文章(非必须):

  1. 《MyCAT 源码分析 —— 【单库单表】插入》
  2. 《MyCAT 源码分析 —— 【单库单表】查询》

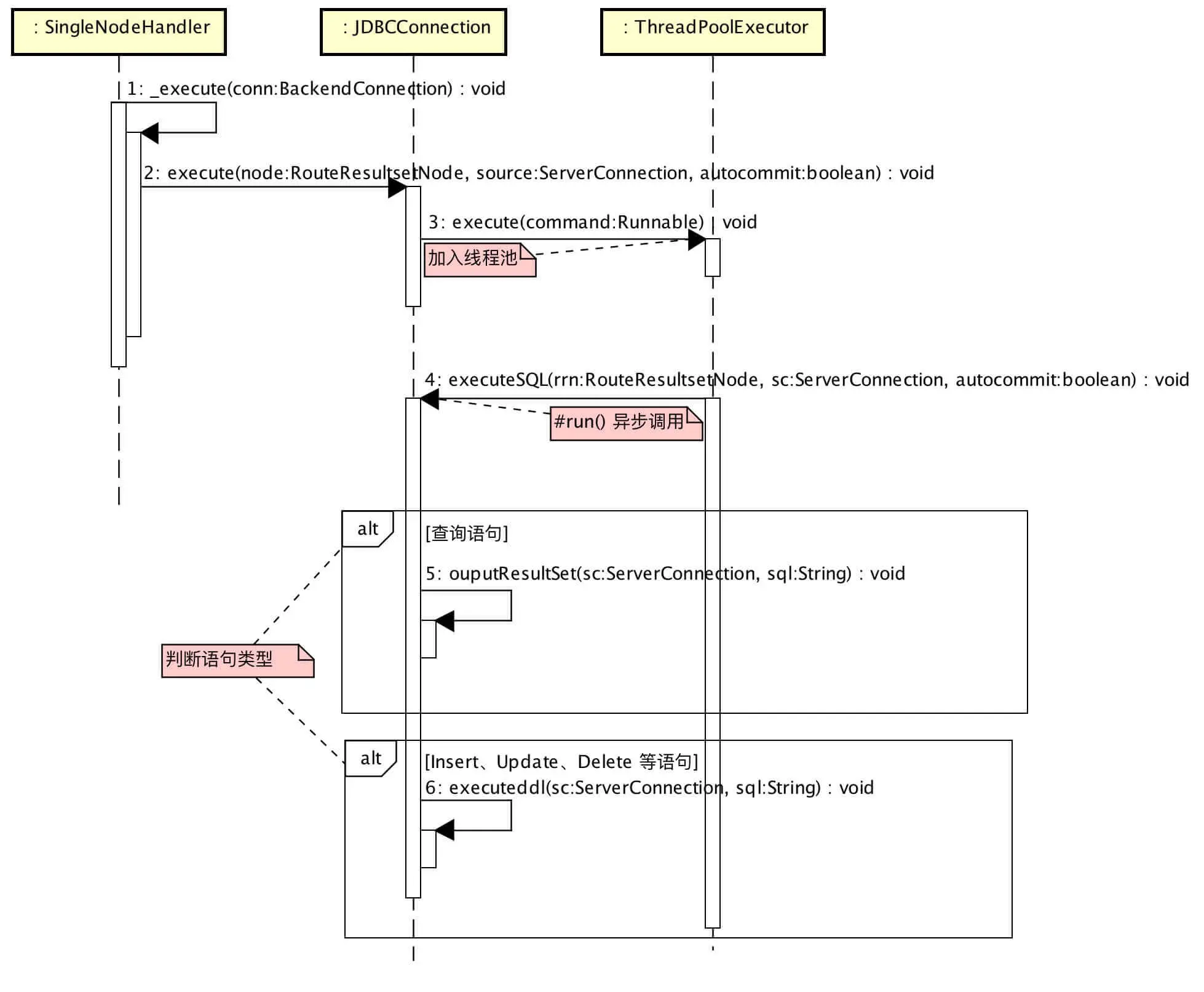
2. 主流程

  1. MyCAT Server 接收 MySQL Client 基于 MySQL协议 的请求,翻译 SQLMongoDB操作 发送给 MongoDB Server
  2. MyCAT Server 接收 MongoDB Server 返回的 MongoDB数据,翻译成 MySQL数据结果 返回给 MySQL Client

这样一看,MyCAT 连接 MongoDB 是不是少神奇一点列。


Java数据库连接,(Java Database Connectivity,简称JDBC)是Java语言中用来规范客户端程序如何来访问数据库的应用程序接口,提供了诸如查询和更新数据库中数据的方法。JDBC也是Sun Microsystems的商标。JDBC是面向关系型数据库的。

MyCAT 使用 JDBC 规范,抽象了对 MongoDB 的访问。通过这样的方式,MyCAT 也抽象了 SequoiaDB 的访问。可能这样说法有些抽象,看个类图压压惊。

是不是熟悉的味道。不得不说 JDBC 规范的精妙。

3. 查询操作

SELECT id, name FROM user WHERE name > '' ORDER BY _id DESC;

看顺序图已经很方便的理解整体逻辑,我就不多废话啦。我们来看几个核心的代码逻辑。

1、查询 MongoDB

// MongoSQLParser.java
public MongoData query() throws MongoSQLException {
   if (!(statement instanceof SQLSelectStatement)) {
       //return null;
       throw new IllegalArgumentException("not a query sql statement");
   }
   MongoData mongo = new MongoData();
   DBCursor c = null;
   SQLSelectStatement selectStmt = (SQLSelectStatement) statement;
   SQLSelectQuery sqlSelectQuery = selectStmt.getSelect().getQuery();
   int icount = 0;
   if (sqlSelectQuery instanceof MySqlSelectQueryBlock) {
       MySqlSelectQueryBlock mysqlSelectQuery = (MySqlSelectQueryBlock) selectStmt.getSelect().getQuery();

       BasicDBObject fields = new BasicDBObject();

       // 显示(返回)的字段
       for (SQLSelectItem item : mysqlSelectQuery.getSelectList()) {
           //System.out.println(item.toString());
           if (!(item.getExpr() instanceof SQLAllColumnExpr)) {
               if (item.getExpr() instanceof SQLAggregateExpr) {
                   SQLAggregateExpr expr = (SQLAggregateExpr) item.getExpr();
                   if (expr.getMethodName().equals("COUNT")) { // TODO 待读:count(*)
                       icount = 1;
                       mongo.setField(getExprFieldName(expr), Types.BIGINT);
                   }
                   fields.put(getExprFieldName(expr), 1);
               } else {
                   fields.put(getFieldName(item), 1);
               }
           }

       }

       // 表名
       SQLTableSource table = mysqlSelectQuery.getFrom();
       DBCollection coll = this._db.getCollection(table.toString());
       mongo.setTable(table.toString());

       // WHERE
       SQLExpr expr = mysqlSelectQuery.getWhere();
       DBObject query = parserWhere(expr);

       // GROUP BY
       SQLSelectGroupByClause groupby = mysqlSelectQuery.getGroupBy();
       BasicDBObject gbkey = new BasicDBObject();
       if (groupby != null) {
           for (SQLExpr gbexpr : groupby.getItems()) {
               if (gbexpr instanceof SQLIdentifierExpr) {
                   String name = ((SQLIdentifierExpr) gbexpr).getName();
                   gbkey.put(name, Integer.valueOf(1));
               }
           }
           icount = 2;
       }

       // SKIP / LIMIT
       int limitoff = 0;
       int limitnum = 0;
       if (mysqlSelectQuery.getLimit() != null) {
           limitoff = getSQLExprToInt(mysqlSelectQuery.getLimit().getOffset());
           limitnum = getSQLExprToInt(mysqlSelectQuery.getLimit().getRowCount());
       }
       if (icount == 1) { // COUNT(*)
           mongo.setCount(coll.count(query));
       } else if (icount == 2) { // MapReduce
           BasicDBObject initial = new BasicDBObject();
           initial.put("num", 0);
           String reduce = "function (obj, prev) { " + "  prev.num++}";
           mongo.setGrouyBy(coll.group(gbkey, query, initial, reduce));
       } else {
           if ((limitoff > 0) || (limitnum > 0)) {
               c = coll.find(query, fields).skip(limitoff).limit(limitnum);
           } else {
               c = coll.find(query, fields);
           }

           // order by
           SQLOrderBy orderby = mysqlSelectQuery.getOrderBy();
           if (orderby != null) {
               BasicDBObject order = new BasicDBObject();
               for (int i = 0; i < orderby.getItems().size(); i++) {
                   SQLSelectOrderByItem orderitem = orderby.getItems().get(i);
                   order.put(orderitem.getExpr().toString(), getSQLExprToAsc(orderitem.getType()));
               }
               c.sort(order);
               // System.out.println(order);
           }
       }
       mongo.setCursor(c);
   }
   return mongo;
}

2、查询条件

// MongoSQLParser.java
private void parserWhere(SQLExpr aexpr, BasicDBObject o) {
   if (aexpr instanceof SQLBinaryOpExpr) {
       SQLBinaryOpExpr expr = (SQLBinaryOpExpr) aexpr;
       SQLExpr exprL = expr.getLeft();
       if (!(exprL instanceof SQLBinaryOpExpr)) {
           if (expr.getOperator().getName().equals("=")) {
               o.put(exprL.toString(), getExpValue(expr.getRight()));
           } else {
               String op = "";
               if (expr.getOperator().getName().equals("<")) {
                   op = "$lt";
               } else if (expr.getOperator().getName().equals("<=")) {
                   op = "$lte";
               } else if (expr.getOperator().getName().equals(">")) {
                   op = "$gt";
               } else if (expr.getOperator().getName().equals(">=")) {
                   op = "$gte";
               } else if (expr.getOperator().getName().equals("!=")) {
                   op = "$ne";
               } else if (expr.getOperator().getName().equals("<>")) {
                   op = "$ne";
               }
               parserDBObject(o, exprL.toString(), op, getExpValue(expr.getRight()));
           }
       } else {
           if (expr.getOperator().getName().equals("AND")) {
               parserWhere(exprL, o);
               parserWhere(expr.getRight(), o);
           } else if (expr.getOperator().getName().equals("OR")) {
               orWhere(exprL, expr.getRight(), o);
           } else {
               throw new RuntimeException("Can't identify the operation of  of where");
           }
       }
   }
}

private void orWhere(SQLExpr exprL, SQLExpr exprR, BasicDBObject ob) {
   BasicDBObject xo = new BasicDBObject();
   BasicDBObject yo = new BasicDBObject();
   parserWhere(exprL, xo);
   parserWhere(exprR, yo);
   ob.put("$or", new Object[]{xo, yo});
}

3、解析 MongoDB 数据

// MongoResultSet.java
public MongoResultSet(MongoData mongo, String schema) throws SQLException {
   this._cursor = mongo.getCursor();
   this._schema = schema;
   this._table = mongo.getTable();
   this.isSum = mongo.getCount() > 0;
   this._sum = mongo.getCount();
   this.isGroupBy = mongo.getType();

   if (this.isGroupBy) {
       dblist = mongo.getGrouyBys();
       this.isSum = true;
   }
   if (this._cursor != null) {
       select = _cursor.getKeysWanted().keySet().toArray(new String[0]);
       // 解析 fields
       if (this._cursor.hasNext()) {
           _cur = _cursor.next();
           if (_cur != null) {
               if (select.length == 0) {
                   SetFields(_cur.keySet());
               }
               _row = 1;
           }
       }
       // 设置 fields 类型
       if (select.length == 0) {
           select = new String[]{"_id"};
           SetFieldType(true);
       } else {
           SetFieldType(false);
       }
   } else {
       SetFields(mongo.getFields().keySet());//new String[]{"COUNT(*)"};
       SetFieldType(mongo.getFields());
   }
}
  • 当使用 SELECT * 查询字段时,fields 使用第一条数据返回的 fields。即使,后面的数据有其他 fields,也不返回。

4、返回数据给 MySQL Client

// JDBCConnection.java
private void ouputResultSet(ServerConnection sc, String sql)
       throws SQLException {
   ResultSet rs = null;
   Statement stmt = null;

   try {
       stmt = con.createStatement();
       rs = stmt.executeQuery(sql);

       // header
       List<FieldPacket> fieldPks = new LinkedList<>();
       ResultSetUtil.resultSetToFieldPacket(sc.getCharset(), fieldPks, rs, this.isSpark);
       int colunmCount = fieldPks.size();
       ByteBuffer byteBuf = sc.allocate();
       ResultSetHeaderPacket headerPkg = new ResultSetHeaderPacket();
       headerPkg.fieldCount = fieldPks.size();
       headerPkg.packetId = ++packetId;
       byteBuf = headerPkg.write(byteBuf, sc, true);
       byteBuf.flip();
       byte[] header = new byte[byteBuf.limit()];
       byteBuf.get(header);
       byteBuf.clear();
       List<byte[]> fields = new ArrayList<byte[]>(fieldPks.size());
       for (FieldPacket curField : fieldPks) {
           curField.packetId = ++packetId;
           byteBuf = curField.write(byteBuf, sc, false);
           byteBuf.flip();
           byte[] field = new byte[byteBuf.limit()];
           byteBuf.get(field);
           byteBuf.clear();
           fields.add(field);
       }
       // header eof
       EOFPacket eofPckg = new EOFPacket();
       eofPckg.packetId = ++packetId;
       byteBuf = eofPckg.write(byteBuf, sc, false);
       byteBuf.flip();
       byte[] eof = new byte[byteBuf.limit()];
       byteBuf.get(eof);
       byteBuf.clear();
       this.respHandler.fieldEofResponse(header, fields, eof, this);

       // row
       while (rs.next()) {
           RowDataPacket curRow = new RowDataPacket(colunmCount);
           for (int i = 0; i < colunmCount; i++) {
               int j = i + 1;
               if (MysqlDefs.isBianry((byte) fieldPks.get(i).type)) {
                   curRow.add(rs.getBytes(j));
               } else if (fieldPks.get(i).type == MysqlDefs.FIELD_TYPE_DECIMAL ||
                       fieldPks.get(i).type == (MysqlDefs.FIELD_TYPE_NEW_DECIMAL - 256)) { // field type is unsigned byte
                   // ensure that do not use scientific notation format
                   BigDecimal val = rs.getBigDecimal(j);
                   curRow.add(StringUtil.encode(val != null ? val.toPlainString() : null, sc.getCharset()));
               } else {
                   curRow.add(StringUtil.encode(rs.getString(j), sc.getCharset()));
               }
           }
           curRow.packetId = ++packetId;
           byteBuf = curRow.write(byteBuf, sc, false);
           byteBuf.flip();
           byte[] row = new byte[byteBuf.limit()];
           byteBuf.get(row);
           byteBuf.clear();
           this.respHandler.rowResponse(row, this);
       }
       fieldPks.clear();
       // row eof
       eofPckg = new EOFPacket();
       eofPckg.packetId = ++packetId;
       byteBuf = eofPckg.write(byteBuf, sc, false);
       byteBuf.flip();
       eof = new byte[byteBuf.limit()];
       byteBuf.get(eof);
       sc.recycle(byteBuf);
       this.respHandler.rowEofResponse(eof, this);
   } finally {
       if (rs != null) {
           try {
               rs.close();
           } catch (SQLException e) {
           }
       }
       if (stmt != null) {
           try {
               stmt.close();
           } catch (SQLException e) {
           }
       }
   }
}

// MongoResultSet.java
@Override
public String getString(String columnLabel) throws SQLException {
   Object x = getObject(columnLabel);
   if (x == null) {
       return null;
   }
   return x.toString();
}
  • 当返回字段值是 Object 时,返回该对象.toString()。例如:
mysql> select * from user order by _id asc;
+--------------------------+------+-------------------------------+
| _id                      | name | profile                       |
+--------------------------+------+-------------------------------+
| 1                        | 123  | { "age" : 1 , "height" : 100} |

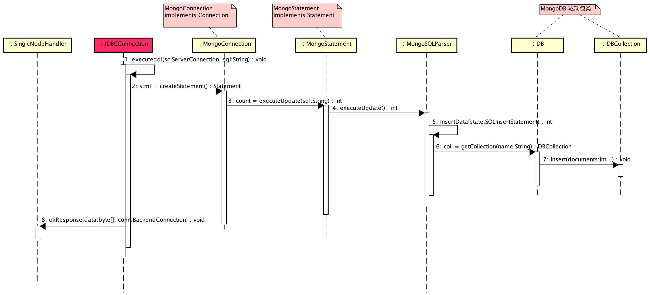
4. 插入操作

// MongoSQLParser.java
public int executeUpdate() throws MongoSQLException {
   if (statement instanceof SQLInsertStatement) {
       return InsertData((SQLInsertStatement) statement);
   }
   if (statement instanceof SQLUpdateStatement) {
       return UpData((SQLUpdateStatement) statement);
   }
   if (statement instanceof SQLDropTableStatement) {
       return dropTable((SQLDropTableStatement) statement);
   }
   if (statement instanceof SQLDeleteStatement) {
       return DeleteDate((SQLDeleteStatement) statement);
   }
   if (statement instanceof SQLCreateTableStatement) {
       return 1;
   }
   return 1;
}

private int InsertData(SQLInsertStatement state) {
   if (state.getValues().getValues().size() == 0) {
       throw new RuntimeException("number of  columns error");
   }
   if (state.getValues().getValues().size() != state.getColumns().size()) {
       throw new RuntimeException("number of values and columns have to match");
   }
   SQLTableSource table = state.getTableSource();
   BasicDBObject o = new BasicDBObject();
   int i = 0;
   for (SQLExpr col : state.getColumns()) {
       o.put(getFieldName2(col), getExpValue(state.getValues().getValues().get(i)));
       i++;
   }
   DBCollection coll = this._db.getCollection(table.toString());
   coll.insert(o);
   return 1;
}

5. 彩蛋

知识星球

老铁,看到这里,来一波微信公众号关注吧?!

1、支持多 MongoDB ,并使用 MyCAT 进行分片。

MyCAT 配置:multi_mongodb

2、支持 MongoDB + MySQL 作为同一个 MyCAT Table 的数据节点。查询时,可以合并数据结果。

查询时,返回 MySQL 数据记录字段要比 MongoDB 数据记录字段全,否则,合并结果时会报错。

MyCAT 配置:single_mongodb_mysql

3、MongoDB 作为数据节点时,可以使用 MyCAT 提供的数据库主键字段功能。

MyCAT 配置:single_mongodb