Glide v3.7源码分析(2)-----RequestManager.load

243 阅读8分钟
原文链接: www.jianshu.com

代码如下:

private <T> DrawableTypeRequest<T> loadGeneric(Class<T> modelClass) {
        //1. 获取streamModelLoader
        ModelLoader<T, InputStream> streamModelLoader = Glide.buildStreamModelLoader(modelClass, context);
        //2. 获取fileDescriptorModelLoader
        ModelLoader<T, ParcelFileDescriptor> fileDescriptorModelLoader =
                Glide.buildFileDescriptorModelLoader(modelClass, context);
        if (modelClass != null && streamModelLoader == null && fileDescriptorModelLoader == null) {
            throw new IllegalArgumentException("Unknown type " + modelClass + ". You must provide a Model of a type for"
                    + " which there is a registered ModelLoader, if you are using a custom model, you must first call"
                    + " Glide#register with a ModelLoaderFactory for your custom model class");
        }

        //3. 获取DrawableTypeRequest
        return optionsApplier.apply(
                new DrawableTypeRequest<T>(modelClass, streamModelLoader, fileDescriptorModelLoader, context,
                        glide, requestTracker, lifecycle, optionsApplier));
}

public DrawableTypeRequest<String> load(String string) {
        //4. load
        return (DrawableTypeRequest<String>) fromString().load(string);
}

public DrawableTypeRequest<String> fromString() {
        return loadGeneric(String.class);
}




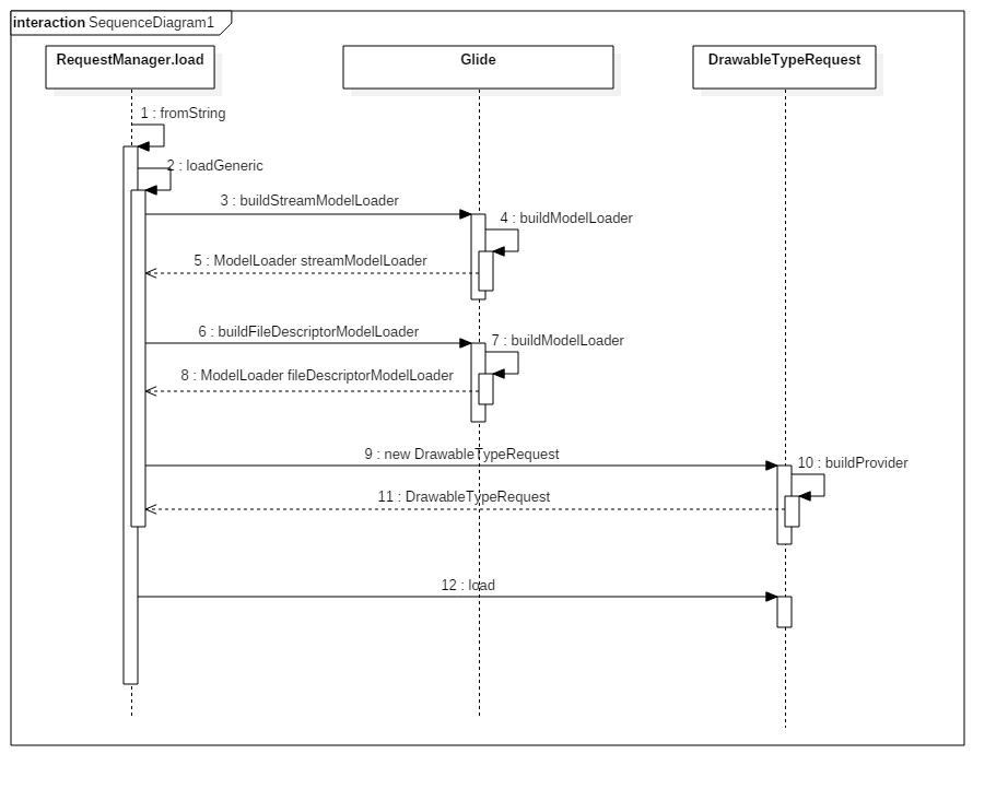
流程图如下:


RequestManager.load
  1. buildModelLoader: 根据请求的model和需要解析的model获取到对应的ModelLoader
  • Glide.buildModelLoader()

 public static <T, Y> ModelLoader<T, Y> buildModelLoader(Class<T> modelClass, Class<Y> resourceClass,
            Context context) {
         if (modelClass == null) {
            if (Log.isLoggable(TAG, Log.DEBUG)) {
                Log.d(TAG, "Unable to load null model, setting placeholder only");
            }
            return null;
        }
       //详见【1.1】 Glide.get  详见【1.2】 buildModelLoader
        return Glide.get(context).getLoaderFactory().buildModelLoader(modelClass, resourceClass);
    }

  • 1.1
    • Glide.get():module配置解析,初始化Glide对象
public static Glide get(Context context) {
        if (glide == null) {
            synchronized (Glide.class) {
                if (glide == null) {
                    Context applicationContext = context.getApplicationContext();
                    //解析Manifest配置的GlideModule  详见【1.1.1】
                    List<GlideModule> modules = new ManifestParser(applicationContext).parse();

                    GlideBuilder builder = new GlideBuilder(applicationContext);
                    //遍历module,完成赋值 
                    for (GlideModule module : modules) {
                        module.applyOptions(applicationContext, builder);
                    }
                    //初始化Glide 详见【1.1.2】
                    glide = builder.createGlide();
                     //遍历module,完成注册
                    for (GlideModule module : modules) {
                        module.registerComponents(applicationContext, glide);
                    }
                }
            }
        }

        return glide;
    }

  • 1.1.1
    • ManifestParser.parser():解析AndroidManifest.xml配置的module
public List<GlideModule> parse() {
        List<GlideModule> modules = new ArrayList<GlideModule>();
        try {
            ApplicationInfo appInfo = context.getPackageManager().getApplicationInfo(
                    context.getPackageName(), PackageManager.GET_META_DATA);
            if (appInfo.metaData != null) {
                for (String key : appInfo.metaData.keySet()) {
                    if (GLIDE_MODULE_VALUE.equals(appInfo.metaData.get(key))) {
                        modules.add(parseModule(key));
                    }
                }
            }
        } catch (PackageManager.NameNotFoundException e) {
            throw new RuntimeException("Unable to find metadata to parse GlideModules", e);
        }

        return modules;
    }

    private static GlideModule parseModule(String className) {
        Class<?> clazz;
        try {
            clazz = Class.forName(className);
        } catch (ClassNotFoundException e) {
            throw new IllegalArgumentException("Unable to find GlideModule implementation", e);
        }

        Object module;
        try {
            //初始化module
            module = clazz.newInstance();
        } catch (InstantiationException e) {
            throw new RuntimeException("Unable to instantiate GlideModule implementation for " + clazz, e);
        } catch (IllegalAccessException e) {
            throw new RuntimeException("Unable to instantiate GlideModule implementation for " + clazz, e);
        }

        if (!(module instanceof GlideModule)) {
            throw new RuntimeException("Expected instanceof GlideModule, but found: " + module);
        }
        return (GlideModule) module;
    }

  • 1.1.2
    • GlideBuilder.createGlide():Glide初始化
Glide createGlide() {
        if (sourceService == null) {
            //根据cpu获取核心加载数量
            final int cores = Math.max(1, Runtime.getRuntime().availableProcessors());
            //具有优先级顺序的线程池
            sourceService = new FifoPriorityThreadPoolExecutor(cores);
        }
        if (diskCacheService == null) {
            diskCacheService = new FifoPriorityThreadPoolExecutor(1);
        }
        //缓存计算类
        MemorySizeCalculator calculator = new MemorySizeCalculator(context);
        if (bitmapPool == null) {
            if (Build.VERSION.SDK_INT >= Build.VERSION_CODES.HONEYCOMB) {
                int size = calculator.getBitmapPoolSize();
                //位图池
                bitmapPool = new LruBitmapPool(size);
            } else {
                bitmapPool = new BitmapPoolAdapter();
            }
        }
        
        //内存缓存
        if (memoryCache == null) {
            memoryCache = new LruResourceCache(calculator.getMemoryCacheSize());
        }
        
        //磁盘缓存
        if (diskCacheFactory == null) {
            diskCacheFactory = new InternalCacheDiskCacheFactory(context);
        }

        //负责启动request load和管理内存的引擎类
        if (engine == null) {
            engine = new Engine(memoryCache, diskCacheFactory, diskCacheService, sourceService);
        }

        if (decodeFormat == null) {
            //编码格式  默认PREFER_RGB_565
            decodeFormat = DecodeFormat.DEFAULT;
        }

        return new Glide(engine, memoryCache, bitmapPool, context, decodeFormat);
}

Glide(Engine engine, MemoryCache memoryCache, BitmapPool bitmapPool, Context context, DecodeFormat decodeFormat) {
        this.engine = engine;
        this.bitmapPool = bitmapPool;
        this.memoryCache = memoryCache;
        this.decodeFormat = decodeFormat;
        //ModelLoader生成工厂类
        loaderFactory = new GenericLoaderFactory(context);
        mainHandler = new Handler(Looper.getMainLooper());
       
        bitmapPreFiller = new BitmapPreFiller(memoryCache, bitmapPool, decodeFormat);


        //DataLoadProviderRegistry 注册
        dataLoadProviderRegistry = new DataLoadProviderRegistry();

        StreamBitmapDataLoadProvider streamBitmapLoadProvider =
                new StreamBitmapDataLoadProvider(bitmapPool, decodeFormat);
        dataLoadProviderRegistry.register(InputStream.class, Bitmap.class, streamBitmapLoadProvider);

        FileDescriptorBitmapDataLoadProvider fileDescriptorLoadProvider =
                new FileDescriptorBitmapDataLoadProvider(bitmapPool, decodeFormat);
        dataLoadProviderRegistry.register(ParcelFileDescriptor.class, Bitmap.class, fileDescriptorLoadProvider);

        ImageVideoDataLoadProvider imageVideoDataLoadProvider =
                new ImageVideoDataLoadProvider(streamBitmapLoadProvider, fileDescriptorLoadProvider);
        dataLoadProviderRegistry.register(ImageVideoWrapper.class, Bitmap.class, imageVideoDataLoadProvider);

        GifDrawableLoadProvider gifDrawableLoadProvider =
                new GifDrawableLoadProvider(context, bitmapPool);
        dataLoadProviderRegistry.register(InputStream.class, GifDrawable.class, gifDrawableLoadProvider);

        dataLoadProviderRegistry.register(ImageVideoWrapper.class, GifBitmapWrapper.class,
                new ImageVideoGifDrawableLoadProvider(imageVideoDataLoadProvider, gifDrawableLoadProvider, bitmapPool));

        dataLoadProviderRegistry.register(InputStream.class, File.class, new StreamFileDataLoadProvider());

        //GenericLoaderFactory注册 
        register(File.class, ParcelFileDescriptor.class, new FileDescriptorFileLoader.Factory());
        register(File.class, InputStream.class, new StreamFileLoader.Factory());
        register(int.class, ParcelFileDescriptor.class, new FileDescriptorResourceLoader.Factory());
        register(int.class, InputStream.class, new StreamResourceLoader.Factory());
        register(Integer.class, ParcelFileDescriptor.class, new FileDescriptorResourceLoader.Factory());
        register(Integer.class, InputStream.class, new StreamResourceLoader.Factory());
        register(String.class, ParcelFileDescriptor.class, new FileDescriptorStringLoader.Factory());
        register(String.class, InputStream.class, new StreamStringLoader.Factory());
        register(Uri.class, ParcelFileDescriptor.class, new FileDescriptorUriLoader.Factory());
        register(Uri.class, InputStream.class, new StreamUriLoader.Factory());
        register(URL.class, InputStream.class, new StreamUrlLoader.Factory());
        register(GlideUrl.class, InputStream.class, new HttpUrlGlideUrlLoader.Factory());
        register(byte[].class, InputStream.class, new StreamByteArrayLoader.Factory());

        //TranscoderRegistry 注册
        transcoderRegistry.register(Bitmap.class, GlideBitmapDrawable.class,
                new GlideBitmapDrawableTranscoder(context.getResources(), bitmapPool));
        transcoderRegistry.register(GifBitmapWrapper.class, GlideDrawable.class,
                new GifBitmapWrapperDrawableTranscoder(
                        new GlideBitmapDrawableTranscoder(context.getResources(), bitmapPool)));

        bitmapCenterCrop = new CenterCrop(bitmapPool);
        drawableCenterCrop = new GifBitmapWrapperTransformation(bitmapPool, bitmapCenterCrop);

        bitmapFitCenter = new FitCenter(bitmapPool);
        drawableFitCenter = new GifBitmapWrapperTransformation(bitmapPool, bitmapFitCenter);
}

//根据modelClass,resourceClass,ModelLoaderFactory注册到GenericLoaderFactory
public <T, Y> void register(Class<T> modelClass, Class<Y> resourceClass, ModelLoaderFactory<T, Y> factory) {
        //详见【1.1.3】
        ModelLoaderFactory<T, Y> removed = loaderFactory.register(modelClass, resourceClass, factory);
        if (removed != null) {
            removed.teardown();
        }
}

可以看到,Glide初始化的时候做了很多的事,初始化了缓存相关的类,任务执行以及缓存管理的引擎,注册了DataLoadProviderRegistry GenericLoaderFactory等等这些。这个时候我们知道了Glide.buildModelLoader()函数里面Glide.get(context).getLoaderFactory()对象为GenericLoaderFactory

  • 1.1.3
    • GenericLoaderFactory.register()
public synchronized <T, Y> ModelLoaderFactory<T, Y> register(Class<T> modelClass, Class<Y> resourceClass,
            ModelLoaderFactory<T, Y> factory) {
        cachedModelLoaders.clear();

        //modelClassToResourceFactories key为modelClass,值为已resourceClass为key,factory为值得HashMap
        
        //根据modelClass获取resourceToFactories
        Map<Class/*Y*/, ModelLoaderFactory/*T, Y*/> resourceToFactories = modelClassToResourceFactories.get(modelClass);
        if (resourceToFactories == null) {
            resourceToFactories = new HashMap<Class/*Y*/, ModelLoaderFactory/*T, Y*/>();
            modelClassToResourceFactories.put(modelClass, resourceToFactories);
        }
        
        ModelLoaderFactory/*T, Y*/ previous = resourceToFactories.put(resourceClass, factory);

        if (previous != null) {
            // This factory may be being used by another model. We don't want to say it has been removed unless we
            // know it has been removed for all models.
            for (Map<Class/*Y*/, ModelLoaderFactory/*T, Y*/> factories : modelClassToResourceFactories.values()) {
                if (factories.containsValue(previous)) {
                    previous = null;
                    break;
                }
            }
        }

        return previous;
    }

  • 1.2
    • GenericLoaderFactory.buildModelLoader()
public synchronized <T, Y> ModelLoader<T, Y> buildModelLoader(Class<T> modelClass, Class<Y> resourceClass) {
        //获取缓存的ModelLoader
        ModelLoader<T, Y> result = getCachedLoader(modelClass, resourceClass);
        if (result != null) {
            // We've already tried to create a model loader and can't with the currently registered set of factories,
            // but we can't use null to demonstrate that failure because model loaders that haven't been requested
            // yet will be null in the cache. To avoid this, we use a special signal model loader.
            if (NULL_MODEL_LOADER.equals(result)) {
                return null;
            } else {
                return result;
            }
        }
        //根据 modelClass 和 resourceClass获取对应的ModelLoaderFactory
        final ModelLoaderFactory<T, Y> factory = getFactory(modelClass, resourceClass);
        if (factory != null) {
            //根据ModelLoaderFactory获取到ModelLoader,并将存到缓存,详见【1.2.1】
            result = factory.build(context, this);
            cacheModelLoader(modelClass, resourceClass, result);
        } else {
            // We can't generate a model loader for the given arguments with the currently registered set of factories.
            cacheNullLoader(modelClass, resourceClass);
        }
        return result;
    }
    
    
    private <T, Y> ModelLoaderFactory<T, Y> getFactory(Class<T> modelClass, Class<Y> resourceClass) {
        // 在【1.1.2】Glide初始化的时候modelClassToResourceFactories注册对应关系
        Map<Class/*Y*/, ModelLoaderFactory/*T, Y*/> resourceToFactories = modelClassToResourceFactories.get(modelClass);
        ModelLoaderFactory/*T, Y*/ result = null;
        if (resourceToFactories != null) {
            result = resourceToFactories.get(resourceClass);
        }

        if (result == null) {
            for (Class<? super T> registeredModelClass : modelClassToResourceFactories.keySet()) {
                // This accounts for model subclasses, our map only works for exact matches. We should however still
                // match a subclass of a model with a factory for a super class of that model if if there isn't a
                // factory for that particular subclass. Uris are a great example of when this happens, most uris
                // are actually subclasses for Uri, but we'd generally rather load them all with the same factory rather
                // than trying to register for each subclass individually.
                if (registeredModelClass.isAssignableFrom(modelClass)) {
                    Map<Class/*Y*/, ModelLoaderFactory/*T, Y*/> currentResourceToFactories =
                            modelClassToResourceFactories.get(registeredModelClass);
                    if (currentResourceToFactories != null) {
                        result = currentResourceToFactories.get(resourceClass);
                        if (result != null) {
                            break;
                        }
                    }
                }
            }
        }

        return result;
    }

  • 1.2.1
    • factory.build():根据ModelLoaderFactory获取到ModelLoader,这里用module.class=String.class来举例, 【1.1.2】Glide初始化的时候可知道register(String.class, InputStream.class, new StreamStringLoader.Factory());
    • StreamStringLoader.Factory.build()
public class StreamStringLoader extends StringLoader<InputStream> implements StreamModelLoader<String> {

    /**
     * The default factory for {@link com.bumptech.glide.load.model.stream.StreamStringLoader}s.
     */
    public static class Factory implements ModelLoaderFactory<String, InputStream> {
        @Override
        public ModelLoader<String, InputStream> build(Context context, GenericLoaderFactory factories) {
            //这里通过`factories.buildModelLoader`来构建一个`module.class=Uri.class`类型的`ModuleLoader`,从【1.1.2】里面可以看到`register(Uri.class, InputStream.class, new StreamUriLoader.Factory());`。`factories.buildModelLoader`详见【1.2】 
            return new StreamStringLoader(factories.buildModelLoader(Uri.class, InputStream.class));
        }

        @Override
        public void teardown() {
            // Do nothing.
        }
    }

    public StreamStringLoader(Context context) {
        this(Glide.buildStreamModelLoader(Uri.class, context));
    }

    public StreamStringLoader(ModelLoader<Uri, InputStream> uriLoader) {
        super(uriLoader);
    }
}


public class StreamUriLoader extends UriLoader<InputStream> implements StreamModelLoader<Uri> {

    /**
     * THe default factory for {@link com.bumptech.glide.load.model.stream.StreamUriLoader}s.
     */
    public static class Factory implements ModelLoaderFactory<Uri, InputStream> {

        @Override
        public ModelLoader<Uri, InputStream> build(Context context, GenericLoaderFactory factories) {
        //【1.1.2】  register(GlideUrl.class, InputStream.class, new HttpUrlGlideUrlLoader.Factory());
            return new StreamUriLoader(context, factories.buildModelLoader(GlideUrl.class, InputStream.class));
        }

        @Override
        public void teardown() {
            // Do nothing.
        }
    }

    public StreamUriLoader(Context context) {
        this(context, Glide.buildStreamModelLoader(GlideUrl.class, context));
    }

    public StreamUriLoader(Context context, ModelLoader<GlideUrl, InputStream> urlLoader) {
        super(context, urlLoader);
    }

    //...
}


public class HttpUrlGlideUrlLoader implements ModelLoader<GlideUrl, InputStream> {

    private final ModelCache<GlideUrl, GlideUrl> modelCache;

    /**
     * The default factory for {@link com.bumptech.glide.load.model.stream.HttpUrlGlideUrlLoader}s.
     */
    public static class Factory implements ModelLoaderFactory<GlideUrl, InputStream> {
        private final ModelCache<GlideUrl, GlideUrl> modelCache = new ModelCache<GlideUrl, GlideUrl>(500);

        @Override
        public ModelLoader<GlideUrl, InputStream> build(Context context, GenericLoaderFactory factories) {
            return new HttpUrlGlideUrlLoader(modelCache);
        }

        @Override
        public void teardown() {
            // Do nothing.
        }
    }

    public HttpUrlGlideUrlLoader() {
        this(null);
    }

    public HttpUrlGlideUrlLoader(ModelCache<GlideUrl, GlideUrl> modelCache) {
        this.modelCache = modelCache;
    }

    @Override
    public DataFetcher<InputStream> getResourceFetcher(GlideUrl model, int width, int height) {
        // GlideUrls memoize parsed URLs so caching them saves a few object instantiations and time spent parsing urls.
        GlideUrl url = model;
        if (modelCache != null) {
            url = modelCache.get(model, 0, 0);
            if (url == null) {
                modelCache.put(model, 0, 0, model);
                url = model;
            }
        }
        return new HttpUrlFetcher(url);
    }
}


StreamStringLoader继承StringLoader,StringLoader里面有一个ModelLoader uriLoader成员变量,当build的时候,这里通过factories.buildModelLoader来构建一个module.class=Uri.class类型的ModuleLoader,从【1.1.2】里面可以看到register(Uri.class, InputStream.class, new StreamUriLoader.Factory());``StreamUriLoader继承UriLoader,它有一个ModelLoader urlLoader成员变量,这个时候也通过factories.buildModelLoadermodule.class = GlideUrl.class的方式获取,【1.1.2】register(GlideUrl.class, InputStream.class, new HttpUrlGlideUrlLoader.Factory());,这里一层一层的获取很是巧妙。

  1. Glide.buildFileDescriptorModelLoader:获取fileDescriptorModelLoader
   public static <T> ModelLoader<T, ParcelFileDescriptor> buildFileDescriptorModelLoader(Class<T> modelClass,
            Context context) {
            //详见【1】
        return buildModelLoader(modelClass, ParcelFileDescriptor.class, context);
    }

这一步和【1】差不多的流程,已module.class = String.class为例子,register(String.class, ParcelFileDescriptor.class, new FileDescriptorStringLoader.Factory());于【1.2.1】类似,也是一层一层的获取,这就不废话了。

  1. 获取DrawableTypeRequest: DrawableTypeRequest继承DrawableRequestBuilder,DrawableRequestBuilder继承GenericRequestBuilder
private final OptionsApplier optionsApplier;
this.optionsApplier = new OptionsApplier();

//【3.1】  new DrawableTypeRequest
optionsApplier.apply(
                new DrawableTypeRequest<T>(modelClass, streamModelLoader, fileDescriptorModelLoader, context,
                        glide, requestTracker, lifecycle, optionsApplier))
                        
class OptionsApplier {
        public <A, X extends GenericRequestBuilder<A, ?, ?, ?>> X apply(X builder) {
        //HOOK 
            if (options != null) {
                options.apply(builder);
            }
            return builder;
        }
    }                        

这里获取Request对象的时候,留了一个hook

  • 3.1
    • new DrawableTypeRequest
DrawableTypeRequest(Class<ModelType> modelClass, ModelLoader<ModelType, InputStream> streamModelLoader,
            ModelLoader<ModelType, ParcelFileDescriptor> fileDescriptorModelLoader, Context context, Glide glide,
            RequestTracker requestTracker, Lifecycle lifecycle, RequestManager.OptionsApplier optionsApplier) {
            //【3.2】 buildProvider
        super(context, modelClass,
                buildProvider(glide, streamModelLoader, fileDescriptorModelLoader, GifBitmapWrapper.class,
                        GlideDrawable.class, null),
                glide, requestTracker, lifecycle);
        this.streamModelLoader = streamModelLoader;
        this.fileDescriptorModelLoader = fileDescriptorModelLoader;
        this.optionsApplier = optionsApplier;
    }
    
    
    DrawableRequestBuilder(Context context, Class<ModelType> modelClass,
            LoadProvider<ModelType, ImageVideoWrapper, GifBitmapWrapper, GlideDrawable> loadProvider, Glide glide,
            RequestTracker requestTracker, Lifecycle lifecycle) {
        super(context, modelClass, loadProvider, GlideDrawable.class, glide, requestTracker, lifecycle);
        // Default to animating.
        crossFade();
    }
    
    
    GenericRequestBuilder(Context context, Class<ModelType> modelClass,
            LoadProvider<ModelType, DataType, ResourceType, TranscodeType> loadProvider,
            Class<TranscodeType> transcodeClass, Glide glide, RequestTracker requestTracker, Lifecycle lifecycle) {
        this.context = context;
        this.modelClass = modelClass;
        this.transcodeClass = transcodeClass;
        this.glide = glide;
        this.requestTracker = requestTracker;
        this.lifecycle = lifecycle;
        this.loadProvider = loadProvider != null
                ? new ChildLoadProvider<ModelType, DataType, ResourceType, TranscodeType>(loadProvider) : null;

        if (context == null) {
            throw new NullPointerException("Context can't be null");
        }
        if (modelClass != null && loadProvider == null) {
            throw new NullPointerException("LoadProvider must not be null");
        }
    }

  • 3.2
    • buildProvider
 private static <A, Z, R> FixedLoadProvider<A, ImageVideoWrapper, Z, R> buildProvider(Glide glide,
            ModelLoader<A, InputStream> streamModelLoader,
            ModelLoader<A, ParcelFileDescriptor> fileDescriptorModelLoader, Class<Z> resourceClass,
            Class<R> transcodedClass,
            ResourceTranscoder<Z, R> transcoder) {
        if (streamModelLoader == null && fileDescriptorModelLoader == null) {
            return null;
        }

        if (transcoder == null) {
        //获取ResourceTranscoder详见【3.2.1】  --> GifBitmapWrapperDrawableTranscoder
            transcoder = glide.buildTranscoder(resourceClass, transcodedClass);
        }
        //详见【3.2.2】
        DataLoadProvider<ImageVideoWrapper, Z> dataLoadProvider = glide.buildDataProvider(ImageVideoWrapper.class,
                resourceClass);
        ImageVideoModelLoader<A> modelLoader = new ImageVideoModelLoader<A>(streamModelLoader,
                fileDescriptorModelLoader);
        return new FixedLoadProvider<A, ImageVideoWrapper, Z, R>(modelLoader, transcoder, dataLoadProvider);
    }

这里resourceClass = GifBitmapWrapper.class,transcodedClass = GlideDrawable.class

  • 3.2.1
    • glide.buildTranscoder
 <Z, R> ResourceTranscoder<Z, R> buildTranscoder(Class<Z> decodedClass, Class<R> transcodedClass) {
        return transcoderRegistry.get(decodedClass, transcodedClass);
    }

从【1.1.2】

 transcoderRegistry.register(GifBitmapWrapper.class, GlideDrawable.class,
                new GifBitmapWrapperDrawableTranscoder(
                        new GlideBitmapDrawableTranscoder(context.getResources(), bitmapPool)));

获取的transcoderGifBitmapWrapperDrawableTranscoder

  • 3.2.2
    • glide.buildDataProvider
 <T, Z> DataLoadProvider<T, Z> buildDataProvider(Class<T> dataClass, Class<Z> decodedClass) {
        return dataLoadProviderRegistry.get(dataClass, decodedClass);
    }

这里dataClass = ImageVideoWrapper.class,decodedClass = resourceClass = GifBitmapWrapper.class
从【1.1.2】

 dataLoadProviderRegistry.register(ImageVideoWrapper.class, GifBitmapWrapper.class,
                new ImageVideoGifDrawableLoadProvider(imageVideoDataLoadProvider, gifDrawableLoadProvider, bitmapPool));

获取的DataLoadProviderImageVideoGifDrawableLoadProvider

  1. DrawableTypeRequest.load

 @Override
    public DrawableRequestBuilder<ModelType> load(ModelType model) {
        super.load(model);
        return this;
    }
    

public GenericRequestBuilder<ModelType, DataType, ResourceType, TranscodeType> load(ModelType model) {
        this.model = model;
        isModelSet = true;
        return this;
    }

最后的load就是设置一些moduleType

总结:

  1. Glide.with获取到RequestManager对象,然后我们通过RequestManager.load根据modelType获取到Request对象。
  2. Glide根据modelType生成Request采用了工厂,并且初始化ModuleLoader的时候,里面又包含着另外一个ModuleLoader引用,很是巧妙。具体查看【1.2】
  3. 一个modelType(modelClass)对应多个resourceType(resourceClass),一个resourceType对应一个transcodedType(transcodedClass)
  4. modelType可以理解为请求的类型,String Uri File等;resourceType可以理解为请求的结果形式,比如Stream File等;transcodedType可以理解为图片的转换类型Drawable Bitmap等。