一个项目,预约系统,核心二张表:预约表,预约限额表
用户点击预约按钮后,
1. 先select 预约限额表把该预约时间段的限额取出来,
2. 再select 预约表把该预约时间已经预约上的次数算出来
3. 第一步减第二步,得到是否还能进行预约,大于0就可以预约了
4. 第三步里大于0的话就insert 预约表
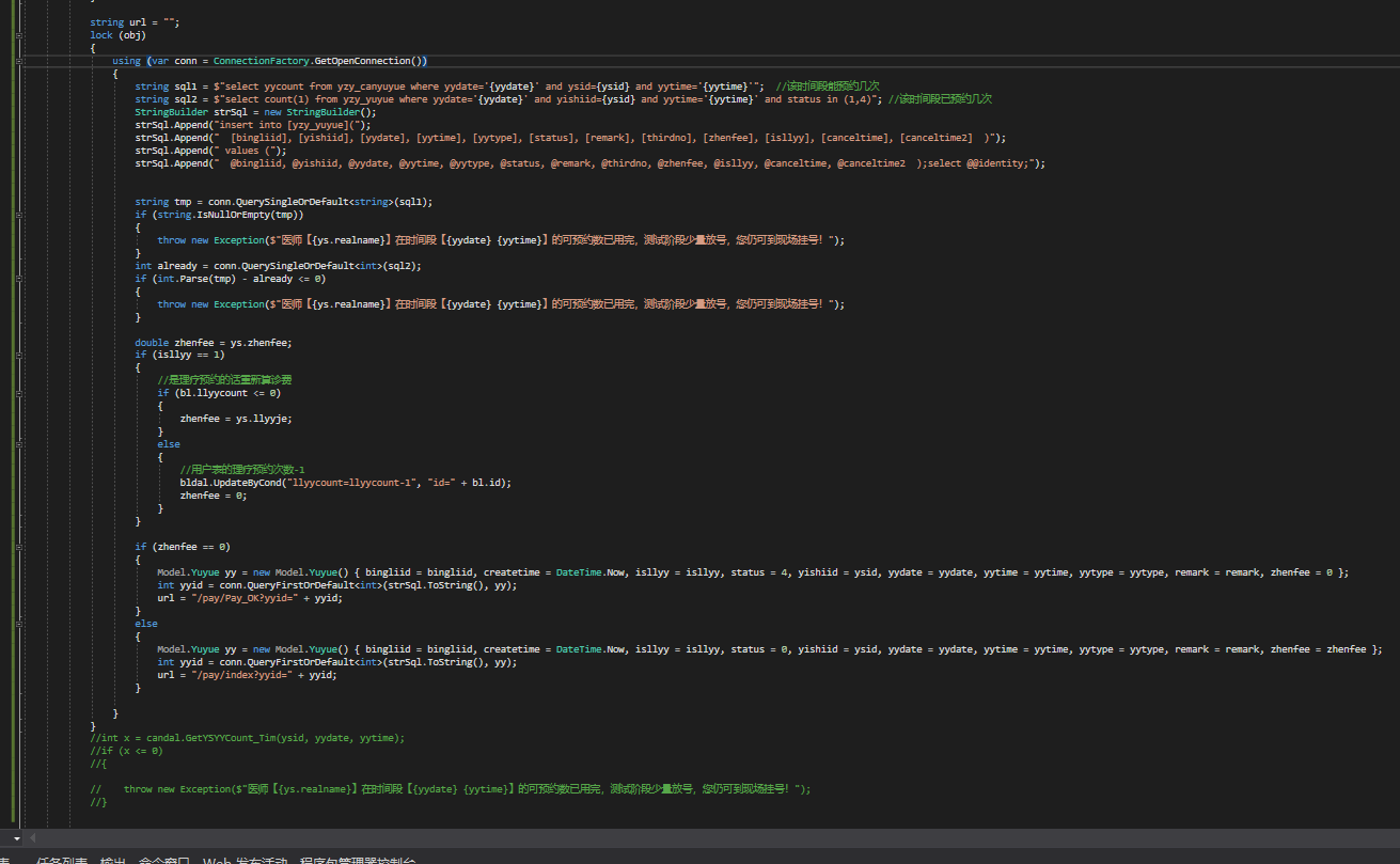
之前的代码都是用ado.net+sql语句执行的,然后在正式运行的时候,每天18点可以进行预约,然后我设置了某一时间段是可以预约1个,
结果在18点的时候N个人点了预约,导致计算出预约数后想插入之前,另一个人又来计算预约数了,导致超出限额了
问了下网友,给了三种解决方案:
1. redis
2. c#里的lock
3. c#里的ConcurrentQueue
自己 测试了一下,用第二种 ,成功了,
第三种的话网友也给了个示例:





