熔断器 Hystrix 源码解析 —— 执行结果缓存

2,142 阅读8分钟

摘要: 原创出处 http://www.iocoder.cn/Hystrix/command-execute-result-cache/ 「芋道源码」欢迎转载,保留摘要,谢谢!

本文主要基于 Hystrix 1.5.X 版本


🙂🙂🙂关注**微信公众号:【芋道源码】**有福利:

  1. RocketMQ / MyCAT / Sharding-JDBC 所有源码分析文章列表
  2. RocketMQ / MyCAT / Sharding-JDBC 中文注释源码 GitHub 地址
  3. 您对于源码的疑问每条留言将得到认真回复。甚至不知道如何读源码也可以请教噢
  4. 新的源码解析文章实时收到通知。每周更新一篇左右
  5. 认真的源码交流微信群。

1. 概述

本文主要分享 Hystrix 执行命令的结果缓存

建议 :对 RxJava 已经有一定的了解的基础上阅读本文。

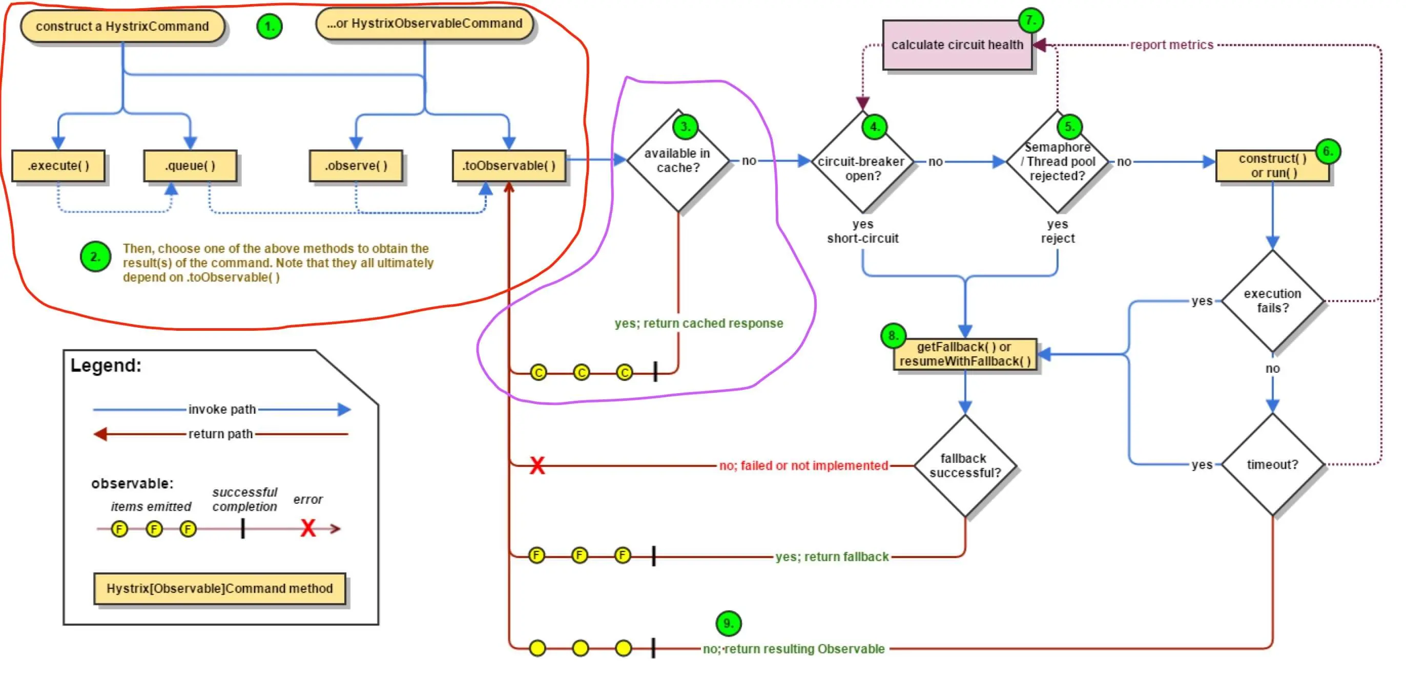
Hystrix 执行命令整体流程如下图:

FROM 《【翻译】Hystrix文档-实现原理》「流程图」

  • 红圈 :在 《Hystrix 源码解析 —— 执行命令方式》 有详细解析。
  • 紫圈 :在 #toObservable() 方法里,如果请求结果缓存这个特性被启用,并且缓存命中,则缓存的回应会立即通过一个 Observable 对象的形式返回;如果缓存未命中,则返回【订阅了执行命令的 Observable】的 ReplySubject 对象缓存执行结果。

在官方提供的示例中,我们使用 CommandUsingRequestCache 进行调试 。

推荐 Spring Cloud 书籍

推荐 Spring Cloud 视频

2. 好处

点击 《【翻译】Hystrix文档-实现原理》「请求缓存」 ,查看对请求缓存的好处分享,写的真的很赞。

3. Observable#defer(...)

本小节为拓展内容,源码解析 RxJava ( 非 Hystrix ) 的 Observable#defer(...) 的方法实现。考虑到 Hystrix 大量使用,为了更好的理解,解析下源码。

《RxJava 源码解析 —— Observable#defer(...)》

4. AbstractCommand#toObservavle(...)

AbstractCommand#toObservavle(...) 方法,代码如下 :

 1: public Observable<R> toObservable() {
 2:     final AbstractCommand<R> _cmd = this;
 3: 
 4:     //doOnCompleted handler already did all of the SUCCESS work
 5:     //doOnError handler already did all of the FAILURE/TIMEOUT/REJECTION/BAD_REQUEST work
 6:     final Action0 terminateCommandCleanup = new Action0() {} // ... 省略
 7: 
 8:     //mark the command as CANCELLED and store the latency (in addition to standard cleanup)
 9:     final Action0 unsubscribeCommandCleanup = new Action0() {} // ... 省略
10: 
11:     final Func0<Observable<R>> applyHystrixSemantics = new Func0<Observable<R>>() {
12:         @Override
13:         public Observable<R> call() {
14:             if (commandState.get().equals(CommandState.UNSUBSCRIBED)) {
15:                 return Observable.never();
16:             }
17:             return applyHystrixSemantics(_cmd);
18:         }
19:     };
20: 
21:     final Func1<R, R> wrapWithAllOnNextHooks = new Func1<R, R>() {} // ... 省略 
22: 
23:     final Action0 fireOnCompletedHook = new Action0() {} // ... 省略 
24: 
25:     return Observable.defer(new Func0<Observable<R>>() {
26:         @Override
27:         public Observable<R> call() {
28:             /* this is a stateful object so can only be used once */
29:             if (!commandState.compareAndSet(CommandState.NOT_STARTED, CommandState.OBSERVABLE_CHAIN_CREATED)) {
30:                 IllegalStateException ex = new IllegalStateException("This instance can only be executed once. Please instantiate a new instance.");
31:                 //TODO make a new error type for this
32:                 throw new HystrixRuntimeException(FailureType.BAD_REQUEST_EXCEPTION, _cmd.getClass(), getLogMessagePrefix() + " command executed multiple times - this is not permitted.", ex, null);
33:             }
34: 
35:             // 命令开始时间戳
36:             commandStartTimestamp = System.currentTimeMillis();
37: 
38:             // TODO【2001】【打印日志】
39:             if (properties.requestLogEnabled().get()) {
40:                 // log this command execution regardless of what happened
41:                 if (currentRequestLog != null) {
42:                     currentRequestLog.addExecutedCommand(_cmd);
43:                 }
44:             }
45: 
46:             // 缓存开关、缓存KEY
47:             final boolean requestCacheEnabled = isRequestCachingEnabled();
48:             final String cacheKey = getCacheKey();
49: 
50:             // 优先从缓存中获取
51:             /* try from cache first */
52:             if (requestCacheEnabled) {
53:                 HystrixCommandResponseFromCache<R> fromCache = (HystrixCommandResponseFromCache<R>) requestCache.get(cacheKey);
54:                 if (fromCache != null) {
55:                     isResponseFromCache = true; // 标记 从缓存中结果
56:                     return handleRequestCacheHitAndEmitValues(fromCache, _cmd);
57:                 }
58:             }
59: 
60:             // 获得 执行命令Observable
61:             Observable<R> hystrixObservable =
62:                     Observable.defer(applyHystrixSemantics)
63:                             .map(wrapWithAllOnNextHooks);
64: 
65:             // 获得 缓存Observable
66:             Observable<R> afterCache;
67:             // put in cache
68:             if (requestCacheEnabled && cacheKey != null) {
69:                 // wrap it for caching
70:                 HystrixCachedObservable<R> toCache = HystrixCachedObservable.from(hystrixObservable, _cmd);
71:                 // 并发若不存在
72:                 HystrixCommandResponseFromCache<R> fromCache = (HystrixCommandResponseFromCache<R>) requestCache.putIfAbsent(cacheKey, toCache);
73:                 if (fromCache != null) { // 添加失败
74:                     // another thread beat us so we'll use the cached value instead
75:                     toCache.unsubscribe();
76:                     isResponseFromCache = true; // 标记 从缓存中结果
77:                     return handleRequestCacheHitAndEmitValues(fromCache, _cmd);
78:                 } else { // 添加成功
79:                     // we just created an ObservableCommand so we cast and return it
80:                     afterCache = toCache.toObservable();
81:                 }
82:             } else {
83:                 afterCache = hystrixObservable;
84:             }
85: 
86:             //
87:             return afterCache
88:                     .doOnTerminate(terminateCommandCleanup)     // perform cleanup once (either on normal terminal state (this line), or unsubscribe (next line))
89:                     .doOnUnsubscribe(unsubscribeCommandCleanup) // perform cleanup once
90:                     .doOnCompleted(fireOnCompletedHook);
91:         }
92:     });
93: }

  • 第 2 行 :_cmd 指向当前命令对象,用于下面实现 FuncX ,ActionX 内部类使用。

  • 第 11 至 19 行 :当缓存特性未开启,或者缓存未命中时,使用 applyHystrixSemantics 传入 Observable#defer(...) 方法,声明执行命令的 Observable。

  • 第 25 行 :声明缓存 Observable 。Hystrix 执行命令的 Observable 声明关系如下:

  • 第 29 至 33 行 :一条命令只能执行一次

  • 第 36 行 :记录命令开始时间戳。

  • 第 38 至 44 行 :TODO【2001】【打印日志】

  • 第 47 至 48 行 :缓存存开关、KEY 。

  • 第 52 至 58 行 :如果请求结果缓存这个特性被启用,并且缓存命中,则缓存的回应会立即通过一个 Observable 对象的形式返回。

  • 第 61 至 63 行 :获取执行命令的 Observable 。在 《Hystrix 源码解析 —— 命令执行(一)之正常执行逻辑》 详细解析。

  • 第 68 至 81 行 :当缓存特性开启,并且缓存未命中时,创建【订阅了执行命令的 Observable】的 HystrixCommandResponseFromCache 。

    • 第 69 至 72 行 :创建 HystrixCommandResponseFromCache ,并添加到 requestCache 。哟,HystrixRequestCache#putIfAbsent(...) 方法,多个线程添加时,只有一个线程添加成功。
    • 第 73 至 77 行 :添加失败的线程( ):
      • 第 75 行 :调用 HystrixCommandResponseFromCache#unsubscribe() 方法,取消 HystrixCommandResponseFromCache 的订阅。这一步很关键,因为我们不希望缓存不存在时,多个线程去执行命令,最好有且只有一个线程执行命令。在 「5. HystrixCachedObservable」 详细解析。
      • 第 77 行 :「6. HystrixCommandResponseFromCache」 详细解析。
    • 第 80 行 :调用 HystrixCommandResponseFromCachetoObservable() 方法,获得缓存 Observable 。
  • 第 82 至 84 行 :当缓存特性未开启,使用执行命令 Observable 。

  • 第 87 至 91 行 :在返回的 Observable 上,订阅一些清理的处理逻辑。对这几个方法有疑惑的同学,可以阅读 《给 Android 开发者的 RxJava 详解》「 3) Subscribe (订阅) 」

5. HystrixCachedObservable

com.netflix.hystrix.HystrixCachedObservable ,缓存 Observable 。

HystrixCachedObservable 构造方法,代码如下 :

 1: public class HystrixCachedObservable<R> {
 2: /**
 3:  * 订阅
 4:  */
 5: protected final Subscription originalSubscription;
 6: /**
 7:  * 缓存 cachedObservable
 8:  */
 9: protected final Observable<R> cachedObservable;
10: /**
11:  * TODO 【2006】【outstandingSubscriptions】
12:  */
13: private volatile int outstandingSubscriptions = 0;
14: //private AtomicInteger outstandingSubscriptions2 = new AtomicInteger(0);
15: 
16: protected HystrixCachedObservable(final Observable<R> originalObservable) {
17:     ReplaySubject<R> replaySubject = ReplaySubject.create();
18:     this.originalSubscription = originalObservable
19:             .subscribe(replaySubject);
20: 
21:     this.cachedObservable = replaySubject
22:             .doOnUnsubscribe(new Action0() {
23:                 @Override
24:                 public void call() {
25:                     outstandingSubscriptions--;
26:                     if (outstandingSubscriptions == 0) {
27:                         originalSubscription.unsubscribe();
28:                     }
29:                 }
30:             })
31:             .doOnSubscribe(new Action0() {
32:                 @Override
33:                 public void call() {
34:                     outstandingSubscriptions++;
35:                 }
36:             });
37: }

  • 第 17 至 19 行 :实际上,HystrixCachedObservable 不是一个 Observable 的子类,而是对传入的 Observable 封装 :使用 ReplaySubject 向传入的 Observable 发起订阅,通过 ReplaySubject 能够重放执行结果,从而实现缓存的功效。这里有几个卡到笔者的并且很有趣的点,我们一一道来 :从上文中,我们可以看到,传入的 originalObservablehystrixObservable 执行命令 Observable 。在 Hystrix 里,提供了两种执行命令的隔离方式 :线程池( THREAD ) 和信号量( SEMAPHORE )。

    • 当使用 THREAD 隔离时,#subscribe(replaySubject) 调用完成时,实际命令并未开始执行,或者说,这是一个异步的执行命令的过程。那么,会不会影响返回执行结果呢?答案当然是不会,BlockingObservable 在得到执行完成才会结束阻塞,此时已经有执行结果。

    • 当使用 SEMAPHORE 隔离时,#subscribe(replaySubject) 调用完成时,实际命令已经执行完成,所以即使 AbstractCommand#toObservavle(...) 的第 75 行 :调用 HystrixCommandResponseFromCache#unsubscribe() 方法,也会浪费,重复执行命令。而对于 THREAD 隔离的情况,通过取消订阅的方式,只会执行一次命令。当然,如果“恶搞” THREAD 隔离的情况,增加 sleep 的调用如下,就能达到重复执行命令的效果。

  • 第 21 至 36 行 :TODO 【2006】【outstandingSubscriptions】原子性没问题么?历史版本使用的是 AtomicInteger 。


HystrixCachedObservable 的其他方法,点击 链接 查看。

6. HystrixCommandResponseFromCache

com.netflix.hystrix.HystrixCommandResponseFromCache ,是 HystrixCachedObservable 的子类。在父类的基础上,增加了对 AbstractCommand.executionResult 的关注。

HystrixCachedObservable#from(Observable, AbstractCommand) 方法,创建 HystrixCommandResponseFromCache 对象,点击 链接 查看。


HystrixCommandResponseFromCache#toObservableWithStateCopiedInto(...) 方法,点击 链接 查看。

  • 通过 completionLogicRun 属性,保证 #doOnError()#doOnCompleted()#doOnUnsubscribe() 方法有且只有一个方法执行具体逻辑。
    • #doOnError()#doOnCompleted() 执行时,调用 #commandCompleted() 方法,从缓存命令( HystrixCommandResponseFromCache.originalCommand ) 复制 executionResult 属性给当前命令( commandToCopyStateInto ) 。
    • #doOnUnsubscribe() 执行时,调用 #commandUnsubscribed() 方法,使用当前命令( commandToCopyStateInto )自己executionResult ,不进行复制。
  • TODO 【2007】【executionResult】用途

666. 彩蛋

知识星球

如鲠在喉的感觉,从周六开始磨了四天多,一直没写到一个比较舒服的状态。

先发现发,如果有不清晰的地方,烦请指出,谢谢。

胖友,分享一波朋友圈可好!