完整微服务化示例:使用 Apache ServiceComb 进行微服务开发、容器化、弹性伸缩

1,809 阅读20分钟
原文链接: my.oschina.net

本文转载自 微服务 开源项目 Apache ServiceComb (incubating) 官网博客:

servicecomb.incubator.apache.org/cn/docs/lin…

servicecomb.incubator.apache.org/cn/docs/com…

servicecomb.incubator.apache.org/cn/docs/aut…

 

微服务架构作为新兴领域的架构模式,已步入产品化形态,与容器化、集群等一起成为了当下热点。而微服务、Docker、kubernetes 之间的关系,究竟这三者之间是什么样的关系,分别能在微服务领域发挥什么作用,却常给入门的读者和用户带来些许迷茫感。

本文使用一个简单的普适性的 微服务 示例,从 业务场景入手,到微服务架构设计、实现、容器化、集群部署、压测、弹性伸缩、资源控制,端到端以最直白的方式演示了这三者的关系,会给读者带来不一样的真切的理念体验和感受,增强对系列概念的理解。

 

普适性微服务化示例

为了读者能更容易了解ServiceComb微服务框架的功能以及如何用其快速开发微服务,所以提供大家耳熟能详的例子,降低学习曲线的同时,增加趣味性,加深理解。

本文中假设我们成立了一家科研公司,处理复杂的数学运算,以及尖端生物科技研究,并为用户提供如下服务:

  • 黄金分割数列计算

  • 蜜蜂繁殖规律 (计算每只雄蜂/雌蜂的祖先数量)

但是我们如何将公司的这些强大运算能力提供给我们的消费者呢?

首先我们通过认证服务保障公司的计算资源没有被滥用, 同时我们对外提供Rest服务让用户来进行访问。 下面的视频展示具体的服务验证调用的情况。

 

业务场景

让我们先对业务场景进行总结分析

  1. 为了公司持续发展,我们需要对用户消费的运算能力收费,所以我们聘用了门卫认证用户,避免不法分子混入

  2. 为了提供足够的黄金分割数量运算能力,我们需要雇佣相应的技工

  3. 为了持续研究蜜蜂繁殖规律,公司建立了自己的蜂场,需要相应的养蜂人进行管理研究

  4. 为了平衡技工养蜂人、和门卫的工作量和时间,我们建立了告示栏机制,让当前有闲暇的人员发布自己的联系方式,以便我们能及时联系技能匹配的人员以服务到来的用户

  5. 因为运算能力成本高昂,我们将运算项目进行了归档,以便未来有相同请求时,我们能直接查询项目归档,节省公司运算成本

  6. 面对上述复杂的场景,我们又聘用了部门经理来管理公司成员和设施

  7. 最后,当公司日益壮大,用户数量暴涨时,我们还需要招聘更多技工养蜂人、和门卫,所以增加了人力资源部门

公司结构 (系统架构)

到现在业务场景已经比较清晰,我们把上述职务部门和设施画成公司组织结构图。

现在公司组织结构已经完整,让我们着手搭建相应部门。

技工 (Worker)

因为技工最为简单,对其他部门人员依赖最少,我们首先搭建这个部门。

黄金分割运算服务

技工的主要工作时提供黄金分割数列计算服务,当用户需要知道第n个黄金分割数时,技工以最快的速度计算出数值并返回给用户。 我们可以把这个工作简化为如下数学方程:

value = fibo(n)

在暂时不考虑性能的情况下,我们可以迅速实现黄金分割数列的计算。

interface FibonacciService {
  long term(int n);
}

@Service
class FibonacciServiceImpl implements FibonacciService {
  @Override
  public long term(int n) {
    if (n == 0) {
      return 0;
    } else if (n == 1) {
      return 1;
    }

    return term(n - 1) + term(n - 2);
  }
}

 

技工服务端点

黄金分割数量运算已经实现,现在我们需要将服务提供给用户,首先我们定义端点接口:

public interface FibonacciEndpoint {
  long term(int n);
}

 

引入 ServiceComb 依赖:

    <dependency>
      <groupId>org.apache.servicecomb</groupId>
      <artifactId>spring-boot-starter-provider</artifactId>
    </dependency>

 

接下来我们同时暴露黄金分割运算服务的RestfulRPC端点:

@RestSchema(schemaId = "fibonacciRestEndpoint")
@RequestMapping("/fibonacci")
@Controller
public class FibonacciRestEndpoint implements FibonacciEndpoint {

  private final FibonacciService fibonacciService;

  @Autowired
  FibonacciRestEndpoint(FibonacciService fibonacciService) {
    this.fibonacciService = fibonacciService;
  }

  @Override
  @RequestMapping(value = "/term", method = RequestMethod.GET)
  @ResponseBody
  public long term(int n) {
    return fibonacciService.term(n);
  }
}

 

@RpcSchema(schemaId = "fibonacciRpcEndpoint")
public class FibonacciRpcEndpoint implements FibonacciEndpoint {

  private final FibonacciService fibonacciService;

  @Autowired
  public FibonacciRpcEndpoint(FibonacciService fibonacciService) {
    this.fibonacciService = fibonacciService;
  }

  @Override
  public long term(int n) {
    return fibonacciService.term(n);
  }
}

 

这里用 @RestSchema 和 @RpcSchema 注释两个端点后,ServiceComb 会自动生成对应的服务端点契约,根据如下microsevice.yaml 配置端点端口,并将契约和服务一起注册到Service Center

# all interconnected microservices must belong to an application wth the same ID
APPLICATION_ID: company
service_description:
# name of the declaring microservice
  name: worker
  version: 0.0.1
# service center address
cse:
  service:
    registry:
      address: http://sc.servicecomb.io:30100
  highway:
    address: 0.0.0.0:7070
  rest:
    address: 0.0.0.0:8080

 

最后,提供技工服务应用启动入口,并加上 @EnableServiceComb 注释启用 ServiceComb :

@SpringBootApplication
@EnableServiceComb
public class WorkerApplication {

  public static void main(String[] args) {
    SpringApplication.run(WorkerApplication.class, args);
  }
}

 

告示栏 (Bulletin Board)

告示栏提供为门卫技工养蜂人注册联系方式的设施,同时经理养蜂人可通过此设施查询注册方的联系方式,以方便匹配能力的提供和消费。

Service Center 提供契约和服务注册、发现功能,而且校验服务提供方和消费方的契约是否匹配,我们可以下载编译好的版本直接运行。

养蜂人 (Beekeeper)

养蜂人研究蜜蜂繁殖规律,计算每只蜜蜂 (雄蜂/雌蜂) 的祖先数量。因为蜜蜂繁殖规律和黄金分割数列相关,所以养蜂人同时消费技工提供的计算服务。

研究表明,雄蜂(Drone)由未受精卵孵化而生,只有母亲;而雌蜂(Queen)由受精卵孵化而生,既有母又有父。

Credit: Dave Cushman’s website

参考上图,蜜蜂的某一代祖先数量符合黄金分割数列的模型,由此我们可以很快实现服务功能。

蜜蜂繁殖规律研究服务

首先我们定义黄金数列运算接口:

public interface FibonacciCalculator {

  long term(int n);
}

 

接下来定义并实现蜜蜂繁殖规律研究服务:

interface BeekeeperService {
  long ancestorsOfDroneAt(int generation);

  long ancestorsOfQueenAt(int generation);
}

class BeekeeperServiceImpl implements BeekeeperService {

  private final FibonacciCalculator fibonacciCalculator;

  BeekeeperServiceImpl(FibonacciCalculator fibonacciCalculator) {
    this.fibonacciCalculator = fibonacciCalculator;
  }

  @Override
  public long ancestorsOfDroneAt(int generation) {
    if (generation <= 0) {
      return 0;
    }
    return fibonacciCalculator.term(generation + 1);
  }

  @Override
  public long ancestorsOfQueenAt(int generation) {
    if (generation <= 0) {
      return 0;
    }
    return fibonacciCalculator.term(generation + 2);
  }
}

 

这里我们用到之前定义的 FibonacciCalculator 接口,并希望通过这个接口远程调用技工服务端点。@RpcReference 注释能帮助我们自动从Service Center中获取 microserviceName = "worker", schemaId = "fibonacciRpcEndpoint" , 即服务名为 worker 已经schema ID为 fibonacciRpcEndpoint的端点:

@Configuration
class BeekeeperConfig {

  @RpcReference(microserviceName = "worker", schemaId = "fibonacciRpcEndpoint")
  private FibonacciCalculator fibonacciCalculator;

  @Bean
  BeekeeperService beekeeperService() {
    return new BeekeeperServiceImpl(fibonacciCalculator);
  }
}

 

我们在技工一节已定义好对应的服务名和schema ID端点,通过上面的配置,ServiceComb 会自动将远程技工服务 实例和 FibonacciCalculator 绑定在一起。

养蜂人服务端点

与上一节技工服务相似,我们在这里也需要提供养蜂人服务端点,让用户可以进行调用:

@RestSchema(schemaId = "beekeeperRestEndpoint")
@RequestMapping("/rest")
@Controller
public class BeekeeperController {

  private static final Logger logger = LoggerFactory.getLogger(BeekeeperController.class);

  private final BeekeeperService beekeeperService;

  @Autowired
  BeekeeperController(BeekeeperService beekeeperService) {
    this.beekeeperService = beekeeperService;
  }

  @RequestMapping(value = "/drone/ancestors/{generation}", method = GET, produces = APPLICATION_JSON_UTF8_VALUE)
  @ResponseBody
  public Ancestor ancestorsOfDrone(@PathVariable int generation) {
    logger.info(
        "Received request to find the number of ancestors of drone at generation {}",
        generation);

    return new Ancestor(beekeeperService.ancestorsOfDroneAt(generation));
  }

  @RequestMapping(value = "/queen/ancestors/{generation}", method = GET, produces = APPLICATION_JSON_UTF8_VALUE)
  @ResponseBody
  public Ancestor ancestorsOfQueen(@PathVariable int generation) {
    logger.info(
        "Received request to find the number of ancestors of queen at generation {}",
        generation);

    return new Ancestor(beekeeperService.ancestorsOfQueenAt(generation));
  }
}

class Ancestor {
  private long ancestors;

  Ancestor() {
  }

  Ancestor(long ancestors) {
    this.ancestors = ancestors;
  }

  public long getAncestors() {
    return ancestors;
  }
}

 

因为养蜂人需要消费技工提供的服务,所以其 microservice.yaml 配置稍有不同:

# all interconnected microservices must belong to an application wth the same ID
APPLICATION_ID: company
service_description:
# name of the declaring microservice
  name: beekeeper
  version: 0.0.1
cse:
  service:
    registry:
      address: http://sc.servicecomb.io:30100
  rest:
    address: 0.0.0.0:8090
  handler:
    chain:
      Consumer:
        default: bizkeeper-consumer,loadbalance
  references:
#  this one below must refer to the microservice name it communicates with
    worker:
      version-rule: 0.0.1

 

这里我们需要定义 cse.references.worker.version-rule ,让配置名称中指向技工服务名 worker ,并匹配其版本号。

最后定义养蜂人服务应用入口:

@SpringBootApplication
@EnableServiceComb
public class BeekeeperApplication {

  public static void main(String[] args) {
    SpringApplication.run(BeekeeperApplication.class, args);
  }
}

 

门卫 (Doorman)

门卫为公司提供安全保障,屏蔽非合法用户,防止其骗取免费服务,甚至伤害技工养蜂人

门卫认证服务

认证功能我们采用JSON Web Token (JWT)的机制,具体实现超出了这篇文章的范围, 细节大家可以查看github上workshop的 doorman 模块代码。

认证服务的接口如下,authenticate 方法根据用户名和密码查询确认用户存在,并返回对应JWT token。用户登录后的每次 请求都需要带上返回的JWT token,而 validate 方法将验证token以确认其有效。

public interface AuthenticationService {
  String authenticate(String username, String password);

  String validate(String token);
}

 

门卫认证服务端点

与前两节的Rest服务端点相似,我们加上 @RestSchema 注释,以便 ServiceComb 自动配置端点、生成契约并注册服务。

@RestSchema(schemaId = "authenticationRestEndpoint")
@Controller
@RequestMapping("/rest")
public class AuthenticationController {

  private static final Logger logger = LoggerFactory.getLogger(AuthenticationController.class);

  static final String USERNAME = "username";
  static final String PASSWORD = "password";
  static final String TOKEN = "token";

  private final AuthenticationService authenticationService;

  @Autowired
  AuthenticationController(AuthenticationService authenticationService) {
    this.authenticationService = authenticationService;
  }

  @RequestMapping(value = "/login", method = POST, produces = TEXT_PLAIN_VALUE)
  public ResponseEntity<String> login(
      @RequestParam(USERNAME) String username,
      @RequestParam(PASSWORD) String password) {

    logger.info("Received login request from user {}", username);
    String token = authenticationService.authenticate(username, password);
    HttpHeaders headers = new HttpHeaders();
    headers.add(AUTHORIZATION, TOKEN_PREFIX + token);

    logger.info("Authenticated user {} successfully", username);
    return new ResponseEntity<>("Welcome, " + username, headers, OK);
  }

  @RequestMapping(value = "/validate", method = POST, consumes = APPLICATION_JSON_UTF8_VALUE, produces = TEXT_PLAIN_VALUE)
  @ResponseBody
  public String validate(@RequestBody Token token) {
    logger.info("Received validation request of token {}", token);
    return authenticationService.validate(token.getToken());
  }
}

class Token {
  private String token;

  Token() {
  }

  Token(String token) {
    this.token = token;
  }

  public String getToken() {
    return token;
  }

  @Override
  public String toString() {
    return "Token{" +
        "token='" + token + '\'' +
        '}';
  }
}

 

同样,我们需要提供服务应用启动入口以及 microservice.yaml

@SpringBootApplication
@EnableServiceComb
public class DoormanApplication {

  public static void main(String[] args) {
    SpringApplication.run(DoormanApplication.class, args);
  }
}

 

# all interconnected microservices must belong to an application wth the same ID
APPLICATION_ID: company
service_description:
# name of the declaring microservice
  name: doorman
  version: 0.0.1
cse:
  service:
    registry:
      address: http://sc.servicecomb.io:30100
  rest:
    address: 0.0.0.0:9090

 

经理 (Manager)

为了管理所有人员和设施,经理作为用户唯一接口人,主要功能有:

  • 联系门卫认证用户,保护技工养蜂人,以免非法用户骗取服务并逃避服务费用

  • 联系能力相符的技工养蜂人,平衡工作量,避免单个人员工作超载

  • 管理项目归档,避免重复工作,保证公司收益最大化

由于经理责任重大,我们选取了业界有名的Netflix Zuul作为候选人并加以培训, 提升其能力,以保证其能胜任该职位。

首先我们引入依赖:

  <dependency>
    <groupId>org.apache.servicecomb</groupId>
    <artifactId>spring-boot-starter-discovery</artifactId>
  </dependency>

 

用户认证服务

当用户发送非登录请求时,我们首先需要验证用户合法,在如下服务中,我们通过告示栏获取门卫联系方式, 然后发送用户token给门卫进行认证。

ServiceComb 提供了相应 RestTemplate 实现查询Service Center 中的服务注册信息,只需在地址中以如下格式包含被调用的服务名

cse://doorman/path/to/rest/endpoint

 

ServiceComb 将自动查询对应服务并发送请求到地址中的服务端点。

@Service
public class AuthenticationService {

  private static final Logger logger = LoggerFactory.getLogger(AuthenticationService.class);
  private static final String DOORMAN_ADDRESS = "cse://doorman";

  private final RestTemplate restTemplate;

  AuthenticationService() {
    this.restTemplate = RestTemplateBuilder.create();

    this.restTemplate.setErrorHandler(new ResponseErrorHandler() {
      @Override
      public boolean hasError(ClientHttpResponse clientHttpResponse) throws IOException {
        return false;
      }

      @Override
      public void handleError(ClientHttpResponse clientHttpResponse) throws IOException {
      }
    });
  }

  @HystrixCommand(fallbackMethod = "timeout")
  public ResponseEntity<String> validate(String token) {
    logger.info("Validating token {}", token);
    ResponseEntity<String> responseEntity = restTemplate.postForEntity(
        DOORMAN_ADDRESS + "/rest/validate",
        validationRequest(token),
        String.class
    );

    if (!responseEntity.getStatusCode().is2xxSuccessful()) {
      logger.warn("No such user found with token {}", token);
    }
    logger.info("Validated request of token {} to be user {}", token, responseEntity.getBody());
    return responseEntity;
  }

  private ResponseEntity<String> timeout(String token) {
    logger.warn("Request to validate token {} timed out", token);
    return new ResponseEntity<>(REQUEST_TIMEOUT);
  }

  private HttpEntity<Token> validationRequest(String token) {
    HttpHeaders headers = new HttpHeaders();
    headers.setContentType(MediaType.APPLICATION_JSON_UTF8);

    return new HttpEntity<>(new Token(token), headers);
  }
}

 

请求过滤

接下来我们提供 ZuulFilter 实现过滤用户请求,调用 authenticationService.validate(token) 认证用户token。 若用户合法则路由用户请求到对应服务,否则返回 403 forbidden

@Component
class AuthenticationAwareFilter extends ZuulFilter {

  private static final Logger logger = LoggerFactory.getLogger(AuthenticationAwareFilter.class);

  private static final String LOGIN_PATH = "/login";

  private final AuthenticationService authenticationService;
  private final PathExtractor pathExtractor;

  @Autowired
  AuthenticationAwareFilter(
      AuthenticationService authenticationService,
      PathExtractor pathExtractor) {

    this.authenticationService = authenticationService;
    this.pathExtractor = pathExtractor;
  }

  @Override
  public String filterType() {
    return "pre";
  }

  @Override
  public int filterOrder() {
    return 1;
  }

  @Override
  public boolean shouldFilter() {
    String path = pathExtractor.path(RequestContext.getCurrentContext());
    logger.info("Received request with query path: {}", path);
    return !path.endsWith(LOGIN_PATH);
  }

  @Override
  public Object run() {
    filter();
    return null;
  }

  private void filter() {
    RequestContext context = RequestContext.getCurrentContext();

    if (doesNotContainToken(context)) {
      logger.warn("No token found in request header");
      rejectRequest(context);
    } else {
      String token = token(context);
      ResponseEntity<String> responseEntity = authenticationService.validate(token);
      if (!responseEntity.getStatusCode().is2xxSuccessful()) {
        logger.warn("Unauthorized token {} and request rejected", token);
        rejectRequest(context);
      } else {
        logger.info("Token {} validated", token);
      }
    }
  }

  private void rejectRequest(RequestContext context) {
    context.setResponseStatusCode(SC_FORBIDDEN);
    context.setSendZuulResponse(false);
  }

  private boolean doesNotContainToken(RequestContext context) {
    return authorizationHeader(context) == null
        || !authorizationHeader(context).startsWith(TOKEN_PREFIX);
  }

  private String token(RequestContext context) {
    return authorizationHeader(context).replace(TOKEN_PREFIX, "");
  }

  private String authorizationHeader(RequestContext context) {
    return context.getRequest().getHeader(AUTHORIZATION);
  }
}

 

最后提供服务应用入口:

@SpringBootApplication
@EnableCircuitBreaker
@EnableZuulProxy
@EnableDiscoveryClient
@EnableServiceComb
public class ManagerApplication {

  public static void main(String[] args) {
    SpringApplication.run(ManagerApplication.class, args);
  }
}

 

application.yaml 中定义路由规则:

zuul:
  routes:
    doorman:
      serviceId: doorman
      sensitiveHeaders:
    worker:
      serviceId: worker
    beekeeper:
      serviceId: beekeeper

# disable netflix eurkea since it's not used for service discovery
ribbon:
  eureka:
    enabled: false

 

microservice.yaml 中定义服务中心地址:

APPLICATION_ID: company
service_description:
  name: manager
  version: 0.0.1
cse:
  service:
    registry:
      address: http://sc.servicecomb.io:30100

 

项目归档 (Project Archive)

经理在每次用户请求后将项目进行归档,如果将来有内容相同的请求到达,经理可以就近获取结果,不必再购买 技工养蜂人提供的计算服务,节省公司开支。

对于归档功能的实现,我们采用了Spring Cache Abstraction,具体细节超出了这篇文章的范围,大家如果有兴趣可以 查看github上workshop的 manager 模块代码。

人力资源 (Human Resource)

人力资源从运维层面保证服务的可靠性,主要功能有

  • 弹性伸缩,以保证用户请求量超过技工养蜂人处理能力后,招聘更多技工养蜂人加入项目;当请求量回落后,裁剪技工养蜂人以节省公司开支

  • 健康检查,以保证技工养蜂人告病时,能有替补接手任务

  • 滚动升级,以保证项目需要新技能时,能替换、培训技工养蜂人,不中断接收用户请求

人力资源的功能需要云平台提供支持,在后续的文章中会跟大家介绍,我们如何在华为云上轻松实现这些功能。

微服务化小结

至此,我们用一个公司的组织结构作为例子,给大家介绍了微服务的完整架构,以及如何使用微服务框架 ServiceComb快速开发微服务,以及服务间互通、契约认证。

Workshop demo项目也包含大量完整易懂的测试 代码,以及使用docker集成微服务,模拟生存环境,同时应用Travis搭建持续集成环境,体现 DevOps在微服务开发中的实践。希望能对大家有所帮助。

 

 

容器化并集群部署

现在,github上已经提供了在kubernetes集群上一键式部署的功能。本文将着重讲解相应的yaml文件和服务间通信,这对于开发者基于Company 模型进行微服务开发并且部署到云上将会有所帮助。

一键部署

  Run Company on Kubernetes Cluster 提供了详细的使用方法,读者只需通过以下3条指令,就可将company在kubernetes集群上部署起来,

git clone https://github.com/ServiceComb/ServiceComb-Company-WorkShop.git

cd ServiceComb-Company-WorkShop/kubernetes/

bash start.sh

 

Yaml文件解读

  以作者的实际环境为例:

root@zenlin:~/src/LinuxCon-Beijing-WorkShop/kubernetes# kubectl get pod -owide
NAME                                      READY     STATUS    RESTARTS   AGE       IP            NODE
company-beekeeper-3737555734-48sxf        1/1       Running   0          17s       10.244.2.49   zenlinnode2
company-bulletin-board-4113647782-th91w   1/1       Running   0          17s       10.244.1.53   zenlinnode1
company-doorman-3391375245-g0p8c          1/1       Running   0          17s       10.244.1.55   zenlinnode1
company-manager-454733969-0c1g8           1/1       Running   0          16s       10.244.2.50   zenlinnode2
company-worker-1085546725-x7zl4           1/1       Running   0          17s       10.244.1.54   zenlinnode1
zipkin-508217170-0khr3                    1/1       Running   0          17s       10.244.2.48   zenlinnode2

 

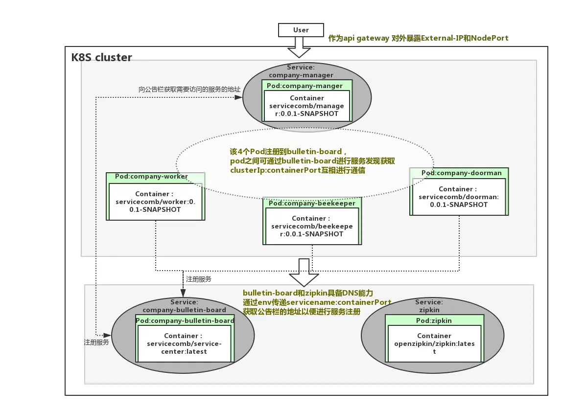
  可以看到,一共启动了6个pod,分别为,公司经理(company-manager)、门卫(company-doorman)、公告栏(company-bulletin-board)、技工(company-worker)、养蜂人(company-beekeeper)、调用链跟踪(zipkin),K8S集群分别为他们分配对应的集群IP。

root@zenlin:~/src/LinuxCon-Beijing-WorkShop/kubernetes# kubectl get svc -owide
NAME                     CLUSTER-IP      EXTERNAL-IP   PORT(S)          AGE       SELECTOR
company-bulletin-board   10.99.70.46     <none>        30100/TCP        12m       io.kompose.service=company-bulletin-board
company-manager          10.100.61.227   <nodes>       8083:30301/TCP   12m       io.kompose.service=company-manager
zipkin                   10.104.92.198   <none>        9411/TCP         12m       io.kompose.service=zipkin

 

  仅启动了3个service,调用链跟踪(zipkin)、公告栏(company-bulletin-board)以及经理(company-manager),这是因为,调用链跟踪和公告栏需要在集群内被其他服务通过域名来调用,而经理需要作为对外作为网关,统一暴露服务端口。

  查看company-bulletin-board-service.yaml文件,

    apiVersion: v1
    kind: Service
    metadata:
      creationTimestamp: null
      labels:
    	io.kompose.service: company-bulletin-board
      name: company-bulletin-board
    spec:
      ports:
    - name: "30100"
      port: 30100
      targetPort: 30100
        selector:
      io.kompose.service: company-bulletin-board
      status:
        loadBalancer: {}

 

  该文件定义了公告栏对应的service,给service定义了name、port和targetPort,这样通过kubectl expose创建的service会在集群内具备DNS能力,在其他服务刚启动还未注册到公告栏(服务注册发现中心)时,就是使用该能力来访问到公告栏并注册服务的。

  对于label和selector的作用,在一个service启动多个pod的场景下将会非常有用,当某个pod崩溃时,服务的selector将会自动将死亡的pod从endpoints中移除,并且选择新的pod加入到endpoints中。

  查看company-worker-deployment.yaml 文件,

apiVersion: extensions/v1beta1
kind: Deployment
metadata:
  creationTimestamp: null
  labels:
	io.kompose.service: company-worker
  name: company-worker
spec:
  replicas: 1
  strategy: {}
  template:
	metadata:
  	creationTimestamp: null
  	labels:
    	io.kompose.service: company-worker
spec:
  containers:
  - env:
    - name: ARTIFACT_ID
      value: worker
    - name: JAVA_OPTS
      value: -Dcse.service.registry.address=http://company-bulletin-board:30100 -Dservicecomb.tracing.collector.adress=http://zipkin:9411
    image: servicecomb/worker:0.0.1-SNAPSHOT
    name: company-worker
    ports:
    - containerPort: 7070
    - containerPort: 8080
    resources: {}
  restartPolicy: Always
status: {}

 

  该yaml文件定义了副本数为1(replicas: 1)的pod,可以通过修改该副本数控制所需启动的pod的副本数量(当然也可以使用K8S的弹性伸缩能力去实现按需动态水平伸缩,弹性伸缩部分将在后面的博文中提供)。前面我们提到过company-bulletin-board具备了DNS的能力,故现在可以通过该Deployment中的env传递cse.service.registry.address的值给pod内的服务使用,如: -Dcse.service.registry.address=http://company-bulletin-board:30100, kube-dns将会自动解析该servicename。

  对于kubernetes如何实现服务间通信,可以阅读connect-applications-service

  其他的deployment.yaml以及service.yaml都跟以上大同小异,唯一例外的是company-manager服务,我们可以看到在company-manager-service.yaml中看到定义了nodePort,这将使能company-manager对集群外部提供公网IP和服务端口,如下:

spec:
  ports:
  - name: "8083"
  	port: 8083
  	targetPort: 8080
  	nodePort: 30301
  	protocol: TCP
  type: NodePort

 

  可以通过以下方法获得公网IP和服务端口:

kubectl get svc company-manager -o yaml | grep ExternalIP -C 1
kubectl get svc company-manager -o yaml | grep nodePort -C 1

 

  接下来你就可以使用公网IP和服务端口访问已经部署好的company了,在github.com/ServiceComb…上详细提供了通过在集群内访问和集群外访问的方法。

模型归纳

  通过详细阅读所有的deployment.yaml和service.yaml,可以整理出以下的模型:

  另外,经典的航空订票系统Acmeair也已经支持在kubernetes上一键式部署基于ServiceComb框架开发的版本,点击访问Run Acmeair on Kubernetes获取 。

 

 

弹性伸缩

本小节将继续在K8S上演示使用K8S的弹性伸缩能力进行Company示例的按需精细化资源控制,以此体验微服务化给大家带来的好处。

环境准备

K8S环境准备:

  为使K8S具备弹性伸缩能力,需要先在K8S中安装监控器Heapster和Grafana:

  具体读者踩了坑后更新的heapster的安装脚本作者放在:heapster,可直接获取下载获取,需要调整一个参数,后直接运行kube.sh脚本进行安装。

vi LinuxCon-Beijing-WorkShop/kubernetes/heapster/deploy/kube-config/influxdb/heapster.yaml

 

spec:
  replicas: 1
  template:
    metadata:
      labels:
        task: monitoring
        k8s-app: heapster
    spec:
      serviceAccountName: heapster
      containers:
      - name: heapster
        image: gcr.io/google_containers/heapster-amd64:v1.4.1
        imagePullPolicy: IfNotPresent
        command:
        - /heapster
#集群内安装直接使用kubernetes
        - --source=kubernetes
#集群外安装请直接将下面的服务地址替换为k8s api server地址
#        - --source=kubernetes:http://10.229.43.65:6443?inClusterConfig=false
         - --sink=influxdb:http://monitoring-influxdb:8086

 

启动Company:

  下载Comany支持弹性伸缩的代码:

git clone https://github.com/ServiceComb/ServiceComb-Company-WorkShop.git

cd LinuxCon-Beijing-WorkShop/kubernetes/

bash start-autoscale.sh 

 

  在Company的deployment.yaml中, 增加了如下限定资源的字段,这将限制每个pod被限制在200mill-core(1000毫core == 1 core)的cpu使用率以内。

    resources:
      limits:
        cpu: 200m

 

  在 start-autoscale.sh 中,对每个deployment创建HPA(pod水平弹性伸缩器)资源,限定每个pod的副本数弹性伸缩时控制在1到10之间,并限定每个pod的cpu占用率小于50%,结合前面限定了200mcore,故,每个pod的的平均cpu占用率会被HPA通过弹性伸缩能力控制在100mcore以内。

# Create Horizontal Pod Autoscaler
kubectl autoscale deployment zipkin --cpu-percent=50 --min=1 --max=10
kubectl autoscale deployment company-bulletin-board --cpu-percent=50 --min=1 --max=10
kubectl autoscale deployment company-worker --cpu-percent=50 --min=1 --max=10
kubectl autoscale deployment company-doorman --cpu-percent=50 --min=1 --max=10
kubectl autoscale deployment company-manager --cpu-percent=50 --min=1 --max=10
kubectl autoscale deployment company-beekeeper --cpu-percent=50 --min=1 --max=10

 

  当运行start-autoscale.sh之后,具备弹性伸缩器的company已经被创建,可通过下面指令进行HPA的查询:

 kubectl get hpa

 

启动压测:

export $HOST=<heapster-ip>:<heapster-port>
bash LinuxCon-Beijing-WorkShop/kubernetes/stress-test.sh

 

  该脚本不断循环执行 1s内向Company请求计算 fibonacci 数值200次,对Company造成请求压力:

FIBONA_NUM=`curl -s -H "Authorization: $Authorization" -XGET "http://$HOST/worker/fibonacci/term?n=6"`

 

测试过程与结果

  分别查看HPA状态以及Grafana,如下:

图1 启动阶段

图2 启动阶段

图3 过程

图4 结果

图5 结果

  从以上过程可以分析出,以下几点:

  1. 压力主要集中在company-manager这个pod上,K8S的autoscaler通过弹性增加该pod的副本数量,最终达到目标:每个pod的cpu占用率低于限定值的50%(图5,Usage default company-manager/Request default company-manager = 192/600 约等于图4中的33%),并保持稳定。

  2. 在弹性伸缩过程中,在还没稳定前可能造成丢包,如图3。

  3. Company启动会导致系统资源负载暂时性加大,故Grafana上看到的cpu占用率曲线会呈现波峰状,但随着系统稳定运行后,HPA会按照系统的稳定资源消耗准确找到匹配的副本数。图3中副本数已超过实际所需3个,但随着系统稳定,最终还是稳定维持在3个副本。

  4. 在HPA以及Grafana可以看到缩放和报告数据都会有延迟,按照官方文档说法,只有在最近3分钟内没有重新缩放的情况下,才会进行放大。 从最后一次重新缩放,缩小比例将等待5分钟。 而且,只有在avg/ Target降低到0.9以下或者增加到1.1以上(10%容差)的情况下,才可能会进行缩放。

  以上,就是本次对Compan示例弹性伸缩的全过程,Martin Fowler 在2014年3月的文章中提到:

  微服务是一种架构风格,一个大型复杂软件应用由一个或多个微服务组成。系统中的各个微服务可被独立部署,各个微服务之间是松耦合的。每个微服务仅关注于完成一件任务并很好地完成该任务。在所有情况下,每个任务代表着一个小的业务能力。

  国内实践微服务的先行者王磊先生也在《微服务架构与实践》一书中进行了全面论述。

  Company使用ServiceComb进行微服务化改造后,具备了微服务的属性,故可以对单个负载较大的company-manager这个微服务进行精细化的控制,达到按需的目的,相比传统单体架构来讲,这将大大帮助准确有效地化解应用瓶颈,提高资源的利用效率。

 

如何加入Apache ServiceComb 社区 

servicecomb.incubator.apache.org/cn/docs/joi…

 

Apache ServiceComb (incubating) 项目地址

github.com/apache/incu…

github.com/apache/incu…

github.com/apache/incu…

 

Apache ServiceComb (incubating) 官网

servicecomb.incubator.apache.org/