你不知道的HashMap

156 阅读1分钟
原文链接: mp.weixin.qq.com

面试中经常会问到常用数据结构,比如HashMap。相信你平时几乎每天都会用到HashMap,但是你知道它是的实现原理是怎样的吗?这里先提几个问题:HashMap和Hash算法有什么关系?HashMap中的键值对是以put的次序顺序排列的吗?

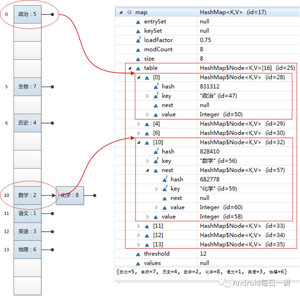
HashMap之存储

注意表里有几个信息,· 排列顺序并不是以存储次序来的· hash 值长度是固定的

面试时要记住这两个关键点,因为说起HashMap的原理基本离不开这个现象。现在我们来解释其中的原理。

HashMap 存储时会以Hash算法将输入的key值变换为固定长度的输出计算为index,如果无碰撞则直接放进HashMap,如果有碰撞则以链表放到对应的index后,如果碰撞导致链表长度过长,则将链表转换为红黑树,如果节点已经存在则更新为新值,如果HashMap满了则resize扩展HashMap。

什么是哈希碰撞呢?

因为Hash算法是将任意长度的输入转换为固定长度的输出,那么就必然会存在Hash值重复的情况。此时就需要将key作为链表添加到对应的index后了。当然每个节点包含了Hash,Key,Value信息,当Hash碰撞时还会以Key作为判断依据,所以以链表存储也不会影响数据唯一性。

HashMap的大小怎么确定呢?

HashMap用两个东西来确定大小· Initial Capacity· Load FactorCapacity是HashMap的buckets数量,也就是节点的数量。Factor则是允许的最大容量比例当HashMap的存储量超过Factor,则需要对HashMap进行resize,一般是2倍Capacity。