目录
1. 前言
librdkafka 提供的异步的生产接口,异步的消费接口和同步的消息接口,没有同步的生产接口。
2. 缩略语
|
缩略语 |
缩略语全称 |
示例或说明 |
|
rd |
Rapid Development |
rd.h |
|
rk |
RdKafka |
|
|
toppar |
Topic Partition |
struct rd_kafka_toppar_t { }; |
|
rep |
Reply, |
struct rd_kafka_t { rd_kafka_q_t *rk_rep }; |
|
msgq |
Message Queue |
struct rd_kafka_msgq_t { }; |
|
rkb |
RdKafka Broker |
Kafka代理 |
|
rko |
RdKafka Operation |
Kafka操作 |
|
rkm |
RdKafka Message |
Kafka消息 |
|
payload |
|
存在Kafka上的消息(或叫Log) |
3. 配置和主题
3.1. 配置和主题结构
3.1.1. Conf
配置接口,配置分两种:全局的和主题的。
3.1.2. ConfImpl
配置的实现。
3.1.3. Topic
主题接口。
3.1.4. TopicImpl
主题的实现。
4. 线程
RdKafka 编程涉及到三类线程:
1) 应用线程,业务代码的实现
2) Kafka Broker 线程 rd_kafka_broker_thread_main ,负责与 Broker 通讯,多个
3) Kafka Handler 线程 rd_kafka_thread_main ,每创建一个 consumer 或 producer 即会创建一个 Handler 线程。
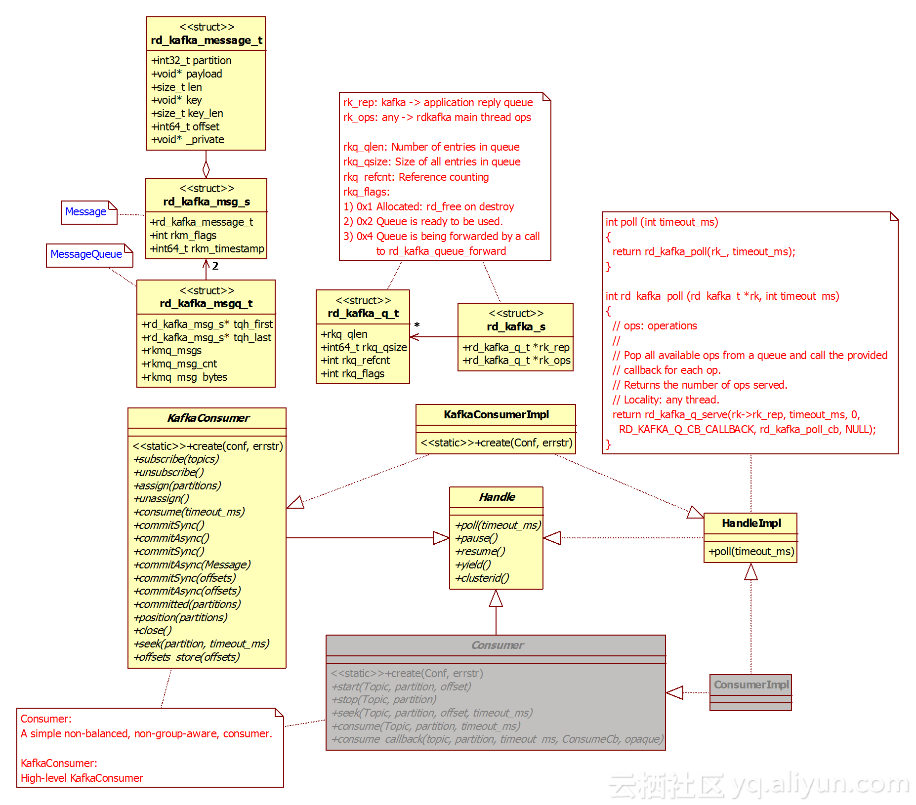
5. 消费者
5.1. 消费者结构
5.1.1. Handle
定义了 poll 等接口,它的实现者为 HandleImpl 。
5.1.2. HandleImpl
实现了消费者和生产者均使用的 poll 等,其中 poll 的作用为:
1) 为生产者回调消息发送结果;
2) 为生产者和消费者回调事件。
|
class Handle { /** * @brief Polls the provided kafka handle for events. * * Events will trigger application provided callbacks to be called. * * The \p timeout_ms argument specifies the maximum amount of time * (in milliseconds) that the call will block waiting for events. * For non-blocking calls, provide 0 as \p timeout_ms. * To wait indefinately for events, provide -1. * * Events: * - delivery report callbacks (if an RdKafka::DeliveryCb is configured) [producer] * - event callbacks (if an RdKafka::EventCb is configured) [producer & consumer] * * @remark An application should make sure to call poll() at regular * intervals to serve any queued callbacks waiting to be called. * * @warning This method MUST NOT be used with the RdKafka::KafkaConsumer, * use its RdKafka::KafkaConsumer::consume() instead. * * @returns the number of events served. */ virtual int poll(int timeout_ms) = 0; }; |
5.1.3. ConsumeCb
只针对消费者的 Callback 。
5.1.4. RebalanceCb
只针对消费者的 Callback 。
5.1.5. EventCb
消费者和生产者均可设置 EventCb ,如: _global_conf->set("event_cb ", &_event_cb, errmsg); 。
|
/** * @brief Event callback class * * Events are a generic interface for propagating errors , statistics, logs , etc * from librdkafka to the application. * * @sa RdKafka::Event */ class RD_EXPORT EventCb { public: /** * @brief Event callback * * @sa RdKafka::Event */ virtual void event_cb (Event &event) = 0;
virtual ~EventCb() { } };
/** * @brief Event object class as passed to the EventCb callback. */ class RD_EXPORT Event { public: /** @brief Event type */ enum Type { EVENT_ERROR, /**< Event is an error condition */ EVENT_STATS, /**< Event is a statistics JSON document */ EVENT_LOG, /**< Event is a log message */ EVENT_THROTTLE /**< Event is a throttle level signaling from the broker */ }; }; |
5.1.6. Consumer
简单消息者,一般不使用,而是使用 KafkaConsumer 。
5.1.7. KafkaConsumer
消费者和生产者均采用多重继承方式,其中 KafkaConsumer 为消费者接口, KafkaConsumerImpl 为消费者实现。
5.1.8. KafkaConsumerImpl
KafkaConsumerImpl 为消费者实现。
5.1.9. rd_kafka_message_t
消息结构。
5.1.10. rd_kafka_msg_s
消息结构,但消息数据实际存储在 rd_kafka_message_t ,结构大致如下:
|
struct rd_kafka_msg_s { rd_kafka_message_t rkm_rkmessage; struct { rd_kafka_msg_s* tqe_next; rd_kafka_msg_s** tqe_prev; int64_t rkm_timestamp; rd_kafka_timestamp_type_t rkm_tstype; }rkm_link; }; |
5.1.11. rd_kafka_msgq_t
存储消息的消息队列,生产者生产的消息并不直接 socket 发送到 brokers ,而是放入了这个队列,结构大致如下:
|
struct rd_kafka_msgq_t { struct { rd_kafka_msg_s* tqh_first; // 队首 rd_kafka_msg_s* tqh_last; // 队尾 };
// 消息个数 rd_atomic32_t rkmq_msg_cnt; // 所有消息加起来的字节数 rd_atomic64_t rkmq_msg_bytes; }; |
5.1.12. rd_kafka_toppar_t
Topic-Partition 队列,很复杂的一个结构,部分内容如下:
|
// Topic + Partition combination typedef struct rd_kafka_toppar_s { struct { rd_kafka_toppar_s* tqe_next; rd_kafka_toppar_s** tqe_prev; }rktp_rklink;
struct { rd_kafka_toppar_s* tqe_next; rd_kafka_toppar_s** tqe_prev; }rktp_rkblink;
struct { rd_kafka_toppar_s* cqe_next; rd_kafka_toppar_s* cqe_prev; }rktp_fetchlink;
struct { rd_kafka_toppar_s* tqe_next; rd_kafka_toppar_s** tqe_prev; }rktp_rktlink;
struct { rd_kafka_toppar_s* tqe_next; rd_kafka_toppar_s** tqe_prev; }rktp_cgrplink;
rd_kafka_itopic_t* rktp_rkt; int32_t rktp_partition; int32_t rktp_leader_id; rd_kafka_broker_t* rktp_leader; rd_kafka_broker_t* rktp_next_leader; rd_refcnt_t rktp_refcnt; rd_kafka_msgq_t rktp_msgq; // application->rdkafka queue }rd_kafka_toppar_t; |
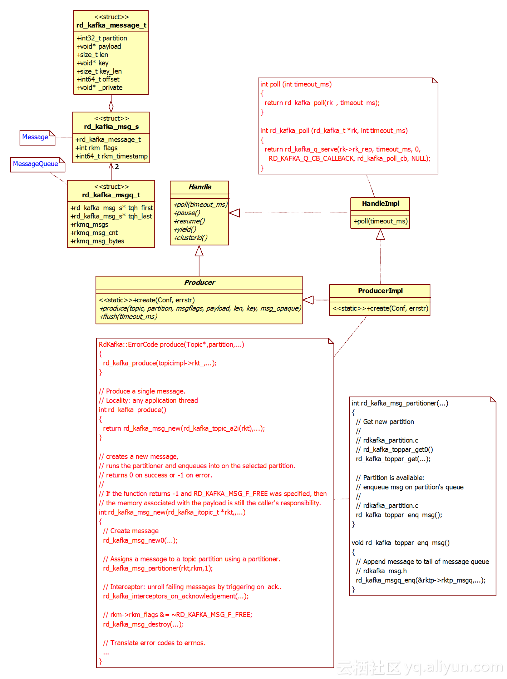
6. 生产者
6.1. 生产者结构
6.1.1. DeliveryReportCb
消息已经成功递送到Broker 时回调,只针对生产者有效。
6.1.2. PartitionerCb
计算分区号回调函数,只针对生产者有效。
6.1.3. Producer
Producer 为生产者接口,它的实现者为 ProducerImpl 。
6.1.4. ProduceImpl
ProducerImpl 为生产者的实现。
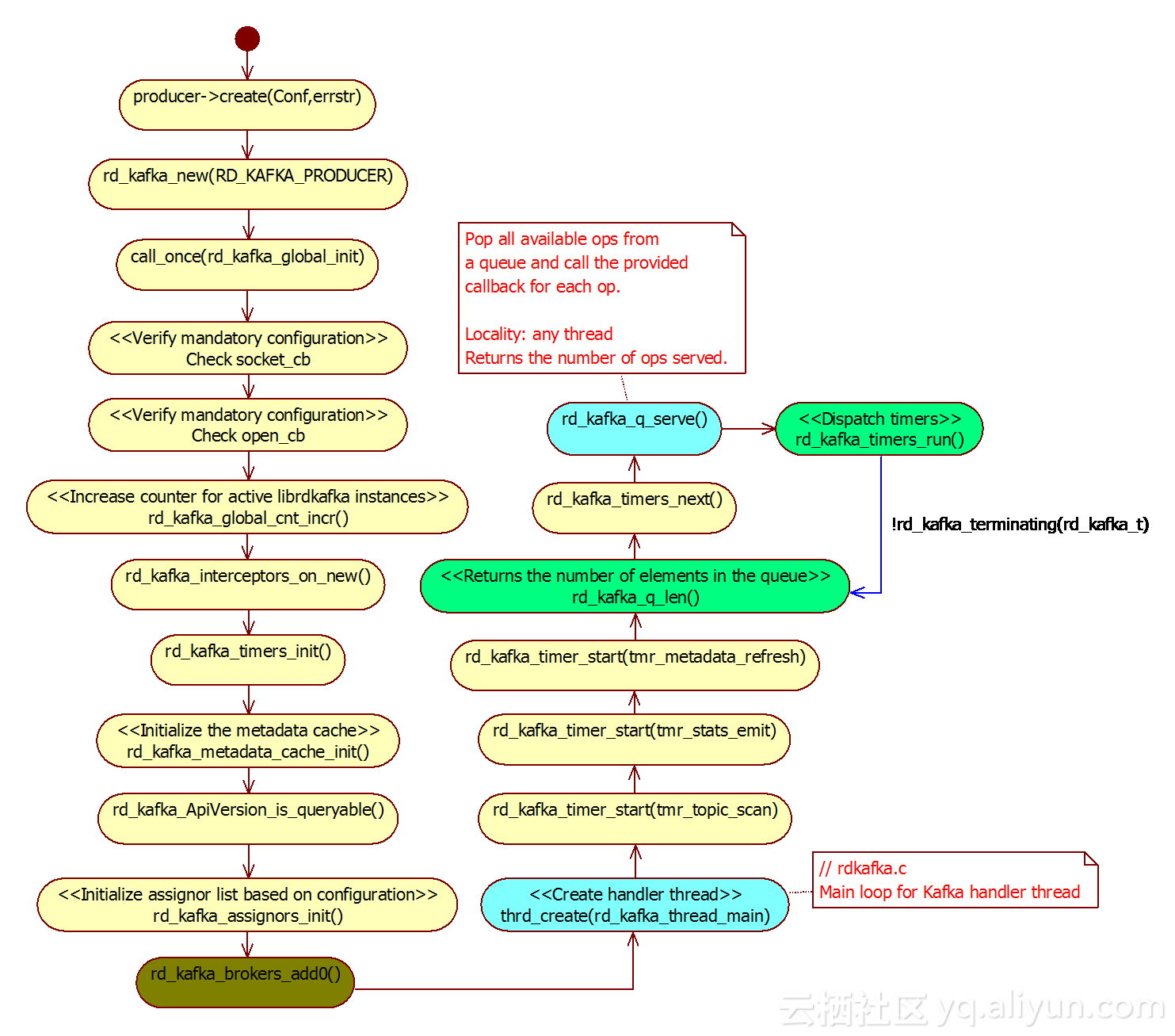
6.2. 生产者启动过程 1
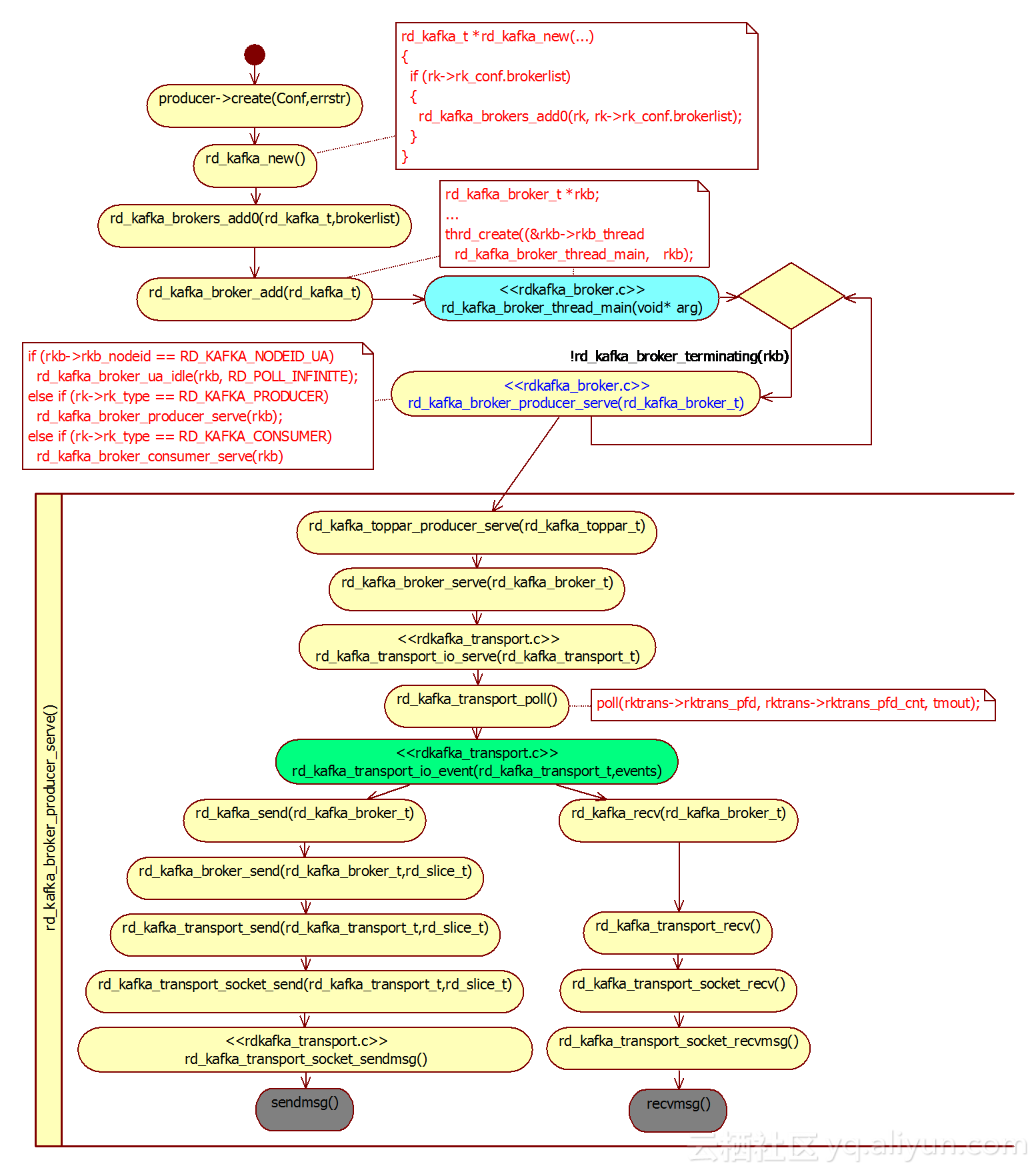
启动时会创建两组线程:一组 Broker 线程( rd_kafka_broker_thread_main ,多个),实为与 Broker 间的网络 IO 线程;一组 Handler 线程( rd_kafka_thread_ main,单个),每调用一次 RdKafka::Producer::create 或 rd_kafka_new 即创建一 Handler 线程 。

Handler 线程调用栈:
|
(gdb) t 17 [Switching to thread 17 (Thread 0x7ff7059d3700 (LWP 16765))] #0 0x00007ff7091e6cf2 in pthread_cond_timedwait@@GLIBC_2.3.2 () from /lib64/libpthread.so.0 (gdb) bt #0 0x00007ff7091e6cf2 in pthread_cond_timedwait@@GLIBC_2.3.2 () from /lib64/libpthread.so.0 #1 0x00000000005b4d2f in cnd_timedwait_ms (cnd=0x1517748, mtx=0x1517720, timeout_ms=898) at tinycthread.c:501 #2 0x0000000000580e16 in rd_kafka_q_serve (rkq=0x1517720, timeout_ms=898, max_cnt=0, cb_type=RD_KAFKA_Q_CB_CALLBACK, callback=0x0, opaque=0x0) at rdkafka_queue.c:440 #3 0x000000000054ee9b in rd_kafka_thread_main (arg=0x1516df0) at rdkafka.c:1227 #4 0x00000000005b4e0f in _thrd_wrapper_function (aArg=0x15179d0) at tinycthread.c:624 #5 0x00007ff7091e2e25 in start_thread () from /lib64/libpthread.so.0 #6 0x00007ff7082d135d in clone () from /lib64/libc.so.6 |
6.3. 生产者启动过程 2
创建网络 IO 线程,消费者启动过程类似,只是一个调用 rd_kafka_broker_producer_serve(rkb) ,另一个调用 rd_kafka_broker_consumer_serve(rkb) 。
IO 线程负责消息的收和发,发送底层调用的是 sendmsg ,收调用的是 recvmsg (但 MSVC 平台调用 send 和 recv )。
6.4. 生产者生产过程

生产者生产的消息并不直接 socket 发送到 brokers ,而是放入队列rd_kafka_msgq_t 中。 Broker 线程( rd_kafka_broker_thread_main )消费这个队列。
Broker 线程同时监控与 Broker 间的网络连接,又要监控队列中是否有数据,如何实现的?这个队列和管道绑定在一起的,绑定的是管道写端( rktp->rktp_msgq_wakeup_fd = rkb->rkb_toppar_wakeup_fd; rkb->rkb_toppar_wakeup_fd=rkb->rkb_wakeup_fd[1] )。
这样 Broker 线程即可同时监听网络数据和管道数据。
|
// int rd_kafka_msg_partitioner(rd_kafka_itopic_t * rkt, rd_kafka_msg_t *rkm,int do_lock) (gdb) p *rkm $7 = {rkm_rkmessage = {err = RD_KAFKA_RESP_ERR_NO_ERROR, rkt = 0x1590c10, partition = 1, payload = 0x7f48c4001260, len = 203, key = 0x7f48c400132b, key_len = 14, offset = 0, _private = 0x0}, rkm_link = {tqe_next = 0x5b5d47554245445b, tqe_prev = 0x6361667265746e69}, rkm_flags = 196610, rkm_timestamp = 1524829399009, rkm_tstype = RD_KAFKA_TIMESTAMP_CREATE_TIME, rkm_u = {producer = {ts_timeout = 16074575505526, ts_enq = 16074275505526}}} (gdb) p rkm->rkm_rkmessage $8 = {err = RD_KAFKA_RESP_ERR_NO_ERROR, rkt = 0x1590c10, partition = 1, payload = 0x7f48c4001260, len = 203, key = 0x7f48c400132b, key_len = 14, offset = 0, _private = 0x0} (gdb) p rkm->rkm_rkmessage->payload $9 = (void *) 0x7f48c4001260 (gdb) p (char*)rkm->rkm_rkmessage->payload $10 = 0x7f48c4001260 "{\"p\":\"f\",\"o\":1,\"d\":\"m\",\"d\":\"m\",\"i\":\"f2\",\"ip\":\"127.0.0.1\",\"pt\":2018,\"sc\":0,\"fc\":1,\"tc\":0,\"acc\":395,\"mcc\":395,\"cd\":\"test\",\"cmd\":\"tester\",\"cf\":\"main\",\"cp\":\"1.49.16.9"... |
7. poll 过程
poll 的作用是触发回调,生产者即使不调用 poll ,消息也会发送出去,但是如果不通过 poll 触发回调,则不能确定消息发送状态(成功或失败等)。
消费队列 rd_kafka_t->rk_rep , rk_rep 为响应队列,类型为 rd_kafka_q_t 或 rd_kafka_q_s :
