时序数据库技术体系 – InfluxDB TSM存储引擎之数据读取

1,251 阅读12分钟
原文链接: hbasefly.com
任何一个数据库系统内核关注的重点无非:数据在内存中如何存储、在文件中如何存储、索引结构如何存储、数据写入流程以及数据读取流程。关于InfluxDB存储内核,笔者在之前的文章中已经比较全面的介绍了数据的文件存储格式、倒排索引存储实现以及数据写入流程,本篇文章重点介绍InfluxDB中时序数据的读取流程。 InfluxDB支持类SQL查询,称为InfluxQL。InfluxQL支持基本的DDL操作和DML操作语句,详见InfluxQL_Spec,比如Select语句:

select_stmt = "SELECT" fields from_clause [ into_clause ] [ where_clause ]               
[ group_by_clause ] [ order_by_clause ] [ limit_clause ]              
[ offset_clause ] [ slimit_clause ] [ soffset_clause ] .

使用InfluxQL可以非常方便、人性化地对InfluxDB中的时序数据进行多维聚合分析。那InfluxDB内部是如何处理Query请求的呢?接下来笔者结合源码对InfluxDB的查询流程做一个剖析。另外,如果看官对源码这部分感兴趣,推荐先阅读官方文档对应部分:docs.influxdata.com/influxdb/v1…本文篇幅相对较长。为了方便阅读,本文分为上下两部分,上半部分会从原理层面介绍InfluxDB的数据读取流程,下半部分会举一个例子模拟整个数据读取的过程。

上半部分:InfluxDB数据读取流程原理

LSM(TSM)引擎对于读流程的处理通常来说都比较复杂,建议保持足够的耐心和专注力。理论部分会分两个小模块进行介绍,第一个模块会从宏观框架层面简单梳理整个读取流程,第二个模块会从微观细节层面分析TSM存储引擎(TSDB)内部详细的执行逻辑。

InfluxDB读取流程框架

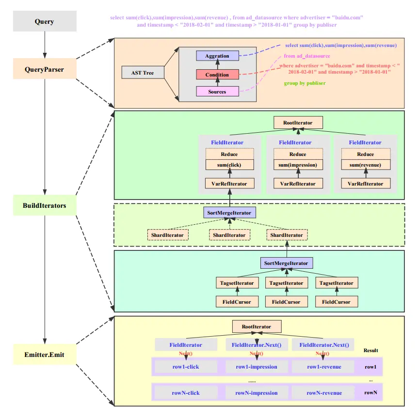
笔者对照源码对整个流程做了一个简单的梳理(下图读者可能看不清楚,文末附有该图的高清版):

1整个读取流程从宏观上分为四个部分: 1. Query:InfluxQL允许用户使用类SQL语句执行查询分析聚合,InfluxQL语法详见:docs.influxdata.com/influxdb/v1…


2. QueryParser:InfluxQL进入系统之后,系统首先会对InfluxQL执行切词并解析为抽象语法树(AST),抽象树中标示出了数据源、查询条件、查询列以及聚合函数等等,分别对应上图中Source、Condition以及Aggration。InfluxQL没有使用通用的第三方AST解析库,自己实现了一套解析库,对细节感兴趣的可以参考:github.com/influxdata/…。接着InfluxDB会将抽象树转化为一个Query实体对象,供后续查询中使用。


3. BuildIterators:InfluxQL语句转换为Query实体对象之后,就进入读取流程中最重要最核心的一个环节 – 构建Iterator体系。构建Iterator体系是一个非常复杂的逻辑过程,其中细节非常繁复,笔者尽可能化繁为简,将其中的主线抽出来。为了方便理解,笔者将Iterator体系分为三个子体系:顶层Iterator子体系、中间层Iterator子体系以及底层Iterator子体系。

(1)顶层Iterator子体系 InfluxDB会为InfluxQL中所有查询field构造一个FieldIterator,FieldIterator表示每个查询列都会创建一个Iterator(称为ExprIterator),这是因为InfluxDB是列式存储系统,所有的列都是独立存储的,因此基于列分别构建Iterator方便执行查询聚合操作。比如sum(click),sum(impressions)和sum(revenue)三个查询列就分别对应一个ExprIterator。 ExprIterator根据查询列值是否需要聚合可以分为VarRefIterator和CallIterator,前者表示列值可以直接查询返回,不需要聚合;后者表示查询列需要执行某些聚合操作。示例中查询sum(click)就是典型的CallIterator,CallIterator实际实现分为两步,首先通过VarRefIterator把对应的列值查询到,再通过对应的Reduce函数执行相应聚合。比如sum(click)这个CallIterator就需要雇佣一个VarRefIterator把满足条件的click列值拿上来,再执行Reduce函数sum执行聚合操作。 (2)中间层Iterator子体系 InfluxDB中一个查询列的值可能分布在不同的Shard上,需要根据TimeRange决定给定时间段在哪些shard上,并为每个Shard构建一个Iterator,雇佣这个逻辑Iterator负责查询这个shard上对应列的列值。目前单机版所有shard都在同一个InfluxDB实例上,如果实现分布式管理,需要在这一层做处理。 (3)底层Iterator子体系 底层Iterator子体系负责单个shard(engine)上满足条件的某一列值的查找或者单机聚合,是Iterator体系中实际干活的Iterator。比如满足where advertiser = “baidu.com” 这个条件就需要先在倒排索引中根据advertiser = “baidu.com”查到包含该tag的所有series,再为每个series构建一个TagsetIterator去查找对应的列值,TagsetIterator会将查找指针置于最小的列值处。

纵观整个Iterator体系的构建,整体逻辑还是很清晰的。总结起来就是,查询按照查询列构建最顶层FieldIterator,每个FieldIterator会根据TimeRange雇佣多个ShardIterator去处理单个Shard上面对应列值的查找,对查找到的值要么直接返回要么执行Reduce函数进行聚合操作。每个Shard内部首先会根据查询条件利用倒排索引定位到所有满足条件的series,再为每个series构建一个TagsetIterator用来查找具体的列值数据。因此,TagsetIterator是整个体系中唯一干活的Iterator,所有其他上层Iterator都是逻辑Iterator。

另一个非常重要的点是,同一个Shard内的所有TagsetIterator在构建完成会合并成一个ShardIterator,这个合并过程是对这些TagsetIterator进行排序的过程,排序规则是按照series由小到大排序或者由大到小排序(由用户SQL对查询结果是由小到大排序还是由大到小排序决定)。同理,一个列值对应的多个ShardIterator构建完成之后会合并成一个FieldIterator,合并过程亦是一个排序过程,不过排序是针对所有Shard中的TagsetIterator进行的,排序规则是先比较series,再比较时间。可见,一个FieldIterator最终是由一系列排序过的TagsetIterator构成的。


4. Emitter.Emit:Iterator体系构建完成之后就完成了查询聚合前的准备工作,接下来就开始干活了。干活逻辑简单来讲是遍历所有FieldIterator,对每个FieldIterator执行一次Next函数,就会返回每个查询列的结果值,组装到一起就是一行数据。FieldIterator执行Next()函数会传递到最底层的TagsetIterator,TagsetIterator执行Next函数实际返回真实的时序数据。

TSDB存储引擎执行逻辑

TSDB存储引擎(实际上就是一个Shard)根据用户的查询请求执行原始数据的查询就是上文中提到的底层Iterator子体系的构建。查询过程分为两个部分:倒排索引查询过滤以及TSM数据层查询,前者通过Query中的where条件结合倒排索引过滤掉不满足条件的SeriesKey;后者根据留下的SeriesKey以及where条件中时间段信息(TimeRange)在TSMFile中以及内存中查出最终满足条件的数值列。TSDB存储引擎会将查询到的所有满足条件的原始数值列返回给上层,上层根据聚合函数对原始数据进行聚合并将聚合结果返回给用户。整个过程如下图所示:

2

上图需要从底部向上浏览,整个流程可以整理为如下: 1. 根据where condition以及所有倒排索引文件查处所有满足条件的SeriesKey 2. 将满足条件的SeriesKey根据GroupBy维度列进行分组,不同分组后续的所有操作都可以独立并发执行,因此可以多线程处理 3. 针对某个分组的SeriesKey集合以及待查询列,根据指定查询时间段(TimeRange)在所有TSMFile中根据B+树索引构建查询iterator 4. 将满足条件的原始数据返回给上层进行聚合运算,并将聚合运算的结果返回给用户 实际执行的过程可能比较抽象,为了更好的理解,笔者在下半部分举了一个示例。没有理解上面的逻辑没关系,可以先看下面的示例,看完之后再看上面的理论逻辑相信会更加容易理解。

下半部分:InfluxDB查询流程示例

文章上半部分从理论层面对InfluxDB查询流程进行了介绍。为了方便理解TSDB存储引擎处理查询流程的逻辑,笔者通过如下一个真实示例将其中的核心步骤进行说明。下表为原始时序数据表,表中有3个维度列:publisher、advertiser以及gender,3个数值列:impression、click以及revenue:
timestamp publisher advertiser gender impression click revenue
2017-11-01T00:00:00 ultrarimfast.com baidu.com male 1800 23 11.24
2017-12-01T00:00:00 bieberfever.com google.com male 2074 72 31.22
2018-01-04T00:00:00 ultrarimfast.com baidu.com false 1079 54 9.72
2018-01-08T00:00:01 ultrarimfast.com google.com male 1912 11 3.74
2018-01-21T00:00:01 bieberfever.com baidu.com male 897 17 5.48
2018-01-26T00:00:01 ultrarimfast.com baidu.com male 1120 73 6.48
现在用户想查询2018年1月份发布在baidu.com平台上的不同广告商的曝光量、点击量以及总收入,SQL如下所示:
select sum(click),sum(impression),sum(revenue) from table group by publisher where advertiser = "baidu.com" and timestamp > "2018-01-01" and timestamp < "2018-02-01"

步骤一:倒排索引过滤+groupby分组

原始查询语句:select ….  from ad_datasource where advertiser = “baidu.com” …… 。倒排索引即根据条件advertiser=”baidu.com”在所有Index File中遍历查询包含该tag的所有SeriesKey,具体原理(详见《时序数据库技术体系 – InfluxDB 多维查询之倒排索引》)如下:

1. 根据Index File中Measurement Block根据”ad_datasource”进行过滤,可以直接定位到给定source对应的所有TagKey所在的文件offset|size。 2. 加载出对应TagKey区域的Hash Index,使用给定TagKey(”advertiser”)进行hash可以直接定位到该TagKey对应的TagValue的文件offset|size。 3. 加载出TagKey对应TagValue区域的Hash Index,使用过滤条件TagValue(”baidu.com”)进行hash可以直接定位到该TagValue对应的所有SeriesID。 4. SeriesID就是对应SeriesKey在索引文件中的offset,直接根据SeriesID可以加载出对应的SeriesKey。 满足条件的所有SeriesKey如下表所示,共有3个:
publisher advertiser gender
ultrarimfast.com baidu.com male
ultrarimfast.com baidu.com false
bieberfever.com baidu.com male
根据倒排索引查询得到所有的SeriesKey之后,这里有一个非常重要的步骤:根据groupby条件对SeriesKey进行分组,分组算法为hash。示例查询中聚合条件为group by publisher,因此需要将上面得到的3个SeriesKey按照publisher的不同分成如下两组:
publisher advertiser gender
bieberfever.com baidu.com male
publisher advertiser gender
ultrarimfast.com baidu.com male
ultrarimfast.com baidu.com female
在倒排索引之后执行分组意义非常重大,分组后不同group的SeriesKey是可以并行独立执行查询并最终执行聚合的,因此后续的所有操作都可以使用多个线程并发执行,极大提升整个查询性能。

步骤二:TSM文件数据检索

到这一步,我们已经按照groupby得到分组后的SeriesKey集合。接下来需要根据SeriesKey以及TimeRange在TSM数据文件中查找满足条件的待查询列。在TSM数据文件中根据SeriesKey以及TimeRange查询field的具体过程(详见:《时序数据库技术体系 – InfluxDB TSM存储引擎之TSMFile》)如下: 3上图中中间部分为索引层,TSM在启动之后就会将TSM文件的索引部分加载到内存,数据部分因为太大并不会直接加载到内存。用户查询可以分为三步: 1. 首先根据Key(SeriesKey+fieldKey)找到对应的SeriesIndex Block,因为Key是有序的,所以可以使用二分查找来具体实现 2. 找到SeriesIndex Block之后再根据查找的时间范围,使用[MinTime, MaxTime]索引定位到可能的Series Data Block列表 3. 将满足条件的Series Data Block加载到内存中解压进一步使用二分查找算法查找即可找到

在TSM中查询满足TimeRange条件的SeriesKey对应的待查询列值,因为InfluxDB会根据不同的查询列设置独立的FieldIterator,因此查询列有多少就有多少个FieldIterator,如下所示:

4

步骤三:原始数据聚合

查询到满足条件的所有原始数据之后,InfluxDB会根据查询聚合函数对原始数据进行聚合,如下图所示:
publisher sum(impression) sum(click) sum(revenue)
bieberfever.com 897 17 5.48
ultrarimfast.com 1079 + 1120 54 + 73 9.72 + 6.48

文章总结

本文主要结合InfluxDB源码对查询聚合请求在服务器端的处理框架进行了系统理论介绍,同时深入介绍了InfluxDB Shard Engine是如何利用倒排索引、时序数据存储文件(TSMFile)处理用户的查询请求。最后,举了一个示例对Shard Engine的执行流程进行了形象化说明。整个读取的示意图附件:

InfluxDB最新版(1.6)查询聚合框架