摘要: 原创出处 http://www.iocoder.cn/SkyWalking/collector-streaming-first/ 「芋道源码」欢迎转载,保留摘要,谢谢!
本文主要基于 SkyWalking 3.2.6 正式版

🙂🙂🙂关注**微信公众号:【芋道源码】**有福利:
- RocketMQ / MyCAT / Sharding-JDBC 所有源码分析文章列表
- RocketMQ / MyCAT / Sharding-JDBC 中文注释源码 GitHub 地址
- 您对于源码的疑问每条留言都将得到认真回复。甚至不知道如何读源码也可以请教噢。
- 新的源码解析文章实时收到通知。每周更新一篇左右。
- 认真的源码交流微信群。
1. 概述
本文主要分享 Collector Streaming 流式处理。主要包含如下部分:
-
apm-collector-core模块的graph包,提供最精简、单节点的流式处理的封装。如下图所示:
-
apm-collector-stream模块,在graph包的基础上,提供异步、跨节点等等的流式处理的封装。如下图所示:
免打脸大保健:笔者对流式处理非常不了解,本文可能是一本正经的胡说八道。考虑到笔者是靠脸吃饭(颜值我只服我红雷哥),所以读者老爷请爱护下笔者。
Collector Streaming 在 SkyWalking 架构图处于如下位置( 红框 ) :
FROM https://github.com/apache/incubating-skywalking
OK,下面来一本正经的代码走起!
2. apm-collector-core/graph
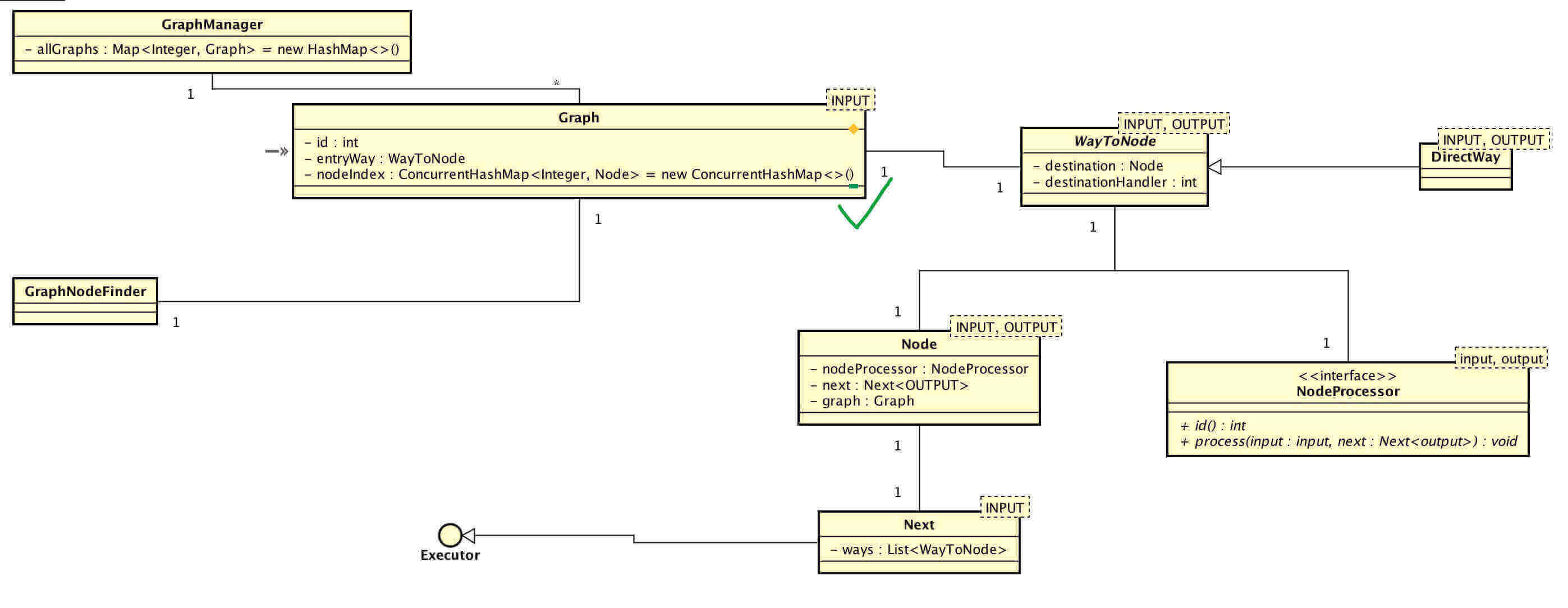
整体类图如下:
看起来略复杂,不要方,我们先来看一个流式大数据处理框架 Apache Storm 的说明:
FROM 《流式大数据处理的三种框架:Storm,Spark和Samza》
在 Storm 中,先要设计一个用于实时计算的图状结构,我们称之为拓扑(topology)。这个拓扑将会被提交给集群,由集群中的主控节点(master node)分发代码,将任务分配给工作节点(worker node)执行。
- Graph :定义了一个数据在各个 Node 的处理拓扑图。
- WayToNode :提交数据给 Node 的方式。
- Node :节点,包含一个 NodeProcessor 和 一个 Next 。
- NodeProcessor :Node 处理器,处理数据。
- Next :包含 WayToNode 数组,即 Node 提交数据给 Next 的 Node 数组的方式。
整体交互流程如下:
- 粉色箭头:当数据进来时,提交给 Grpah 。按照定义的拓扑图,使用 NodeWay 提交给 Node ,NodeProcessor 进行处理。
- 蓝色箭头:当 NodeProcessor 处理完成后,Next 逐个使用 NodeWay 数组提交给下面的 Node ,继续处理。
- ps :注意,这块流程,根据不同的 NodeProcessor 的实现类会有不同,蓝色箭头的过程,只是其中的一种,下面会详细解析。
整体顺序图如下:
- DirectWay 是 WayToNode 接口的一种实现,正如其名,直接提交数据给 Node 。在 「3. apm-collector-stream」 会看到其他实现,例如提交到其他服务器节点的 Node,从而实现跨服务器节点的流式处理。
- AbstractWorker 在
apm-collector-stream模块,是 NodeProcessor 接口的一种实现,处理提交给 Node 的数据。在#onWork(message)抽象方法里,子类可以实现该方法,根据自身需求,是否调用#onNext(message)方法,Next 逐个使用 NodeWay 数组提交给下面的 Node ,继续处理。
下面,我们来详细分别看看如下逻辑的详细代码实现:
- Graph 创建
- Graph 启动
2.1 Graph 创建
创建 Graph 的顺序图如下:
- 第一步,调用
GraphManager#createIfAbsent(graphId, input)方法(input参数没用 ),创建一个 Graph 对象。 - 第二步,调用
Graph#addNode(WayToNode)方法,创建该 Graph 的首个 Node 对象。 - 第三步,调用
Node#addNext(WayToNode)方法,创建该 Node 的下一个 Node 对象。
如下是 collector-agent-stream-provider 模块,TraceStreamGraph#createServiceReferenceGraph() 方法的代码:
public void createServiceReferenceGraph() {
QueueCreatorService<ServiceReference> queueCreatorService = moduleManager.find(QueueModule.NAME).getService(QueueCreatorService.class);
RemoteSenderService remoteSenderService = moduleManager.find(RemoteModule.NAME).getService(RemoteSenderService.class);
Graph<ServiceReference> graph = GraphManager.INSTANCE.createIfAbsent(SERVICE_REFERENCE_GRAPH_ID, ServiceReference.class);
graph.addNode(new ServiceReferenceAggregationWorker.Factory(moduleManager, queueCreatorService).create(workerCreateListener))
.addNext(new ServiceReferenceRemoteWorker.Factory(moduleManager, remoteSenderService, SERVICE_REFERENCE_GRAPH_ID).create(workerCreateListener))
.addNext(new ServiceReferencePersistenceWorker.Factory(moduleManager, queueCreatorService).create(workerCreateListener));
}
让我们来看看每个方法的具体代码实现。
第一步
GraphManager#createIfAbsent(graphId, input) 方法,创建一个 Graph 对象,并添加到 Graph 映射。代码如下:
INSTANCE属性,单例。allGraphs属性,Graph 映射。其中映射的 KEY 为每个 Graph 全局唯一编号。在 JvmMetricStreamGraph 、RegisterStreamGraph 、TraceStreamGraph 类中,枚举了实际使用的 Graph 编号们。- 第 50 至 58 行:当 Graph 映射里不存在指定 Graph 编号时,创建 Graph 对象,并返回。
第二步
Graph#addNode(WayToNode) 方法,创建该 Graph
的首个 Node 对象。代码如下:
id属性,Graph 编号。entryWay,首个提交数据给 Node 的方式。- 第 58 行 :将方法参数
entryWay赋值给this.entryWay属性。在下分享的Graph#start(input)方法里,我们会看到这是 Graph 启动的入口,首个提交给 Node 的方式。 - 第 60 至 62 行 :调用
WayToNode#buildDestination(Graph)方法,创建 Node 对象,并返回该 Node 。在上文中,我们已经说过创建的 Node 对象,为该 Graph 的首个 Node 。
WayToNode#buildDestination() 方法,创建该
WayToNode 的 Node 对象。代码如下:
destination属性,目标 Node 。即该 WayToNode 提交数据到的 Node 。destinationHandler属性,目标 Node 的处理器。见#out(INPUT)方法。- 第 42 行:创建 Node 对象。
- 目前,
destinationHandler属性,除了用于创建 Node 对象,无其他用途。
- 目前,
Node 构造方法 方法,代码如下:
nodeProcessor属性,节点处理器。next属性,包含 WayToNode 数组,即 Node 提交数据给 Next 的 Node 数组的方式。- 第 44 行:调用
Graph#checkForNewNode(Node)方法,校验 Node 的 NodeProcessor 在其 Graph 里,编号唯一。
Graph#checkForNewNode(Node) 方法,校验 Node
的 NodeProcessor 在 Graph 里,编号唯一,代码如下:
nodeIndex属性,处理器编号与 Node 的映射。其中映射的 KEY 为NodeProcessor#id()。- 第 72 至 78 行:校验 Node 的 NodeProcessor 在 Graph 里,编号唯一。
第三步
Node#addNext(WayToNode) 方法,创建该 Node
的下一个 Node 对象。代码如下:
- 第 54 行:调用
WayToNode#buildDestination(Graph)方法,创建该 Node 的下面的 Node 对象。 - 第 56 行:添加创建的 Node 对象到
next属性。 - 第 58 行:返回创建的 Node 对象。
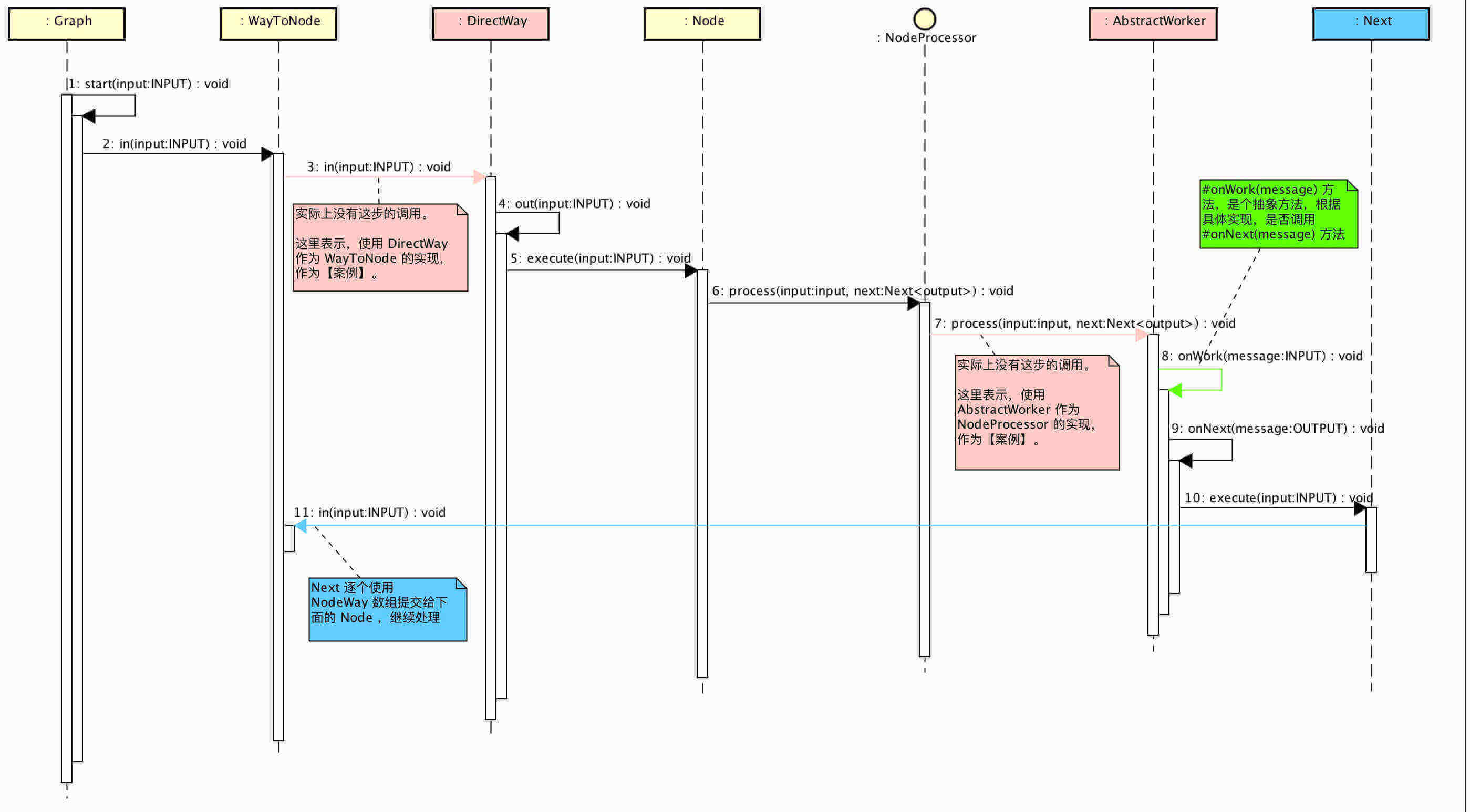
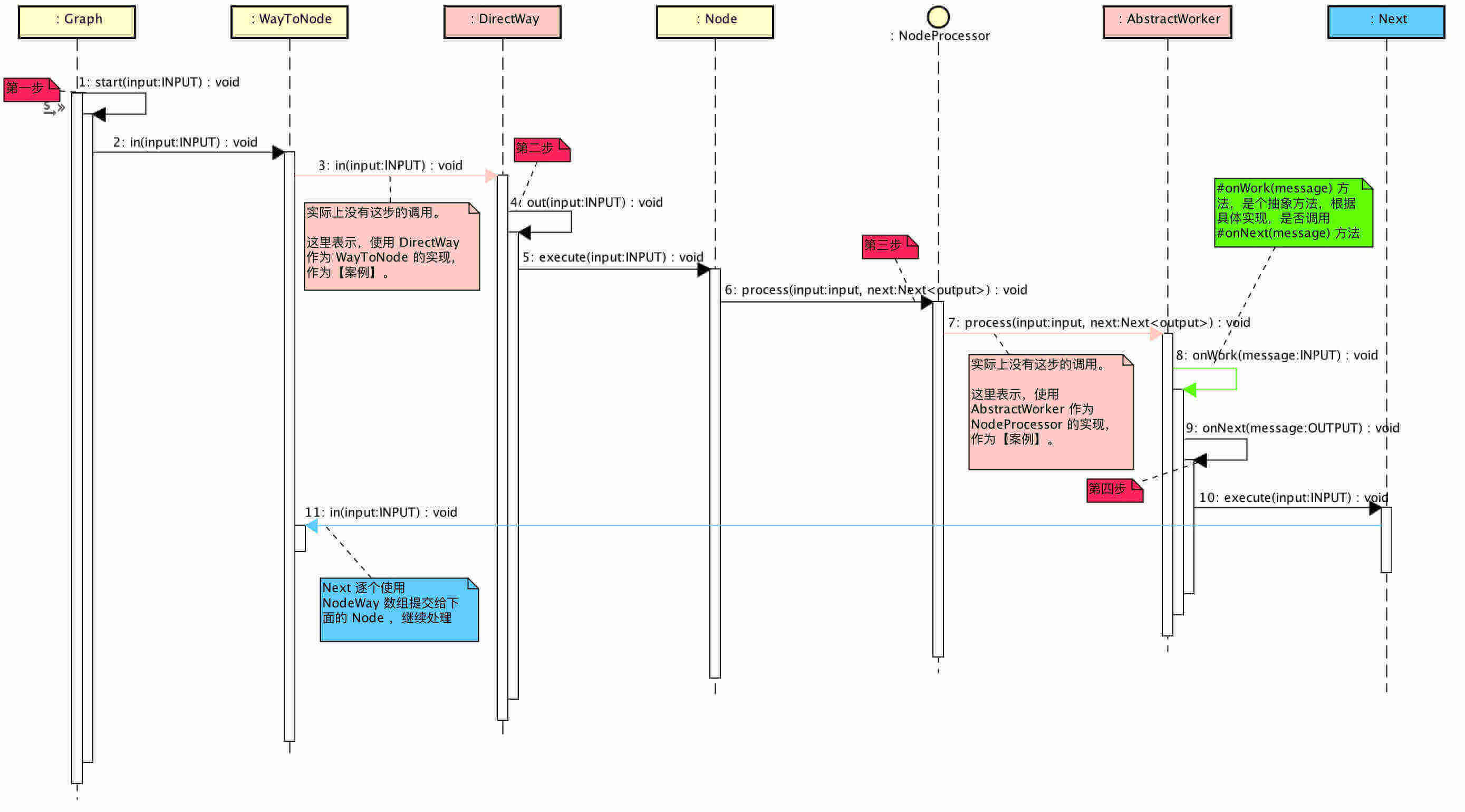
2.2 Graph 启动
创建 Graph 的顺序图如下:
| 数据流向 | FROM | TO | 逻辑 |
|---|---|---|---|
| 第一步 | Graph | WayToNode | |
| 第二步 | WayToNode | Node | |
| 第三步 | Node | NodeProcessor | |
| 第四步 | NodeProcessor | Next | 根据具体实现,若到 Next ,重复第一步 |

第一步
Graph#start(input) 方法,启动 Graph ,处理数据。代码如下:
- 第 49 行:调用
WayToNode#in(input)方法,输入数据给 WayToNode 。
WayToNode#in(input) 抽象方法,以
DirectWay#in(input) 实现方法举例子,代码如下:
- 第 30 行:调用
super#out(input)方法,直接输出数据,调用Node#execute(input)方法,提交数据给 Node ,进行处理。
第二步
Node#execute 方法,调用 NodeProcessor#process(input, next) 方法,处理数据。
第三步
NodeProcessor#process(input, next) 接口方法,以 AbstractWorker#process(input, next) 实现方法举例子,代码如下:
- 第 64 行:将方法参数
next赋值给this.next属性。this.next属性,用于封装的#onNext(OUTPUT)方法,提交数据给当前 Node 的 Next ( 下面的 Node 们 )继续处理数据。 - 第 67 行:调用
#onWork抽象方法,处理数据。当 AbstractWorker 抽象类的实现类需要继续讲数据提交给 Next 时,需要在#onWork方法里,调用#onNext(OUTPUT)方法,例如ApplicationRegisterRemoteWorker#onWork(Application)。
第四步
Next#execute(INPUT) 方法,循环 WayToNode 数组,输入数据给 WayNode ,相当于"重回"【第一步】。
3. apm-collector-stream
在文章的开头,我们提到了 apm-collector-stream 模块,在 graph 包的基础上,提供异步、跨节点等等的流式处理的封装。主要在 WayToNode 、NodeProcessor 的实现类上做文章。
3.1 WayToNode 实现类
整体类图如下:

3.1.1 WorkerRef
org.skywalking.apm.collector.stream.worker.base.WorkerRef ,Worker 引用抽象类。
在 apm-collector-stream 模块里,我们会发现类的命名从 Node / NodeProcessor 转向了 Worker ?这是为什么呢?关于这一点,我们特意采访( 请教 )了官方大佬。
Worker 更具业务含义
Node / Processor 更偏技术含义
目前,WorkerRef 无具体的方法。
3.1.2 LocalAsyncWorkerRef
org.skywalking.apm.collector.stream.worker.base.LocalAsyncWorkerRef ,异步 Worker 引用实现类,提供了异步的流式处理封装。
我们回到 「2.2 Graph 创建」 的【第一步】。
LocalAsyncWorkerRef#in(INPUT) 方法,代码如下:
queueEventHandler属性,队列事件处理器。在 《SkyWalking 源码分析 —— Collector Queue 队列组件》 我们会详细解析它的代码实现,这里只简单介绍下。- 第 47 行:将输入的数据,作为"事件",提交到队列事件处理器中,不再执行后续逻辑。此后,队列事件处理器,会在后台处理到该"事件"( 数据 ),回调
LocalAsyncWorkerRef#execute方法,从而提交数据到 Worker ( Node )。详细参见 DisruptorEventHandler#onEvent(...) 方法。
那么为什么会回调呢?LocalAsyncWorkerRef 实现了 org.skywalking.apm.collector.queue.base.QueueExecutor 接口,它自身被设置到 QueueEventHandler 中, 作为"事件"的执行器。
整体流程如下:
3.1.3 RemoteWorkerRef
org.skywalking.apm.collector.stream.worker.base.RemoteWorkerRef ,远程 Worker 引用实现类,提供了远程跨节点的流式处理的封装。
我们再回到 「2.2 Graph 创建」 的【第一步】。
RemoteWorkerRef#in(INPUT) 方法,代码如下:
remoteSenderService属性,远程发送服务。在 《SkyWalking 源码分析 —— Collector Remote 远程通信服务》「3.2 GRPCRemoteSenderService」 我们会详细解析它的代码实现,这里只简单介绍下。remoteWorker属性,远程 Worker 。在下文会详细分享它的实现。- 第 56 行:调用
RemoteSenderService#send(...)方法,根据远程 Worker 的 Selector 选择器,选择一个 Worker 进行发送。 - 第 58 至 60 行:当选择的 Worker 为本地模式( Mode )时,调用
#out(INPUT)方法,提交数据到本地的 Worker ( Node )。
3.2 NodeProcessor 实现类
整体类图如下:

org.skywalking.apm.collector.stream.worker.base.Provider,Worker 供应者接口,用于创建 Worker 和 WorkerRef 对象的工厂。
3.2.1 AbstractWorker
AbstractWorker 的代码实现,在 「2.2 Graph 启动」 已经详细解析。
org.skywalking.apm.collector.stream.worker.base.AbstractWorkerProvider ,Worker 供应者抽象类,定义了 #workerInstance(ModuleManager) 抽象方法,用于创建 Worker 对象。
3.2.2 AbstractLocalAsyncWorker
org.skywalking.apm.collector.stream.worker.base.AbstractLocalAsyncWorker ,异步 Worker 抽象类。
目前,AbstractLocalAsyncWorker 无具体的方法。
实际使用时,继承 AbstractLocalAsyncWorker 类,实现 #work(INPUT) 方法,例如:ApplicationRegisterSerialWorker 。
org.skywalking.apm.collector.stream.worker.base.AbstractLocalAsyncWorkerProvider ,LocalAsyncWorker 供应者抽象类。
queueCreatorService属性,队列创建服务,用于创建 QueueEventHandler 对象。#queueSize()抽象方法,声明队列大小。#create(WorkerCreateListener)实现方法,创建 AbstractLocalAsyncWorker 和 LocalAsyncWorkerRef 对象。- 第 51 行:创建 AbstractLocalAsyncWorker 实现类的对象。参见 ApplicationRegisterSerialWorker.Factory#workerInstance(ModuleManager) 方法。
- 第 54 行:添加 AbstractLocalAsyncWorker 到 WorkerCreateListener ( Worker 创建监听器 )。WorkerCreateListener 在 《SkyWalking 源码分析 —— Collector Streaming Computing 流式处理(二)》「4.1 WorkerCreateListener」 详细解析。
- 第 57 行:创建 LocalAsyncWorkerRef 对象。
- 第 60 行:调用
QueueCreatorService#create(...)方法,创建 QueueEventHandler 对象,并设置 LocalAsyncWorkerRef 作为它的执行器。 - 第 63 行:设置 LocalAsyncWorkerRef 的 QueueEventHandler 属性。
3.2.3 AbstractRemoteWorker
org.skywalking.apm.collector.stream.worker.base.AbstractRemoteWorker ,远程 Worker 抽象类,定义了 #selector() 抽象方法,获得选择器。RemoteSenderService 根据选择器,调用 RemoteClientSelector#select(...) 方法,选择好远程节点,而后进行发送数据。
实际使用时,继承 AbstractLocalAsyncWorker 类,实现 #work(INPUT) 方法,例如:ApplicationRegisterRemoteWorker 。
org.skywalking.apm.collector.stream.worker.base.AbstractRemoteWorkerProvider ,AbstractRemoteWorker 供应者抽象类。
remoteSenderService属性,远程发送服务。#create(WorkerCreateListener)实现方法,创建 AbstractRemoteWorker 和 RemoteWorkerRef 对象。- 第 58 行:创建 AbstractRemoteWorker 实现类的对象。参见 ApplicationRegisterRemoteWorker.Factory#workerInstance(ModuleManager) 方法。
- 第 61 行:添加 AbstractLocalAsyncWorker 到 WorkerCreateListener ( Worker 创建监听器 )。WorkerCreateListener 在 《SkyWalking 源码分析 —— Collector Streaming Computing 流式处理(二)》「4.1 WorkerCreateListener」 详细解析。
- 第 64 行:创建 RemoteWorkerRef 对象。
666. 彩蛋

呼呼,蛮嗨皮的。卡了一个周末,差点又堕落了。

胖友,分享一波朋友圈可好!
