使用 core.js 解决 GraphQL Mock Server 跨域问题

2,811 阅读1分钟
最近在做GraphQL相关的前端开发,由于后端进度较慢,所以使用了 Apollo 的 Mocking Server.
开发过程中遇到一个问题就是,前端通过 graphql访问 基于 express 的graphql mock server 的时候会报异常。在medium上找到一篇相关文章,翻译出来供大家参考。


通过报错应该可以确定是因为跨域的原因。
跨域未启用的时候究竟发生了什么导致了上面的报错?
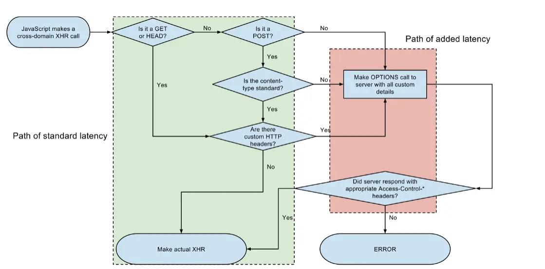
实际上,CORS实际上是客户端和服务器之间通信流程的一种规范。在某些情况下,这个流程需要服务器处理HTTP OPTIONS请求,正如下面这个流程图可以所示:跨域资源请求需要额外的OPTIONS HTTP request.


问题所在就是,express-graphql 和apollo-server 不接受除了 GET 和 POST 以外的请求,所以请求失败导致异常出现:OPTIONS http://localhost:4000 405 (Method not allowed).

不过问题也很容易解决。由于 express-graphql 和 apollo-server 都是基于express.js的。所以可以用 cors 这个middleware来修复这个问题。

首先安装 cors.js  

npm install cors --save
然后在 server.js里使用。

具体代码如下:


再次请求,即可正常访问:




 原文链接