可视化网络模型
Caffe目前有两种常用的可视化模型方式:
- 使用Netscope在线可视化
- Caffe代码包内置的draw_net.py文件可以可视化网络模型
Netscope
Netscope能可视化神经网络体系结构(或技术上说,Netscope能可视化任何有向无环图)。目前Netscope能可视化Caffe的prototxt 文件。网址为: ethereon.github.io/netscope/#/… Netscope的使用非常简单,只需要将prototxt的文件复制到Netscope的编辑框,再按快捷键Shift+Enter即可得到网络模型的可视化结构。Netscope的优点是显示的网络模型简洁,而且将鼠标放在右侧可视化的网络模型的任意模块上,会显示该模块的具体参数。图1以Faster R-CNN中ZF模型的train.prototxt文件为例

draw_net.py
draw_net.py同样是将prototxt绘制成网络模型,在绘制之前,需要安装两个依赖库:
1、安装GraphViz # sudo apt-get install GraphViz 注意,这里用的是apt-get来安装,而不是pip. 2 、安装pydot # sudo pip install pydot 用的是pip来安装,而不是apt-get
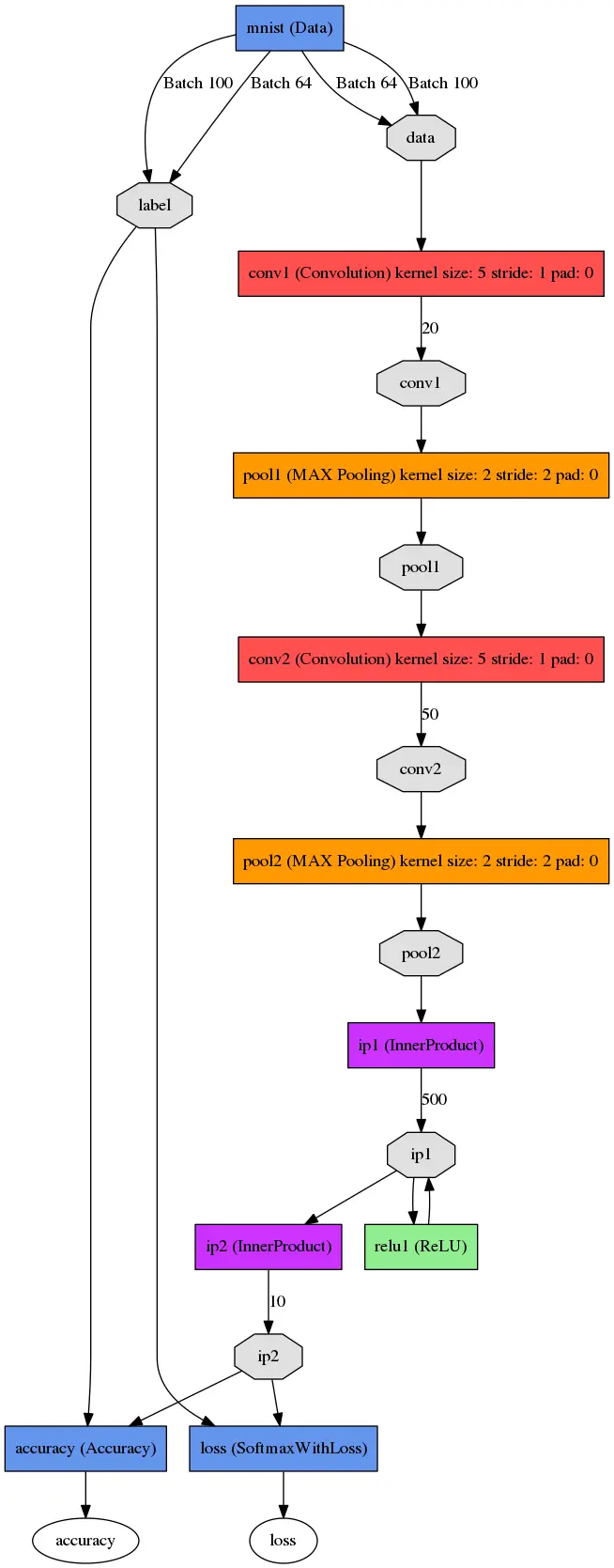
安装完毕后,即可调用draw_net.py绘制网络模型,如绘制caffe自带的LeNet网络模型:
sudo python python/draw_net.py examples/mnist/lenet_train_test.prototxt netImage/lenet.png --rankdir=TB
其中有三个参数,各自的含义为:
第一个参数:网络模型的prototxt文件 第二个参数:保存的图片路径及名字 第二个参数:–rankdir=x , x 有四种选项,分别是LR, RL, TB, BT 。用来表示网络的方向,分别是从左到右,从右到左,从上到小,从下到上。默认为LR。
可视化结果如下图所示:

可视化图像特征
关于图像的可视化,我也使用过两种两种方式:
- 修改demo.py代码输出中间层结果
- 使用可视化工具deep-visualization-toolbox
修改demo.py
该部分是参考薛开宇的《caffe学习笔记》中的逐层特征可视化部分,还是以ZFNet网络训练Pascal VOC为例,修改demo.py文件后,代码如下:
#!/usr/bin/env python
#-*-coding:utf-8-*-
import matplotlib
matplotlib.use('Agg')
import _init_paths
from fast_rcnn.config import cfg
from fast_rcnn.test import im_detect
from fast_rcnn.nms_wrapper import nms
from utils.timer import Timer
import matplotlib.pyplot as plt
import numpy as np
import scipy.io as sio
import caffe, os, sys, cv2
import argparse
CLASSES = ('__background__',
'aeroplane', 'bicycle', 'bird', 'boat',
'bottle', 'bus', 'car', 'cat', 'chair',
'cow', 'diningtable', 'dog', 'horse',
'motorbike', 'person', 'pottedplant',
'sheep', 'sofa', 'train', 'tvmonitor')
NETS = {'vgg16': ('VGG16',
'VGG16_faster_rcnn_final.caffemodel'),
'zf': ('ZF',
'zf_faster_rcnn_iter_2000.caffemodel')}
def vis_detections(im, class_name, dets, thresh=0.5):
"""Draw detected bounding boxes."""
inds = np.where(dets[:, -1] >= thresh)[0]
if len(inds) == 0:
return
im = im[:, :, (2, 1, 0)]
fig, ax = plt.subplots(figsize=(12, 12))
ax.imshow(im, aspect='equal')
for i in inds:
bbox = dets[i, :4]
score = dets[i, -1]
ax.add_patch(
plt.Rectangle((bbox[0], bbox[1]),
bbox[2] - bbox[0],
bbox[3] - bbox[1], fill=False,
edgecolor='red', linewidth=3.5)
)
ax.text(bbox[0], bbox[1] - 2,
'{:s} {:.3f}'.format(class_name, score),
bbox=dict(facecolor='blue', alpha=0.5),
fontsize=14, color='white')
ax.set_title(('{} detections with '
'p({} | box) >= {:.1f}').format(class_name, class_name,
thresh),
fontsize=14)
plt.axis('off')
plt.tight_layout()
plt.draw()
def demo(net, image_name):
"""Detect object classes in an image using pre-computed object proposals."""
# Load the demo image
im_file = os.path.join(cfg.DATA_DIR, 'demo', image_name)
im = cv2.imread(im_file)
# Detect all object classes and regress object bounds
timer = Timer()
timer.tic()
scores, boxes = im_detect(net, im)
timer.toc()
print ('Detection took {:.3f}s for '
'{:d} object proposals').format(timer.total_time, boxes.shape[0])
# Visualize detections for each class
CONF_THRESH = 0.8
NMS_THRESH = 0.3
for cls_ind, cls in enumerate(CLASSES[1:]):
cls_ind += 1 # because we skipped background
cls_boxes = boxes[:, 4*cls_ind:4*(cls_ind + 1)]
cls_scores = scores[:, cls_ind]
dets = np.hstack((cls_boxes,
cls_scores[:, np.newaxis])).astype(np.float32)
keep = nms(dets, NMS_THRESH)
dets = dets[keep, :]
vis_detections(im, cls, dets, thresh=CONF_THRESH)
def parse_args():
"""Parse input arguments."""
parser = argparse.ArgumentParser(description='Faster R-CNN demo')
parser.add_argument('--gpu', dest='gpu_id', help='GPU device id to use [0]',
default=0, type=int)
parser.add_argument('--cpu', dest='cpu_mode',
help='Use CPU mode (overrides --gpu)',
action='store_true')
parser.add_argument('--net', dest='demo_net', help='Network to use [zf]',
choices=NETS.keys(), default='zf')
args = parser.parse_args()
return args
if __name__ == '__main__':
cfg.TEST.HAS_RPN = True # Use RPN for proposals
args = parse_args()
prototxt = os.path.join(cfg.MODELS_DIR, NETS[args.demo_net][0],
'faster_rcnn_alt_opt', 'faster_rcnn_test.pt')
caffemodel = os.path.join(cfg.DATA_DIR, 'faster_rcnn_models',
NETS[args.demo_net][1])
if not os.path.isfile(caffemodel):
raise IOError(('{:s} not found.\nDid you run ./data/script/'
'fetch_faster_rcnn_models.sh?').format(caffemodel))
if args.cpu_mode:
caffe.set_mode_cpu()
else:
caffe.set_mode_gpu()
caffe.set_device(args.gpu_id)
cfg.GPU_ID = args.gpu_id
net = caffe.Net(prototxt, caffemodel, caffe.TEST)
#指定caffe路径,以下是我的caffe路径
caffe_root='/home/ouyang/GitRepository/py-faster-rcnn/caffe-fast-rcnn/'
# import sys
sys.path.insert(0, caffe_root+'python')
# import caffe
# #显示的图表大小为 10,图形的插值是以最近为原则,图像颜色是灰色
plt.rcParams['figure.figsize'] = (10, 10)
plt.rcParams['image.interpolation'] = 'nearest'
plt.rcParams['image.cmap'] = 'gray'
image_file = caffe_root+'examples/images/vehicle_0000015.jpg'
# 载入模型
npload = caffe_root+ 'python/caffe/imagenet/ilsvrc_2012_mean.npy'
transformer = caffe.io.Transformer({'data': net.blobs['data'].data.shape})
transformer.set_transpose('data', (2,0,1))
transformer.set_mean('data', np.load(npload).mean(1).mean(1))
# 参考模型的灰度为0~255,而不是0~1
transformer.set_raw_scale('data', 255)
# 由于参考模型色彩是BGR,需要将其转换为RGB
transformer.set_channel_swap('data', (2,1,0))
im=caffe.io.load_image(image_file)
net.blobs['data'].reshape(1,3,224,224)
net.blobs['data'].data[...] = transformer.preprocess('data',im)
# 显示出各层的参数和形状,第一个是批次,第二个是feature map数目,第三和第四是每个神经元中图片的长和宽
print [(k,v.data.shape) for k,v in net.blobs.items()]
#输出网络参数
print [(k,v[0].data.shape) for k,v in net.params.items()]
def show_image(im):
if im.ndim==3:
m=im[:,:,::-1]
plt.imshow(im)
#显示图片的方法
plt.axis('off') # 不显示坐标轴
plt.show()
# 每个可视化的都是在一个由一个个网格组成
def vis_square(data,padsize=1,padval=0):
data-=data.min()
data/=data.max()
# force the number of filters to be square
n=int(np.ceil(np.sqrt(data.shape[0])))
padding=((0,n**2-data.shape[0]),(0,padsize),(0,padsize))+((0,0),)*(data.ndim-3)
data=np.pad(data,padding,mode='constant',constant_values=(padval,padval))
# 对图像使用滤波器
data=data.reshape((n,n)+data.shape[1:]).transpose((0,2,1,3)+tuple(range( 4,data.ndim+1)))
data=data.reshape((n*data.shape[1],n*data.shape[3])+data.shape[4:])
#show_image(data)
plt.imshow(data)
plt.show()
# 设置图片的保存路径,此处是我的路径
plt.savefig("./tools/Vehicle_2000/fc6.jpg")
out = net.forward()
image=net.blobs['data'].data[4].copy()
image-=image.min()
image/=image.max()
# 显示原始图像
show_image(image.transpose(1,2,0))
#网络提取conv1的卷积核
filters = net.params['conv1'][0].data
vis_square(filters.transpose(0, 2, 3, 1))
#过滤后的输出,96 张 featuremap
feat =net.blobs['conv1'].data[0,:96]
vis_square(feat,padval=1)
#第二个卷积层,显示全部的96个滤波器,每一个滤波器为一行。
filters = net.params['conv2'][0].data
vis_square(filters[:96].reshape(96**2, 5, 5))
# #第二层输出 256 张 featuremap
feat = net.blobs['conv2'].data[0]
vis_square(feat, padval=1)
filters = net.params['conv3'][0].data
vis_square(filters[:256].reshape(256**2, 3, 3))
# 第三个卷积层:全部 384 个 feature map
feat = net.blobs['conv3'].data[0]
vis_square(feat, padval=0.5)
#第四个卷积层,我们只显示前面 48 个滤波器,每一个滤波器为一行。
filters = net.params['conv4'][0].data
vis_square(filters[:384].reshape(384**2, 3, 3))
# 第四个卷积层:全部 384 个 feature map
feat = net.blobs['conv4'].data[0]
vis_square(feat, padval=0.5)
# 第五个卷积层:全部 256 个 feature map
filters = net.params['conv5'][0].data
vis_square(filters[:384].reshape(384**2, 3, 3))
feat = net.blobs['conv5'].data[0]
vis_square(feat, padval=0.5)
#第五个 pooling 层
feat = net.blobs['fc6'].data[0]
vis_square(feat, padval=1)
第六层输出后的直方分布
feat=net.blobs['fc6'].data[0]
plt.subplot(2,1,1)
plt.plot(feat.flat)
plt.subplot(2,1,2)
_=plt.hist(feat.flat[feat.flat>0],bins=100)
# #显示图片的方法
#plt.axis('off') # 不显示坐标轴
plt.show()
plt.savefig("fc6_zhifangtu.jpg")
# 第七层输出后的直方分布
feat=net.blobs['fc7'].data[0]
plt.subplot(2,1,1)
plt.plot(feat.flat)
plt.subplot(2,1,2)
_=plt.hist(feat.flat[feat.flat>0],bins=100)
plt.show()
plt.savefig("fc7_zhifangtu.jpg")
#看标签
#执行测试
image_labels_filename=caffe_root+'data/ilsvrc12/synset_words.txt'
#try:
labels=np.loadtxt(image_labels_filename,str,delimiter='\t')
top_k=net.blobs['prob'].data[0].flatten().argsort()[-1:-6:-1]
#print labels[top_k]
for i in np.arange(top_k.size):
print top_k[i], labels[top_k[i]]
下面贴几张检测结果



deep-visualization-toolbox
deep-visualization-toolbox是Jason Yosinsk出版在Computer Science上的一篇论文的源代码,改论文主要讲述的是卷积神经网络的可视化,感兴趣的朋友可以看看这篇论文(论文地址)。B站上有个讲怎么使用该工具的视频,这里附上链接www.bilibili.com/video/av740…。 该工具的源码在github:github.com/yosinski/de…。该github下有完整的安装配置步骤,还是以图2中的马为例,贴几张检测结果图。


从检测效果上看,还是挺简洁的。图片左侧的一列图片左上角是输入图片,中间部分是图片经过网络前向传播得到的特征图可视化,左下角是其特征可视化。
Loss可视化
网络训练过程中Loss值的可视化可以帮助分析该网络模型的参数是否合适。在使用Faster R-CNN网络训练模型时,训练完成后的日志文件中保存了网络训练各个阶段的loss值,如图8所示。只用写简单的python程序,读取日志文件中的迭代次数,以及需要的损失值,再画图即可完成Loss的可视化。

#!/usr/bin/env python
import os
import sys
import numpy as np
import matplotlib.pyplot as plt
import math
import re
import pylab
from pylab import figure, show, legend
from mpl_toolkits.axes_grid1 import host_subplot
# 日志文件名
fp = open('faster_rcnn_end2end_ZF_.txt.2018-04-13_19-46-23', 'r',encoding='UTF-8')
train_iterations = []
train_loss = []
test_iterations = []
#test_accuracy = []
for ln in fp:
# get train_iterations and train_loss
if '] Iteration ' in ln and 'loss = ' in ln:
arr = re.findall(r'ion \b\d+\b,',ln)
train_iterations.append(int(arr[0].strip(',')[4:]))
train_loss.append(float(ln.strip().split(' = ')[-1]))
fp.close()
host = host_subplot(111)
plt.subplots_adjust(right=0.8) # ajust the right boundary of the plot window
#par1 = host.twinx()
# set labels
host.set_xlabel("iterations")
host.set_ylabel("RPN loss")
#par1.set_ylabel("validation accuracy")
# plot curves
p1, = host.plot(train_iterations, train_loss, label="train RPN loss")
.
host.legend(loc=1)
# set label color
host.axis["left"].label.set_color(p1.get_color())
host.set_xlim([-1000, 60000])
host.set_ylim([0., 3.5])
plt.draw()
plt.show()
可视化效果如下图所示

画PR图
Faster R-CNN训练网络在输出网络模型的同级文件夹里有每一类检测目标每张图片的准确率和召回率,可以绘制准确率召回率(Precision-recall, PR)曲线,PR曲线的面积即准确率的值。 该文件存储在==output\faster_rcnn_end2end\voc_2007_test\zf_faster_rcnn_iter==下的.pkl文件下,需要将其转换为.txt文件。代码如下:
#-*-coding:utf-8-*-
import cPickle as pickle
import numpy as np
np.set_printoptions(threshold=np.NaN)
fr = open('./aeroplane_pr.pkl') #open的参数是pkl文件的路径
inf = pickle.load(fr) #读取pkl文件的内容
print inf
fo = open("aeroplane_pr.txt", "wb")
fo.write(str(inf))
fo.close()
fr.close() #关闭文件
执行完这个程序后,会将.pkl文件转换为.txt文件保存。.txt文件能直观看到每张图片的检测准确率与召回率。用与画loss图相似的方法,即可完成PR曲线的绘制。效果图如图10所示。

参考文献
[1] 薛开宇,caffe学习笔记
[2] Yosinski J, Clune J, Nguyen A, et al. Understanding Neural Networks Through Deep Visualization[J]. Computer Science, 2015.