官方文档地址:github.com/google/guav…
使用
1. 构造
LoadingCache<Key, Graph> graphs = CacheBuilder.newBuilder()
.maximumSize(1000)
.expireAfterWrite(10, TimeUnit.MINUTES)
.removalListener(MY_LISTENER)
.build(
new CacheLoader<Key, Graph>() {
// 必须实现
public Graph load(Key key) throws AnyException {
return createExpensiveGraph(key);
}
// 可以实现loadAll, reload
});
2. 获取
- get
会要求你try住 load中的异常
try {
return graphs.get(key);
} catch (ExecutionException e) {
throw new OtherException(e.getCause());
}
-
graphs.getUnchecked(key);
-
批量获取
getAll(Iterable<? extends K> keys) throws ExecutionException;
这里需要在CacheBuilder定义CacheLoader时候,实现 loadAll
- 自定义load方法
V get(K, Callable<V>);
cache.get(key, new Callable<Value>() {
@Override
public Value call() throws AnyException {
return doThingsTheHardWay(key);
}
});
3. 换出
a. 根据maxsize 或者 maxweight失效
LoadingCache<Key, Graph> graphs = CacheBuilder.newBuilder()
.maximumSize(100)
.build(
new CacheLoader<Key, Graph>() {
public Graph load(Key key) { // no checked exception
return createExpensiveGraph(key);
}
});
或者
.maximumWeight(100000)
.weigher(new Weigher<Key, Graph>() {
public int weigh(Key k, Graph g) {
return g.vertices().size();
}
})
不能同时设置maxsize 和 maxweight
换出时采用LRU策略,accessQueue
这里有两点注意的
- weight 只有在第一次set到cache的时候计算,不会根据value,key变化而变化
- 不是严格按照maxsize设置的
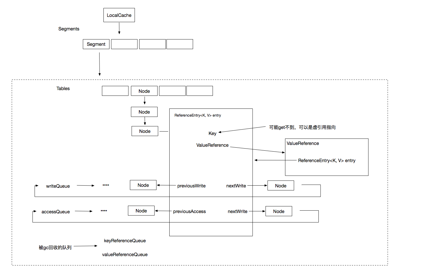
因为LoadingCache 是类似ConcurrentHashmap1.6版本的,分成很多个Segment维护。
初始化的时候,会给每个Segment维护一个maxSize, 换出是每个Segment维护的
b. 根据时间过期或者刷新
expireAfterAccess(long, TimeUnit)
expireAfterWrite(long, TimeUnit)
refreshAfterWrite(long, TimeUnit)
c. 根据对象引用失效过期
CacheBuilder.weakKeys()
CacheBuilder.weakValues()
CacheBuilder.softValues()
d. 换出监听方法
CacheBuilder
.removalListener(new RemovalListener<String, InnerValue>() {
@Override
public void onRemoval(RemovalNotification<String, InnerValue> notification) {
System.out.println("remove " + notification.getKey());
}
})
4. 清理
清理时机失效meta:
- 当进行写操作的时候
- 或者如果一直没有写操作(写操作后64次读操作),会由读操作来cleanup
如果希望有一个后台线程定时清理,可以单独其一个线程定时调用Cache.cleanUp()
5. 源码阅读
基本结构和ConcurrentHashMap1.6版本的类似,使用Segment,之后再下分为不同的节点
- 引用被gc失效
为了支持虚指针,软指针回收
Entry在hashMap中就是只需要保存Key,Value
这里Key,Value都可能被回收调,所以都用Reference对象
并且维护gc后的队列,来用于gc
keyReferenceQueue
valueReferenceQueue
而需要通过value找到对应的节点,所以每个value 需要维护一个指向entry的指针
- 支持失效时间和LRU换出
维护3个队列
- Queue<ReferenceEntry<K, V>> writeQueue; 最近写的elements
- Queue<ReferenceEntry<K, V>> accessQueue; 最近访问的elements
- Queue<ReferenceEntry<K, V>> recencyQueue 最近读取的队列
前两个队列都是双向链表(最后连成一个环)实现
每一个Entry都维护前后节点,最新访问和最新写入的element放在最后
非线程安全
只有加锁之后才能操作
recencyQueue 是一个 ConcurrentLinkedQueue。
有读操作的时候,会add到这个queue
当需要clear,或者写入的时候,会把recencyQueue中的数据添加到accessQueue队列中,再进行处理
- 加载过程
调用load的时候,会加锁,然后生成一个LoadingValueReference临时节点放在table里
而如果refrsh的时候,会先返回之前的值
load结束之后,会entry中的value修改为真实的reference
- 其他线程
而load过程中,其他的线程get时会调用waitForLoadingValue
相当于调用了 Future.get,这个future是load返回的Future,在Future结束之后会把线程换气
V waitForLoadingValue(ReferenceEntry<K, V> e, K key, ValueReference<K, V> valueReference)
throws ExecutionException {
***
V value = valueReference.waitForValue();
***
}
public V waitForValue() throws ExecutionException {
return getUninterruptibly(futureValue);
}
public static <V> V getUninterruptibly(Future<V> future) throws ExecutionException {
***
return future.get();
***
}
refresh的问题
refresh会调用异步loadAsync,会调用CacheLoader的reload, 默认reload也是同步调用load,所以没有异步逻辑
可以实现reload,使用其他的线程来返回ListenableFuture
new CacheLoader<String, InnerValue>() {
@Override
public InnerValue load(String key) throws Exception {
InnerValue result = new InnerValue();
result.value = "" + key + "_" + System.currentTimeMillis();
return result;
}
@Override
public ListenableFuture<InnerValue> reload(String key, InnerValue oldValue) throws Exception {
return service.submit(new Callable<InnerValue>() {
@Override
public InnerValue call() throws Exception {
Thread.sleep(1000);
return load(key);
}
});
}
});
这样调用refresh的时候,不会卡住主线程。
注意:
- 如果调用refresh后,有其他线程设置了值的话,refresh线程在执行结束后,不会再次覆盖该值
- 如果refresh后,有其他线程删除了这个值,或者这个entry已经被gc了,refresh线程在执行结束后,还是会把这个值添加到table里
其他
Spring5 的本地cache,改用了Caffeine
