项目中使用Hibernate作为持久化层的整合重构

387 阅读2分钟

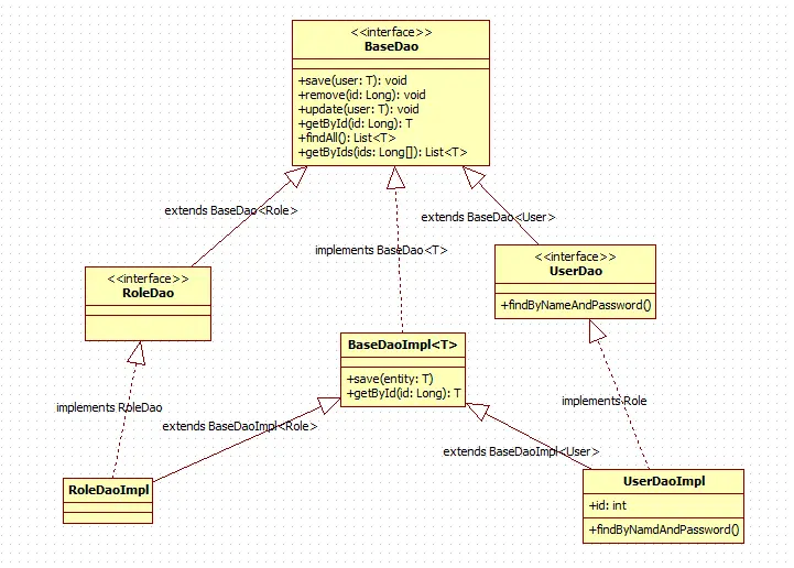
UML设计图

Dao层设计

实体类

package cn.zzuli.oa.domain;

public class Role {

}
package cn.zzuli.oa.domain;

public class User {

	private Long id;
	private String username;

	public User() {
		super();
	}

	public Long getId() {
		return id;
	}

	public void setId(Long id) {
		this.id = id;
	}

	public String getUsername() {
		return username;
	}

	public void setUsername(String username) {
		this.username = username;
	}

}

Dao层基类

BaseDao接口

在这个BaseDao接口中,可是添加一些所有业务对象的Dao层的通用的增删改查代码,这样就可以不用在每一个Dao中编写重复的增删改查代码

package cn.zzuli.oa.base;

import java.util.List;

public interface BaseDao<T> {
	
	/**
	 * 保存实体
	 * @param entity
	 */
	void save(T entity);
	
	/**
	 * 删除实体
	 * @param id
	 */
	void delete(Long id);
	
	/**
	 * 更新实体
	 * @param entity
	 */
	void update(T entity);
	
	/**
	 * 
	 * @param id
	 * @return
	 */
	T getById(Long id);
	
	/**
	 * 查询实体
	 * @param ids id的集合
	 * @return
	 */
	List<T> listByIds(Long[] ids);
	
	/**
	 * 查询所有
	 * @return
	 */
	List<T> listAll();
	
}

BaseDaoImpl代码,实现BaseDao接口

实现通用的增删改查逻辑,使得设计更加通用

package cn.zzuli.oa.base.impl;

import java.lang.reflect.ParameterizedType;
import java.util.Collections;
import java.util.List;

import javax.annotation.Resource;

import org.hibernate.Session;
import org.hibernate.SessionFactory;

import cn.zzuli.oa.base.BaseDao;

@SuppressWarnings("unchecked")
public abstract class BaseDaoImpl<T> implements BaseDao<T> {

	@Resource
	private SessionFactory sessionFactory;

	protected Class<T> clazz;
	
	public BaseDaoImpl() {
		//通过反射得到T的真实类型
		ParameterizedType pt = (ParameterizedType) this.getClass().getGenericSuperclass();//获取这个父类的泛型类型
		this.clazz = (Class<T>) pt.getActualTypeArguments()[0]; //获取第一个泛型T的类型
		
		System.out.println("clazz = " + clazz.getName());
	}
		

	@Override
	public void save(T entity) {
		getSession().save(entity);
	}

	@Override
	public void delete(Long id) {
		Object obj = getSession().get(clazz, id);
		getSession().delete(obj);
	}

	@Override
	public void update(T entity) {
		getSession().update(entity);
	}

	@Override
	public T getById(Long id) {
		return (T) getSession().get(clazz, id);
	}

	@Override
	public List<T> listByIds(Long[] ids) {
		if (ids == null || ids.length == 0) {
			return Collections.EMPTY_LIST;
		}
		return getSession().createQuery("FROM " + clazz.getSimpleName() + " WHERE id IN(:ids)")
				.setParameterList("ids", ids).list();
	}

	@Override
	public List<T> listAll() {
		return getSession().createQuery("FROM " + clazz.getSimpleName()).list();
	}

	/**
	 * 获取当前可用的Session
	 * 
	 * @return 当前可用的Session
	 */
	protected Session getSession() {
		return sessionFactory.getCurrentSession();
	}

}

业务对象的Dao层设计

RoleDao接口,继承BaseDao

package cn.zzuli.oa.dao;

import cn.zzuli.oa.base.BaseDao;
import cn.zzuli.oa.domain.Role;

public interface RoleDao extends BaseDao<Role> {

}

UserDao接口,继承BaseDao

UserDao实现类UserDaoImpl可以实现的自己的功能代码

package cn.zzuli.oa.dao;

import cn.zzuli.oa.base.BaseDao;
import cn.zzuli.oa.domain.User;

public interface UserDao extends BaseDao<User>{
	
}

RoleDaoImpl代码,继承BaseDaoImpl,实现RoleDao

package cn.zzuli.oa.dao.impl;

import org.springframework.stereotype.Repository;

import cn.zzuli.oa.base.impl.BaseDaoImpl;
import cn.zzuli.oa.dao.RoleDao;
import cn.zzuli.oa.domain.Role;

@Repository
public class RoleDaoImpl extends BaseDaoImpl<Role> implements RoleDao {

}

UserDaoImpl代码,继承BaseDaoImpl,实现UserDao

package cn.zzuli.oa.dao.impl;

import org.springframework.stereotype.Repository;

import cn.zzuli.oa.base.impl.BaseDaoImpl;
import cn.zzuli.oa.dao.UserDao;
import cn.zzuli.oa.domain.User;

@Repository
public class UserDaoImpl extends BaseDaoImpl<User> implements UserDao{

}

测试类

package cn.zzuli.oa.base;

import org.junit.Test;

import cn.zzuli.oa.dao.RoleDao;
import cn.zzuli.oa.dao.UserDao;
import cn.zzuli.oa.dao.impl.RoleDaoImpl;
import cn.zzuli.oa.dao.impl.UserDaoImpl;
import cn.zzuli.oa.domain.Role;
import cn.zzuli.oa.domain.User;

public class BaseDaoTest {

	@Test
	public void testGetById() {
		UserDao userDao = new UserDaoImpl();
		RoleDao roleDao = new RoleDaoImpl();
		
	}

}

实现效果

实现效果

此处输出的正是BaseDao实现类BaseDaoImple中构造方法获取的泛型的类型,

好处

使用这种设计,会减少代码量,也是整个Dao层的更可扩展,方便开发直接调用。虽然现在有Mybatis可以使用,但是Mybatis中如果想要使用这个通用的设计是比较麻烦的,不过也可以使用Mybatis逆向生成文件实现,但是包装类的设计还是需要自己去实现。总之,具体要怎么设计,还是要看项目中的ORM框架而定,使用。