一、前言
Spring框架提供了通过HTTP协议实现远程调用的方式,具体是调用方使用HttpInvokerProxyFactoryBean生成一个代理对象,通过代理对象远程通过http服务调用服务提供方法的服务并,服务提供方通过HttpInvokerServiceExporter在服务端暴漏远程调用接口。
二、远程服务暴露
2.1 简单使用
- 第一步需要定义需要暴露的服务接口和实现
public interface UserServiceBo { String sayHello(String name); String sayHello2(String name); String testPojo(Person person); }
public class UserServiceImpl implements UserServiceBo{
@Override
public String sayHello(String name) {
return name;
}
@Override
public String sayHello2(String name) {
return name;
}
@Override
public String testPojo(Person person) {
return JSON.toJSONString(person);
}
}
- 第二步创建服务导出HttpInvokerServiceExporter的实例
<bean id="userService" class="com.test.UserServiceImpl" />
<bean name="useServiceExporter" class="org.springframework.remoting.httpinvoker.HttpInvokerServiceExporter">
<property name="service" ref="userService" />
<property name="serviceInterface" value="com.test.UserServiceBo" />
</bean>
- 第三步 暴露远程服务的URL
注意这个bean要配置到dispatcher类的配置文件里面。<bean id="simpleUrlRequestHandler" class="org.springframework.web.servlet.handler.SimpleUrlHandlerMapping"> <property name="alwaysUseFullPath" value="true" /> <property name="urlMap"> <map> <entry key="/remote/test/userService" value-ref="useServiceExporter" /> </map> </property> </bean>
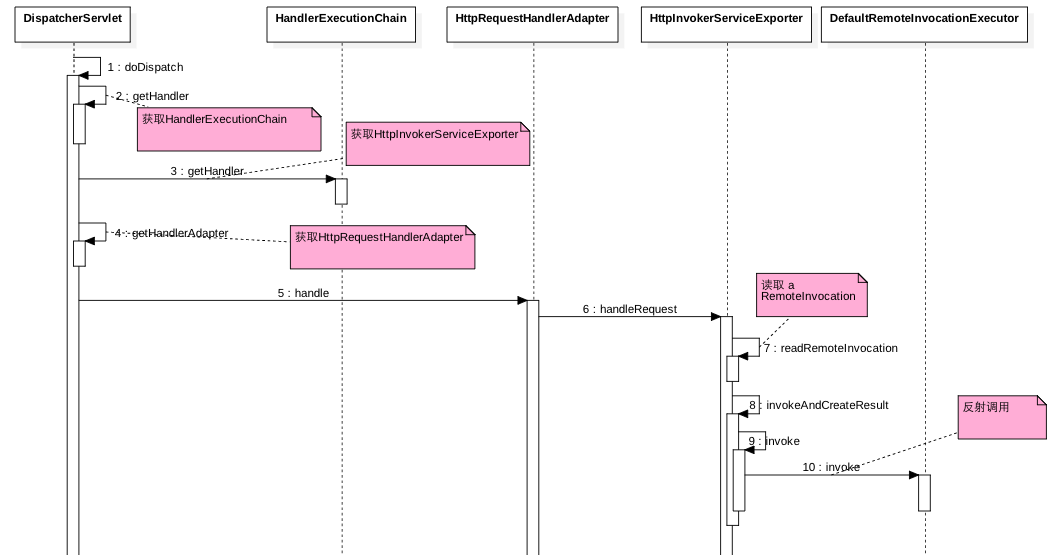
2.2 原理

三、远程服务调用
3.1 简单使用
HttpInvokerProxyFactoryBean factoryBean = new HttpInvokerProxyFactoryBean();
factoryBean.setServiceUrl("http://127.0.0.1:7001/test/userService.do");
factoryBean.setServiceInterface(UserServiceBo.class);
factoryBean.afterPropertiesSet();
UserServiceBo userService = (UserServiceBo) factoryBean.getObject();
System.out.println(userService.sayHello("jiaduo"));
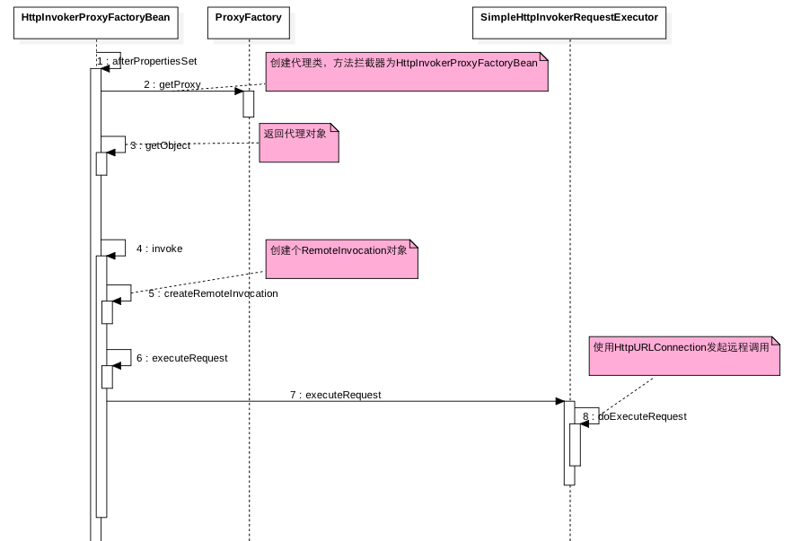
3.2 原理

四、总结
Spring框架提供了通过HTTP协议实现远程调用的方式,我们可以通过重写invoker自定义http请求header和body传递一些信息到服务暴露端,比如函数签名指,序列化协议等。
通过重写exporter可以进行鉴权操作,比如进行函数签名校验,然后可以定制反序列化方式。