Tomcat 请求处理流程详解
Overview

- Connector 启动以后会启动一组线程用于不同阶段的请求处理过程。
Acceptor 线程组。用于接受新连接,并将新连接封装一下,选择一个 Poller 将新连接添加到 Poller 的事件队列中。Poller 线程组。用于监听 Socket 事件,当 Socket 可读或可写等等时,将 Socket 封装一下添加到 worker 线程池的任务队列中。worker 线程组。用于对请求进行处理,包括分析请求报文并创建 Request 对象,调用容器的 pipeline 进行处理。
Acceptor、Poller、worker 所在的 ThreadPoolExecutor 都维护在 NioEndpoint 中。
Connector Init and Start

initServerSocket(),通过 ServerSocketChannel.open() 打开一个 ServerSocket,默认绑定到 8080 端口,默认的连接等待队列长度是 100, 当超过 100 个时会拒绝服务。我们可以通过配置 conf/server.xml 中 Connector 的 acceptCount 属性对其进行定制。createExecutor() 用于创建 Worker 线程池。默认会启动 10 个 Worker 线程,Tomcat 处理请求过程中,Woker 最多不超过 200 个。我们可以通过配置 conf/server.xml 中 Connector 的 minSpareThreads 和 maxThreads 对这两个属性进行定制。Pollor 用于检测已就绪的 Socket。 默认最多不超过 2 个,Math.min(2,Runtime.getRuntime().availableProcessors());。我们可以通过配置 pollerThreadCount 来定制。Acceptor 用于接受新连接。默认是 1 个。我们可以通过配置 acceptorThreadCount 对其进行定制。
Requtst Process
Acceptor

Acceptor 在启动后会阻塞在 ServerSocketChannel.accept(); 方法处,当有新连接到达时,该方法返回一个 SocketChannel。- 配置完 Socket 以后将 Socket 封装到
NioChannel 中,并注册到 Poller,值的一提的是,我们一开始就启动了多个 Poller 线程,注册的时候,连接是公平的分配到每个 Poller 的。NioEndpoint 维护了一个 Poller 数组,当一个连接分配给 pollers[index] 时,下一个连接就会分配给 pollers[(index+1)%pollers.length]. addEvent() 方法会将 Socket 添加到该 Poller 的 PollerEvent 队列中。到此 Acceptor 的任务就完成了。
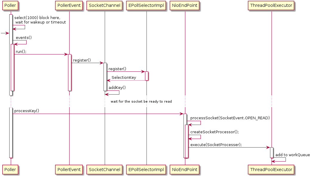
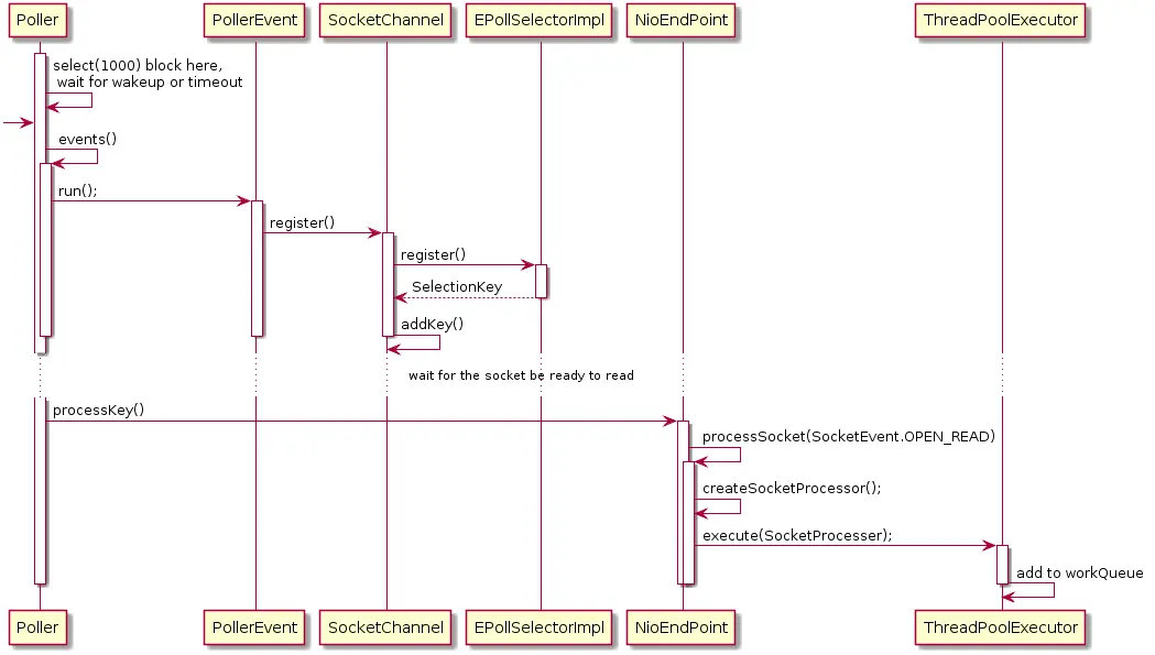
Poller

selector.select(1000)。当 Poller 启动后因为 selector 中并没有已注册的 Channel,所以当执行到该方法时只能阻塞。所有的 Poller 共用一个 Selector,其实现类是 sun.nio.ch.EPollSelectorImplevents() 方法会将通过 addEvent() 方法添加到事件队列中的 Socket 注册到 EPollSelectorImpl,当 Socket 可读时,Poller 才对其进行处理createSocketProcessor() 方法将 Socket 封装到 SocketProcessor 中,SocketProcessor 实现了 Runnable 接口。worker 线程通过调用其 run() 方法来对 Socket 进行处理。execute(SocketProcessor) 方法将 SocketProcessor 提交到线程池,放入线程池的 workQueue 中。workQueue 是 BlockingQueue 的实例。到此 Poller 的任务就完成了。
Worker

worker 线程被创建以后就执行 ThreadPoolExecutor 的 runWorker() 方法,试图从 workQueue 中取待处理任务,但是一开始 workQueue 是空的,所以 worker 线程会阻塞在 workQueue.take() 方法。- 当新任务添加到
workQueue后,workQueue.take() 方法会返回一个 Runnable,通常是 SocketProcessor,然后 worker 线程调用 SocketProcessor 的 run() 方法对 Socket 进行处理。 createProcessor() 会创建一个 Http11Processor, 它用来解析 Socket,将 Socket 中的内容封装到 Request 中。注意这个 Request 是临时使用的一个类,它的全类名是 org.apache.coyote.Request,postParseRequest() 方法封装一下 Request,并处理一下映射关系(从 URL 映射到相应的 Host、Context、Wrapper)。
CoyoteAdapter 将 Rquest 提交给 Container 处理之前,并将 org.apache.coyote.Request 封装到 org.apache.catalina.connector.Request,传递给 Container 处理的 Request 是 org.apache.catalina.connector.Request。connector.getService().getMapper().map(),用来在 Mapper 中查询 URL 的映射关系。映射关系会保留到 org.apache.catalina.connector.Request 中,Container 处理阶段 request.getHost() 是使用的就是这个阶段查询到的映射主机,以此类推 request.getContext()、request.getWrapper() 都是。
connector.getService().getContainer().getPipeline().getFirst().invoke() 会将请求传递到 Container 处理,当然了 Container 处理也是在 Worker 线程中执行的,但是这是一个相对独立的模块,所以单独分出来一节。
Container

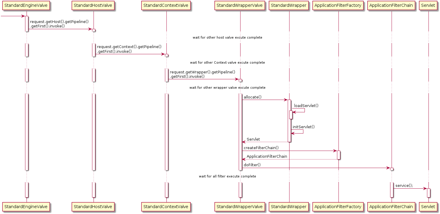
- 需要注意的是,基本上每一个容器的
StandardPipeline 上都会有多个已注册的 Valve,我们只关注每个容器的 Basic Valve。其他 Valve 都是在 Basic Valve 前执行。 request.getHost().getPipeline().getFirst().invoke() 先获取对应的 StandardHost,并执行其 pipeline。request.getContext().getPipeline().getFirst().invoke() 先获取对应的 StandardContext,并执行其 pipeline。request.getWrapper().getPipeline().getFirst().invoke() 先获取对应的 StandardWrapper,并执行其 pipeline。- 最值得说的就是
StandardWrapper 的 Basic Valve,StandardWrapperValve
allocate() 用来加载并初始化 Servlet,值的一提的是 Servlet 并不都是单例的,当 Servlet 实现了 SingleThreadModel 接口后,StandardWrapper 会维护一组 Servlet 实例,这是享元模式。当然了 SingleThreadModel在 Servlet 2.4 以后就弃用了。createFilterChain() 方法会从 StandardContext 中获取到所有的过滤器,然后将匹配 Request URL 的所有过滤器挑选出来添加到 filterChain 中。doFilter() 执行过滤链,当所有的过滤器都执行完毕后调用 Servlet 的 service() 方法。- 服务器技术是程序员绕不开的话题,关于分布式,微服务,源码,框架结构,设计模式等这些技术我都分享在群650385180,可免费下载。希望可以帮助在这个行业发展的朋友和童鞋们,在论坛博客等地方少花些时间找资料,把有限的时间,真正花在学习上,我把这些视频分享出来。相信对于已经工作和遇到技术瓶颈的码友,在这个群里一定有你需要的内容。
