“大灰狼”远控木马分析及幕后真凶调查

2,271 阅读5分钟

360安全卫士 · 2015/11/08 14:04

9月初360安全团队披露bt天堂网站挂马事件,该网站被利用IE神洞CVE-2014-6332挂马,如果用户没有打补丁或开启安全软件防护,电脑会自动下载执行大灰狼远控木马程序。

鉴于bt天堂电影下载网站访问量巨大,此次挂马事件受害者甚众,360QVM引擎团队专门针对该木马进行严密监控,并对其幕后真凶进行了深入调查。

0x00 “大灰狼”的伪装


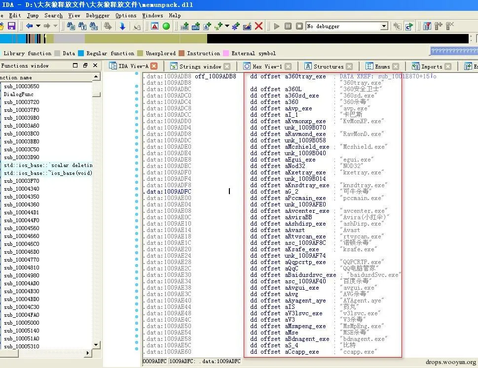
以下是10月30日一天内大灰狼远控的木马样本截图,可以看到该木马变种数量不少、伪装形态更是花样繁多。

大灰狼使用了不少知名软件图标,在此提醒网民在点击运行可疑来源的文件之前,最好查看属性通过数字签名判断文件真伪,而不要被文件名和图标迷惑:

0x01 木马程序分析


由于木马样本数量比较多,我们不一一列举,以下提供几例来说明:

本文用到的恶意代码md5:

0b1b9590ebde0aeddefadf2af8edf787
0ea5d0d826854cdbf955da3311ed6934
19c343f667a9b958f5c31c7112b2dd1b
d16e6ef8f110196e3789cce1b3074663

1、动态调用系统函数,躲避杀毒查杀

大灰狼远控由于长期的被杀毒追杀,所以大量的使用动态调用系统api,来躲避查杀,所有的文件相关操作都采用了动态调用的方式。

几乎所有的样本都需要动态的解码才能获取到相关的函数调用。

在IDA里,我们可以看到木马使用的手段:

2、远程下载加密文件,并且本地解密

木马程序为了方便远程的文件更新,会把恶意代码放在远程的一个服务器中,而且会对这个文件进行加密,需要在本地解密,然后装载到内存中,在本地文件中无法得到解密后的文件,只有一个被加密的残留文件:

通过调用木马本身的解密程序,我们对这个木马的文件进行了解密,但是木马会把这个代码放在内存中,这是解密后抓取的相关文件,是一个可执行的文件:

为了方便伪装,木马文件使用了其他公司的版权信息:

3、大量增加无关函数调用,检测和对抗杀毒软件

为了增加分析的难度,内存中抓取的文件也是被加密的,这个文件是程序执行的主要部分,为此我们还要继续解密。

经过继续的解密和分析,最终的解密文件的内部函数调用是这样的:

也有的是这样的:

这些调用显然与普通程序不同,这是一种通过大量增加类似sleep和Rectangle等跟木马功能完全无关的api调用,来实现干扰杀毒查杀的手段。

同时还会木马程序还会遍历检测各个杀毒软件。

为了躲避杀软的追杀,还采用了域名、网盘空间上线等上线方式:

通过以上的木马样本分析,我们可以看到,大灰狼远控具有比较丰富的免杀和对抗经验,那么木马作者究竟是什么人呢?接下来,我们需要按图索骥去追查这个木马的来源和幕后情况。

0x02 真凶调查


在处理数百个样本的过程中,我们逐步锁定了一个很关键的域名,这个域名在上文中相信大家也看到了:ckshare.com。

通过域名查询我们定位到了牧马人:

通过搜索引擎还发现了非常关键的信息:一个专门销售大灰狼木马的网站:

我们按照帖子的提示找到了该网站:

这个网站的客服居然就是域名的所有者,显然这个qq就是牧马人了。

我们发现该网站貌似正规,居然还有网站的备案信息:

通过获取的备案域名查询工信部网站的相关资料:

显然这个域名和备案信息是不一致的。那么这个备案信息对应的究竟是哪个域名呢?

可以看到备案信息就是木马的下载地址。同时下面还有一堆的域名,显然是牧马人留作备用的,同时我们获取了牧马人姓名等重要信息。

继续查询这个域名的解析ip是在广东省,然而域名相关的地址是河南,显然牧马人可能会有其他马甲,继续追查。

由于大灰狼远控网站提供的联系信息,我们进一步追查终于定位到了牧马人的重要信息,并假装买主与之联系:

在追查的过程中,我们最终掌握了该网站的大灰狼远控销售状况:

由于牧马人采用不同的等级销售方式,我们有理由确认这是一个资深的黑产“从业者”:

由于该牧马人有所戒备,难以通过qq聊天套出更多信息。不过从他炫耀的后台管理来看,与我们监控的木马传播状况是大体一致的,由此也佐证了这位木马贩子就是大灰狼远控的幕后黑手。

0x03 安全提醒


通过此次调查,360QVM团队逐步掌握了大灰狼远控的主要来源,这个远控木马在bt天堂挂马事件中非常猖獗,甚至把政府网站作为木马的下载地址,长期、持续地威胁着网民的财产和信息安全。

防范大灰狼一类远控木马的几个小建议:

  1. 及时打补丁。

  2. XP用户一定要开启安全软件防护。

  3. 运行未知程序之前检查文件是否有正规的数字签名。