高小厨 · 2015/08/12 10:06
0x00 序
自从上一篇文章发了以后,参加乌云众测时发现小伙伴们真的提交了一些我所说的IOS低风险问题,真的是连一百块都不留给我。但是我依然感到幸运,因为今天可以为IOS APP安全杂谈写个续集。
上一节我们主要说了三点:IOS APP本地文件安全;HTTP/HTTPS下通信数据安全性的思考;非安全从业者是中间人攻击的重灾区。这次我们将简单的介绍一些方法和工具,来作为IOS APP安全测试的入门教程。由于本人能力有限,文章难免会有些错误,还望小伙伴们见谅。
0x01 卸下厚厚的伪装
在我刚刚开始接触IOS逆向分析的时候想要一口吃个胖子,我从AppStore上下载APP进行安装后,找到其目录下的可执行文件,然后直接扔到了IDA中。结果可想而知,我看到了一坨不知所云的函数,那时我还一度怀疑过自己是不是真的适合做这一行。好在后来去除了浮躁的心态,知道我这么一个瘦子是无法变成胖子的,从前人的劳动成果中学习到从AppStore上下载的软件都是经过加密的,可执行文件被加上了一层厚厚的壳,这节我们只做一件事情,就是将APP厚厚的伪装去掉。之所以说是伪装,是因为加了密的APP想要解密并不是什么难事,不像Android下的APP加壳种类那么多。目标APP苏宁易付宝钱包(这是一个良心厂商,奖励了白帽子好多购物卡,这里的演示仅供学习毫无恶意)。

下面我们来解密AppStore上下载的APP,解密方法也有很多:使用clutch解密、使用dumpdecrypted解密、使用gdb调试工具解密等。在网上还看到一个工具叫AppCrackr,据说这个软件简单暴力,但是由于其助长了盗版的气焰,其核心功能被迫关闭。这里我们就简单的演示一下使用dumpdecrypted进行解密。
(1)获取并编译dumpdecrypted dumpdecrypted下载后将其解压,首先查看自己设备的系统版本,因为dumpdecrypted需要使用与IOS版本相同的SDK版本进行编译,在终端输入:SDK=‘xcrun --sdk iphoneos --show-sdk-path’来指定SDK版本,如果你的Mac上没有和手机匹配的SDK版本,那你就像我一样,下载一个旧版本的Xcode,然后指定该旧版本Xcode中的SDK即可。

这里附上《IOS应用逆向工程》作者沙梓社编译好的文件地址。
如果你的SDK版本是7.0,那么可以在终端中直接进入dumpdecrypted-master(就是刚刚你下载的那个文件)目录中使用make进行编译,如果不是7.0,需要修改dumpdecrypted-master目录中Makefile中的 GCC\_UNIVERSAL=$(GCC\_BASE) -arch armv7 -arch armv7s -arch arm64改为 GCC\_UNIVERSAL=$(GCC\_BASE) -arch armv7 -arch armv7s再将dumpdecrypted.c第76行的if (lc->cmd ==LC\_ENCRYPTION\_INFO || lc->cmd == LC\_ENCRYPTION\_INFO\_64)改成 if(lc->cmd == LC\_ENCRYPTION_INFO),保存。然后再进行编译,目录下会生成dumpdecrypted.dylib文件。

(2)定位可执行文件 使用PP助手将dumpdecrypted.dylib文件直接拷贝到目标APP中的Documents文件夹中。

在Mac终端下使用SSH连接到手机(手机的SSH可以通过PP助手的工具打开),然后手机端关闭其他所用应用打开目标APP,在终端运行ps –e(需要安装adv-cmds),此时可以轻松找到目标的可执行文件。

(3)解密可执行文件 得到了所有的信息后我们就可以进行APP可执行文件的解密了,用大家常用的说法就是砸壳,我们在终端执行如下命令:DYLD\_INSERT\_LIBRARIES=/var/mobile/Applications/3B447828-D3B9-4575-8DE9-9DB335091F43/Documents/dumpdecrypted.dylib /var/mobile/Applications/3B447828-D3B9-4575-8DE9-9DB335091F43/SNYifubao.app/SNYifubao

如果不报错的话则代表解密成功,解密的文件在你进行解密操作时的目录下(由于我当时是在/var/root目录下操作的,所以解密后的文件就在/var/root目录下)。
(4)当然如果你不想那么费劲,可以直接到PP助手或者91助手下载APP,安装后找到可执行文件,这个可执行文件就是已经解密了的,不过美中不足的是无法保证你下载的APP是最新的,也无法保证是否被恶意篡改了逻辑结构。
0x02 知己更要知彼
《Hacking and Securing ios Applications》中的第七章介绍说Objective-C是一种反射式语言,它可以在运行时查看和修改自己的行为。反射机制运行程序将指令看成数据,也允许在运行的时候对自己进行修改。Objective-C运行时环境不仅可以让一个程序创建和调用临时的方法,还可以实时创建类和方法…说了这么多,其实就是想告诉我们IOS的运行时环境是可以被操作的。但是问题来了,我们操作运行时应该有个前提,那就是你要对这个APP足够了解。
(1)使用class-dump 在ios中,可执行文件、动态链接库文件等都是使用了一种名为Mach-O文件格式,它由三部分组成:头部,一系列的加载指令,以及数据段。而class-dump就是利用Objective-C语言的runtime特性,将存储在Mach-O文件中的头文件信息提取出来,并生成对应的.h文件。透过提取出的文件,就可以大致知道闭源App程序架构。安装后终端下输入class-dump -S -s -H Desktop/SNYifubao -o Desktop/SNY/,其中Desktop/SNYifubao为之前解密的可执行文件(SNYifubao. Decrypted去掉后缀),Desktop/SNY/为我将导出.h文件的位置。


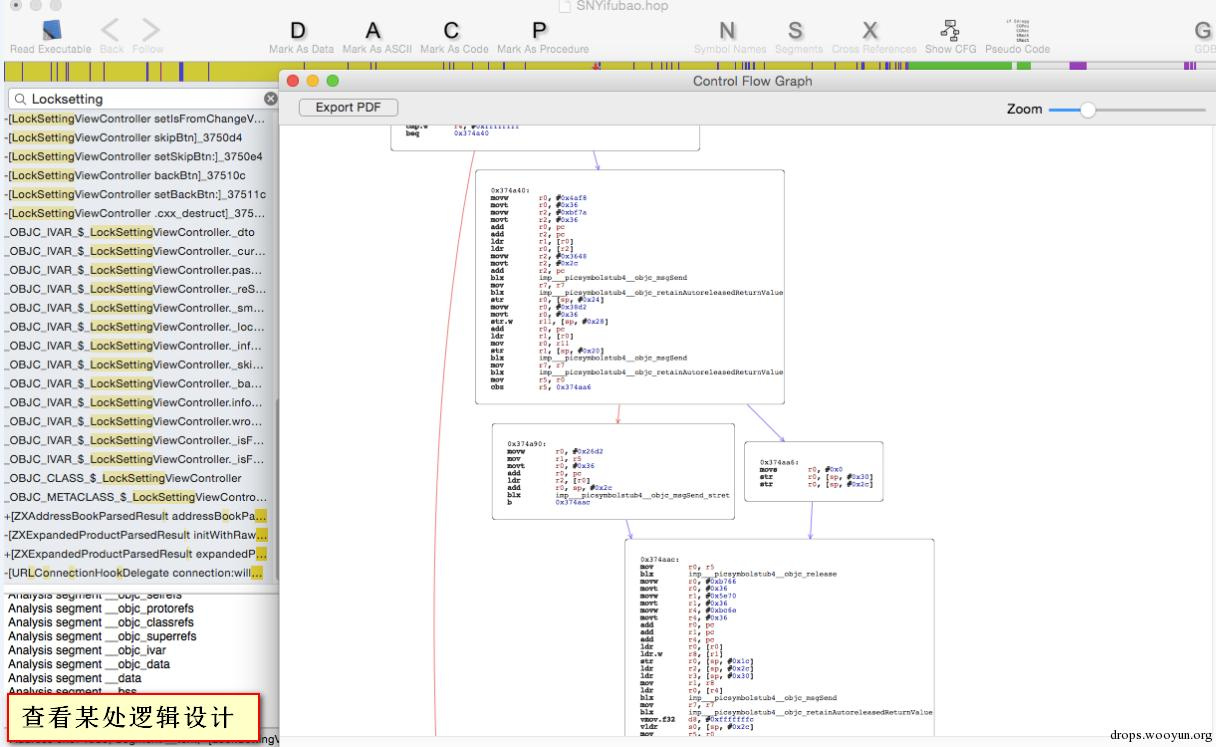
(2)使用Hopper Disassembler 前面通过dump头文件已经基本可以判断哪些类里有哪些方法,哪些方法是如何实现的,而Hopper Disassembler则更为强大,可以运行在Mac、Linux和Windows下的调试、反汇编和反编译的交互式工具。将上次解密的文件使用Hopper Disassembler打开,我们可以查看某处的伪代码,可以查看某处的逻辑结构,还可以直接修改APP的设计逻辑。




互联网上还有更多该软件的使用方法,我就不一一介绍了,当然你想彻底去分析一款IOS软件,还需要更多地去学习和了解ARM汇编相关的IOS逆向理论。而我在0x04小节中的(2)中就可以使用该方法为APP打补丁来绕过SSL认证。
0x03 洛阳铲和屠龙刀
其实上一节中说的那些工具和方法只是冰山一角,还有很多工具是在我们身陷囹囫时可以助我们一臂之力的。例如使用Reveal来分析APP的UI布局,使用Theos工具包开发越狱插件,使用Cycript操作运行时等。在《ios应用逆向工程》中作者更是将LLDB比喻成屠龙宝刀,IDA比喻成倚天剑(虽然我认为Hopper Disassembler更牛一些)。但是我想说的是,还有很多并不起眼的东西却在无形中帮了我们大忙,记得微信刚出飞机大战游戏的时候,有一款叫做“八门神器”软件帮了很多人上了朋友圈的游戏榜首。还有一款应用叫Flex,他可以让我们绕过APP的某些限制,例如去掉视频软件的广告,去除视频网站的会员限制等等。我更习惯把这些软件叫做洛阳铲(可能是前段时间刚看完盗墓笔记的缘故),虽然是为作弊、破解而生,但是其却可以证明某APP存在设计缺陷。此处我附上一张工具图表(忘了是在哪里看到的了,感谢作者)。

0x04 明修栈道暗度陈仓
最近在乌云主站上有几个小伙伴留言问我如何抓手机APP的通信数据包,这个问题我想使用搜索引擎就能找到非常好的答案。但是有时也会发现,有些数据我们是无法捕获的,所谓明修栈道暗度陈仓,你看到的未必是对你有用的,这里我分享一下出现这些问题的原因和解决方法。
(1)截获几种常见的通信数据 HTTP:设置PC端,设置手机端,即可进行抓包和改包; HTTPS:设置PC端,设置手机端,手机端信任证书(分多种情况),即可进行抓包和改包; Socket:将IOS设备线连到MAC上,使用rvictl命令让IOS设备上的网络流量经过MAC,启动Wireshark监听rvi接口上的数据。
(2)拦截HTTPS数据 HTTP的略过,我们说一下HTTPS吧,在测试了多家银行和P2P金融公司的APP之后发现各个厂商对安全的重视程度不一,而对安全问题的响应速度也不一。在今年4月末时网爆流行IOS网络通信库AFNetworking SSL漏洞,影响银联、中国银行、交通银行在内的2.5万个IOS应用,而在后面的两个月内笔者发现银行已经修复此类问题。其实如果APP在开发时就严格的按照SSL认证过程进行设计的话,APP的通信数据还是非常安全的。(AFNetworking SSL漏洞检测地址)。
情况一:信任任何证书。这种情况IOS的APP可以信任任何证书,所以打开safari浏览器在地址栏上手动输入burp或者fiddler所在PC端的IP地址加上自己设置的端口号,burp点击CA Certificate安装证书,fiddler点击FiddlerRoot certificate安装证书,此时就可以抓取到该APP的HTTPS数据。出现这种情况的原因很有可能是使用的开源通信库存在缺陷,还有就是开发人员在开发过程中未连接生产环境的服务器,为解决认证过程中证书报错的问题只能暂时修改代码使其APP信任任意证书,而在上线前未对此代码进行处理。

情况二:信任证书管理机构(CA)颁发的证书。这种情况IOS的APP可以信任任何CA颁发的证书,据说这类的证书只需50美元就能买到。此类问题出在AFNetworking 2.5.2及之前的版本,也就是说如果某IOS APP使用了此版本的开源通信库,在不安全Wifi网络中的黑客、VPN网络中的职工或者国家支持的黑客,只要使用CA颁发的证书就可以对该APP的HTTPS加密数据进行监听或者篡改。
情况三:信任合法的证书。这种情况IOS的APP只信任对自己而言合法的证书,首先我们看一下SSL认证的原理的前三步:① 客户端向服务器传送客户端SSL协议的版本号,加密算法的种类,产生的随机数,以及其他服务器和客户端之间通讯所需要的各种信息。② 服务器向客户端传送SSL协议的版本号,加密算法的种类,随机数以及其他相关信息,同时服务器还将向客户端传送自己的证书。③ 客户利用服务端传过来的信息验证服务器的合法性,服务器的合法性包括:证书是否过期,发行服务器证书的CA是否可靠,发行者证书的公钥能否正确解开服务器证书的“发行者的数字签名”,服务器证书上的域名是否和服务器的实际域名相匹配。如果合法性验证没有通过,通讯将断开;如果合法性验证通过,将继续进行下一步。那么如何让IOS的APP信任非法的证书呢,看上文说到的第③步,我们只需要做到在合法性验证的时候能够欺骗APP,通讯就不会中断。
这里我附上一篇绝对有干货的文章,里边详细描述了如何才能让IOS信任任何证书的方法:Bypassing OpenSSL Certificate Pinning in iOS Apps。文章使用了两种方法,第一种是使用Cycript或者Cydia Substrate来hook证书验证函数,第二种是通过对目标APP的逆向分析,制作程序的二进制补丁来绕过证书的“Pinning”机制。
情况四:这种情况是采用了服务器和客户端双向认证的措施,即客户端在确认服务器是否合法之后,服务器也要确认客户端是否是合法的(服务器要求客户发送客户自己的证书。收到后,服务器验证客户的证书,如果没有通过验证,拒绝连接;如果通过验证,服务器获得用户的公钥)。正是这个原因,我们在测试APP时会发现尽管我们信任了burp或者fiddler的证书,可是在进行登录操作时APP依然会显示网络连接错误,此时服务端已经知道客户端可能是非法的,然后拒绝连接。如果你是开发人员,想分析HTTPS流量也很简单:使用burp导入客户端证书,此时burp就可以与服务器正常的建立连接,你也可以正常的截取到数据包了。


(4)获取Sockets接口数据 记得有一次遇到一个奇怪的现象,明明已经截获了某金融APP的HTTP数据包和HTTPS数据包,但是在我输入登录密码和交易密码时发现burp上并没有显示有数据包通过,当时真是too young too simple,后来才知道wifi+burp模式是无法获取到socket通讯的,有时也无法获取EDGE/3G的数据包。后来借鉴了前人的劳动成果,使用RVI(Remote Virtual Interface)+Wireshark的模式进行数据包分析。
Mac下获取并安装Wireshark,但是此时Wireshark是无法启动的,还需要安装另一款软件X11(XQuartz),安装完成后我们将IOS设备通过usb连接到Mac上,然后打开终端输入连接命令:rvictl -s [IOS UDID],断开连接的命令为:rvictl -x [IOS UDID],其中的UDID(设备标识)可以通过iTunes或PP助手等工具查看。

连接成功后IOS的网络流量都会经过其所连接的Mac,并且IOS数据还是走自己的网络。而Mac会出现一个对应的虚拟网络接口,名字是rvi0(如果有多个设备则累加,rvi1,rvi2…),启动Wireshark,监听rvi接口就可以监听其数据了。
0x05 论持久战
这篇文章貌似我说的很多很杂,因为工具和方法有很多,渐渐的连我自己都觉得文章没有任何条理可言,还望读者见谅。此小节之所以叫做论持久战是因为学习安全非一朝一夕的事情,更何况由于IOS系统自身的原因导致其资料有些匮乏,所以很多是靠经验的积累才能掌握的,逆向更是需要我们有耐心去钻研和学习。在此感谢乌云又给了我一次和小伙伴们一起学习的机会。