猎豹移动安全中心 · 2015/08/01 7:12
作者:Qever
0x00 前言
在之前的《抛砖引玉——Stagefright漏洞初探》中,我们确定了漏洞的产生位置,然后整篇文章就戛然而止了。此漏洞毕竟影响很深,有些细节不知当讲不当讲。本篇文章来简单扒一扒漏洞利用的方案。只论思路,具体的Exp还是等漏洞具体细节公布后再做讨论。
0x01 手把手教你构造POC
在上篇文章里面,给出了一个POC文件,现在我们就来说说这个文件是怎么构造的。
首先,需要准备一个MP4文件。这里使用的是从网上随意下载的一个文件。
之后,需要为这个mp4文件添加一个封面。笔者使用的工具是iTunes,在显示简介的插图里面可以为其添加封面图片。

下一部,使用010Editor打开添加封面的poc.mp4文件。然后搜索字符串”covr”。

最后,把”covr”前面4个字节改为00 00 00 01,后面8个字节改为00 00 00 01 00 00 00 0F

保存之后,扔到手机中打开。由于mediaserver崩溃之后,会立刻重启。所以我们需要系统Log来辅助验证漏洞的触发。

通过Log就能发现,mediaserver。其实这幅图还包含了其他的信息,后面再说。
0x02 知其所以然
要搞清楚,POC为什么要这样做,就必须要从源码下手。 我们在/frameworks/av/media/libstagefright/MPEG4Extractor.cpp中继续看相关源码。

前面说过,这个漏洞的原因,在于chunk_data_size = 0xFFFFFFFF。使得chunk_data_size + 1 = 0,造成了申请内存的长度为0,然后往内存中拷贝数据时越界写。

那么我们就看看chunk_data_size如何才能等于0xFFFFFFFF。

从这里就能看出来。*offset – data_offset = 8。也就是说,chunk_data_size要等于0xFFFFFFFF。Chunk_size就必须等于0xFFFFFFF + 8。

但是,可以看到chunk_size是从*offset处读取了4个字节进行转换的,最大值也就是0xFFFFFFFF了。 同时注意chunk_type,后面可以看到,chunk_type的值是FOURCC('c', 'o', 'v', 'r'),也就是(int)’covr’,这就是为什么要用字符串”covr”做定位的原因。
回来继续看chunk_size,发现类型实际上是uint64_t,也就是说有可能会大于0xFFFFFFFF。继续看代码。

这段就很清楚了。如果之前读取到的chunk_size == 1,那么就读取*offset + 8处的8个字节,作为chunk_size的值,同时data_offset会加8。
由此可以确定。当*offset处内存值设置为
00 00 00 01 ‘c’ ‘o’ ‘v’ ‘r’ 00 00 00 01 00 00 00 0F
可以使chunk_data_size的值成为0xFFFFFFFF达到攻击的目的!
0x03 没Exp你说个铲铲
看过上面的内容,相信大家也该了解到,POC还是非常简单的,实际上就是没啥技术含量。相信大多数人关心的还是Exp。不过因为是未修复的漏洞,所以想伸手要Exp的就不要想了。下面只是来讲讲利用的思路。没兴趣的就可以直接跳过了。
根据之前的分析,可以确定该漏洞是堆的越界写引起的。那么利用思路就只有一个,就是越界修改其他对象的值,造成在使用或者析构的时候出错,跳入shellcode执行。
但是这个漏洞的难点在于,攻击载体是一个视频文件,本身没有执行代码的能力,也就没办法干涉到内存布局,也没办法获取内存布局信息。由此使得基本无法稳定利用。由于内存地址问题,反正笔者目前尚未发现能比较稳定的利用方法,如果哪位大牛有,欢迎分享!
0x04 如何寻找Exp
事实上,要寻找Exp的思路还是比较简单的。从前面00 00 00 01 00 00 00 0F开始,逐渐增加文件大小,然后一直测试,收集崩溃信息。找寻利用点。
笔者还算是幸运,并没有费多大的力气,就找到了一个非常明显的利用点。 还是回到之前的崩溃截图,我们来看堆栈信息。

根据堆栈,可以看到,是一个HTTPBase的智能指针,在析构的时候崩溃了。
等等,android::RefBae::decStrong和android_atomic_dec,之前研究过Android漏洞人,是不是觉得有点眼熟?这个东西实际上已经出现过一次了,是在CVE-2014-7911里面。
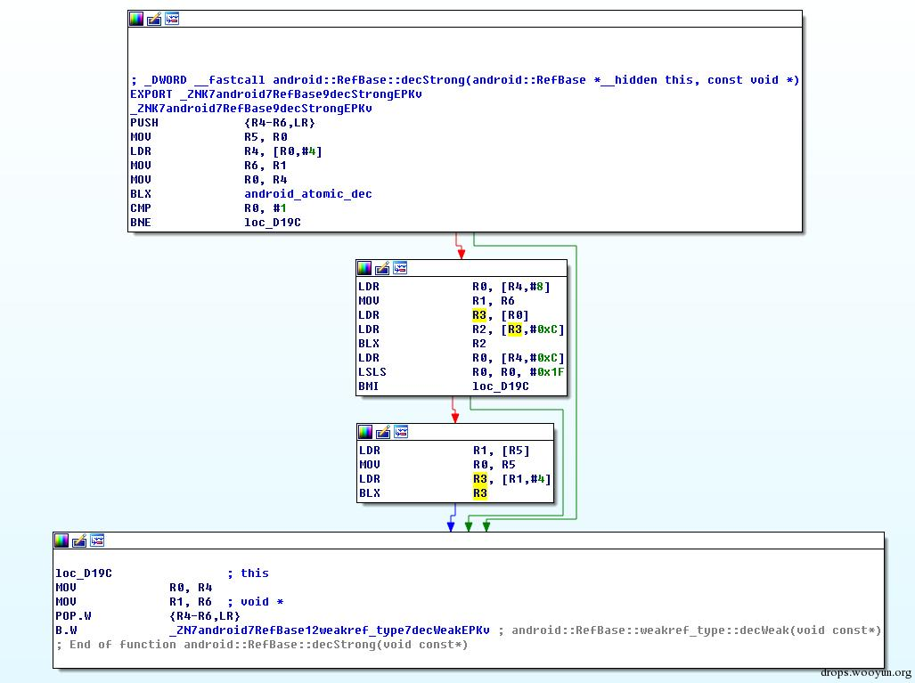
我们来看看decStrong的实现。

可以看出,当android_atomic_dec返回值为1的时候。会触发一句BLX R2。 这段通俗一点讲,就是
#!c++
If(*(*(offset + 4)) == 1){
r2 = *(*(*(offset + 4) + 8) + 0xC)
blx r2;
}
代码执行!!数据可控!!!
我们随后可以把mp4进行填充一下,得到以下的结果

也就是说,针对我的mp4文件,文件偏移在0x96a8-4处的值,就是上面所说的offset。
知道offset之后,就可以构造数据,达到代码执行的目的!!!!!
0x05 现实很骨感
到此,找到了一种利用漏洞的方案。虽然理论上可行,但是在实际操作中,并不是那么如意。
最主要的一点,在于堆越界写的地址上面,这个地址并不是固定的。好在经过测试,我们发现是在一定范围内变化。在笔者的Nexus5手机上,这个范围大概是0xb7000000~0xb9000000之间。如果通过大量的测试和调整,还是够覆盖准确的。
另外一个问题就是执行权限。在堆上申请的内存本身是没有执行权限的。所以需要一个跳板才行,但是由于攻击载体只是一个视频文件,所以这并不是一件简单的事情。
至于后续怎么编写shellcode,本身也存在一些问题。
当然,这些都不是本篇文章所考虑的内容 =。=
0x06 总结
还是那句话,本漏洞由于未修复。我们只能根据情况逐渐公开研究结果,以免造成不好的影响。
在厂商发布更新补丁之前,我们来说说防御。
对于该漏洞的防范,建议是关闭彩信自动下载。但是实际上通过任何渠道传播的视频,都可能利用该漏洞。包括通过微信发送视频,接收者根本无法分辨是否为mp4格式文件,点击播放就可能被黑客攻击。
目前大部分厂商都在尝试主动查杀视频文件的防御方案。但是笔者认为这完全是事倍功半,而且由于无法监控所有途径传播的视频文件,所以无法真正达到防御的目的。
目前,猎豹移动安全中心正在尝试一种被动式的防御方案,可以有效降低攻击危害。敬请关注猎豹移动相关资讯。