做过 Java 平台下的应用服务器监控的对 JMX 应该不会陌生,简单说 JMX 就是提供了一个标准的管理方案的框架。这里所说的管理的含义包括监控平台运行状况、应用级别配置资源、收集应用统计数据、调试、监视服务器性能,JMX 允许你将所有的资源(硬件和软件)打包成 java 对象,然后将他们暴露在分布式环境中,并且 JMX 提供了一个机制,可以很简单的将既存的管理协议,如 SNMP ,映射到 JMX 自己的管理结构中。
本文重点不是介绍 JMX ,而是分析 Tomcat 7 中是如何用 JMX 来提供管理功能的,如果对 JMX 并不熟悉可以先 Google 一下,了解一下这个技术,网上已经有一些中文技术博客的介绍,如 BlogJava 里 子在川上曰 的 JMX 一步步来、《JMX IN ACTION》的一些翻译文章。当然,最权威的还是看看 oracle 的官方文档,这里提供JMX 1.4 规范的官方链接。
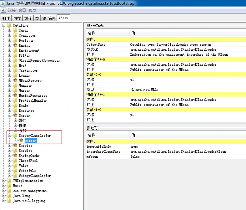
先来看下 Tomcat 7里由 JMX 提供的管理功能,在 Tomcat 启动完之后可以用 jconsole 来访问:


JMX 标准提供了四种不同的 MBean :
-
Standard MBean,该 MBean 直接实现用于管理对象的方法,既可以通过实现一个由程序员定义的、类名以 “MBean” 结束的接口,也可以使用一个以一个类作为构造函数参数的 Standard MBean 实例,加上一个可选的接口类规范。这个接口可以开放用于管理的部分对象方法。
-
Dynamic MBean,该 MBean 用属性访问器动态地访问属性,并用一个一般化的 invoke() 方法调用方法。可用的方法是在 MBeanInfo 接口中指定的。这种方式更灵活,但是不具有像 Standard MBean 那样的类型安全性。它极大地降低了耦合性,可管理的 POJO(纯粹的老式 Java 对象)不需要实现特定的接口。
-
Model MBean,该 MBean 提供了一个改进的抽象层,并扩展了 Dynamic MBean 模型以进一步减少对给定实现的依赖性。这对于可能使用多个版本的 JVM 或者需要用松散耦合管理第三方类的情况会有帮助。Dynamic MBean 与 Model MBean 之间的主要区别是,在 Model MBean 中有额外的元数据。
-
Open MBean,该 MBean 是受限的 Model MBean,它限制类型为固定的一组类型,以得到最大的可移植性。通过限制数据类型,可以使用更多的适配器,并且像 SMTP 这样的技术可以更容易适应 Java 应用程序的管理。这种变体还指定了数组和表等标准结构以改进复合对象的管理。
在 Tomcat 7 中可以看到标准 MBean(Standard MBean)和动态 MBean(Dynamic MBean)的使用,本文就介绍这两种 MBean。先来看下比较简单的标准 MBean:
在 Tomcat 的启动类org.apache.catalina.startup.Bootstrap的createClassLoader 方法最后一部分:
ClassLoader classLoader = ClassLoaderFactory.createClassLoader
(repositories, parent);
// Retrieving MBean server
MBeanServer mBeanServer = null;
if (MBeanServerFactory.findMBeanServer(null).size() > 0) {
mBeanServer = MBeanServerFactory.findMBeanServer(null).get(0);
} else {
mBeanServer = ManagementFactory.getPlatformMBeanServer();
}
// Register the server classloader
ObjectName objectName =
new ObjectName("Catalina:type=ServerClassLoader,name=" + name);
mBeanServer.registerMBean(classLoader, objectName);
从ClassLoaderFactory.createClassLoader方法的最后一部分实现代码:
return AccessController.doPrivileged(
new PrivilegedAction<StandardClassLoader>() {
@Override
public StandardClassLoader run() {
if (parent == null)
return new StandardClassLoader(array);
else
return new StandardClassLoader(array, parent);
}
});
可以看出上面的 classLoader 对象实际是org.apache.catalina.loader.StandardClassLoader类的实例。看这个类的定义:
public class StandardClassLoader
extends URLClassLoader
implements StandardClassLoaderMBean
它实现了一个StandardClassLoaderMBean 接口。从这里就可以看出最上面的代码mBeanServer.registerMBean中注册的实际上就是一个Standard MBean。只是这个标准 MBean 很没意思,一个方法都没开放出去管理,所以 jconsole 里只能看到 MBean 的描述信息,看不到它的属性、方法:
