关于View的三大流程与自定义一些方法的总结

140 阅读1分钟

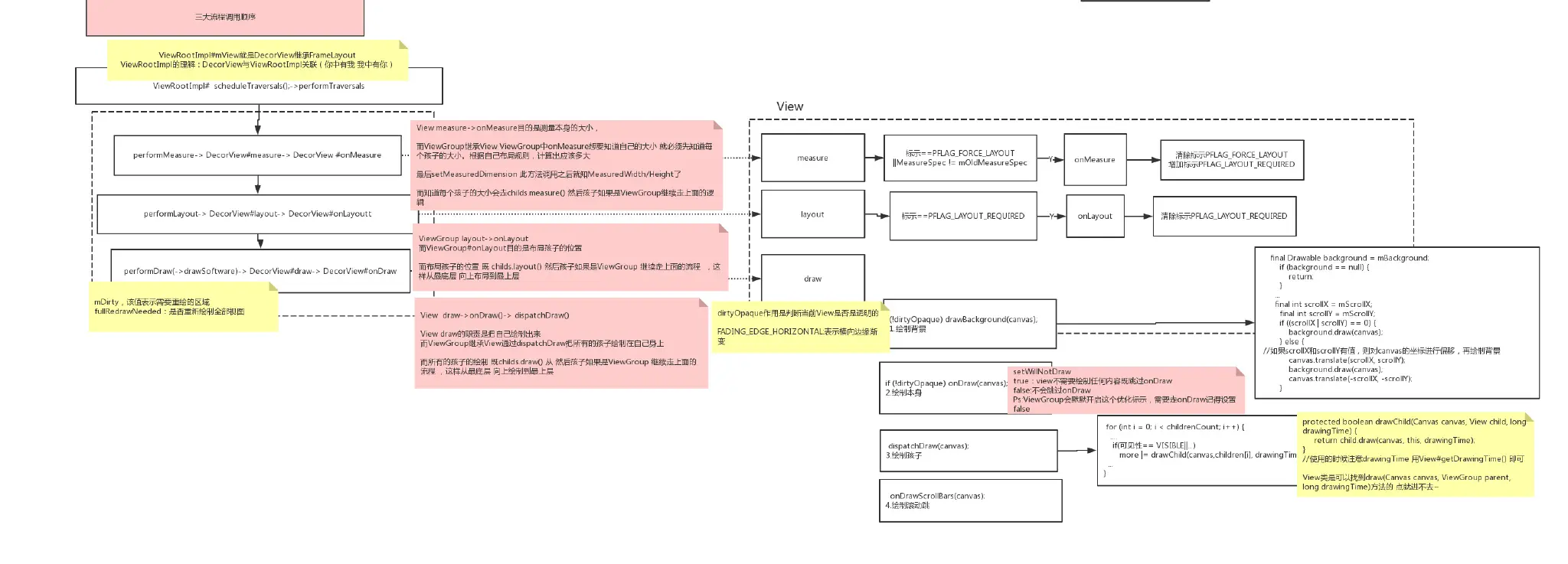
View树图

简易流程总结

View的三大流程

request与ViewRootImpl的关系

invalidate与ViewRootImpl的关系

测量与布局的详细了解

MeasureSpec的了解

ViewGroup的测量

onLayout的了解

测量相关方法



##Padding与Margin的概念 通过FrameLayout研究padding matchParent和weight的实现

最后附上上面所有的流程图
www.processon.com/view/link/5…

Reference&Thanks:

Android开发艺术探索(书)
Android View 测量流程(Measure)完全解析 blog.csdn.net/a553181867/…
Android View 布局流程(Layout)完全解析 blog.csdn.net/a553181867/…
Android View 绘制流程(Draw) 完全解析 blog.csdn.net/a553181867/…
Android View 深度分析requestLayout、invalidate与postInvalidate blog.csdn.net/a553181867/…