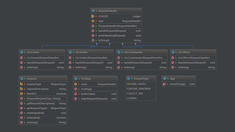
责任链模式
定义
避免请求发送者与接收者耦合在一起,让多个对象都有可能接收请求,将这些对象连接成一条链,并且沿着这条链传递请求,直到有对象处理它为止
举例

角色
- Handler(抽象处理者):它定义了一个处理请求的接口,一般设计为抽象类,由于不同的具体处理者处理请求的方式不同,因此在其中定义了抽象请求处理方法。因为每一个处理者的下家还是一个处理者,因此在抽象处理者中定义了一个抽象处理者类型的对象,作为其对下家的引用。通过该引用,处理者可以连成一条链。
- ConcreteHandler(具体处理者):它是抽象处理者的子类,可以处理用户请求,在具体处理者类中实现了抽象处理者中定义的抽象请求处理方法,在处理请求之前需要进行判断,看是否有相应的处理权限,如果可以处理请求就处理它,否则将请求转发给后继者;在具体处理者中可以访问链中下一个对象,以便请求的转发。
类图

优点
- 责任链模式使得一个对象无须知道是其他哪一个对象处理其请求,对象仅需知道该请求会被处理即可,接收者和发送者都没有对方的明确信息,且链中的对象不需要知道链的结构,由客户端负责链的创建,降低了系统的耦合度。
- 请求处理对象仅需维持一个指向其后继者的引用,而不需要维持它对所有的候选处理者的引用,可简化对象的相互连接。
- 在给对象分派职责时,职责链可以给我们更多的灵活性,可以通过在运行时对该链进行动态的增加或修改来增加或改变处理一个请求的职责。
- 在系统中增加一个新的具体请求处理者时无须修改原有系统的代码,只需要在客户端重新建链即可,从这一点来看是符合“开闭原则”的。
缺点
- 有多个对象可以处理同一个请求,具体哪个对象处理该请求待运行时刻再确定,客户端只需将请求提交到链上,而无须关心请求的处理对象是谁以及它是如何处理的。
- 在不明确指定接收者的情况下,向多个对象中的一个提交一个请求。
- 可动态指定一组对象处理请求,客户端可以动态创建职责链来处理请求,还可以改变链中处理者之间的先后次序。
策略模式
定义
定义一系列算法类,将每一个算法封装起来,并让它们可以相互替换,策略模式让算法独立于使用它的客户而变化。
举例
- 电影院售票系统,具体打折方案如下
- 学生凭学生证可享受票价8折优惠;
- 龄在10周岁及以下的儿童可享受每张票减免10元的优惠(原始票价需大于等于20元);
- 影院VIP用户除享受票价半价优惠外还可进行积分,积分累计到一定额度可换取电影院赠送的奖品。
- 该系统在将来可能还要根据需要引入新的打折方式。
角色
- Context(环境类):环境类是使用算法的角色,它在解决某个问题(即实现某个方法)时可以采用多种策略。在环境类中维持一个对抽象策略类的引用实例,用于定义所采用的策略。
- Strategy(抽象策略类):它为所支持的算法声明了抽象方法,是所有策略类的父类,它可以是抽象类或具体类,也可以是接口。环境类通过抽象策略类中声明的方法在运行时调用具体策略类中实现的算法。
- ConcreteStrategy(具体策略类):它实现了在抽象策略类中声明的算法,在运行时,具体策略类将覆盖在环境类中定义的抽象策略类对象,使用一种具体的算法实现某个业务处理。
类图

优点
- 策略模式提供了对“开闭原则”的完美支持,用户可以在不修改原有系统的基础上选择算法或行为,也可以灵活地增加新的算法或行为。
- 策略模式提供了管理相关的算法族的办法。策略类的等级结构定义了一个算法或行为族,恰当使用继承可以把公共的代码移到抽象策略类中,从而避免重复的代码。
- 策略模式提供了一种可以替换继承关系的办法。如果不使用策略模式,那么使用算法的环境类就可能会有一些子类,每一个子类提供一种不同的算法。但是,这样一来算法的使用就和算法本身混在一起,不符合“单一职责原则”,决定使用哪一种算法的逻辑和该算法本身混合在一起,从而不可能再独立演化;而且使用继承无法实现算法或行为在程序运行时的动态切换。
- 使用策略模式可以避免多重条件选择语句。多重条件选择语句不易维护,它把采取哪一种算法或行为的逻辑与算法或行为本身的实现逻辑混合在一起,将它们全部硬编码(Hard Coding)在一个庞大的多重条件选择语句中,比直接继承环境类的办法还要原始和落后。
- 策略模式提供了一种算法的复用机制,由于将算法单独提取出来封装在策略类中,因此不同的环境类可以方便地复用这些策略类。
缺点
- 客户端必须知道所有的策略类,并自行决定使用哪一个策略类。这就意味着客户端必须理解这些算法的区别,以便适时选择恰当的算法。换言之,策略模式只适用于客户端知道所有的算法或行为的情况。
- 策略模式将造成系统产生很多具体策略类,任何细小的变化都将导致系统要增加一个新的具体策略类。
- 无法同时在客户端使用多个策略类,也就是说,在使用策略模式时,客户端每次只能使用一个策略类,不支持使用一个策略类完成部分功能后再使用另一个策略类来完成剩余功能的情况。
模板方法模式
定义
定义一个操作中算法的框架,而将一些步骤延迟到子类中。模板方法模式使得子类可以不改变一个算法的结构即可重定义该算法的某些特定步骤。
举例

角色
- AbstractClass(抽象类):在抽象类中定义了一系列基本操作(PrimitiveOperations),这些基本操作可以是具体的,也可以是抽象的,每一个基本操作对应算法的一个步骤,在其子类中可以重定义或实现这些步骤。同时,在抽象类中实现了一个模板方法(Template Method),用于定义一个算法的框架,模板方法不仅可以调用在抽象类中实现的基本方法,也可以调用在抽象类的子类中实现的基本方法,还可以调用其他对象中的方法。
- ConcreteClass(具体子类):它是抽象类的子类,用于实现在父类中声明的抽象基本操作以完成子类特定算法的步骤,也可以覆盖在父类中已经实现的具体基本操作。
类图

优点
- 在父类中形式化地定义一个算法,而由它的子类来实现细节的处理,在子类实现详细的处理算法时并不会改变算法中步骤的执行次序。
- 模板方法模式是一种代码复用技术,它在类库设计中尤为重要,它提取了类库中的公共行为,将公共行为放在父类中,而通过其子类来实现不同的行为,它鼓励我们恰当使用继承来实现代码复用。
- 可实现一种反向控制结构,通过子类覆盖父类的钩子方法来决定某一特定步骤是否需要执行。
- 在模板方法模式中可以通过子类来覆盖父类的基本方法,不同的子类可以提供基本方法的不同实现,更换和增加新的子类很方便,符合单一职责原则和开闭原则。
缺点
- 需要为每一个基本方法的不同实现提供一个子类,如果父类中可变的基本方法太多,将会导致类的个数增加,系统更加庞大,设计也更加抽象,此时,可结合桥接模式来进行设计。
命令模式
定义
将一个请求封装为一个对象,从而让我们可用不同的请求对客户进行参数化;对请求排队或者记录请求日志,以及支持可撤销的操作。命令模式是一种对象行为型模式,其别名为动作(Action)模式或事务(Transaction)模式。
举例

角色
- Command(抽象命令类):抽象命令类一般是一个抽象类或接口,在其中声明了用于执行请求的execute()等方法,通过这些方法可以调用请求接收者的相关操作。
- ConcreteCommand(具体命令类):具体命令类是抽象命令类的子类,实现了在抽象命令类中声明的方法,它对应具体的接收者对象,将接收者对象的动作绑定其中。在实现execute()方法时,将调用接收者对象的相关操作(Action)。
- Invoker(调用者):调用者即请求发送者,它通过命令对象来执行请求。一个调用者并不需要在设计时确定其接收者,因此它只与抽象命令类之间存在关联关系。在程序运行时可以将一个具体命令对象注入其中,再调用具体命令对象的execute()方法,从而实现间接调用请求接收者的相关操作。
- Receiver(接收者):接收者执行与请求相关的操作,它具体实现对请求的业务处理。
类图

优点
- 降低系统的耦合度。由于请求者与接收者之间不存在直接引用,因此请求者与接收者之间实现完全解耦,相同的请求者可以对应不同的接收者,同样,相同的接收者也可以供不同的请求者使用,两者之间具有良好的独立性。
- 新的命令可以很容易地加入到系统中。由于增加新的具体命令类不会影响到其他类,因此增加新的具体命令类很容易,无须修改原有系统源代码,甚至客户类代码,满足“开闭原则”的要求。
- 可以比较容易地设计一个命令队列或宏命令(组合命令)。
- 为请求的撤销(Undo)和恢复(Redo)操作提供了一种设计和实现方案。
缺点
- 使用命令模式可能会导致某些系统有过多的具体命令类。因为针对每一个对请求接收者的调用操作都需要设计一个具体命令类,因此在某些系统中可能需要提供大量的具体命令类,这将影响命令模式的使用。
观察者模式
定义
定义对象之间的一种一对多依赖关系,使得每当一个对象状态发生改变时,其相关依赖对象皆得到通知并被自动更新。观察者模式的别名包括发布-订阅(Publish/Subscribe)模式、模型-视图(Model/View)模式、源-监听器(Source/Listener)模式或从属者(Dependents)模式。
举例

角色
- Subject(目标):目标又称为主题,它是指被观察的对象。在目标中定义了一个观察者集合,一个观察目标可以接受任意数量的观察者来观察,它提供一系列方法来增加和删除观察者对象,同时它定义了通知方法notify()。目标类可以是接口,也可以是抽象类或具体类。
- ConcreteSubject(具体目标):具体目标是目标类的子类,通常它包含有经常发生改变的数据,当它的状态发生改变时,向它的各个观察者发出通知;同时它还实现了在目标类中定义的抽象业务逻辑方法(如果有的话)。如果无须扩展目标类,则具体目标类可以省略。
- Observer(观察者):观察者将对观察目标的改变做出反应,观察者一般定义为接口,该接口声明了更新数据的方法update(),因此又称为抽象观察者。
- ConcreteObserver(具体观察者):在具体观察者中维护一个指向具体目标对象的引用,它存储具体观察者的有关状态,这些状态需要和具体目标的状态保持一致;它实现了在抽象观察者Observer中定义的update()方法。通常在实现时,可以调用具体目标类的attach()方法将自己添加到目标类的集合中或通过detach()方法将自己从目标类的集合中删除。
类图

优点
- 观察者模式可以实现表示层和数据逻辑层的分离,定义了稳定的消息更新传递机制,并抽象了更新接口,使得可以有各种各样不同的表示层充当具体观察者角色。
- 观察者模式在观察目标和观察者之间建立一个抽象的耦合。观察目标只需要维持一个抽象观察者的集合,无须了解其具体观察者。由于观察目标和观察者没有紧密地耦合在一起,因此它们可以属于不同的抽象化层次。
- 观察者模式支持广播通信,观察目标会向所有已注册的观察者对象发送通知,简化了一对多系统设计的难度。
- 观察者模式满足“开闭原则”的要求,增加新的具体观察者无须修改原有系统代码,在具体观察者与观察目标之间不存在关联关系的情况下,增加新的观察目标也很方便。
缺点
- 如果一个观察目标对象有很多直接和间接观察者,将所有的观察者都通知到会花费很多时间。
- 如果在观察者和观察目标之间存在循环依赖,观察目标会触发它们之间进行循环调用,可能导致系统崩溃。
- 观察者模式没有相应的机制让观察者知道所观察的目标对象是怎么发生变化的,而仅仅只是知道观察目标发生了变化。
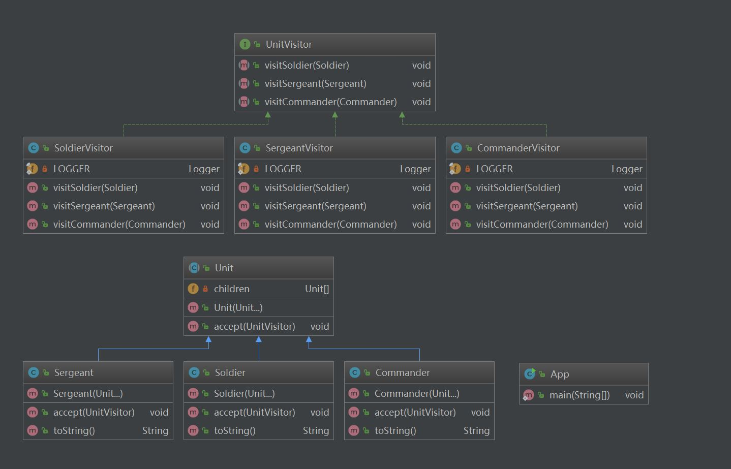
访问者模式
定义
提供一个作用于某对象结构中的各元素的操作表示,它使我们可以在不改变各元素的类的前提下定义作用于这些元素的新操作。访问者模式是一种对象行为型模式。
举例

角色
- Vistor(抽象访问者):抽象访问者为对象结构中每一个具体元素类ConcreteElement声明一个访问操作,从这个操作的名称或参数类型可以清楚知道需要访问的具体元素的类型,具体访问者需要实现这些操作方法,定义对这些元素的访问操作。
- ConcreteVisitor(具体访问者):具体访问者实现了每个由抽象访问者声明的操作,每一个操作用于访问对象结构中一种类型的元素。
- Element(抽象元素):抽象元素一般是抽象类或者接口,它定义一个accept()方法,该方法通常以一个抽象访问者作为参数。【稍后将介绍为什么要这样设计。】
- ConcreteElement(具体元素):具体元素实现了accept()方法,在accept()方法中调用访问者的访问方法以便完成对一个元素的操作。
- ObjectStructure(对象结构):对象结构是一个元素的集合,它用于存放元素对象,并且提供了遍历其内部元素的方法。它可以结合组合模式来实现,也可以是一个简单的集合对象,如一个List对象或一个Set对象。
类图

优点
- 增加新的访问操作很方便。使用访问者模式,增加新的访问操作就意味着增加一个新的具体访问者类,实现简单,无须修改源代码,符合“开闭原则”。
- 将有关元素对象的访问行为集中到一个访问者对象中,而不是分散在一个个的元素类中。类的职责更加清晰,有利于对象结构中元素对象的复用,相同的对象结构可以供多个不同的访问者访问。
- 让用户能够在不修改现有元素类层次结构的情况下,定义作用于该层次结构的操作。
缺点
- 增加新的元素类很困难。在访问者模式中,每增加一个新的元素类都意味着要在抽象访问者角色中增加一个新的抽象操作,并在每一个具体访问者类中增加相应的具体操作,这违背了“开闭原则”的要求。
- 破坏封装。访问者模式要求访问者对象访问并调用每一个元素对象的操作,这意味着元素对象有时候必须暴露一些自己的内部操作和内部状态,否则无法供访问者访问。
状态模式
定义
允许一个对象在其内部状态改变时改变它的行为,对象看起来似乎修改了它的类。其别名为状态对象(Objects for States),状态模式是一种对象行为型模式。
举例

角色
- Context(环境类):环境类又称为上下文类,它是拥有多种状态的对象。由于环境类的状态存在多样性且在不同状态下对象的行为有所不同,因此将状态独立出去形成单独的状态类。在环境类中维护一个抽象状态类State的实例,这个实例定义当前状态,在具体实现时,它是一个State子类的对象。
- State(抽象状态类):它用于定义一个接口以封装与环境类的一个特定状态相关的行为,在抽象状态类中声明了各种不同状态对应的方法,而在其子类中实现类这些方法,由于不同状态下对象的行为可能不同,因此在不同子类中方法的实现可能存在不同,相同的方法可以写在抽象状态类中。
- ConcreteState(具体状态类):它是抽象状态类的子类,每一个子类实现一个与环境类的一个状态相关的行为,每一个具体状态类对应环境的一个具体状态,不同的具体状态类其行为有所不同。
类图

优点
- 封装了状态的转换规则,在状态模式中可以将状态的转换代码封装在环境类或者具体状态类中,可以对状态转换代码进行集中管理,而不是分散在一个个业务方法中。
- 将所有与某个状态有关的行为放到一个类中,只需要注入一个不同的状态对象即可使环境对象拥有不同的行为。
- 允许状态转换逻辑与状态对象合成一体,而不是提供一个巨大的条件语句块,状态模式可以让我们避免使用庞大的条件语句来将业务方法和状态转换代码交织在一起。
- 可以让多个环境对象共享一个状态对象,从而减少系统中对象的个数。
缺点
- 状态模式的使用必然会增加系统中类和对象的个数,导致系统运行开销增大。
- 状态模式的结构与实现都较为复杂,如果使用不当将导致程序结构和代码的混乱,增加系统设计的难度。
- 状态模式对“开闭原则”的支持并不太好,增加新的状态类需要修改那些负责状态转换的源代码,否则无法转换到新增状态;而且修改某个状态类的行为也需修改对应类的源代码。
解释器模式
定义
定义一个语言的文法,并且建立一个解释器来解释该语言中的句子,这里的“语言”是指使用规定格式和语法的代码。解释器模式是一种类行为型模式。
举例

角色
- AbstractExpression(抽象表达式):在抽象表达式中声明了抽象的解释操作,它是所有终结符表达式和非终结符表达式的公共父类。
- TerminalExpression(终结符表达式):终结符表达式是抽象表达式的子类,它实现了与文法中的终结符相关联的解释操作,在句子中的每一个终结符都是该类的一个实例。通常在一个解释器模式中只有少数几个终结符表达式类,它们的实例可以通过非终结符表达式组成较为复杂的句子。
- NonterminalExpression(非终结符表达式):非终结符表达式也是抽象表达式的子类,它实现了文法中非终结符的解释操作,由于在非终结符表达式中可以包含终结符表达式,也可以继续包含非终结符表达式,因此其解释操作一般通过递归的方式来完成。
- Context(环境类):环境类又称为上下文类,它用于存储解释器之外的一些全局信息,通常它临时存储了需要解释的语句。
类图

优点
- 易于改变和扩展文法。由于在解释器模式中使用类来表示语言的文法规则,因此可以通过继承等机制来改变或扩展文法。
- 每一条文法规则都可以表示为一个类,因此可以方便地实现一个简单的语言。
- 实现文法较为容易。在抽象语法树中每一个表达式节点类的实现方式都是相似的,这些类的代码编写都不会特别复杂,还可以通过一些工具自动生成节点类代码。
- 增加新的解释表达式较为方便。如果用户需要增加新的解释表达式只需要对应增加一个新的终结符表达式或非终结符表达式类,原有表达式类代码无须修改,符合“开闭原则”。
缺点
- 对于复杂文法难以维护。在解释器模式中,每一条规则至少需要定义一个类,因此如果一个语言包含太多文法规则,类的个数将会急剧增加,导致系统难以管理和维护,此时可以考虑使用语法分析程序等方式来取代解释器模式。
- 执行效率较低。由于在解释器模式中使用了大量的循环和递归调用,因此在解释较为复杂的句子时其速度很慢,而且代码的调试过程也比较麻烦。
迭代器模式
定义
提供一种方法来访问聚合对象,而不用暴露这个对象的内部表示,其别名为游标(Cursor)。迭代器模式是一种对象行为型模式。
举例

角色
- Iterator(抽象迭代器):它定义了访问和遍历元素的接口,声明了用于遍历数据元素的方法,例如:用于获取第一个元素的first()方法,用于访问下一个元素的next()方法,用于判断是否还有下一个元素的hasNext()方法,用于获取当前元素的currentItem()方法等,在具体迭代器中将实现这些方法。
- ConcreteIterator(具体迭代器):它实现了抽象迭代器接口,完成对聚合对象的遍历,同时在具体迭代器中通过游标来记录在聚合对象中所处的当前位置,在具体实现时,游标通常是一个表示位置的非负整数。
- Aggregate(抽象聚合类):它用于存储和管理元素对象,声明一个createIterator()方法用于创建一个迭代器对象,充当抽象迭代器工厂角色。
- ConcreteAggregate(具体聚合类):它实现了在抽象聚合类中声明的createIterator()方法,该方法返回一个与该具体聚合类对应的具体迭代器ConcreteIterator实例。
类图

优点
- 它支持以不同的方式遍历一个聚合对象,在同一个聚合对象上可以定义多种遍历方式。在迭代器模式中只需要用一个不同的迭代器来替换原有迭代器即可改变遍历算法,我们也可以自己定义迭代器的子类以支持新的遍历方式。
- 迭代器简化了聚合类。由于引入了迭代器,在原有的聚合对象中不需要再自行提供数据遍历等方法,这样可以简化聚合类的设计。
- 在迭代器模式中,由于引入了抽象层,增加新的聚合类和迭代器类都很方便,无须修改原有代码,满足“开闭原则”的要求。
缺点
- 由于迭代器模式将存储数据和遍历数据的职责分离,增加新的聚合类需要对应增加新的迭代器类,类的个数成对增加,这在一定程度上增加了系统的复杂性。
- 抽象迭代器的设计难度较大,需要充分考虑到系统将来的扩展,例如JDK内置迭代器Iterator就无法实现逆向遍历,如果需要实现逆向遍历,只能通过其子类ListIterator等来实现,而ListIterator迭代器无法用于操作Set类型的聚合对象。在自定义迭代器时,创建一个考虑全面的抽象迭代器并不是件很容易的事情。
中介者模式
定义
用一个中介对象(中介者)来封装一系列的对象交互,中介者使各对象不需要显式地相互引用,从而使其耦合松散,而且可以独立地改变它们之间的交互。中介者模式又称为调停者模式,它是一种对象行为型模式。
举例

角色
- Mediator(抽象中介者):它定义一个接口,该接口用于与各同事对象之间进行通信。
- ConcreteMediator(具体中介者):它是抽象中介者的子类,通过协调各个同事对象来实现协作行为,它维持了对各个同事对象的引用。
- Colleague(抽象同事类):它定义各个同事类公有的方法,并声明了一些抽象方法来供子类实现,同时它维持了一个对抽象中介者类的引用,其子类可以通过该引用来与中介者通信。
- ConcreteColleague(具体同事类):它是抽象同事类的子类;每一个同事对象在需要和其他同事对象通信时,先与中介者通信,通过中介者来间接完成与其他同事类的通信;在具体同事类中实现了在抽象同事类中声明的抽象方法。
类图

优点
- 中介者模式简化了对象之间的交互,它用中介者和同事的一对多交互代替了原来同事之间的多对多交互,一对多关系更容易理解、维护和扩展,将原本难以理解的网状结构转换成相对简单的星型结构。
- 中介者模式可将各同事对象解耦。中介者有利于各同事之间的松耦合,我们可以独立的改变和复用每一个同事和中介者,增加新的中介者和新的同事类都比较方便,更好地符合“开闭原则”。
- 可以减少子类生成,中介者将原本分布于多个对象间的行为集中在一起,改变这些行为只需生成新的中介者子类即可,这使各个同事类可被重用,无须对同事类进行扩展。
缺点
- 在具体中介者类中包含了大量同事之间的交互细节,可能会导致具体中介者类非常复杂,使得系统难以维护。
备忘录模式
定义
在不破坏封装的前提下,捕获一个对象的内部状态,并在该对象之外保存这个状态,这样可以在以后将对象恢复到原先保存的状态。它是一种对象行为型模式,其别名为Token。
举例


角色
- Originator(原发器):它是一个普通类,可以创建一个备忘录,并存储它的当前内部状态,也可以使用备忘录来恢复其内部状态,一般将需要保存内部状态的类设计为原发器。
- Memento(备忘录):存储原发器的内部状态,根据原发器来决定保存哪些内部状态。备忘录的设计一般可以参考原发器的设计,根据实际需要确定备忘录类中的属性。需要注意的是,除了原发器本身与负责人类之外,备忘录对象不能直接供其他类使用,原发器的设计在不同的编程语言中实现机制会有所不同。
- Caretaker(负责人):负责人又称为管理者,它负责保存备忘录,但是不能对备忘录的内容进行操作或检查。在负责人类中可以存储一个或多个备忘录对象,它只负责存储对象,而不能修改对象,也无须知道对象的实现细节。
类图

优点
- 提供了一种状态恢复的实现机制,使得用户可以方便地回到一个特定的历史步骤,当新的状态无效或者存在问题时,可以使用暂时存储起来的备忘录将状态复原。
- 备忘录实现了对信息的封装,一个备忘录对象是一种原发器对象状态的表示,不会被其他代码所改动。备忘录保存了原发器的状态,采用列表、堆栈等集合来存储备忘录对象可以实现多次撤销操作。
缺点
- 资源消耗过大,如果需要保存的原发器类的成员变量太多,就不可避免需要占用大量的存储空间,每保存一次对象的状态都需要消耗一定的系统资源。
代理模式
定义
给某一个对象提供一个代理或占位符,并由代理对象来控制对原对象的访问。
举例

角色
- Subject(抽象主题角色):它声明了真实主题和代理主题的共同接口,这样一来在任何使用真实主题的地方都可以使用代理主题,客户端通常需要针对抽象主题角色进行编程。
- Proxy(代理主题角色):它包含了对真实主题的引用,从而可以在任何时候操作真实主题对象;在代理主题角色中提供一个与真实主题角色相同的接口,以便在任何时候都可以替代真实主题;代理主题角色还可以控制对真实主题的使用,负责在需要的时候创建和删除真实主题对象,并对真实主题对象的使用加以约束。通常,在代理主题角色中,客户端在调用所引用的真实主题操作之前或之后还需要执行其他操作,而不仅仅是单纯调用真实主题对象中的操作。
- RealSubject(真实主题角色):它定义了代理角色所代表的真实对象,在真实主题角色中实现了真实的业务操作,客户端可以通过代理主题角色间接调用真实主题角色中定义的操作。
类图

优点
- 能够协调调用者和被调用者,在一定程度上降低了系统的耦合度。
- 客户端可以针对抽象主题角色进行编程,增加和更换代理类无须修改源代码,符合开闭原则,系统具有较好的灵活性和可扩展性。
缺点
- 由于在客户端和真实主题之间增加了代理对象,因此有些类型的代理模式可能会造成请求的处理速度变慢,例如保护代理。
- 实现代理模式需要额外的工作,而且有些代理模式的实现过程较为复杂,例如远程代理。