摘要: 原创出处 http://www.iocoder.cn/Hystrix/command-execute-first-run/ 「芋道源码」欢迎转载,保留摘要,谢谢!
本文主要基于 Hystrix 1.5.X 版本
- 1. 概述
- 2. #applyHystrixSemantics(...)
- 3. TryableSemaphore
- 4. #executeCommandAndObserve(...)
- 5. #executeCommandWithSpecifiedIsolation(...)
- 6. #getUserExecutionObservable(...)
- 7. #getExecutionObservable()
- 8. CommandState
- 9. ThreadState
- 666. 彩蛋

🙂🙂🙂关注**微信公众号:【芋道源码】**有福利:
- RocketMQ / MyCAT / Sharding-JDBC 所有源码分析文章列表
- RocketMQ / MyCAT / Sharding-JDBC 中文注释源码 GitHub 地址
- 您对于源码的疑问每条留言都将得到认真回复。甚至不知道如何读源码也可以请教噢。
- 新的源码解析文章实时收到通知。每周更新一篇左右。
- 认真的源码交流微信群。
1. 概述
本文主要分享 Hystrix 命令执行(一)之正常执行逻辑。
建议 :对 RxJava 已经有一定的了解的基础上阅读本文。
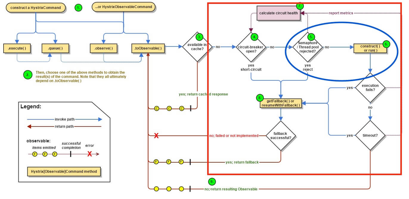
Hystrix 执行命令整体流程如下图:
- 红框 :Hystrix 命令执行的过程。
- 蓝圈 :本文分享的部分 —— 正常执行逻辑。
推荐 Spring Cloud 书籍:
- 请支持正版。下载盗版,等于主动编写低级 BUG 。
- 程序猿DD —— 《Spring Cloud微服务实战》
- 周立 —— 《Spring Cloud与Docker微服务架构实战》
- 两书齐买,京东包邮。
2. #applyHystrixSemantics(...)
在 《Hystrix 源码解析 —— 执行结果缓存》 里,我们看到 #toObservable() 方法里的第 11 至 19 行,当缓存特性未开启,或者缓存未命中时,使用 applyHystrixSemantics 传入 Observable#defer(...) 方法,声明执行命令的 Observable。
创建 applyHystrixSemantics 变量,代码如下 :
// `AbstractCommand#toObservable()` 方法
1: final Func0<Observable<R>> applyHystrixSemantics = new Func0<Observable<R>>() {
2: @Override
3: public Observable<R> call() {
4: // commandState 处于 UNSUBSCRIBED 时,不执行命令
5: if (commandState.get().equals(CommandState.UNSUBSCRIBED)) {
6: return Observable.never();
7: }
8: // 获得 执行Observable
9: return applyHystrixSemantics(_cmd);
10: }
11: };
- 第 5 至 7 行 :当
commandState处于UNSUBSCRIBED时,不执行命令。 - 第 9 行 :调用
#applyHystrixSemantics(...)方法,获得执行 Observable 。
#applyHystrixSemantics(...) 方法,代码如下 :
1: private Observable<R> applyHystrixSemantics(final AbstractCommand<R> _cmd) {
2: // TODO 【2003】【HOOK】
3: // mark that we're starting execution on the ExecutionHook
4: // if this hook throws an exception, then a fast-fail occurs with no fallback. No state is left inconsistent
5: executionHook.onStart(_cmd);
6:
7: /* determine if we're allowed to execute */
8: if (circuitBreaker.attemptExecution()) {
9: // 获得 信号量
10: final TryableSemaphore executionSemaphore = getExecutionSemaphore();
11:
12: // 信号量释放Action
13: final AtomicBoolean semaphoreHasBeenReleased = new AtomicBoolean(false);
14: final Action0 singleSemaphoreRelease = new Action0() {
15: @Override
16: public void call() {
17: if (semaphoreHasBeenReleased.compareAndSet(false, true)) {
18: executionSemaphore.release();
19: }
20: }
21: };
22:
23: // TODO 【2011】【Hystrix 事件机制】
24: final Action1<Throwable> markExceptionThrown = new Action1<Throwable>() {
25: @Override
26: public void call(Throwable t) {
27: eventNotifier.markEvent(HystrixEventType.EXCEPTION_THROWN, commandKey);
28: }
29: };
30:
31: // 信号量 获得
32: if (executionSemaphore.tryAcquire()) {
33: try {
34: // 标记 executionResult 调用开始时间
35: /* used to track userThreadExecutionTime */
36: executionResult = executionResult.setInvocationStartTime(System.currentTimeMillis());
37:
38: // 获得 执行Observable
39: return executeCommandAndObserve(_cmd)
40: .doOnError(markExceptionThrown)
41: .doOnTerminate(singleSemaphoreRelease)
42: .doOnUnsubscribe(singleSemaphoreRelease);
43: } catch (RuntimeException e) {
44: return Observable.error(e);
45: }
46: } else {
47: return handleSemaphoreRejectionViaFallback();
48: }
49: } else {
50: return handleShortCircuitViaFallback();
51: }
52: }
- 第 5 行 :TODO 【2003】【HOOK】
- 第 8 行 :TODO 【2012】【链路健康度】
- 第 10 行 :调用
#getExecutionSemaphore()方法,获得信号量( TryableSemaphore )对象,在 「3. TryableSemaphore」 详细解析。 - 第 13 至 21 行 :信号量释放 Action ,用于下面【执行命令 Observable】的
#doOnTerminate(Action)和#doOnUnsubscribe(Action)方法( 见第 41 至 42 行 )。 - 第 24 至 29 行 :TODO 【2011】【Hystrix 事件机制】
- 第 32 行 :调用
TryableSemaphore#tryAcquire()方法,信号量( TryableSemaphore )使用成功,在 「3. TryableSemaphore」 详细解析。 - 第 36 行 :标记
executionResult的调用开始时间。 - 第 39 行 :调用
#executeCommandAndObserve()方法,获得【执行命令 Observable】。在 「4. #executeCommandAndObserve(...)」 详细解析。 - 第 43 至 45 行 :若发生异常,调用
Observable#error(Exception)方法返回 Observable 。 - 第 46 至 48 行 :信号量( TryableSemaphore )使用失败,调用
#handleSemaphoreRejectionViaFallback()方法,处理信号量拒绝的失败回退逻辑,在 《Hystrix 源码解析 —— 命令执行(四)之失败回退逻辑》 详细解析。 - 第 49 至 51 行 :链路处于熔断状态,调用
#handleShortCircuitViaFallback()方法,处理链路熔断的失败回退逻辑,在 《Hystrix 源码解析 —— 命令执行(四)之失败回退逻辑》 详细解析。
3. TryableSemaphore
com.netflix.hystrix.AbstractCommand.TryableSemaphore ,Hystrix 定义的信号量接口。代码如下 :
interface TryableSemaphore {
boolean tryAcquire();
void release();
int getNumberOfPermitsUsed();
}
- 从 API 上,Java 自带的
java.util.concurrent.Semaphore都能满足,为什么不使用它呢?继续一起往下看。
TryableSemaphore 共有两个子类实现 :
- TryableSemaphoreNoOp
- TryableSemaphoreActual
3.1 TryableSemaphoreNoOp
com.netflix.hystrix.AbstractCommand.TryableSemaphoreNoOp ,无操作的信号量。代码如下 :
/* package */static class TryableSemaphoreNoOp implements TryableSemaphore {
public static final TryableSemaphore DEFAULT = new TryableSemaphoreNoOp();
@Override
public boolean tryAcquire() {
return true;
}
@Override
public void release() {
}
@Override
public int getNumberOfPermitsUsed() {
return 0;
}
}
- 从实现上看,
#tryAcquire()方法,每次都返回的是true;#release()方法,无任何操作。这个是为什么?在 Hystrix 里提供了两种执行隔离策略 :Thread,该方式不使用信号量,因此使用 TryableSemaphoreNoOp ,这样每次调用#tryAcquire()都能返回true。在 《Hystrix 源码解析 —— 命令执行(二)之执行隔离策略》 详细解析该方式。Semaphore,该方式使用信号量,因此使用 TryableSemaphoreActual ,这样每次调用#tryAcquire()根据情况返回true / false。在 「3.2 TryableSemaphoreActual」 详细解析。
3.2 TryableSemaphoreActual
com.netflix.hystrix.AbstractCommand.TryableSemaphoreActual ,真正的的信号量实现。不过实际上,TryableSemaphoreActual 更加像一个计数器。代码如下 :
/* package */static class TryableSemaphoreActual implements TryableSemaphore {
protected final HystrixProperty<Integer> numberOfPermits;
private final AtomicInteger count = new AtomicInteger(0);
public TryableSemaphoreActual(HystrixProperty<Integer> numberOfPermits) {
this.numberOfPermits = numberOfPermits;
}
@Override
public boolean tryAcquire() {
int currentCount = count.incrementAndGet();
if (currentCount > numberOfPermits.get()) {
count.decrementAndGet();
return false;
} else {
return true;
}
}
@Override
public void release() {
count.decrementAndGet();
}
@Override
public int getNumberOfPermitsUsed() {
return count.get();
}
}
numberOfPermits属性,信号量上限。com.netflix.hystrix.strategy.properties.HystrixProperty是一个接口,当其使用类似com.netflix.hystrix.strategy.properties.archaius.IntegerDynamicProperty动态属性的实现时,可以实现动态调整信号量的上限,这就是上文提到的为什么不使用java.util.concurrent.Semaphore的原因之一。count属性,信号量使用数量。🙂,这是为什么说 TryableSemaphoreActual 更加像一个计数器 的原因。- 另一个不使用
java.util.concurrent.Semaphore的原因,TryableSemaphoreActual 无阻塞获取信号量的需求,使用 AtomicInteger 可以达到更轻量级的实现。
3.3 #getExecutionSemaphore()
调用 #getExecutionSemaphore() 方法,获得信号量对象,代码如下 :
/**
* 执行命令(正常执行)信号量映射
* KEY :命令名 {@link #commandKey}
*/
/* each circuit has a semaphore to restrict concurrent fallback execution */
protected static final ConcurrentHashMap<String, TryableSemaphore> executionSemaphorePerCircuit = new ConcurrentHashMap<String, TryableSemaphore>();
protected TryableSemaphore getExecutionSemaphore() {
if (properties.executionIsolationStrategy().get() == ExecutionIsolationStrategy.SEMAPHORE) {
if (executionSemaphoreOverride == null) {
TryableSemaphore _s = executionSemaphorePerCircuit.get(commandKey.name());
if (_s == null) { // 不存在时,创建 TryableSemaphoreActual
// we didn't find one cache so setup
executionSemaphorePerCircuit.putIfAbsent(commandKey.name(), new TryableSemaphoreActual(properties.executionIsolationSemaphoreMaxConcurrentRequests()));
// assign whatever got set (this or another thread)
return executionSemaphorePerCircuit.get(commandKey.name());
} else {
return _s;
}
} else {
return executionSemaphoreOverride;
}
} else {
// return NoOp implementation since we're not using SEMAPHORE isolation
return TryableSemaphoreNoOp.DEFAULT;
}
}
- 根据执行隔离策略不同获取不同的信号量实现 :
Thread,该方式不使用信号量,因此使用 TryableSemaphoreNoOp 。Semaphore,该方式使用信号量,因此使用 TryableSemaphoreActual 。- 相同的
commandKey,使用相同的 TryableSemaphoreActual 。
- 相同的
4. #executeCommandAndObserve(...)
调用 #executeCommandAndObserve(...) 方法,获得【执行命令 Observable】。代码如下 :
1: private Observable<R> executeCommandAndObserve(final AbstractCommand<R> _cmd) {
2: // TODO 【】
3: final HystrixRequestContext currentRequestContext = HystrixRequestContext.getContextForCurrentThread();
4:
5: // TODO 【2007】【executionResult】用途
6: final Action1<R> markEmits = new Action1<R>() {
7: @Override
8: public void call(R r) {
9: if (shouldOutputOnNextEvents()) {
10: executionResult = executionResult.addEvent(HystrixEventType.EMIT);
11: eventNotifier.markEvent(HystrixEventType.EMIT, commandKey);
12: }
13: if (commandIsScalar()) {
14: long latency = System.currentTimeMillis() - executionResult.getStartTimestamp();
15: eventNotifier.markEvent(HystrixEventType.SUCCESS, commandKey);
16: executionResult = executionResult.addEvent((int) latency, HystrixEventType.SUCCESS);
17: eventNotifier.markCommandExecution(getCommandKey(), properties.executionIsolationStrategy().get(), (int) latency, executionResult.getOrderedList());
18: circuitBreaker.markSuccess();
19: }
20: }
21: };
22:
23: // TODO 【2007】【executionResult】用途
24: final Action0 markOnCompleted = new Action0() {
25: @Override
26: public void call() {
27: if (!commandIsScalar()) {
28: long latency = System.currentTimeMillis() - executionResult.getStartTimestamp();
29: eventNotifier.markEvent(HystrixEventType.SUCCESS, commandKey);
30: executionResult = executionResult.addEvent((int) latency, HystrixEventType.SUCCESS);
31: eventNotifier.markCommandExecution(getCommandKey(), properties.executionIsolationStrategy().get(), (int) latency, executionResult.getOrderedList());
32: circuitBreaker.markSuccess();
33: }
34: }
35: };
36:
37: // 失败回退逻辑 Func1
38: final Func1<Throwable, Observable<R>> handleFallback = new Func1<Throwable, Observable<R>>() {
39: @Override
40: public Observable<R> call(Throwable t) {
41: circuitBreaker.markNonSuccess();
42: Exception e = getExceptionFromThrowable(t);
43: executionResult = executionResult.setExecutionException(e);
44: if (e instanceof RejectedExecutionException) {
45: return handleThreadPoolRejectionViaFallback(e);
46: } else if (t instanceof HystrixTimeoutException) {
47: return handleTimeoutViaFallback();
48: } else if (t instanceof HystrixBadRequestException) {
49: return handleBadRequestByEmittingError(e);
50: } else {
51: /*
52: * Treat HystrixBadRequestException from ExecutionHook like a plain HystrixBadRequestException.
53: */
54: if (e instanceof HystrixBadRequestException) {
55: eventNotifier.markEvent(HystrixEventType.BAD_REQUEST, commandKey);
56: return Observable.error(e);
57: }
58:
59: return handleFailureViaFallback(e);
60: }
61: }
62: };
63:
64: // TODO 【2008】【请求缓存】
65: final Action1<Notification<? super R>> setRequestContext = new Action1<Notification<? super R>>() {
66: @Override
67: public void call(Notification<? super R> rNotification) {
68: setRequestContextIfNeeded(currentRequestContext);
69: }
70: };
71:
72: Observable<R> execution;
73: if (properties.executionTimeoutEnabled().get()) {
74: execution = executeCommandWithSpecifiedIsolation(_cmd)
75: .lift(new HystrixObservableTimeoutOperator<R>(_cmd)); // 超时
76: } else {
77: execution = executeCommandWithSpecifiedIsolation(_cmd);
78: }
79:
80: return execution.doOnNext(markEmits)
81: .doOnCompleted(markOnCompleted)
82: .onErrorResumeNext(handleFallback)
83: .doOnEach(setRequestContext);
84: }
- 第 3 行 :TODO 【2012】【请求上下文】
- 第 6 至 21 行 :TODO 【2007】【executionResult】用途
- 第 24 至 35 行 :TODO 【2007】【executionResult】用途
- 第 38 至 62 行 :失败回退逻辑 Func1 ,在 《Hystrix 源码解析 —— 请求执行(四)之失败回退逻辑》 详细解析。
- 第 65 至 70 行 :TODO 【2012】【请求上下文】
- 第 72 至 78 行 :调用
#executeCommandWithSpecifiedIsolation(...)方法,获得【执行命令 Observable】,在 「5. #executeCommandWithSpecifiedIsolation(...)」 详细解析。- 若执行命令超时特性开启,调用
Observable#lift(HystrixObservableTimeoutOperator)方法,实现执行命令超时功能。在 《Hystrix 源码解析 —— 命令执行(三)之执行超时》 详细解析。
- 若执行命令超时特性开启,调用
- 第 80 至 83 行 :返回【执行命令 Observable】。
5. #executeCommandWithSpecifiedIsolation(...)
调用 #executeCommandWithSpecifiedIsolation(...) 方法,获得【执行命令 Observable】。代码如下 :
1: private Observable<R> executeCommandWithSpecifiedIsolation(final AbstractCommand<R> _cmd) {
2: if (properties.executionIsolationStrategy().get() == ExecutionIsolationStrategy.THREAD) {
3: // mark that we are executing in a thread (even if we end up being rejected we still were a THREAD execution and not SEMAPHORE)
4: return Observable.defer(new Func0<Observable<R>>() {
5: @Override
6: public Observable<R> call() {
7:
8: // 标记 executionResult 执行已发生
9: executionResult = executionResult.setExecutionOccurred();
10:
11: // 设置 commandState 为 USER_CODE_EXECUTED
12: if (!commandState.compareAndSet(CommandState.OBSERVABLE_CHAIN_CREATED, CommandState.USER_CODE_EXECUTED)) {
13: return Observable.error(new IllegalStateException("execution attempted while in state : " + commandState.get().name()));
14: }
15:
16: // TODO 【2002】【metrics】
17: metrics.markCommandStart(commandKey, threadPoolKey, ExecutionIsolationStrategy.THREAD);
18:
19: // TODO 【2009】【执行超时】
20: if (isCommandTimedOut.get() == TimedOutStatus.TIMED_OUT) {
21: // the command timed out in the wrapping thread so we will return immediately
22: // and not increment any of the counters below or other such logic
23: return Observable.error(new RuntimeException("timed out before executing run()"));
24: }
25:
26: // 设置 线程状态 为 ThreadState.STARTED
27: if (threadState.compareAndSet(ThreadState.NOT_USING_THREAD, ThreadState.STARTED)) {
28: // TODO 【2002】【metrics】
29: //we have not been unsubscribed, so should proceed
30: HystrixCounters.incrementGlobalConcurrentThreads();
31: threadPool.markThreadExecution();
32:
33: // TODO 【2010】【endCurrentThreadExecutingCommand】
34: // store the command that is being run
35: endCurrentThreadExecutingCommand = Hystrix.startCurrentThreadExecutingCommand(getCommandKey());
36:
37: // 标记 executionResult 使用线程执行
38: executionResult = executionResult.setExecutedInThread();
39: /**
40: * If any of these hooks throw an exception, then it appears as if the actual execution threw an error
41: */
42: try {
43: // TODO 【2003】【HOOK】
44: executionHook.onThreadStart(_cmd);
45: executionHook.onRunStart(_cmd);
46: executionHook.onExecutionStart(_cmd);
47:
48: // 获得 执行Observable
49: return getUserExecutionObservable(_cmd);
50: } catch (Throwable ex) {
51: return Observable.error(ex);
52: }
53: } else {
54: //command has already been unsubscribed, so return immediately
55: return Observable.empty();
56: }
57: }
58: }).doOnTerminate(new Action0() {
59: @Override
60: public void call() {
61: if (threadState.compareAndSet(ThreadState.STARTED, ThreadState.TERMINAL)) {
62: handleThreadEnd(_cmd);
63: }
64: if (threadState.compareAndSet(ThreadState.NOT_USING_THREAD, ThreadState.TERMINAL)) {
65: //if it was never started and received terminal, then no need to clean up (I don't think this is possible)
66: }
67: //if it was unsubscribed, then other cleanup handled it
68: }
69: }).doOnUnsubscribe(new Action0() {
70: @Override
71: public void call() {
72: if (threadState.compareAndSet(ThreadState.STARTED, ThreadState.UNSUBSCRIBED)) {
73: handleThreadEnd(_cmd);
74: }
75: if (threadState.compareAndSet(ThreadState.NOT_USING_THREAD, ThreadState.UNSUBSCRIBED)) {
76: //if it was never started and was cancelled, then no need to clean up
77: }
78: //if it was terminal, then other cleanup handled it
79: }
80: }).subscribeOn(threadPool.getScheduler(new Func0<Boolean>() { // TODO 芋艿:Scheduler
81: @Override
82: public Boolean call() {
83: return properties.executionIsolationThreadInterruptOnTimeout().get() && _cmd.isCommandTimedOut.get() == TimedOutStatus.TIMED_OUT;
84: }
85: }));
86: } else {
87: return Observable.defer(new Func0<Observable<R>>() {
88: @Override
89: public Observable<R> call() {
90: // 标记 executionResult 执行已发生
91: executionResult = executionResult.setExecutionOccurred();
92:
93: // 设置 commandState 为 USER_CODE_EXECUTED
94: if (!commandState.compareAndSet(CommandState.OBSERVABLE_CHAIN_CREATED, CommandState.USER_CODE_EXECUTED)) {
95: return Observable.error(new IllegalStateException("execution attempted while in state : " + commandState.get().name()));
96: }
97:
98: // TODO 【2002】【metrics】
99: metrics.markCommandStart(commandKey, threadPoolKey, ExecutionIsolationStrategy.SEMAPHORE);
100:
101: // TODO 【2010】【endCurrentThreadExecutingCommand】
102: // semaphore isolated
103: // store the command that is being run
104: endCurrentThreadExecutingCommand = Hystrix.startCurrentThreadExecutingCommand(getCommandKey());
105: try {
106: // TODO 【2003】【HOOK】
107: executionHook.onRunStart(_cmd);
108: executionHook.onExecutionStart(_cmd);
109:
110: // 获得 执行Observable
111: return getUserExecutionObservable(_cmd); //the getUserExecutionObservable method already wraps sync exceptions, so this shouldn't throw
112: } catch (Throwable ex) {
113: //If the above hooks throw, then use that as the result of the run method
114: return Observable.error(ex);
115: }
116: }
117: });
118: }
119: }
-
根据执行隔离策略不同,创建不同的【执行命令 Observable】。仔细对比下,大体逻辑都是相同的,差别在于执行隔离策略为
Thread时,使用 RxJava Scheduler 以及对线程的处理。 -
第 2 至 85 行 :执行隔离策略为
Thread:- 第 9 行 :标记
executionResult执行已发生。 - 第 12 至 14 行 :设置
commandState为USER_CODE_EXECUTED。若设置失败,调用Observable#error(Exception)方法返回 Observable 。 - 第 17 行 :TODO 【2002】【metrics】
- 第 20 至 24 行 :TODO 【2009】【执行超时】
- 第 27 行 :设置
threadState为ThreadState.STARTED成功。- 第 30 至 31 行 :TODO 【2002】【metrics】
- 第 35 行 :TODO 【2010】【endCurrentThreadExecutingCommand】
- 第 38 行 :标记
executionResult使用线程执行。 - 第 44 至 46 行 :TODO 【2003】【HOOK】
- 第 49 行 :调用
#getUserExecutionObservable(...)方法,创建【执行命令 Observable】。 - 第 50 至 52 行 :若发生异常,调用
Observable#error(Exception)方法返回 Observable 。
- 第 53 至 56 行 :设置
threadState为ThreadState.STARTED失败,执行命令此时已经被取消,调用Observable#empty()方法返回 Observable 。 - 第 58 至 68 行 :调用
Observable#doOnTerminate(...)方法,添加 Action0 。#handleThreadEnd(...)方法,点击 链接 查看。 - 第 69 至 79 行 :调用
Observable#doOnUnsubscribe(...)方法,添加 Action0 。 - 第 80 至 85 行 :调用
Observable#subscribeOn(Scheduler)方法,指定 Observable 自身在哪个调度器上执行。- RxJava Scheduler ,在 《RxJava 源码解析 —— Scheduler》 有详细解析。
Observable#subscribeOn(Scheduler),在 《RxJava 源码解析 —— Observable#subscribeOn(Scheduler)》 有详细解析。- 调用
ThreadPool#getScheduler(Func0<Boolean>)方法,获得 Hystrix 自定义实现的 RxJava Scheduler ,在 《Hystrix 源码解析 —— 命令执行(二)之执行隔离策略》 详细解析。
- 第 9 行 :标记
-
第 86 至 118 行 :执行隔离策略为
SEMAPHORE:- 第 91 行 :[ 与第 9 行相同 ]。
- 第 94 至 96 行 :[ 与第 12 至 14行相同 ]。
- 第 99 行 :[ 与第 17 行类似 ]。
- 第 104 行 :[ 与第 35 行相同 ]。
- 第 107 至 108 行 :[ 与第 45 至 46 行相同 ]。
- 第 111 行 :[ 与第 49 行相同 ]。
- 第 112 至 115 行 :[ 与第 50 至 52 行相同 ]。
6. #getUserExecutionObservable(...)
调用 #getUserExecutionObservable(...) 方法,创建【执行命令 Observable】。代码如下 :
1: private Observable<R> getUserExecutionObservable(final AbstractCommand<R> _cmd) {
2: Observable<R> userObservable;
3:
4: try {
5: userObservable = getExecutionObservable();
6: } catch (Throwable ex) {
7: // the run() method is a user provided implementation so can throw instead of using Observable.onError
8: // so we catch it here and turn it into Observable.error
9: userObservable = Observable.error(ex);
10: }
11:
12: return userObservable
13: .lift(new ExecutionHookApplication(_cmd)) // TODO 【2003】【HOOK】
14: .lift(new DeprecatedOnRunHookApplication(_cmd)); // 已废弃
15: }
-
第 5 行 :调用
#getExecutionObservable()方法,创建【执行命令 Observable】。#getExecutionObservable()是个抽象方法,代码如下 :protected abstract Observable<R> getExecutionObservable();- HystrixCommand 实现了该方法,在 「7. #getExecutionObservable」 详细解析。
-
第 6 至 10 行 :若发生异常,调用
Observable#error(Exception)方法返回 Observable 。 -
第 12 至 14 行 :返回【执行命令 Observable】。
- 第 13 行 :TODO 【2003】【HOOK】
7. #getExecutionObservable()
调用 HystrixCommand#getExecutionObservable() 方法,创建【执行命令 Observable】。代码如下 :
1: @Override
2: final protected Observable<R> getExecutionObservable() {
3: return Observable.defer(new Func0<Observable<R>>() {
4: @Override
5: public Observable<R> call() {
6: try {
7: return Observable.just(run());
8: } catch (Throwable ex) {
9: return Observable.error(ex);
10: }
11: }
12: }).doOnSubscribe(new Action0() {
13: @Override
14: public void call() {
15: // 记录 执行线程
16: // Save thread on which we get subscribed so that we can interrupt it later if needed
17: executionThread.set(Thread.currentThread());
18: }
19: });
20: }
21:
22: protected abstract R run() throws Exception;
- 第 3 至 11 行 :调用
Observable#defer(Func0<Observable<R>)方法,创建【执行命令 Observable】。- 第 7 行 :调用
#run()方法,运行正常执逻辑。通过Observable#just(...)方法,返回创建【执行命令 Observable】。
- 第 7 行 :调用
- 第 12 至 19 行 :调用
#doOnSubscribe(...)方法,添加 Action 。该操作记录执行线程(executionThread) 。executionThread用于HystrixCommand#queue()方法,返回的 Future 结果,可以调用Future#cancel(Boolean)方法,点击 链接 查看该方法。 - 第 22 行 :
#run()抽象方法,实现该方法,运行正常执逻辑。
8. CommandState
com.netflix.hystrix.AbstractCommand.CommandState ,命令状态,代码如下 :
protected enum CommandState {
NOT_STARTED, OBSERVABLE_CHAIN_CREATED, USER_CODE_EXECUTED, UNSUBSCRIBED, TERMINAL
}
状态变迁如下图 :

9. ThreadState
com.netflix.hystrix.AbstractCommand.ThreadState ,线程状态,代码如下 :
protected enum ThreadState {
NOT_USING_THREAD, STARTED, UNSUBSCRIBED, TERMINAL
}
状态变迁如下图 :

666. 彩蛋
对 Hystrix 和 RxJava 慢慢更有感觉了。
柳暗花明又一村。
继续加油!
胖友,分享一波朋友圈可好!
