并发队列-无界非阻塞队列ConcurrentLinkedQueue原理探究

541 阅读12分钟
原文链接: www.spring4all.com

一、 前言

常用的并发队列有阻塞队列和非阻塞队列,前者使用锁实现,后者则使用CAS非阻塞算法实现,使用非阻塞队列一般性能比较好,下面就看看常用的非阻塞ConcurrentLinkedQueue是如何使用CAS实现的。

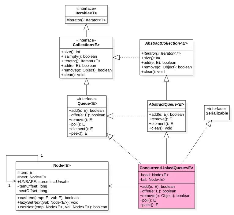
二、 ConcurrentLinkedQueue类图结构

image.png

如图ConcurrentLinkedQueue中有两个volatile类型的Node节点分别用来存在列表的首尾节点,其中head节点存放链表第一个item为null的节点,tail则并不是总指向最后一个节点。Node节点内部则维护一个变量item用来存放节点的值,next用来存放下一个节点,从而链接为一个单向无界列表。


public ConcurrentLinkedQueue() {
    head = tail = new Node<E>(null);
}

如上代码初始化时候会构建一个item为NULL的空节点作为链表的首尾节点。

三、offer操作

offer操作是在链表末尾添加一个元素,下面看看实现原理。

public boolean offer(E e) {
    //e为null则抛出空指针异常
    checkNotNull(e);

   //构造Node节点构造函数内部调用unsafe.putObject,后面统一讲
    final Node<E> newNode = new Node<E>(e);


    //从尾节点插入
    for (Node<E> t = tail, p = t;;) {

        Node<E> q = p.next;

        //如果q=null说明p是尾节点则插入
        if (q == null) {

            //cas插入(1)
            if (p.casNext(null, newNode)) {
                //cas成功说明新增节点已经被放入链表,然后设置当前尾节点(包含head,1,3,5.。。个节点为尾节点)
                if (p != t) // hop two nodes at a time
                    casTail(t, newNode);  // Failure is OK.
                return true;
            }
            // Lost CAS race to another thread; re-read next
        }
        else if (p == q)//(2)
            //多线程操作时候,由于poll时候会把老的head变为自引用,然后head的next变为新head,所以这里需要
            //重新找新的head,因为新的head后面的节点才是激活的节点
            p = (t != (t = tail)) ? t : head;
        else
            // 寻找尾节点(3)
            p = (p != t && t != (t = tail)) ? t : q;
    }
}

从构造函数知道一开始有个item为null的哨兵节点,并且head和tail都是指向这个节点,然后当一个线程调用offer时候首先

image.png

如图首先查找尾节点,q==null,p就是尾节点,所以执行p.casNext通过cas设置p的next为新增节点,这时候p==t所以不重新设置尾节点为当前新节点。由于多线程可以调用offer方法,所以可能两个线程同时执行到了(1)进行cas,那么只有一个会成功(假如线程1成功了),成功后的链表为:

image.png

失败的线程会循环一次这时候指针为:

image.png

这时候会执行(3)所以p=q,然后在循环后指针位置为:

image.png

所以没有其他线程干扰的情况下会执行(1)执行cas把新增节点插入到尾部,没有干扰的情况下线程2 cas会成功,然后去更新尾节点tail,由于p!=t所以更新。这时候链表和指针为:

image.png

假如线程2cas时候线程3也在执行,那么线程3会失败,循环一次后,线程3的节点状态为:

image.png

这时候p!=t ;并且t的原始值为told,t的新值为tnew ,所以told!=tnew,所以 p=tnew=tail;

然后在循环一下后节点状态:
image.png

q==null所以执行(1)。

现在就差p==q这个分支还没有走,这个要在执行poll操作后才会出现这个情况。poll后会存在下面的状态

image.png

这个时候添加元素时候指针分布为:

image.png

所以会执行(2)分支 结果 p=head
然后循环,循环后指针分布:

image.png

所以执行(1),然后p!=t所以设置tail节点。现在分布图:

image.png

自引用的节点会被垃圾回收掉。

四、 add操作

add操作是在链表末尾添加一个元素,下面看看实现原理。
其实内部调用的还是offer

    public boolean add(E e) {
        return offer(e);
    }

五、poll操作

poll操作是在链表头部获取并且移除一个元素,下面看看实现原理。

public E poll() {
    restartFromHead:

    //死循环
    for (;;) {

        //死循环
        for (Node<E> h = head, p = h, q;;) {

            //保存当前节点值
            E item = p.item;

            //当前节点有值则cas变为null(1)
            if (item != null && p.casItem(item, null)) {
                //cas成功标志当前节点以及从链表中移除
                if (p != h) // 类似tail间隔2设置一次头节点(2)
                    updateHead(h, ((q = p.next) != null) ? q : p);
                return item;
            }
            //当前队列为空则返回null(3)
            else if ((q = p.next) == null) {
                updateHead(h, p);
                return null;
            }
            //自引用了,则重新找新的队列头节点(4)
            else if (p == q)
                continue restartFromHead;
            else//(5)
                p = q;
        }
    }
}
    final void updateHead(Node<E> h, Node<E> p) {
        if (h != p && casHead(h, p))
            h.lazySetNext(h);
    }

当队列为空时候:

image.png

可知执行(3)这时候有两种情况,第一没有其他线程添加元素时候(3)结果为true然后因为h!=p为false所以直接返回null。第二在执行q=p.next前,其他线程已经添加了一个元素到队列,这时候(3)返回false,然后执行(5)p=q,然后循环后节点分布:

image.png

这时候执行(1)分支,进行cas把当前节点值值为null,同时只有一个线程会成功,cas成功 标示该节点从队列中移除了,然后p!=h,调用updateHead方法,参数为h,p;h!=p所以把p变为当前链表head节点,然后h节点的next指向自己。现在状态为:

image.png

` cas失败 后 会再次循环,这时候分布图为:

image.png

这时候执行(3)返回null.

现在还有个分支(4)没有执行过,那么什么时候会执行那?

image.png

这时候执行(1)分支,进行cas把当前节点值值为null,同时只有一个线程A会成功,cas成功 标示该节点从队列中移除了,然后p!=h,调用updateHead方法,假如执行updateHead前另外一个线程B开始poll这时候它p指向为原来的head节点,然后当前线程A执行updateHead这时候B线程链表状态为:

image.png

所以会执行(4)重新跳到外层循环,获取当前head,现在状态为:
image.png

六、peek操作

peek操作是获取链表头部一个元素(只读取不移除),下面看看实现原理。
代码与poll类似,只是少了castItem.并且peek操作会改变head指向,offer后head指向哨兵节点,第一次peek后head会指向第一个真的节点元素。

public E peek() {
    restartFromHead:
    for (;;) {
        for (Node<E> h = head, p = h, q;;) {
            E item = p.item;
            if (item != null || (q = p.next) == null) {
                updateHead(h, p);
                return item;
            }
            else if (p == q)
                continue restartFromHead;
            else
                p = q;
        }
    }
}

七、size操作

获取当前队列元素个数,在并发环境下不是很有用,因为使用CAS没有加锁所以从调用size函数到返回结果期间有可能增删元素,导致统计的元素个数不精确。

public int size() {
    int count = 0;
    for (Node<E> p = first(); p != null; p = succ(p))
        if (p.item != null)
            // 最大返回Integer.MAX_VALUE
            if (++count == Integer.MAX_VALUE)
                break;
    return count;
}

//获取第一个队列元素(哨兵元素不算),没有则为null
Node<E> first() {
    restartFromHead:
    for (;;) {
        for (Node<E> h = head, p = h, q;;) {
            boolean hasItem = (p.item != null);
            if (hasItem || (q = p.next) == null) {
                updateHead(h, p);
                return hasItem ? p : null;
            }
            else if (p == q)
                continue restartFromHead;
            else
                p = q;
        }
    }
}

//获取当前节点的next元素,如果是自引入节点则返回真正头节点
final Node<E> succ(Node<E> p) {
    Node<E> next = p.next;
    return (p == next) ? head : next;
}

八、remove操作

如果队列里面存在该元素则删除给元素,如果存在多个则删除第一个,并返回true,否者返回false

public boolean remove(Object o) {

    //查找元素为空,直接返回false
    if (o == null) return false;
    Node<E> pred = null;
    for (Node<E> p = first(); p != null; p = succ(p)) {
        E item = p.item;

        //相等则使用cas值null,同时一个线程成功,失败的线程循环查找队列中其他元素是否有匹配的。
        if (item != null &&
            o.equals(item) &&
            p.casItem(item, null)) {

            //获取next元素
            Node<E> next = succ(p);

            //如果有前驱节点,并且next不为空则链接前驱节点到next,
            if (pred != null && next != null)
                pred.casNext(p, next);
            return true;
        }
        pred = p;
    }
    return false;
}

九、contains操作

判断队列里面是否含有指定对象,由于是遍历整个队列,所以类似size 不是那么精确,有可能调用该方法时候元素还在队列里面,但是遍历过程中才把该元素删除了,那么就会返回false.

public boolean contains(Object o) {
    if (o == null) return false;
    for (Node<E> p = first(); p != null; p = succ(p)) {
        E item = p.item;
        if (item != null && o.equals(item))
            return true;
    }
    return false;
}

十、开源框架中使用

Tomcat中NioEndPoint中的每个poller里面就维护一个ConcurrentLinkedQueue<Runnable>用来作为缓冲存放任务。

10.1 Acceptor线程

accept线程作用是接受客户端发来的连接请求并放入到事件队列。

image.png

看下代码:

protected class Acceptor extends AbstractEndpoint.Acceptor {

        @Override
        public void run() {

            int errorDelay = 0;

            // 一直循环直到接收到shutdown命令
            while (running) {

                ...

                if (!running) {
                    break;
                }
                state = AcceptorState.RUNNING;

                try {
                    //如果达到max connections个请求则等待
                    countUpOrAwaitConnection();

                    SocketChannel socket = null;
                    try {
                        // 从TCP缓存获取一个完成三次握手的套接字,没有则阻塞
                        // socket
                        socket = serverSock.accept();
                    } catch (IOException ioe) {
                        ...
                    }
                    // Successful accept, reset the error delay
                    errorDelay = 0;
                   if (running && !paused) {
                        if (!setSocketOptions(socket)) {
                            countDownConnection();
                            closeSocket(socket);
                        }
                    } else {
                        countDownConnection();
                        closeSocket(socket);
                    }
                   ....
                } catch (SocketTimeoutException sx) {
                    // Ignore: Normal condition
                ....
            }
            state = AcceptorState.ENDED;
        }
    }

 protected boolean setSocketOptions(SocketChannel socket) {
        // Process the connection
        try {
            //disable blocking, APR style, we are gonna be polling it
           ...
            getPoller0().register(channel);
        } catch (Throwable t) {
           ...
            return false;
        }
        return true;
}

public void register(final NioChannel socket) {
   ...
    addEvent(r);
}

public void addEvent(Runnable event) {
    events.offer(event);
    ...
}

10.2 Poll线程

poll线程作用是从事件队列里面获取事件把链接套接字加入selector,并且监听socket事件进行处理。

image.png

public void run() {
    while (true) {
        try {
            ...
            if (close) {
               ...
            } else {
                hasEvents = events();
            }
            try {
                ...
            } catch ( NullPointerException x ) {...
            }

            Iterator<SelectionKey> iterator =
                keyCount > 0 ? selector.selectedKeys().iterator() : null;
            // 遍历所有注册的channel对感兴趣的事件处理
            while (iterator != null && iterator.hasNext()) {
                SelectionKey sk = iterator.next();
                KeyAttachment attachment = (KeyAttachment)sk.attachment();

                if (attachment == null) {
                    iterator.remove();
                } else {
                    attachment.access();
                    iterator.remove();
                    processKey(sk, attachment);
                }
            }//while

            //process timeouts
            timeout(keyCount,hasEvents);
            if ( oomParachute > 0 && oomParachuteData == null ) checkParachute();
        } catch (OutOfMemoryError oom) {
            ...
        }
    }//while
    synchronized (this) {
        this.notifyAll();
    }
    stopLatch.countDown();

}

        public boolean events() {
            boolean result = false;

            //从队列获取任务并执行
            Runnable r = null;
            while ( (r = events.poll()) != null ) {
                result = true;
                try {
                    r.run();
                    if ( r instanceof PollerEvent ) {
                        ((PollerEvent)r).reset();
                        eventCache.offer((PollerEvent)r);
                    }
                } catch ( Throwable x ) {
                    log.error("",x);
                }
            }

            return result;
        }

//如配置线程池则请求交给线程池处理。
public boolean processSocket(NioChannel socket, SocketStatus status, boolean dispatch) {
    try {
        KeyAttachment attachment = (KeyAttachment)socket.getAttachment();
        if (attachment == null) {
            return false;
        }
        attachment.setCometNotify(false); //will get reset upon next reg
        SocketProcessor sc = processorCache.poll();
        if ( sc == null ) sc = new SocketProcessor(socket,status);
        else sc.reset(socket,status);
        if ( dispatch && getExecutor()!=null ) getExecutor().execute(sc);
        else sc.run();
    } catch (RejectedExecutionException rx) {
       ...
    }
    return true;
}

十一、有意思的问题

10.1 一个判断的执行结果分析

offer中有个 判断 t != (t = tail)假如 t=node1;tail=node2;并且node1!=node2那么这个判断是true还是false那,答案是true,这个判断是看当前t是不是和tail相等,相等则返回true否者为false,但是无论结果是啥执行后t的值都是tail。

下面从字节码来分析下为啥?

  • 一个例子
public static void main(String[] args)  {

    int t = 2;
    int tail = 3;

    System.out.println(t != (t = tail));


}

结果为:true;

  • 字节码文件:

image.png

字节码命令介绍可参考: blog.csdn.net/web_code/ar…

一开始栈为空

image.png

  • 第0行指令作用是把值2入栈栈顶元素为2

image.png

  • 第1行指令作用是将栈顶int类型值保存到局部变量t中。

image.png

  • 第2行指令作用是把值3入栈栈顶元素为3

image.png

  • 第3行指令作用是将栈顶int类型值保存到局部变量tail中。

image.png

  • 第4调用打印命令
  • 第7行指令作用是把变量t中的值入栈

image.png

  • 第8行指令作用是把变量tail中的值入栈

image.png

  • 现在栈里面元素为3,2并且3位栈顶

  • 第9行指令作用是当前栈顶元素入栈,所以现在栈内容3,3,2

image.png

  • 第10行指令作用是把栈顶元素存放到t,现在栈内容3,2

image.png

  • 第11行指令作用是判断栈顶两个元素值,相等则跳转 18。由于现在栈顶严肃为3,2不相等所以返回true.
  • 第14行指令作用是把1入栈。

然后回头分析下!=是双目运算符,应该是首先把左边的操作数入栈,然后在去计算了右侧操作数。

10.2 Node的构造函数

另外对于每个节点Node在构造时候使用UnSafe.putObject设置item替代了直接对volatile的赋值,这个是为了性能考虑?为啥不直接赋值那,看看类注解怎么说:

Node(E item) {
    UNSAFE.putObject(this, itemOffset, item);
}

When constructing a Node (before enqueuing it) we avoid paying for a volatile write to item by using Unsafe.putObject instead of a normal write. This allows the cost of enqueue to be”one-and-a-half”
CASes.

也就是说当构造Node节点时候(这时候节点还没有放入队列链表)为了避免正常的写volatile变量的开销 使用了Unsafe.putObject代替。这使元素进队列仅仅花费1.5个cas操作的耗时。这个是说使用Unsafe.putObject比直接给volatile变量赋值更高效?目前还没有查到相关资料。

十二、总结

ConcurrentLinkedQueue使用CAS非阻塞算法实现使用CAS解决了当前节点与next节点之间的安全链接和对当前节点值的赋值。由于使用CAS没有使用锁,所以获取size的时候有可能进行offer,poll或者remove操作,导致获取的元素个数不精确,所以在并发情况下size函数不是很有用。另外第一次peek或者first时候会把head指向第一个真正的队列元素。

下面总结下如何实现线程安全的,可知入队出队函数都是操作volatile变量:head,tail。所以要保证队列线程安全只需要保证对这两个Node操作的可见性和原子性,由于volatile本身保证可见性,所以只需要看下多线程下如果保证对着两个变量操作的原子性。

对于offer操作是在tail后面添加元素,也就是调用tail.casNext方法,而这个方法是使用的CAS操作,只有一个线程会成功,然后失败的线程会循环一下,重新获取tail,然后执行casNext方法。对于poll也是这样的。

欢迎关注微信公众号:‘技术原始积累’ 获取更多技术干货__

image.png