一种基于AliOS Things的uData感知设备软件框架

885 阅读6分钟

摘要:
  uData框架设计之初的思想是基于传统sensorhub概念基础之上的,结合IoT的业务场景和AliOS Things物联网操作系统的特点设计而成的一个面对IoT的感知设备处理框架。


点此查看原文click.aliyun.com/m/40592/

uData诞生背景

  uData框架设计之初的思想是基于传统sensorhub概念基础之上的,结合IoT的业务场景和AliOS Things物联网操作系统的特点设计而成的一个面对IoT的感知设备处理框架。uData的主要目的是为了解决IoT端侧设备传感器开发的周期长、应用算法缺少和无云端数据一体化等痛点问题。

uData概要介绍

  uData设计之初是遵循分层解耦的模块化设计原则,其目的是为了让uData根据客户的不同业务和需求组件化做移植适配。下图是当前架构模块图,主要分kernel和framework两层,kernel层主要是负责传感器驱动,硬件端口配置和相关的静态校准,包括轴向校准等;framework层主要是负责应用服务管理、动态校准管理和对外模块接口等。

  • uData关键模块说明
    uData,目前主要有三大模块支撑整个架构。其他模块均可以按照业务需求进行组件化配置或者增加新功能。
模块名所在模块路径具体描述
应用服务管理模块framworkservice mgr1.管理基于传感器的应用算法数据服务,如注册等
2.支撑整个uData框架的事件调度机制
3.管理对外组件的业务需求,如订阅等
抽象数据管理模块framworkabs data model1.对物理传感器的抽象化管理
2.和实际物理传感器分离,并做1:1映射
3.以vfs方式和kernel层sensor进行通信
传感器抽象层模块devicesensorhal1.提供物理传感器驱动的驱动接口,如注册,创建驱动对象等
2.提供静态校准的配置接口,如轴向等
3.提供硬件配置接口,比如I2C,SPI配置相关配置
  • uData数据表
    当前uData的框架中分别有三张数据表,应用服务表、抽象数据表,物理传感器表。
数据表所在模块对应数据业务具体描述
应用服务表framworkservice mgr管理基于传感器的应用算法数据表g_service_db[]
抽象数据表framworkabs data model管理对物理传感器抽象的数据表g_abs_data_db[]
物理传感器表devicesensorhal管理系统可用的物理传感器数据表g_sensor_obj[]
  • uData数据类型
    uData主要分两种类型的数据,一种是uData的应用算法数据类型,开发者和外部模块也只和这类型的数据进行通信和交互;另外一种是物理传感器数据类别,存在于kernel的sensor驱动层,并和uData framework层进行通信和交互,暂不对外。一般情况下,每一个应用算法服务数据会订阅一个物理传感器数据,也可能一个应用算法数据基于多个物理传感器数据。
/* uData应用算法数据类型 */
typedef enum 
{
 UDATA_SERVICE_ACC = 0,     /* Accelerometer */ 
 UDATA_SERVICE_MAG,         /* Magnetometer */
 UDATA_SERVICE_GYRO,        /* Gyroscope */
 UDATA_SERVICE_ALS,         /* Ambient light sensor */
 UDATA_SERVICE_PS,          /* Proximity */
 UDATA_SERVICE_BARO,        /* Barometer */
 UDATA_SERVICE_TEMP,        /* Temperature  */
 UDATA_SERVICE_UV,          /* Ultraviolet */
 UDATA_SERVICE_HUMI,        /* Humidity */
 UDATA_SERVICE_HALL,        /* HALL sensor */
 UDATA_SERVICE_HR,          /* Heart Rate sensor */
 UDATA_SERVICE_PEDOMETER,   
 UDATA_SERVICE_PDR,     
 UDATA_SERVICE_VDR,
 
 UDATA_MAX_CNT, 
}udata_type_e; 
/* uData物理传感器数据类型 */
typedef enum{
    TAG_DEV_ACC = 0,   /* Accelerometer */
    TAG_DEV_MAG,        /* Magnetometer */
    TAG_DEV_GYRO,      /* Gyroscope */
    TAG_DEV_ALS,        /* Ambient light sensor */
    TAG_DEV_PS,         /* Proximity */
    TAG_DEV_BARO,       /* Barometer */
    TAG_DEV_TEMP,       /* Temperature  */
    TAG_DEV_UV,         /* Ultraviolet */
    TAG_DEV_HUMI,       /* Humidity */
    TAG_DEV_HALL,       /* HALL */
    TAG_DEV_HR,         /* Heart Rate */
    TAG_DEV_SENSOR_NUM_MAX,    
} sensor_tag_e;
  • 物理传感器介绍
    当前uData所支持的都是基于MEMS传感器(微机电系统,Microelectro Mechanical System)来设计实现的,下表是对现有的传感器做一个简单的介绍,可以增加对整个文档的理解和uData的认识。
传感器列表传感器类型功能简介
光感器环境类传感器感知周围的光亮强度
温度计环境类传感器感知周围的环境温度
湿度计环境类传感器感知周围的环境湿度
气压计环境类传感器感知所在区域的气压值
紫外线环境类传感器感知所在区域的紫外线强度
PM2.5环境类传感器感知所在区域的PM2.5值
VOC环境类传感器感知所在区域的有害气体值
加速度计运动类传感器测算对象当时的加速度值
陀螺仪运动类传感器测算对象当时的角速度值
磁力计位置类传感器测算对象周围的磁场强度
接近光位置类传感器感知物体接近的距离
心率计健康类传感器测算对象当时的心率值
血压计健康类传感器测算对象当时的血压值

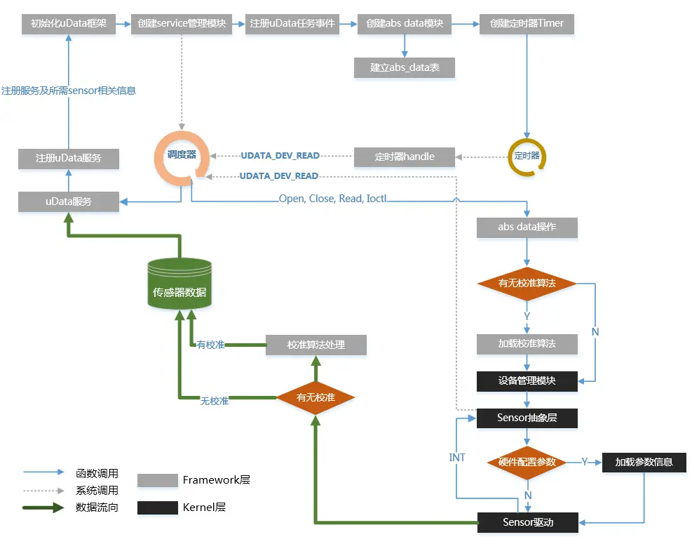
uData开机流程

在本章节中,涉及介绍uData的开机流程。主要是从系统开机,到内核初始化,sensor初始化,framework初始化再到uData的framework初始化。也可以从下图中可以清楚的了解到整个初始化过程。

uData模块间通信模式

当前的uData模块间通信是基于AliOS Things的yloop异步处理机制的。当前uData所支持的异步事件按如下所示,也可以在includeaosyloop.h中查阅相关信息:

/** uData event */
#define EV_UDATA                           0x0004
#define CODE_UDATA_DEV_READ                1
#define CODE_UDATA_DEV_IOCTL               2
#define CODE_UDATA_DEV_OPEN                3
#define CODE_UDATA_DEV_CLOSE               4
#define CODE_UDATA_DEV_ENABLE              5
#define CODE_UDATA_DEV_DISABLE             6
#define CODE_UDATA_SERVICE_SUBSRIBE        7  /* 目前用于外部组件的订阅,如数据上云业务 */
#define CODE_UDATA_SERVICE_UNSUBSRIBE      8  /* 目前用于外部组件的退阅,如数据上云业务 */
#define CODE_UDATA_SERVICE_PROCESS         9
#define CODE_UDATA_SERVICE_IOCTL           10
#define CODE_UDATA_REPORT_PUBLISH          11 /* 当uData数据准备好之后,会广播事件通知相关的外部模块 */

在uData框架的framework层,目前设计了一个任务调度器(uData_service_dispatcher)和一个定时器(g_abs_data_timer)来实现整个uData的通讯机制。

  • 数据读取方式
  1. 轮询方式(POLLING) :基于定时器发起的方式。
  2. 中断方式(PUSH/INT):基于传感器中断发起的方式。
    一般业务,基本以轮询方式来读取数据都能满足业务需求,中断方式基本用于低功耗管理,系统唤醒等业务居多,比如基于加速度计的系统唤醒机制。

根据上面的各模块介绍,汇总了下图来描述了对整个uData框架的整体实现和通讯机制的理解和认识。

uData框架小结

本文主要是从uData的软件设计实现方面来实现。关于uData移植,sensor驱动开发等请参考其他相关的文档。