Win10 系统斐讯 K2P 银色A2版本 刷官改固件 (图文)

4,596 阅读2分钟
原文链接: blog.sanyuehua.net

首先来看一下笔者的路由情况
↓↓↓

前言

刷机之前要确认三点

  • 一是硬件版本号,本文为 A2 版本刷机
  • 二是官方固件的版本号
  • 这里笔者的版本号为 22.6.7.58, 所以直接开刷最新的官改固件 k2p_mtk_v14_opboot.bin

由于笔者无法测试 A1 版本的情况,不过官方给的数据说明 A1和A2 两个版本的固件是可以互刷的



A大论坛主页
k2p_mtk_v14_opboot.rar 下载地址
K2P官方 V22.7.8.5固件 下载地址

设置网络

Win + I 打开 “设置” , 点击进入 网络和 Internet


接着打开网络设置界面


然后将 win10 的 IP 设置为 192.168.2.2
并将电脑上的网线连接 K2P 的任一 LAN 端口

  • 第一步
  • 第二步

调试 K2P

当网线连接成功后,
首先将 K2P 断电 , 按下 K2P 的复位键
在按住复位键的情况下 , 将 K2P 通电 , 至少按住复位键 40 秒 后再松开

开始刷机

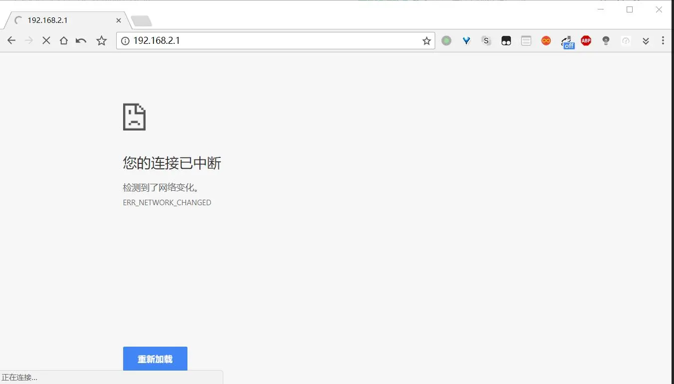
打开电脑上的浏览器输入 192.168.2.1 , 会看到如下界面
↓↓↓


接下来将 k2p_mtk_v14_opboot.rar 文件进行解压 , 解压完成之后会看到一个 k2p_mtk_v14_opboot.bin 的文件


点击上图中的 选择文件按钮 , 找到 k2p_mtk_v14_opboot.bin 文件放置的位置 , 选中它点击确定 , 此时会看到如下界面
↓↓↓

这时我们再点击 Update firmware 按钮 , 即可开始刷机

刷机等待

您会看到下图一直这样转啊转


笔者这里等待了将近两分钟 , 变成了下图
↓↓↓



如果看到了 找不到网页连接中断 则代表刷机成功 , 此时 K2P 正在重新启动以及恢复出厂设置 , 继续等待一分钟 , 您将重新进入设置 K2P 的界面 ↓↓↓



点击 开始体验 , 开始设置您的管理员密码把 (在设置密码前请先将计算机恢复为自动获取 IP)

恢复自动获取 IP

检查版本

功能设置 -> 系统状态

功能设置界面

-------------本文结束 感谢您的阅读-------------