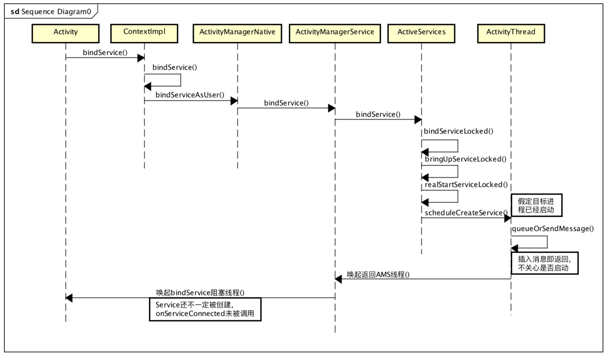
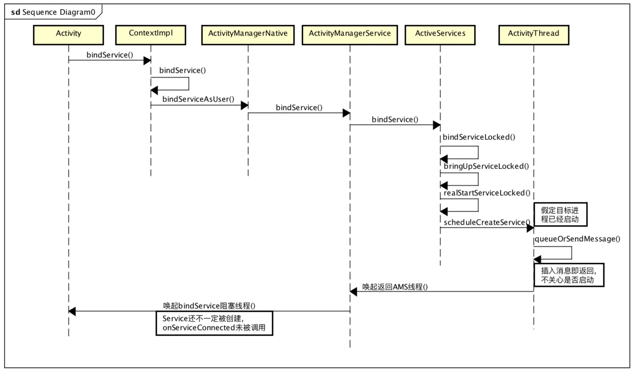
Android中bindService是一个异步的过程,什么意思呢?使用bindService无非是想获得一个Binder服务的Proxy,但这个代理获取到的时机并非由bindService发起端控制,而是由Service端来控制,也就是说bindService之后,APP端并不会立刻获得Proxy,而是要等待Service通知APP端,具体流程可简化如下:
- APP端先通过bindService去AMS登记,说明自己需要绑定这样一个服务,并留下派送地址
- APP回来,继续做其他事情,可以看做是非阻塞的
- AMS通知Service端启动这个服务
- Service启动,并通知AMS启动完毕
- AMS跟住之前APP端留下的地址通知APP端,并将Proxy代理传递给APP端
通过代码来看更直接
void test(){
bindService(intent, new ServiceConnection() {
@Override
public void onServiceConnected(ComponentName componentName, IBinder iBinder) {
iMyAidlInterface = IMyAidlInterface.Stub.asInterface(iBinder);
Log.v(TAG, "onServiceConnected..." );
}
@Override
public void onServiceDisconnected(ComponentName componentName) {
}
}, Context.BIND_AUTO_CREATE);
Log.v(TAG, "end..." );
}
bindService的过程中,上面代码的Log应该是怎么样的呢?如果bindService是一个同步过程,那么Log应该如下:
TAG onServiceConnected ...
TAG end ...
但是由于是个异步过程,真实的Log如下
TAG end ...
TAG onServiceConnected ...
也就是说bindService不会阻塞等待APP端获取Proxy,而是直接返回,这些都可以从源码获得支持,略过,直接去ActivityManagerNative去看
public int bindService(IApplicationThread caller, IBinder token,
Intent service, String resolvedType, IServiceConnection connection,
int flags, int userId) throws RemoteException {
Parcel data = Parcel.obtain();
Parcel reply = Parcel.obtain();
data.writeInterfaceToken(IActivityManager.descriptor);
data.writeStrongBinder(caller != null ? caller.asBinder() : null);
data.writeStrongBinder(token);
service.writeToParcel(data, 0);
data.writeString(resolvedType);
data.writeStrongBinder(connection.asBinder());
data.writeInt(flags);
data.writeInt(userId);
<!--阻塞等待-->
mRemote.transact(BIND_SERVICE_TRANSACTION, data, reply, 0);
reply.readException();
int res = reply.readInt();
data.recycle();
reply.recycle();
return res;
}
mRemote.transact(BIND_SERVICE_TRANSACTION, data, reply, 0)确实会让APP端调用线程阻塞,等待AMS执行BIND_SERVICE_TRANSACTION请求,不过AMS在执行这个请求的时候并非是唤醒Service才返回,它返回的时机更早,接着看ActivityManagerService,
public int bindService(IApplicationThread caller, IBinder token,
Intent service, String resolvedType,
IServiceConnection connection, int flags, int userId) {
...
synchronized(this) {
return mServices.bindServiceLocked(caller, token, service, resolvedType,
connection, flags, userId);
}
}
ActivityManagerService直接调用ActiveServices的函数bindServiceLocked,请求绑定Service,到这里APP端线程依旧阻塞,等待AMS端返回,假定Service所处的进程已经启动但是Service没有启动,这时ActiveServices会进一步调用bindServiceLocked->realStartServiceLocked来启动Service,有趣的就在这里:
private final void realStartServiceLocked(ServiceRecord r,
ProcessRecord app) throws RemoteException {
...
<!--请求Service端启动Service-->
app.thread.scheduleCreateService(r, r.serviceInfo,
mAm.compatibilityInfoForPackageLocked(r.serviceInfo.applicationInfo));
...
<!--请求绑定Service-->
requestServiceBindingsLocked(r);
app.thread.scheduleCreateService也是一个Binder通信过程,他其实是请求ActivityThread中的ApplicationThread服务,当然这个时候AMS端也是阻塞的,
// 插入消息,等待主线程执行
public final void scheduleCreateService(IBinder token,
ServiceInfo info, CompatibilityInfo compatInfo) {
CreateServiceData s = new CreateServiceData();
s.token = token;
s.info = info;
s.compatInfo = compatInfo;
<!--向Loop的MessagerQueue插入一条消息就返回-->
queueOrSendMessage(H.CREATE_SERVICE, s);
}
不过,这个请求直接向Service端的ActivityThread线程中直接插入一个消息就返回了,而并未等到该请求执行,因为AMS使用的非常频繁,不可能老等待客户端完成一些任务,所以AMS端向客户端发送完命令就直接返回,这个时候其实Service还没有被创建,也就是这个请求只是完成了一半,onServiceConnected也并不会执行,onServiceConnected什么时候执行呢?app.thread.scheduleCreateService向APP端插入第一条消息,是用来创建Service的, requestServiceBindingsLocked其实就是第二条消息,用来处理绑定的
private final boolean requestServiceBindingLocked(ServiceRecord r,
IntentBindRecord i, boolean rebind) {
...
<!-- 第二个消息,请求处理绑定-->
r.app.thread.scheduleBindService(r, i.intent.getIntent(), rebind);
第二条消息是处理一些绑定需求,Android的Hanlder消息处理机制保证了第二条消息一定是在第一条消息之后执行,
public final void scheduleBindService(IBinder token, Intent intent,
boolean rebind) {
BindServiceData s = new BindServiceData();
s.token = token;
s.intent = intent;
s.rebind = rebind;
queueOrSendMessage(H.BIND_SERVICE, s);
}
以上两条消息插入后,AMS端被唤醒,进而重新唤醒之前阻塞的bindService端,而这个时候,Service并不一定被创建,所以说这是个未知的异步过程,Service端处理第一条消息的时会创建Service,
private void handleCreateService(CreateServiceData data) {
...
LoadedApk packageInfo = getPackageInfoNoCheck(
data.info.applicationInfo, data.compatInfo);
Service service = null;
try {
java.lang.ClassLoader cl = packageInfo.getClassLoader();
service = (Service) cl.loadClass(data.info.name).newInstance();
...
执行第二条消息的时候, 会向AMS请求publishService,其实就是告诉AMS,服务启动完毕,可以向之前请求APP端派发代理了。
private void handleBindService(BindServiceData data) {
Service s = mServices.get(data.token);
if (s != null) {
try {
data.intent.setExtrasClassLoader(s.getClassLoader());
try {
if (!data.rebind) {
IBinder binder = s.onBind(data.intent);
ActivityManagerNative.getDefault().publishService(
data.token, data.intent, binder);
...
AMS端收到publishService消息之后,才会向APP端发送通知,进而通过Binder回调APP端onServiceConnected函数,同时传递Proxy Binder服务代理
void publishServiceLocked(ServiceRecord r, Intent intent, IBinder service) {
...
try {
<!--通过binder 回到APP端的onServiceConnected-->
c.conn.connected(r.name, service);
} catch (Exception e) {
到这里,onServiceConnected才会被回调,不过,至于Service端那两条消息什么时候执行,谁也不能保证,也许因为特殊原因,那两条消息永远不被执行,那onServiceConnected也就不会被回调,但是这不会影响AMS与APP端处理其他问题,因为这些消息是否被执行已经不能阻塞他们两个了,简单流程如下:

最后,其实startService也是异步。
作者:看书的小蜗牛 Android bindService是一个异步过程 仅供参考,欢迎指正