LayoutInflater其实是一个布局渲染工具,其本质就只是一个工具,说白了LayoutInflater的作用就是根据xml布局文件构建View树,自定义View的时候经常用到,常用的做法如下:
View tmpView= LayoutInflater.from(context).inflate(R.layout.content,container,false);
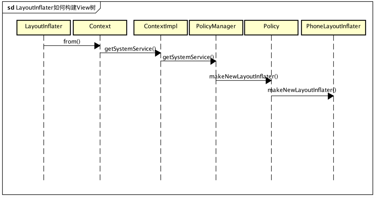
首先通过LayoutInflater.from静态函数获得一个LayoutInflater实例,其实是是个PhoneLayoutInflater对象,跟踪源码看一下:
public static LayoutInflater from(Context context) {
LayoutInflater LayoutInflater =
(LayoutInflater) context.getSystemService(Context.LAYOUT_INFLATER_SERVICE);
if (LayoutInflater == null) {
throw new AssertionError("LayoutInflater not found.");
}
return LayoutInflater;
}
LayoutInflater服务是什么
这里的context.getSystemService可以直接去ContextImpl中找,其中,LAYOUT_INFLATER_SERVICE服务跟AMS、WMS等服务不同,它完全是APP端自己虚拟的一个服务,主要作用是:在本地,为调用者创建PhoneLayoutInflater工具对象,ContextImpl在注册这个“服务”的时候,将工作委托给PolicyManager,利用其makeNewLayoutInflater构建LayoutInflater
registerService(LAYOUT_INFLATER_SERVICE, new ServiceFetcher() {
public Object createService(ContextImpl ctx) {
return PolicyManager.makeNewLayoutInflater(ctx.getOuterContext());
}});
public static LayoutInflater makeNewLayoutInflater(Context context) {
return sPolicy.makeNewLayoutInflater(context);
}
而PolicyManager进一步调用com.android.internal.policy.impl.Policy对象的makeNewLayoutInflater构建PhoneLayoutInflater。
private static final String POLICY_IMPL_CLASS_NAME =
"com.android.internal.policy.impl.Policy";
public LayoutInflater makeNewLayoutInflater(Context context) {
return new PhoneLayoutInflater(context);
}
也就是说,这里获取的服务严格来说其实就是一个本地工具对象PhoneLayoutInflater,接下来看看,这个PhoneLayoutInflater如何创建View树的呢?

LayoutInflater如何构建View树
先从直观理解一下LayoutInflater的工作原理,LayoutInflater如何根据布局文件的id构建View树呢?有以下几个方面
- 解析xml获取xml信息(应该有缓存,因为这些数据是静态不变的)
- 根据xml中的tag标签逐层构建View (通过反射创建View)
- 递归构建其中的子View,并将子View添加到父ViewGroup中
LayoutInflater源码中也确实是按照上面的流程来构建View的,只是添加了些特殊标签的处理逻辑,比如merge、include、stubview等,下面简单跟踪下源码:
public View inflate(int resource, ViewGroup root, boolean attachToRoot) {
XmlResourceParser parser = getContext().getResources().getLayout(resource);
try {
return inflate(parser, root, attachToRoot);
} finally {
parser.close();
}
}
XmlResourceParser其实就包含了xml文件信息的一个对象,之后通过XmlResourceParser将tag的信息取出,递归创建View,具体XmlResourceParser对象的创建如下,
public XmlResourceParser getLayout(int id) throws NotFoundException {
return loadXmlResourceParser(id, "layout");
}
注意这里解析的xml文件是layout,
XmlResourceParser loadXmlResourceParser(int id, String type)
throws NotFoundException {
synchronized (mAccessLock) {
TypedValue value = mTmpValue;
<!--获取一个TypedValue-->
if (value == null) {
mTmpValue = value = new TypedValue();
}
<!--利用id 查询layout,并填充TypedValue-->
getValue(id, value, true);
<!--根据布局文件的路径,返回解析xml文件-->
if (value.type == TypedValue.TYPE_STRING) {
return loadXmlResourceParser(value.string.toString(), id,
value.assetCookie, type);
}
}
}
TypedValue是与xml定义的资源对应的值,xml是固定的,非动态的,因此只需要一份,所以可以有缓存机制,看一下getValue如何获取对应xml资源:
public void getValue(int id, TypedValue outValue, boolean resolveRefs)
throws NotFoundException {
boolean found = mAssets.getResourceValue(id, 0, outValue, resolveRefs);
}
这里牵扯到Android的资源管理内容,mAssets是一个AssetManager对象,
final boolean getResourceValue(int ident,int density, TypedValue outValue, boolean resolveRefs) {
<!--加载资源-->
int block = loadResourceValue(ident, (short) density, outValue, resolveRefs);
if (block >= 0) {
if (outValue.type != TypedValue.TYPE_STRING) {
return true;
}
outValue.string = mStringBlocks[block].get(outValue.data);
return true; } return false; }
AssetManager进而会通过native函数加载xml文件信息,
static jint android_content_AssetManager_loadResourceValue(JNIEnv* env, jobject clazz, jint ident,jshort density,jobject outValue,jboolean resolve){
...<!--获取native AssetManager对象-->
AssetManager* am = assetManagerForJavaObject(env, clazz);
<!--获取ResTable资源表,这里应该有缓存 不能每次都弄一次吧? 所有资源的唯一表吗?-->
const ResTable& res(am->getResources());
Res_value value;
ResTable_config config;
uint32_t typeSpecFlags;
<!--通过ResTable获取资源-->
ssize_t block = res.getResource(ident, &value, false, density, &typeSpecFlags, &config);
...
uint32_t ref = ident;
if (resolve) {
<!--是否需要二次解析资源-->
block = res.resolveReference(&value, block, &ref, &typeSpecFlags, &config);
...
}
return block >= 0 ? copyValue(env, outValue, &res, value, ref, block, typeSpecFlags, &config) : block;
}
以上代码就是如何获取资源的, 其中res.getResource并不是是每次都加载一遍,第一次加载后就能获得单利ResTable,后面用的都是这个缓存,只不过ResTable不会缓存全部资源,对于布局、图像资源等,缓存的都是引用,所以,如果是真实资源的引用话,还需要通过res.resolveReference来解析真正的资源。资源加载不是这里重点,重点是LayoutInflater如何创建View树,只简单看一下资源加载:
const ResTable* AssetManager::getResTable(bool required) const{
<!--缓存 ResTable,如果非空直接返回-->
ResTable* rt = mResources;
if (rt) { return rt; }
...<!--多个apk的话,会有多个-->
const size_t N = mAssetPaths.size();
for (size_t i=0; i<N; i++) {
Asset* ass = NULL;
ResTable* sharedRes = NULL;
bool shared = true;
<!--找到Asset的路径-->
const asset_path& ap = mAssetPaths.itemAt(i);
Asset* idmap = openIdmapLocked(ap);
<!--这里的路径一般都不是目录-->
if (ap.type != kFileTypeDirectory) {
if (i == 0) {
<!--第一个一般是框架层的系统资源,用的较多,不想每次都解析,需要缓存-->
sharedRes = const_cast<AssetManager*>(this)->mZipSet.getZipResourceTable(ap.path);
}
if (sharedRes == NULL) {
ass = const_cast<AssetManager*>(this)->mZipSet.getZipResourceTableAsset(ap.path);
if (ass == NULL) {
<!--打开resources.arsc文件-->
ass = const_cast<AssetManager*>(this)->openNonAssetInPathLocked("resources.arsc", Asset::ACCESS_BUFFER, ap);
if (ass != NULL && ass != kExcludedAsset) {
ass = const_cast<AssetManager*>(this)->mZipSet.setZipResourceTableAsset(ap.path, ass);
}}
if (i == 0 && ass != NULL) {
<!--缓存第一个asset-->
sharedRes = new ResTable();
sharedRes->add(ass, (void*)(i+1), false, idmap);
sharedRes = const_cast<AssetManager*>(this)->mZipSet.setZipResourceTable(ap.path, sharedRes);
} } }
...
if ((ass != NULL || sharedRes != NULL) && ass != kExcludedAsset) {
if (rt == NULL) {
mResources = rt = new ResTable();
updateResourceParamsLocked();
}
if (sharedRes != NULL) {
rt->add(sharedRes);
} else {
rt->add(ass, (void*)(i+1), !shared, idmap);
} } .. }
return rt;
}
简而言之:通过上面的操作,完成了resources.arsc文件的解析,获得了一个ResTable对象,该对象包含了应用程序的全部资源信息(动态加载的先不考虑),之后,就可以通过ResTable的getResource来获得指定资源,而对于xml布局文件,这里获得的就是一个引用,需要res.resolveReference二次解析,之后就得到了id对应的资源项。这里的xml布局文件对应的资源项的值是一个字符串,其实是一个布局文件路径,它指向一个经过编译的二进制格式保存的Xml资源文件。有了这个Xml资源文件的路径之后,会再次通过loadXmlResourceParser来对该Xml资源文件进行解析,从而得到布局文件解析对象XmlResourceParser。
XmlResourceParser loadXmlResourceParser(String file, int id,
int assetCookie, String type) throws NotFoundException {
if (id != 0) {
try {...
<!--解析xml文件-->
XmlBlock block = mAssets.openXmlBlockAsset(assetCookie, file);
if (block != null) {
int pos = mLastCachedXmlBlockIndex+1;
if (pos >= num) pos = 0;
mLastCachedXmlBlockIndex = pos;
XmlBlock oldBlock = mCachedXmlBlocks[pos];
if (oldBlock != null) {
oldBlock.close();
}
<!--缓存-->
mCachedXmlBlockIds[pos] = id;
mCachedXmlBlocks[pos] = block;
<!--返回-->
return block.newParser();
...
通过上一步,返回一个 XmlResourceParser对象,对外而言,XmlResourceParser是这样一个对象:它包含解析后xml布局信息,通过它,可以获得xml中各种标签的信息,甚至你可以简化的看做是一个包含xml格式字符串的缓存对象。到这里,就获取了XmlResourceParser ,也可以说,到这里就知道了id对应的xml文件到底包含了什么View,那么下一步就是根据这份缓存来实例化各种View:
public View inflate(XmlPullParser parser, ViewGroup root, boolean attachToRoot) {
synchronized (mConstructorArgs) {
final AttributeSet attrs = Xml.asAttributeSet(parser);
Context lastContext = (Context)mConstructorArgs[0];
mConstructorArgs[0] = mContext;
View result = root;
try {
int type;
final String name = parser.getName();
<!--Merge标签的根布局不能直接用LayoutInflater进行inflate-->
if (TAG_MERGE.equals(name)) {
if (root == null || !attachToRoot) {
throw new InflateException("<merge /> can be used only with a valid "
+ "ViewGroup root and attachToRoot=true");
}
rInflate(parser, root, attrs, false);
} else {
View temp;
if (TAG_1995.equals(name)) {
temp = new BlinkLayout(mContext, attrs);
} else {
<!--利用tag创建View-->
temp = createViewFromTag(root, name, attrs);
}
ViewGroup.LayoutParams params = null;
if (root != null) {
<!--是否有container来辅助,或者添加到container中,或者辅助生成布局参数-->
params = root.generateLayoutParams(attrs);
if (!attachToRoot) {
temp.setLayoutParams(params);
}
}
<!--如果有必要,递归生成子View,并添加到temp容器中-->
rInflate(parser, temp, attrs, true);
<!--是否需要添加到root的container容器总-->
if (root != null && attachToRoot) {
root.addView(temp, params);
}
<!--如果不添加root中,返回结果就是infate出的根布局View,否则就是root根布局-->
if (root == null || !attachToRoot) {
result = temp;
}
}
} ...
return result;
}}
inflate的主要作用是生成layout的跟布局文件,并且根据参数看看是否需要添加container容器中,之后根据需求调用rInflate递归生成子View。
void rInflate(XmlPullParser parser, View parent, final AttributeSet attrs,
boolean finishInflate) throws XmlPullParserException, IOException {
final int depth = parser.getDepth();
int type;
<!--递归解析-->
while (((type = parser.next()) != XmlPullParser.END_TAG ||
parser.getDepth() > depth) && type != XmlPullParser.END_DOCUMENT) {
if (type != XmlPullParser.START_TAG) {
continue;
}
final String name = parser.getName();
if (TAG_REQUEST_FOCUS.equals(name)) {
parseRequestFocus(parser, parent);
} else if (TAG_INCLUDE.equals(name)) {
// inclue标签,不能用在getDepth() == 0
if (parser.getDepth() == 0) {
throw new InflateException("<include /> cannot be the root element");
}
parseInclude(parser, parent, attrs);
} else if (TAG_MERGE.equals(name)) {
<!--merge标签必须是布局的根元素,因此merge使用方式一定是被inclue-->
throw new InflateException("<merge /> must be the root element");
} else if (TAG_1995.equals(name)) {
final View view = new BlinkLayout(mContext, attrs);
final ViewGroup viewGroup = (ViewGroup) parent;
final ViewGroup.LayoutParams params = viewGroup.generateLayoutParams(attrs);
rInflate(parser, view, attrs, true);
viewGroup.addView(view, params);
} else {
<!--创建View,如果有必要,接着递归-->
final View view = createViewFromTag(parent, name, attrs);
final ViewGroup viewGroup = (ViewGroup) parent;
final ViewGroup.LayoutParams params = viewGroup.generateLayoutParams(attrs);
rInflate(parser, view, attrs, true);
<!--添加View-->
viewGroup.addView(view, params);
}
}
if (finishInflate) parent.onFinishInflate();
}
rInflate主要作用是开启递归遍历,生成View树,createViewFromTag的主要作用是利用反射生成View对象,以上就是LayoutInflater的简易分析。
总结
LayoutInflater其实就是一个工具类,虽然是通过服务方式获取的PhoneLayoutInflater对象,但是它本身算不上服务,也不会牵扯到Binder通信。LayoutInflater的主要作用就是根据xml文件,通过反射的方式,递归生成View树。
作者:看书的小蜗牛 LayoutInflater 布局渲染工具
仅供参考,欢迎指正