在springMVC中要使用shiro,一般都遵循下面的配置:
applicationContext-shiro.xml
<bean id="shiroFilter" class="org.apache.shiro.spring.web.ShiroFilterFactoryBean">
<property name="securityManager" ref="securityManager" />
.....
</bean>
web.xml
<listener>
<listener-class>org.springframework.web.context.ContextLoaderListener</listener-class>
</listener>
<!-- Spring MVC Servlet -->
<servlet>
<servlet-name>springServlet</servlet-name>
<servlet-class>org.springframework.web.servlet.DispatcherServlet</servlet-class>
<init-param>
<param-name>contextConfigLocation</param-name>
<param-value>classpath*:/spring/springmvc-common.xml</param-value>
</init-param>
<load-on-startup>1</load-on-startup>
</servlet>
<servlet-mapping>
<servlet-name>springServlet</servlet-name>
<url-pattern>/</url-pattern>
</servlet-mapping>
<filter>
<filter-name>shiroFilter</filter-name>
<filter-class>org.springframework.web.filter.DelegatingFilterProxy</filter-class>
<init-param>
<param-name>targetFilterLifecycle</param-name>
<param-value>true</param-value>
</init-param>
</filter>
<filter-mapping>
<filter-name>shiroFilter</filter-name>
<url-pattern>/*</url-pattern>
</filter-mapping>
看到这样的配置,难免有些疑问:
- 这三者是怎样融合到一起的
- 为什么那个bean的id和filter的name保持一样
- 为什么配置的bean是一个factoryBean而不是普通的bean
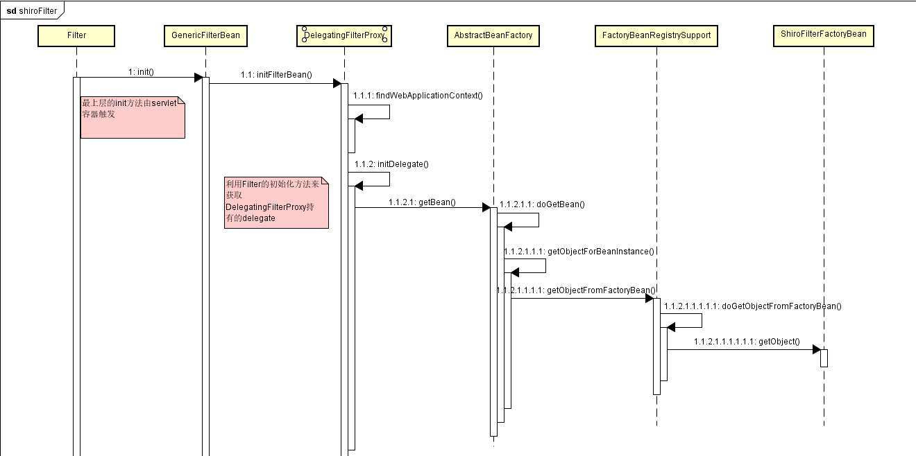
带着这样的疑问,跟踪下启动过程。正向跟踪,即在refresh方法中开展,锁定getBean方法,通过name来追踪shiroFilter,发现关系比较乱,而且费时。于是锁定ShiroFilterFactoryBean的getObject方法,反向追踪,获得了下面的序列图:

重点就是:
配置的监听器启动容器的初始化,完成上面ShiroFilterFactoryBean的创建和维护
servlet触发过滤器Filter的init方法,在initDelegate方法中会getBean(),这个getBean最终会转移到ShiroFilterFactoryBean的getObject方法。
上面的问题第二个看源码很容易解决。
在调用DelegatingFilterProxy初始化方法时:
@Override
protected void initFilterBean() throws ServletException {
synchronized (this.delegateMonitor) {
if (this.delegate == null) {
// If no target bean name specified, use filter name.
if (this.targetBeanName == null) {
this.targetBeanName = getFilterName();
}
// Fetch Spring root application context and initialize the delegate early,
// if possible. If the root application context will be started after this
// filter proxy, we'll have to resort to lazy initialization.
WebApplicationContext wac = findWebApplicationContext();
if (wac != null) {
this.delegate = initDelegate(wac);
}
}
}
}
protected final String getFilterName() {
return (this.filterConfig != null ? this.filterConfig.getFilterName() : this.beanName);
}
protected Filter initDelegate(WebApplicationContext wac) throws ServletException {
Filter delegate = wac.getBean(getTargetBeanName(), Filter.class);
if (isTargetFilterLifecycle()) {
delegate.init(getFilterConfig());
}
return delegate;
}
获取的这个名字将用来追寻之前spring维护的那个bean,并且还要通过它来拿到一个Filter实例。
那么为什么配置的那个bean是一个factoryBean而不是一个普通的bean?
首先shiro是基于过滤器来实现的,配置一个filter是必要的。
但是和spring在一起使用,就要让spirng来管理一些filter依赖的bean,例如安全管理器,还有自己实现的认证和鉴权服务之类。如果shiro直接写一个过滤器,那spring的容器早就启动完了,你这些东西怎么注入。
所以只有提前初始化那些过滤器需要的东西,让他们依附于某个特定类,通过约定来在过滤器的初始化中获取(这个就是前面提到的相同的name)。
那么这个bean可以是普通的bean吗?答案是不可以,毕竟shiro要的这个bean得是一个filter。普通的bean只能获取到它本身的实例,要获取filter那么它必须实现Filter接口。但是创建filter的方法你掌控不了了,spring会通过反射来创建对象,怎么创建是它说了算,自定义的创建是不可能了。
这时候你就只能使用FactoyBean了。
这个FactoryBean当然得交给shiro实现。不过filter的创建方式自由了,我们可以通过getBean来获取这个filter,另一边的filter配置还有必要吗?
当然必要。因为这个filter怎么创建不重要,切入web的生命周期才重要,这个配置是一个规范。所以spring引入了这么一个类: DelegatingFilterProxy。就是一个代理类,自定义的实现转移到factoryBean了,这里就是公共类,主要操作是在容器中追踪并获取之前的factoryBean,并在初始化方法中获取需要的filter。
spring容器的启动依靠监听器,而filter是在监听器之后,而且listerner、filter和servlet相当于同级的东西。spring把这种关系处理得非常妙!