作者-焕然一璐 原文链接:http://www.jianshu.com/p/4bcd4c50fd6b
0、Android整体架构
谈谈你对android系统(体系)架构的理解
Linux操作系统为核心,从下往上,依赖关系。
-
应用程序层:包括系统应用以及第三方应用。
-
应用程序框架:提供应用开发所必须的一些API框架,是软件复用的重要手段
-
库:android运行时(核心包(相当于JDK提供的包),虚拟机(优化过的JVM));C/C++的一些库
-
Linux核心:提供了电源管理、进程调度、内存管理、网络协议栈、驱动模型等核心系统服务
-
Activity:在Android应用中负责与用户交互的组件。
-
Service:常用于为其他组件提供后台服务或者监控其他组件的运行状态。经常用来执行一些耗时操作。
-
BroadcastReceiver:用于监听应用程序中的其他组件。
-
ContentProvider:Android应用程序之间实现实时数据交换。
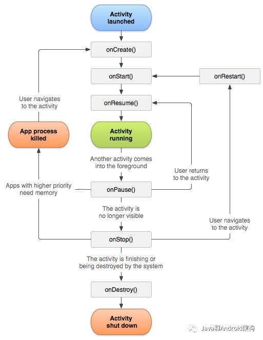
1、Activity的生命周期

生命周期:对象什么时候生,什么时候死,怎么写代码,代码往那里写。
注意:
-
当打开新的Activity,采用透明主题的时候,当前Activity不会回调onStop
-
onCreate和onDestroy配对,onStart和onStop配对(是否可见),onResume和onPause配对(是否在前台,可以与用户交互)
-
打开新的Activity的时候,相关的Log为:
Main1Activity: onPause
Main2Activity: onCreate
Main2Activity: onStart
Main2Activity: onResume
MainA1ctivity: onStop
异常状态下的生命周期:
资源相关的系统配置发生改变或者资源不足:例如屏幕旋转,当前Activity会销毁,并且在onStop之前回调onSaveInstanceState保存数据,在重新创建Activity的时候在onStart之后回调onRestoreInstanceState。其中Bundle数据会传到onCreate(不一定有数据)和onRestoreInstanceState(一定有数据)。
防止屏幕旋转的时候重建,在清单文件中添加配置:
android:configChanges="orientation"
2、Fragment的生命周期

正常启动
Activity: onCreate
Fragment: onAttach
Fragment: onCreate
Fragment: onCreateView
Fragment: onActivityCreated
Activity: onStart
Activity: onResume
正常退出
Activity: onPause
Activity: onStop
Fragment: onDestroyView
Fragment: onDestroy
Fragment: onDetach
Activity: onDestroy
3、Activity的启动模式
-
standard:每次激活Activity时(startActivity),都创建Activity实例,并放入任务栈;
-
singleTop:如果某个Activity自己激活自己,即任务栈栈顶就是该Activity,则不需要创建,其余情况都要创建Activity实例;
-
singleTask:如果要激活的那个Activity在任务栈中存在该实例,则不需要创建,只需要把此Activity放入栈顶,即把该Activity以上的Activity实例都pop,并调用其onNewIntent;
-
singleInstance:应用1的任务栈中创建了MainActivity实例,如果应用2也要激活MainActivity,则不需要创建,两应用共享该Activity实例。
4、Activity与Fragment之间的传值
-
通过findFragmentByTag或者getActivity获得对方的引用(强转)之后,再相互调用对方的public方法,但是这样做一是引入了“强转”的丑陋代码,另外两个类之间各自持有对方的强引用,耦合较大,容易造成内存泄漏。
-
通过Bundle的方法进行传值,例如以下代码:
//Activity中对fragment设置一些参数
fragment.setArguments(bundle);
//fragment中通过getArguments获得Activity中的方法
Bundle arguments = getArguments()
-
利用eventbus进行通信,这种方法实时性高,而且Activity与Fragment之间可以完全解耦。
//Activity中的代码
EventBus.getDefault().post("消息");
//Fragment中的代码
EventBus.getDefault().register(this);
@Subscribe
public void test(String text) {
tv_test.setText(text);
}
5、Service
Service分为两种:-
本地服务,属于同一个应用程序,通过startService来启动或者通过bindService来绑定并且获取代理对象。如果只是想开个服务在后台运行的话,直接startService即可,如果需要相互之间进行传值或者操作的话,就应该通过bindService。
-
远程服务(不同应用程序之间),通过bindService来绑定并且获取代理对象。
context.startService() ->onCreate()- >onStartCommand()->Service running--调用context.stopService() ->onDestroy()
context.bindService()->onCreate()->onBind()->Service running--调用>onUnbind() -> onDestroy()

Service默认是运行在main线程的,因此Service中如果需要执行耗时操作(大文件的操作,数据库的拷贝,网络请求,文件下载等)的话应该在子线程中完成。
!特殊情况是:Service在清单文件中指定了在其他进程中运行。
6、Android中的消息传递机制
为什么要使用Handler?因为屏幕的刷新频率是60Hz,大概16毫秒会刷新一次,所以为了保证UI的流畅性,耗时操作需要在子线程中处理,子线程不能直接对UI进行更新操作。因此需要Handler在子线程发消息给主线程来更新UI。
这里再深入一点,Android中的UI控件不是线程安全的,因此在多线程并发访问UI的时候会导致UI控件处于不可预期的状态。Google不通过锁的机制来处理这个问题是因为:
-
引入锁会导致UI的操作变得复杂
-
引入锁会导致UI的运行效率降低
因此,Google的工程师最后是通过单线程的模型来操作UI,开发者只需要通过Handler在不同线程之间切花就可以了。
概述一下Android中的消息机制?
Android中的消息机制主要是指Handler的运行机制。Handler是进行线程切换的关键,在主线程和子线程之间切换只是一种比较特殊的使用情景而已。其中消息传递机制需要了解的东西有Message、Handler、Looper、Looper里面的MessageQueue对象。

如上图所示,我们可以把整个消息机制看作是一条流水线。其中:
-
MessageQueue是传送带,负责Message队列的传送与管理
-
Looper是流水线的发动机,不断地把消息从消息队列里面取出来,交给Handler来处理
-
Message是每一件产品
-
Handler就是工人。但是这么比喻不太恰当,因为发送以及最终处理Message的都是Handler
Handler的工作是依赖于Looper的,而Looper(与消息队列)又是属于某一个线程(ThreadLocal是线程内部的数据存储类,通过它可以在指定线程中存储数据,其他线程则无法获取到),其他线程不能访问。因此Handler就是间接跟线程是绑定在一起了。因此要使用Handler必须要保证Handler所创建的线程中有Looper对象并且启动循环。因为子线程中默认是没有Looper的,所以会报错。
正确的使用方法是:
handler = null;
new Thread(new Runnable() {
private Looper mLooper;
@Override
public void run() {
//必须调用Looper的prepare方法为当前线程创建一个Looper对象,然后启动循环
//prepare方法中实质是给ThreadLocal对象创建了一个Looper对象
//如果当前线程已经创建过Looper对象了,那么会报错
Looper.prepare();
handler = new Handler();
//获取Looper对象
mLooper = Looper.myLooper();
//启动消息循环
Looper.loop();
//在适当的时候退出Looper的消息循环,防止内存泄漏
mLooper.quit();
}
}).start();
主线程中默认是创建了Looper并且启动了消息的循环的,因此不会报错:应用程序的入口是ActivityThread的main方法,在这个方法里面会创建Looper,并且执行Looper的loop方法来启动消息的循环,使得应用程序一直运行。
子线程中可以通过Handler发送消息给主线程吗?
可以。有时候出于业务需要,主线程可以向子线程发送消息。子线程的Handler必须按照上述方法创建,并且关联Looper。
7、事件传递机制以及自定义View相关
Android的视图树Android中View的机制主要是Activity的显示,每个Activity都有一个Window(具体在手机中的实现类是PhoneWindow),Window以下有DecorView,DecorView下面有TitleVie以及ContentView,而ContentView就是我们在Activity中通过setContentView指定的。


ViewGroup有以下三个与事件分发的方法,而View只有dispatchTouchEvent和onTouchEvent。
@Override
public boolean dispatchTouchEvent(MotionEvent ev) {
return super.dispatchTouchEvent(ev);
}
@Override
public boolean onInterceptTouchEvent(MotionEvent ev) {
return super.onInterceptTouchEvent(ev);
}
@Override
public boolean onTouchEvent(MotionEvent event) {
return super.onTouchEvent(event);
}
事件总是从上往下进行分发,即先到达Activity,再到达ViewGroup,再到达子View,如果没有任何视图消耗事件的话,事件会顺着路径往回传递。其中:
-
dispatchTouchEvent是事件的分发方法,如果事件能够到达该视图的话,就首先一定会调用,一般我们不会去修改这个方法。
-
onInterceptTouchEvent是事件分发的核心方法,表示ViewGroup是否拦截事件,如果返回true表示拦截,在这之后ViewGroup的onTouchEvent会被调用,事件就不会往下传递。
-
onTouchEvent是最低级的,在事件分发中最后被调用。
-
子View可以通过requestDisallowInterceptTouchEvent方法去请求父元素不要拦截。
-
事件从Activity.dispatchTouchEvent()开始传递,只要没有被停止或拦截,从最上层的View(ViewGroup)开始一直往下(子View)传递。子View 可以通过onTouchEvent()对事件进行处理。
-
事件由父View(ViewGroup)传递给子View,ViewGroup 可以通过onInterceptTouchEvent()对事件做拦截,停止其往下传递。
-
如果事件从上往下传递过程中一直没有被停止,且最底层子View 没有消费事件,事件会反向往上传递,这时父View(ViewGroup)可以进行消费,如果还是没有被消费的话,最后会到Activity 的onTouchEvent()函数。
-
如果View 没有对ACTION_DOWN 进行消费,之后的其他事件不会传递过来。
-
OnTouchListener 优先于onTouchEvent()对事件进行消费。
-
对现有的View的子类进行扩展,例如复写onDraw方法、扩展新功能等。
-
自定义组合控件,把常用一些控件组合起来以方便使用。
-
直接继承View实现View的完全定制,需要完成View的测量以及绘制。
-
自定义ViewGroup,需要复写onLayout完成子View位置的确定等工作。
View的测量最终是在onMeasure方法中通过setMeasuredDimension把代表宽高两个MeasureSpec设置给View,因此需要掌握MeasureSpec。MeasureSpec包括大小信息以及模式信息。
MeasureSpec的三种模式:-
EXACTLY模式:精确模式,对应于用户指定为match_parent或者具体大小的时候(实际上指定为match_parent实质上是指定大小为父容器的大小)
-
AT_MOST模式:对应于用户指定为wrap_content,此时控件尺寸只要不超过父控件允许的最大尺寸即可。
-
UNSPECIFIED模式:不指定大小的测量模式,这种模式比较少用
下面给出模板代码:
public class MeasureUtils {
/**
* 用于View的测量
*
* @param measureSpec
* @param defaultSize
* @return
*/
public static int measureView(int measureSpec, int defaultSize) {
int measureSize;
//获取用户指定的大小以及模式
int mode = View.MeasureSpec.getMode(measureSpec);
int size = View.MeasureSpec.getSize(measureSpec);
//根据模式去返回大小
if (mode == View.MeasureSpec.EXACTLY) {
//精确模式(指定大小以及match_parent)直接返回指定的大小
measureSize = size;
} else {
//UNSPECIFIED模式、AT_MOST模式(wrap_content)的话需要提供默认的大小
measureSize = defaultSize;
if (mode == View.MeasureSpec.AT_MOST) {
//AT_MOST(wrap_content)模式下,需要取测量值与默认值的最小值
measureSize = Math.min(measureSize, defaultSize);
}
}
return measureSize;
}
}
最后,复写onMeasure方法,把super方法去掉:
@Override
protected void onMeasure(int widthMeasureSpec, int heightMeasureSpec) {
setMeasuredDimension(MeasureUtils.measureView(widthMeasureSpec, 200),
MeasureUtils.measureView(heightMeasureSpec, 200)
);
}
View的绘制-onDrawView绘制,需要掌握Android中View的坐标体系:

View的坐标体系是以左上角为坐标原点,向右为X轴正方向,向下为Y轴正方向。
View绘制,主要是通过Android的2D绘图机制来完成,时机是onDraw方法中,其中包括画布Canvas,画笔Paint。下面给出示例代码。相关API不是介绍的重点,重点是Canvas的save和restore方法,通过save以后可以对画布进行一些放大缩小旋转倾斜等操作,这两个方法一般配套使用,其中save的调用次数可以多于restore。
@Override
protected void onDraw(Canvas canvas) {
super.onDraw(canvas);
Bitmap bitmap = ImageUtils.drawable2Bitmap(mDrawable);
canvas.drawBitmap(bitmap, getLeft(), getTop(), mPaint);
canvas.save();
//注意,这里的旋转是指画布的旋转
canvas.rotate(90);
mPaint.setColor(Color.parseColor("#FF4081"));
mPaint.setTextSize(30);
canvas.drawText("测试", 100, -100, mPaint);
canvas.restore();
}
View的位置-onLayout与布局位置相关的是onLayout方法的复写,一般我们自定义View的时候,只需要完成测量,绘制即可。如果是自定义ViewGroup的话,需要做的就是在onLayout中测量自身以及控制子控件的布局位置,onLayout是自定义ViewGroup必须实现的方法。
8、性能优化
布局优化-
使用include标签,通过layout属性复用相同的布局。
<include
android:id="@+id/v_test"
layout="@layout/include_view" /
-
使用merge标签,去除同类的视图
-
使用ViewStub来进行布局的延迟加载一些不是马上就用到的布局。例如列表页中,列表在没有拿到数据之前不加载,这样做可以使UI变得流畅。
<ViewStub
android:id="@+id/v_stub"
android:layout_width="match_parent"
android:layout_height="wrap_content"
android:layout="@layout/view_stub" />
//需要手动调用inflate方法,布局才会显示出来。
stub.inflate();
//其中setVisibility在底层也是会调用inflate方法
//stub.setVisibility(View.VISIBLE);
//之后,如果要使用ViewStub标签里面的View,只需要按照平常来即可。
TextView tv_1 = (TextView) findViewById(R.id.tv_1);
-
尽量多使用RelativeLayout,因为这样可以大大减少视图的层级。
内存优化
APP设计以及代码编写阶段都应该考虑内存优化:-
珍惜Service,尽量使得Service在使用的时候才处于运行状态。尽量使用IntentService
IntentService在内部其实是通过线程以及Handler实现的,当有新的Intent到来的时候,会创建线程并且处理这个Intent,处理完毕以后就自动销毁自身。因此使用IntentService能够节省系统资源。
-
内存紧张的时候释放资源(例如UI隐藏的时候释放资源等)。复写Activity的回调方法。
@Override
public void onLowMemory() {
super.onLowMemory();
}
@Override
public void onTrimMemory(int level) {
super.onTrimMemory(level);
switch (level) {
case TRIM_MEMORY_COMPLETE:
//...
break;
case 其他:
}
}
-
通过Manifest中对Application配置更大的内存,但是一般不推荐
android:largeHeap="true"
-
避免Bitmap的浪费,应该尽量去适配屏幕设备。尽量使用成熟的图片加载框架,Picasso,Fresco,Glide等。
-
使用优化的容器,SparseArray等
-
其他建议:尽量少用枚举变量,尽量少用抽象,尽量少增加类,避免使用依赖注入框架,谨慎使用library,使用代码混淆,时当场合考虑使用多进程等。
-
避免内存泄漏(本来应该被回收的对象没有被回收)。一旦APP的内存短时间内快速增长或者GC非常频繁的时候,就应该考虑是否是内存泄漏导致的。
分析方法1. 使用Android Studio提供的Android Monitors中Memory工具查看内存的使用以及没使用的情况。
2. 使用DDMS提供的Heap工具查看内存使用情况,也可以手动触发GC。
3. 使用性能分析的依赖库,例如Square的LeakCanary,这个库会在内存泄漏的前后通过Notification通知你。
什么情况会导致内存泄漏-
资源释放问题:程序代码的问题,长期保持某些资源,如Context、Cursor、IO 流的引用,资源得不到释放造成内存泄露。
-
对象内存过大问题:保存了多个耗用内存过大的对象(如Bitmap、XML 文件),造成内存超出限制。
-
static 关键字的使用问题:static 是Java 中的一个关键字,当用它来修饰成员变量时,那么该变量就属于该类,而不是该类的实例。所以用static 修饰的变量,它的生命周期是很长的,如果用它来引用一些资源耗费过多的实例(Context 的情况最多),这时就要谨慎对待了。
解决方案 1. 应该尽量避免static 成员变量引用资源耗费过多的实例,比如Context。 2. Context 尽量使用ApplicationContext,因为Application 的Context 的生命周期比较长,引用它不会出现内存泄露的问题。 3. 使用WeakReference 代替强引用。比如可以使用WeakReference<Context> mContextRef
-
线程导致内存溢出:线程产生内存泄露的主要原因在于线程生命周期的不可控。例如Activity中的Thread在run了,但是Activity由于某种原因重新创建了,但是Thread仍然会运行,因为run方法不结束的话Thread是不会销毁的。
解决方案1. 将线程的内部类,改为静态内部类(因为非静态内部类拥有外部类对象的强引用,而静态类则不拥有)。
2. 在线程内部采用弱引用保存Context 引用。
查看内存泄漏的方法、工具-
android官方提供的工具:Memory Monitor(当APP占用的内存在短时间内快速增长或者GC变得频繁的时候)、DDMS提供的Heap工具(手动触发GC)
-
Square提供的内存泄漏检测工具,LeakCanary(能够自动完成内存追踪、检测、输出结果),进行演示,并且适当的解说。
-
防止过度绘制,通过打开手机的“显示过度绘制区域”即可查看过度绘制的情况。
-
最小化渲染时间,使用视图树查看节点,对节点进行性能分析。
-
通过TraceView进行数据的采集以及分析。在有大概定位的时候,使用Android官方提供的Debug类进行采集。最后通过DDMS即可打开这个.trace文件,分析函数的调用情况(包括在指定情况下执行时间,调用次数)
//开启数据采集
Debug.startMethodTracing("test.trace");
//关闭
Debug.stopMethodTracing();
OOM
避免OOM的一些常见方法:
-
App资源中尽量少用大图。使用Bitmap的时候要注意等比例缩小图片,并且注意Bitmap的回收。
BitmapFactory.Options options = new BitmapFactory.Option();
options.inSampleSize = 2;
//Options 只保存图片尺寸大小,不保存图片到内存
BitmapFactory.Options opts = new BitmapFactory.Options();
opts.inSampleSize = 2;
Bitmap bmp = null;
bmp = BitmapFactory.decodeResource(getResources(),
mImageIds[position],opts);
//回收
bmp.recycle();
-
结合组件的生命周期,释放资源
-
IO流,数据库查询的游标等应该在使用完之后及时关闭。
-
ListView中应该使用ViewHolder模式缓存ConverView
-
页面切换的时候尽量去传递(复用)一些对象
不同的组件发生ANR 的时间不一样,主线程(Activity、Service)是5 秒,BroadCastReceiver 是10 秒。
ANR一般有三种类型:
-
KeyDispatchTimeout(5 seconds)主要类型按键或触摸事件在特定时间内无响应
-
BroadcastTimeout(10 seconds)BroadcastReceiver在特定时间内无法处理完成
-
ServiceTimeout(20 seconds)小概率类型Service在特定的时间内无法处理完成
解决方案:
1. UI线程只进行UI相关的操作。所有耗时操作,比如访问网络,Socket 通信,查询大量SQL 语句,复杂逻辑计算等都放在子线程中去,然后通过handler.sendMessage、runonUITread、AsyncTask 等方式更新UI。
2. 无论如何都要确保用户界面操作的流畅度。如果耗时操作需要让用户等待,那么可以在界面上显示进度条。
3. BroadCastReceiver要进行复杂操作的的时候,可以在onReceive()方法中启动一个Service来处理。
9、九切图(.9图)、SVG图片
九切图点九图,是Android开发中用到的一种特殊格式的图片,文件名以”.9.png“结尾。这种图片能告诉程序,图像哪一部分可以被拉升,哪一部分不能被拉升需要保持原有比列。运用点九图可以保证图片在不模糊变形的前提下做到自适应。点九图常用于对话框背景图片中。

-
1、2部分规定了图像的可拉伸部分,当实际程序中设定了对话框的宽高时,1、2部分就会被拉伸成所需要的高和宽,呈现出于设计稿一样的视觉效果。
-
而3、4部分规定了图像的内容区域。内容区域规定了可编辑区域,例如文字需要被包裹在其内。

-
图像在方法缩小的时候图片质量不会有损失
-
使用XML来定义图形
-
适配不同分辨率
10、Android中数据常见存储方式
-
文件(包括XML、SharePreference等)
-
数据库
-
Content Provider
-
保存在网络
11、进程间通信
操作系统进程间通信的方法,android中有哪些?操作系统:
-
Windows:剪贴板、管道、邮槽等
-
Linux:命名管道、共享内存、信号量
Android中的进程通信方式并不是完全继承于Linux:
-
Bundle
-
文件共享
-
AIDL
-
Messenger
-
Content Provider
-
Socket
12、常见的网络框架
常用的http框架以及他们的特点-
HttpURLConnection:在Android 2.2版本之前,HttpClient拥有较少的bug,因此使用它是最好的选择。而在Android 2.3版本及以后,HttpURLConnection则是最佳的选择。它的API简单,体积较小,因而非常适用于Android项目。压缩和缓存机制可以有效地减少网络访问的流量,在提升速度和省电方面也起到了较大的作用。对于新的应用程序应该更加偏向于使用HttpURLConnection,因为在以后的工作当中我们也会将更多的时间放在优化HttpURLConnection上面。特点:比较轻便,灵活,易于扩展,在3.0后以及4.0中都进行了改善,如对HTTPS的支持,在4.0中,还增加了对缓存的支持。
-
HttpClient:高效稳定,但是维护成本高昂,故android 开发团队不愿意在维护该库而是转投更为轻便的
-
okHttp:okhttp 是一个 Java 的 HTTP+SPDY 客户端开发包,同时也支持 Android。需要Android 2.3以上。特点:OKHttp是Android版Http客户端。非常高效,支持SPDY、连接池、GZIP和 HTTP 缓存。默认情况下,OKHttp会自动处理常见的网络问题,像二次连接、SSL的握手问题。如果你的应用程序中集成了OKHttp,Retrofit默认会使用OKHttp处理其他网络层请求。从Android4.4开始HttpURLConnection的底层实现采用的是okHttp。
-
volley:早期使用HttpClient,后来使用HttpURLConnection,是谷歌2013年推出的网络请求框架,非常适合去进行数据量不大,但通信频繁的网络操作,而对于大数据量的网络操作,比如说下载文件等,Volley的表现就会非常糟糕。
-
xutils:缓存网络请求数据
-
Retrofit:和Volley框架的请求方式很相似,底层网络请求采用okhttp(效率高,android4.4底层采用okhttp),采用注解方式来指定请求方式和url地址,减少了代码量。
-
AsyncTask
13、常用的图片加载框架以及特点、源码
-
Picasso:PicassoSquare的网络库一起能发挥最大作用,因为Picasso可以选择将网络请求的缓存部分交给了okhttp实现。
-
Glide:模仿了Picasso的API,而且在他的基础上加了很多的扩展(比如gif等支持),支持图片流,因此在做爱拍之类的视频应用用得比较多一些。
-
Fresco:Fresco中设计有一个叫做image pipeline的模块。它负责从网络,从本地文件系统,本地资源加载图片。 为了最大限度节省空间和CPU时间,它含有3级缓存设计(2级内存,1级文件)。Fresco中设计有一个叫做Drawees模块, 方便地显示loading图,当图片不再显示在屏幕上时,及时地释放内存和空间占用。
Fresco是把图片缓存放在了Ashmem(系统匿名内存共享区)
-
Heap-堆内存:Android中每个App的 Java堆内存大小都是被严格的限制的。每个对象都是使用Java的new在堆内存实例化,这是内存中相对安全的一块区域。内存有垃圾回收机制,所以当 App不在使用内存的时候,系统就会自动把这块内存回收。不幸的是,内存进行垃圾回收的过程正是问题所在。当内存进行垃圾回收时,内存不仅仅进行了垃圾回收,还把 Android 应用完全终止了。这也是用户在使用 App 时最常见的卡顿或短暂假死的原因之一。
-
Ashmem:Android 在操作 Ashmem 堆时,会把该堆中存有数据的内存区域从 Ashmem 堆中抽取出来,而不是把它释放掉,这是一种弱内存释放模式;被抽取出来的这部分内存只有当系统真正需要更多的内存时(系统内存不够用)才会被释放。当 Android 把被抽取出来的这部分内存放回 Ashmem 堆,只要被抽取的内存空间没有被释放,之前的数据就会恢复到相应的位置。
不管发生什么,垃圾回收器都不会自动回收这些 Bitmap。当 Android 绘制系统在渲染这些图片,Android 的系统库就会把这些 Bitmap 从 Ashmem 堆中抽取出来,而当渲染结束后,这些 Bitmap 又会被放回到原来的位置。如果一个被抽取的图片需要再绘制一次,系统仅仅需要把它再解码一次,这个操作非常迅速。
14、在Android开发里用什么做线程间的通讯工具?
传统点的方法就是往同步代码块里些数据,然后使用回调让另外一条线程去读。在Android里我一般会创建Looper线程,然后Hanlder传递消息。
15、Android新特性相关
-
5.0:Material Design、多种设备的支持、支持64位ART虚拟机、Project Volta电池续航改进计划等
-
6.0:动态权限管理、过度动画、支付、指纹等
-
7.0:分屏、通知消息快捷回复、夜间模式、流量保护模式等
16、网络请求优化
网络请求优化-
能够缓存起来的尽量去缓存起来,减轻服务器的压力。例如APP中首页的一些数据,又例如首页的图标、文案都是缓存起来的,而且这些数据通过网络来指定可以使app具有更大的灵活性。
-
不用域名,用 IP 直连,省去了DNS域名解析。
-
连接复用、请求合并、请求数据Body可以利用压缩算法Gzip来进行压缩,使用JSON 代替 XML
这块了解的不多。我给你说说我的思路吧,利用哈希算法,比如MD5,服务器给我们的数据可以通过时间戳和其他参数做个加密,得到一个key,在客户端取出数据后根据数据和时间戳再去生成key与服务端给的做个对比。
17、新技术相关
RXJava:一个异步请求库,核心就是异步。利用的是一种扩展的观察模式,被观察者发生某种变化的时候,可以通过事件(onNext、onError、onComplete)等方式通过观察者。RXJava同时支持线程的调度和切换,用户可以指定订阅发生的线程以及观察者触发的线程。
Retrofit:通过注解的方式来指定URL、请求方法,实质上底层是通过OKHttp来实现的。