添加frameworks

324 阅读5分钟

这个基本就是从参考那拿来的... ##可以直接看原文:http://www.knowsky.com/884469.html ##静态库与动态库的区别: 首先来看什么是库,库(Library)说白了就是一段编译好的二进制代码,加上头文件就可以供别人使用。 什么时候我们会用到库呢?一种情况是某些代码需要给别人使用,但是我们不希望别人看到源码,就需要以库的形式进行封装,只暴露出头文件。另外一种情况是,对于某些不会进行大的改动的代码,我们想减少编译的时间,就可以把它打包成库,因为库是已经编译好的二进制了,编译的时候只需要 Link 一下,不会浪费编译时间。 上面提到库在使用的时候需要 Link,Link 的方式有两种,静态和动态,于是便产生了静态库和动态库。

##静态库 静态库即静态链接库(Windows 下的 .lib,linux 和 Mac 下的 .a)。之所以叫做静态,是因为静态库在编译的时候会被直接拷贝一份,复制到目标程序里,这段代码在目标程序里就不会再改变了。 静态库的好处很明显,编译完成之后,库文件实际上就没有作用了。目标程序没有外部依赖,直接就可以运行。当然其缺点也很明显,就是会使用目标程序的体积增大。 动态库 动态库即动态链接库(Windows 下的 .dll,Linux 下的 .so,Mac 下的 .dylib)。与静态库相反,动态库在编译时并不会被拷贝到目标程序中,目标程序中只会存储指向动态库的引用。等到程序运行时,动态库才会被真正加载进来。 动态库的优点是,不需要拷贝到目标程序中,不会影响目标程序的体积,而且同一份库可以被多个程序使用(因为这个原因,动态库也被称作共享库)。同时,编译时才载入的特性,也可以让我们随时对库进行替换,而不需要重新编译代码。动态库带来的问题主要是,动态载入会带来一部分性能损失,使用动态库也会使得程序依赖于外部环境。如果环境缺少动态库或者库的版本不正确,就会导致程序无法运行(Linux 下喜闻乐见的 lib not found 错误)。

##iOS Framework 除了上面提到的 .a 和 .dylib 之外,Mac OS/iOS 平台还可以使用 Framework。Framework 实际上是一种打包方式,将库的二进制文件,头文件和有关的资源文件打包到一起,方便管理和分发。 在 iOS 8 之前,iOS 平台不支持使用动态 Framework,开发者可以使用的 Framework 只有苹果自家的 UIKit.Framework,Foundation.Framework 等。这种限制可能是出于安全的考虑(见这里的讨论)。换一个角度讲,因为 iOS 应用都是运行在沙盒当中,不同的程序之间不能共享代码,同时动态下载代码又是被苹果明令禁止的,没办法发挥出动态库的优势,实际上动态库也就没有存在的必要了。 由于上面提到的限制,开发者想要在 iOS 平台共享代码,唯一的选择就是打包成静态库 .a 文件,同时附上头文件(例如微信的SDK)。但是这样的打包方式不够方便,使用时也比较麻烦,大家还是希望共享代码都能能像 Framework 一样,直接扔到工程里就可以用。于是人们想出了各种奇技淫巧去让 Xcode Build 出 iOS 可以使用的 Framework,具体做法参考这里和这里,这种方法产生的 Framework 还有 “伪”(Fake) Framework 和 “真“(Real) Framework 的区别。 iOS 8/Xcode 6 推出之后,iOS 平台添加了动态库的支持,同时 Xcode 6 也原生自带了 Framework 支持(动态和静态都可以),上面提到的的奇技淫巧也就没有必要了(新的做法参考这里)。为什么 iOS 8 要添加动态库的支持?唯一的理由大概就是 Extension 的出现。Extension 和 App 是两个分开的可执行文件,同时需要共享代码,这种情况下动态库的支持就是必不可少的了。但是这种动态 Framework 和系统的 UIKit.Framework 还是有很大区别。系统的 Framework 不需要拷贝到目标程序中,我们自己做出来的 Framework 哪怕是动态的,最后也还是要拷贝到 App 中(App 和 Extension 的 Bundle 是共享的),因此苹果又把这种 Framework 称为 Embedded Framework。

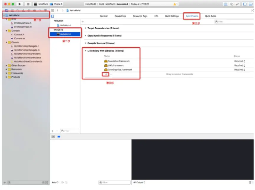
##在iOS开发中,给项目添加新的.framework分为以下三种情况: 1.直接引用系统提供的.framework

无标题.png

  1. 选中项目名称 2)选中TARGETS 3)选中Build Phases 4)在Link Binary With Libraries中添加。 5)点击“+”号,加入所需的系统提供的.framework文件

无标题.png

2.引用第三方提供的.framework

  1. 下载好所需要的第三方提供的.framework 2)将第三方.framework文件拷贝到工程所处的文件夹中

无标题.png
3) 选中项目名称 4)选中TARGETS 5)选中Build Phases 6)在Link Binary With Libraries中添加

无标题.png

ps: 如果需要引入的.framework文件,支持Cocoapods,那么采用cocoapods方式是最简单的。

3.通过Cocoapods来导入.framework

  1. 在Podfile文件中,写入你需要导入的.framework文件的名字,如pod 'XXXXXX' 2)执行pod安装命令:pod install ##接下来讲讲.framework文件的使用 在你需要使用.framework的地方,调用:#import"XXXXXX.h"即可,其中XXXXXX为.framework中提供的某个类的名称;也是你需要使用的类的名称