系列:iOS开发-应用生命周期

1,111 阅读5分钟

#系列:iOS开发-应用生命周期

每一个作为一个独立的移动端的应用,都有他自己的存在和释放的阶段, 当我们点击手机桌面上的一个图标的时候,我们的应用就会被加载,通过一些列的初始化等过程,最终呈现在我们的视野中,当然,我们也有可能会做到多个应用循环或者不定的切换,在使用应用中来电话或者...应用不想使用的时候我们想要去划掉它...

这些如果作为一个使用者,那么它其实是不需要关注多少这方面的东西,但是作为一个开发者,如果想要开发出一款稳定的优秀的应用,那么在这每一个阶段我们都要有所把握,我们什么时候初始化什么,什么时候创建删除什么,什么时候需要做数据的保存,如何合理利用系统空间,如何优化,如何保证应用挂起的时候维持某个状态或者更新... 这些本身都是小的知识点,但是作为一款应用来说,我为什么会被打开,在什么时间段我是激活状态,什么时间段我是挂起状态,什么时间段我应该被销毁... 这所有的点我们作为开发者都必须要关注 首先我们需要关注的是应用的各种状态

Not running 未运行 程序没启动 Inactive 未激活 程序在前台运行,不过没有接收到事件。在没有事件处理情况下程序通常停留在这个状态 Active 激活 程序在前台运行而且接收到了事件。这也是前台的一个正常的模式 Backgroud 后台 程序在后台而且能执行代码,大多数程序进入这个状态后会在在这个状态上停留一会。时间到之后会进入挂起状态(Suspended)。有的程序经过特殊的请求后可以长期处于Backgroud状态 Suspended 挂起 程序在后台不能执行代码。系统会自动把程序变成这个状态而且不会发出通知。当挂起时,程序还是停留在内存中的,当系统内存低时,系统就把挂起的程序清除掉,为前台程序提供更多的内存。

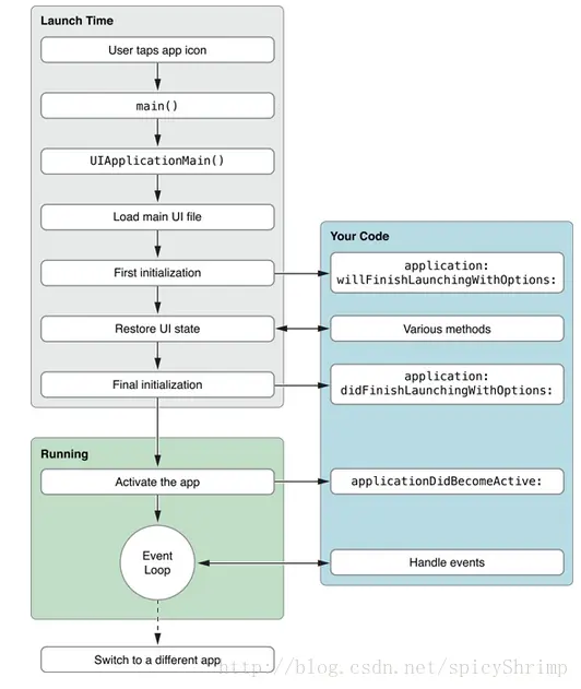
下图是程序状态变化图:

这里写图片描述
回归到我们应用中的代码就是这些:
这里写图片描述
我们在AppDelegate中我们可以看到我们创建应用之后就会有这些方法,并且有一大段描述,我们一一做一下解释:

  • (BOOL)application:(UIApplication *)application willFinishLaunchingWithOptions:(NSDictionary *)launchOptions 告诉代理进程启动但还没进入状态保存
  • (BOOL)application:(UIApplication *)application didFinishLaunchingWithOptions:(NSDictionary *)launchOptions 告诉代理启动基本完成程序准备开始运行
  • (void)applicationWillResignActive:(UIApplication *)application 当应用程序将要入非活动状态执行,在此期间,应用程序不接收消息或事件,比如来电话了
  • (void)applicationDidBecomeActive:(UIApplication *)application 当应用程序入活动状态执行,这个刚好跟上面那个方法相反
  • (void)applicationDidEnterBackground:(UIApplication *)application 当程序被推送到后台的时候调用。所以要设置后台继续运行,则在这个函数里面设置即可
  • (void)applicationWillEnterForeground:(UIApplication *)application 当程序从后台将要重新回到前台时候调用,这个刚好跟上面的那个方法相反。
  • (void)applicationWillTerminate:(UIApplication *)application 当程序将要退出是被调用,通常是用来保存数据和一些退出前的清理工作。这个需要要设置UIApplicationExitsOnSuspend的键值。
  • (void)applicationDidFinishLaunching:(UIApplication*)application 当程序载入后执行 那么这些方法的运行顺序是怎么样的呢?我们答应log看看
    这里写图片描述
    前面3行是应用刚刚打开的时候,第四行和第五行测试按下home键返回桌面的时候,最后两行是点击图标重新进入应用的时候, 我们可以看到的顺序大概是 如果应用不存在的话,那么首先是初始化应用,等到完成初始化,应用就进入激活状态,之后的前后台切换都会有着类似之前vc生命周期一样的过程,将要取消激活,进入后台和将要进入前台,进入激活状态 那么我们再把应用杀掉看看... 我们可以看到
    这里写图片描述
    这里写图片描述
    我们会看到3行,首先是将要挂起,之后是进入后台,再之后是将要释放... 我们如果了解这些顺序的话,我们就可以在需要的时候做需要的事....

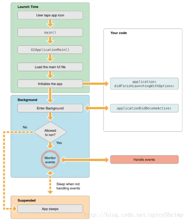
下面的是流程图: 1.加载应用程序进入前台

这里写图片描述
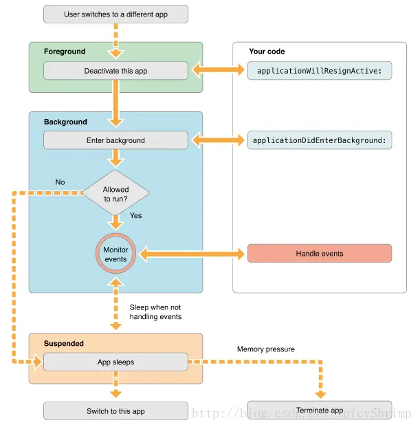
2.加载应用程序进入后台
这里写图片描述
当然我们还有某些特殊情况,比如应用激活状态来了一个电话 3.当一个基于警告式的中断发生时,比如有电话打进来了,这是程序会临时进入inactive状态,这用户可以选择如何处理这个中断
这里写图片描述
我们应该在applicationWillResignActive:方法中: 停止timer 和其他周期性的任务 停止任何正在运行的请求 暂停视频的播放 如果是游戏那就暂停它 减少OpenGL ES的帧率 挂起任何分发的队列和不重要的操作队列(你可以继续处理网络请求或其他时间敏感的后台任务)。 4.转到后台运行
这里写图片描述
5.返回前台运行
这里写图片描述

OK 这些其实并不是需要特别关注的,在需要用到的时候稍微关注一下即可,一般的应用来说,这方面要求并不多

Demo地址:github.com/spicyShrimp…

系列:iOS开发-前言+大纲 blog.csdn.net/spicyShrimp…