react-redux 提供了两个重要的对象, Provider 和 connect ,前者使 React 组件可被连接(connectable),后者把 React 组件和 Redux 的 store 真正连接起来。react-redux 的文档中,对 connect 的描述是一段晦涩难懂的英文,在初学 redux 的时候,我对着这段文档阅读了很久,都没有全部弄明白其中的意思(大概就是,单词我都认识,连起来啥意思就不明白了的感觉吧)。
在使用了一段时间 redux 后,本文尝试再次回到这里,给 这段文档 (同时摘抄在附录中)一个靠谱的解读。
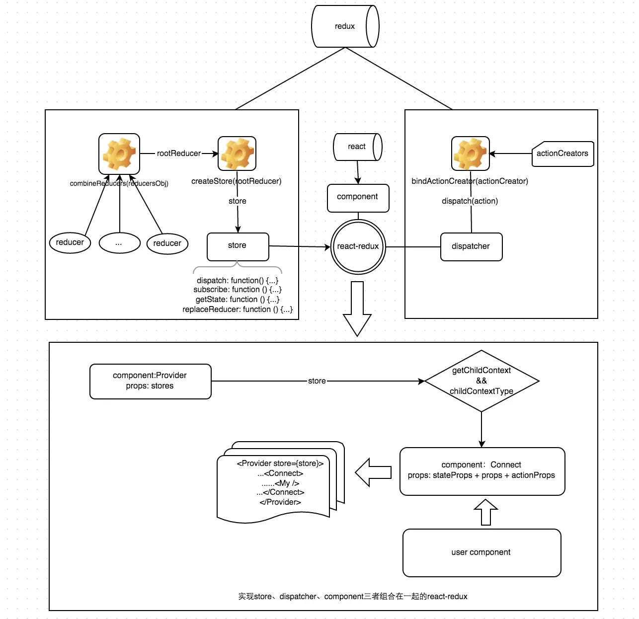
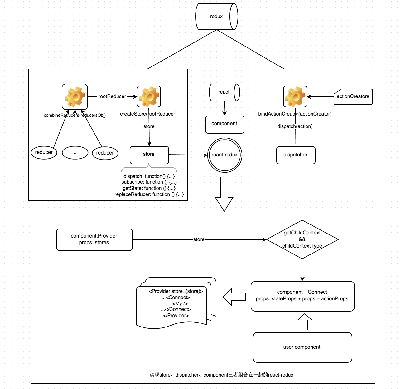
关于react-redux的一个流程图
流程图
connect用法介绍
connect方法声明:
connect([mapStateToProps], [mapDispatchToProps], [mergeProps],[options])作用:连接React组件与 Redux store。
参数说明:
mapStateToProps(state, ownProps) : stateProps这个函数允许我们将 store 中的数据作为 props 绑定到组件上。
const mapStateToProps = (state) => {
return {
count: state.count
}
}(1)这个函数的第一个参数就是 Redux 的 store,我们从中摘取了 count 属性。你不必将 state 中的数据原封不动地传入组件,可以根据 state 中的数据,动态地输出组件需要的(最小)属性。
(2)函数的第二个参数 ownProps,是组件自己的 props。有的时候,ownProps 也会对其产生影响。
当 state 变化,或者 ownProps 变化的时候,mapStateToProps 都会被调用,计算出一个新的 stateProps,(在与 ownProps merge 后)更新给组件。
mapDispatchToProps(dispatch, ownProps): dispatchPropsconnect 的第二个参数是 mapDispatchToProps,它的功能是,将 action 作为 props 绑定到组件上,也会成为 MyComp 的 props。
[mergeProps],[options]不管是 stateProps 还是 dispatchProps,都需要和 ownProps merge 之后才会被赋给组件。connect 的第三个参数就是用来做这件事。通常情况下,你可以不传这个参数,connect 就会使用 Object.assign 替代该方法。
[options] (Object) 如果指定这个参数,可以定制 connector 的行为。一般不用。
原理解析
首先connect之所以会成功,是因为Provider组件:
- 在原应用组件上包裹一层,使原来整个应用成为Provider的子组件
- 接收Redux的store作为props,通过context对象传递给子孙组件上的connect
那connect做了些什么呢?
它真正连接 Redux 和 React,它包在我们的容器组件的外一层,它接收上面 Provider 提供的 store 里面的 state 和 dispatch,传给一个构造函数,返回一个对象,以属性形式传给我们的容器组件。
关于它的源码
connect是一个高阶函数,首先传入mapStateToProps、mapDispatchToProps,然后返回一个生产Component的函数(wrapWithConnect),然后再将真正的Component作为参数传入wrapWithConnect,这样就生产出一个经过包裹的Connect组件,该组件具有如下特点:
- 通过props.store获取祖先Component的store
- props包括stateProps、dispatchProps、parentProps,合并在一起得到nextState,作为props传给真正的Component
- componentDidMount时,添加事件this.store.subscribe(this.handleChange),实现页面交互
- shouldComponentUpdate时判断是否有避免进行渲染,提升页面性能,并得到nextState
- componentWillUnmount时移除注册的事件this.handleChange
由于connect的源码过长,我们只看主要逻辑:
export default function connect(mapStateToProps, mapDispatchToProps, mergeProps, options = {}) {
return function wrapWithConnect(WrappedComponent) {
class Connect extends Component {
constructor(props, context) {
// 从祖先Component处获得store
this.store = props.store || context.store
this.stateProps = computeStateProps(this.store, props)
this.dispatchProps = computeDispatchProps(this.store, props)
this.state = { storeState: null }
// 对stateProps、dispatchProps、parentProps进行合并
this.updateState()
}
shouldComponentUpdate(nextProps, nextState) {
// 进行判断,当数据发生改变时,Component重新渲染
if (propsChanged || mapStateProducedChange || dispatchPropsChanged) {
this.updateState(nextProps)
return true
}
}
componentDidMount() {
// 改变Component的state
this.store.subscribe(() = {
this.setState({
storeState: this.store.getState()
})
})
}
render() {
// 生成包裹组件Connect
return (
<WrappedComponent {...this.nextState} />
)
}
}
Connect.contextTypes = {
store: storeShape
}
return Connect;
}
}connect使用实例
这里我们写一个关于计数器使用的实例:
Component/Counter.js
import React, {Component} from 'react'
class Counter extends Component {
render() {
//从组件的props属性中导入四个方法和一个变量
const {increment, decrement, counter} = this.props;
//渲染组件,包括一个数字,四个按钮
return (
<p>
Clicked: {counter} times
{' '}
<button onClick={increment}>+</button>
{' '}
<button onClick={decrement}>-</button>
{' '}
</p>
)
}
}
export default Counter;Container/App.js
import { connect } from 'react-redux'
import Counter from '../components/Counter'
import actions from '../actions/counter';
//将state.counter绑定到props的counter
const mapStateToProps = (state) => {
return {
counter: state.counter
}
};
//将action的所有方法绑定到props上
const mapDispatchToProps = (dispatch, ownProps) => {
return {
increment: (...args) => dispatch(actions.increment(...args)),
decrement: (...args) => dispatch(actions.decrement(...args))
}
};
//通过react-redux提供的connect方法将我们需要的state中的数据和actions中的方法绑定到props上
export default connect(mapStateToProps, mapDispatchToProps)(Counter)首先回顾一下 redux 的基本用法:
connect方法声明如下:
connect([mapStateToProps], [mapDispatchToProps], [mergeProps],[options])
作用:连接 React 组件与 Redux store。
连接操作不会改变原来的组件类,反而返回一个新的已与 Redux store 连接的组件类。
返回值
根据配置信息,返回一个注入了 state 和 action creator 的 React 组件。
静态属性
WrappedComponent (Component): 传递到 connect() 函数的原始组件类。
静态方法
组件原来的静态方法都被提升到被包装的 React 组件。
实例方法
getWrappedInstance(): ReactComponent
仅当 connect() 函数的第四个参数 options 设置了 { withRef: true } 才返回被包装的组件实例。
备注:
1、 函数将被调用两次。第一次是设置参数,第二次是组件与 Redux store 连接:connect(mapStateToProps, mapDispatchToProps, mergeProps)(MyComponent)。
2、 connect 函数不会修改传入的 React 组件,返回的是一个新的已与 Redux store 连接的组件,而且你应该使用这个新组件。
3、 mapStateToProps 函数接收整个 Redux store 的 state 作为 props,然后返回一个传入到组件 props 的对象。该函数被称之为 selector。
const reducer = (state = {count: 0}, action) => {
switch (action.type){
case 'INCREASE': return {count: state.count + 1};
case 'DECREASE': return {count: state.count - 1};
default: return state;
}
}
const actions = {
increase: () => ({type: 'INCREASE'}),
decrease: () => ({type: 'DECREASE'})
}
const store = createStore(reducer);
store.subscribe(() =>
console.log(store.getState())
);
store.dispatch(actions.increase()) // {count: 1}
store.dispatch(actions.increase()) // {count: 2}
store.dispatch(actions.increase()) // {count: 3}
通过 reducer 创建一个 store ,每当我们在 store 上 dispatch 一个 action , store 内的数据就会相应地发生变化。
我们当然可以 直接 在 React 中使用 Redux:在最外层容器组件中初始化 store ,然后将 state 上的属性作为 props 层层传递下去。
class App extends Component{
componentWillMount(){
store.subscribe((state)=>this.setState(state))
}
render(){
return <Comp state={this.state}
onIncrease={()=>store.dispatch(actions.increase())}
onDecrease={()=>store.dispatch(actions.decrease())}
/>
}
}
但这并不是最佳的方式。最佳的方式是使用 react-redux 提供的 Provider 和 connect 方法。
使用 react-redux
首先在最外层容器中,把所有内容包裹在 Provider 组件中,将之前创建的 store 作为 prop传给 Provider 。
const App = () => {
return (
<Provider store={store}>
<Comp/>
</Provider>
)
};
Provider 内的任何一个组件(比如这里的 Comp ),如果需要使用 state 中的数据,就必须是「被 connect 过的」组件——使用 connect 方法对「你编写的组件( MyComp )」进行包装后的产物。
class MyComp extends Component {
// content...
}
const Comp = connect(...args)(MyComp);
可见, connect 方法是重中之重。
connect 详解
究竟 connect 方法到底做了什么,我们来一探究竟。
首先看下函数的签名:
connect([mapStateToProps], [mapDispatchToProps], [mergeProps], [options])
connect() 接收四个参数,它们分别是 mapStateToProps , mapDispatchToProps , mergeProps 和 options 。
mapStateToProps(state, ownProps) : stateProps
这个函数允许我们将 store 中的数据作为 props 绑定到组件上。
const mapStateToProps = (state) => {
return {
count: state.count
}
}
这个函数的第一个参数就是 Redux 的 store ,我们从中摘取了 count 属性。因为返回了具有 count 属性的对象,所以 MyComp 会有名为 count 的 props 字段。
class MyComp extends Component {
render(){
return <div>计数:{this.props.count}次</div>
}
}
const Comp = connect(...args)(MyComp);
当然,你不必将 state 中的数据原封不动地传入组件,可以根据 state 中的数据,动态地输出组件需要的(最小)属性。
const mapStateToProps = (state) => {
return {
greaterThanFive: state.count > 5
}
}
函数的第二个参数 ownProps ,是 MyComp 自己的 props 。有的时候, ownProps 也会对其产生影响。比如,当你在 store 中维护了一个用户列表,而你的组件 MyComp 只关心一个用户(通过 props 中的 userId 体现)。
const mapStateToProps = (state, ownProps) => {
// state 是 {userList: [{id: 0, name: '王二'}]}
return {
user: _.find(state.userList, {id: ownProps.userId})
}
}
class MyComp extends Component {
static PropTypes = {
userId: PropTypes.string.isRequired,
user: PropTypes.object
};
render(){
return <div>用户名:{this.props.user.name}</div>
}
}
const Comp = connect(mapStateToProps)(MyComp);
当 state 变化,或者 ownProps 变化的时候, mapStateToProps 都会被调用,计算出一个新的 stateProps ,(在与 ownProps merge 后)更新给 MyComp 。
这就是将 Redux store 中的数据连接到组件的基本方式。
mapDispatchToProps(dispatch, ownProps): dispatchProps
connect 的第二个参数是 mapDispatchToProps ,它的功能是,将 action 作为 props 绑定到 MyComp 上。
const mapDispatchToProps = (dispatch, ownProps) => {
return {
increase: (...args) => dispatch(actions.increase(...args)),
decrease: (...args) => dispatch(actions.decrease(...args))
}
}
class MyComp extends Component {
render(){
const {count, increase, decrease} = this.props;
return (<div>
<div>计数:{this.props.count}次</div>
<button onClick={increase}>增加</button>
<button onClick={decrease}>减少</button>
</div>)
}
}
const Comp = connect(mapStateToProps, mapDispatchToProps)(MyComp);
由于 mapDispatchToProps 方法返回了具有 increase 属性和 decrease 属性的对象,这两个属性也会成为 MyComp 的 props 。
如上所示,调用 actions.increase() 只能得到一个 action 对象 {type:'INCREASE'} ,要触发这个 action 必须在 store 上调用 dispatch 方法。 diapatch 正是 mapDispatchToProps 的第一个参数。但是,为了不让 MyComp 组件感知到 dispatch 的存在,我们需要将 increase 和 decrease 两个函数包装一下,使之成为直接可被调用的函数(即,调用该方法就会触发 dispatch)。
Redux 本身提供了 bindActionCreators 函数,来将 action 包装成直接可被调用的函数。
import {bindActionCreators} from 'redux';
const mapDispatchToProps = (dispatch, ownProps) => {
return bindActionCreators({
increase: action.increase,
decrease: action.decrease
});
}
同样,当 ownProps 变化的时候,该函数也会被调用,生成一个新的 dispatchProps ,(在与 statePrope 和 ownProps merge 后)更新给 MyComp 。注意, action 的变化不会引起上述过程,默认 action 在组件的生命周期中是固定的。
[mergeProps(stateProps, dispatchProps, ownProps): props]
之前说过,不管是 stateProps 还是 dispatchProps ,都需要和 ownProps merge 之后才会被赋给 MyComp 。 connect 的第三个参数就是用来做这件事。通常情况下,你可以不传这个参数, connect 就会使用 Object.assign 替代该方法。
其他
最后还有一个 options 选项,比较简单,基本上也不大会用到(尤其是你遵循了其他的一些 React 的「最佳实践」的时候),本文就略过了。希望了解的同学可以直接看文档。
1. 前言
随着WEB应用变得越来越复杂,再加上node前后端分离越来越流行,那么对数据流动的控制就显得越发重要。redux是在flux的基础上产生的,基本思想是保证数据的单向流动,同时便于控制、使用、测试。
redux不依赖于任意框架(库),只要subscribe相应框架(库)的内部方法,就可以使用该应用框架保证数据流动的一致性。
那么如何使用redux呢?下面一步步进行解析,并带有源码说明,不仅做到 知其然 ,还要做到 知其所以然 。
2. 主干逻辑介绍(createStore)
2.1 简单demo入门
先来一个直观的认识:
// 首先定义一个改变数据的plain函数,成为reducer
function count (state, action) {
var defaultState = {
year: 2015,
};
state = state || defaultState;
switch (action.type) {
case 'add':
return {
year: state.year + 1
};
case 'sub':
return {
year: state.year - 1
}
default :
return state;
}
}
// store的创建
var createStore = require('redux').createStore;
var store = createStore(count);
// store里面的数据发生改变时,触发的回调函数
store.subscribe(function () {
console.log('the year is: ', store.getState().year);
});
// action: 触发state改变的唯一方法(按照redux的设计思路)
var action1 = { type: 'add' };
var action2 = { type: 'add' };
var action3 = { type: 'sub' };
// 改变store里面的方法
store.dispatch(action1); // 'the year is: 2016
store.dispatch(action2); // 'the year is: 2017
store.dispatch(action3); // 'the year is: 20162.2 挖掘createStore实现
为了说明主要问题,仅列出其中的关键代码,全部代码,可以点击 这里 阅读。
a首先看createStore到底都返回的内容:
export default function createStore(reducer, initialState) {
...
return {
dispatch,
subscribe,
getState,
replaceReducer
}
}每个属性的含义是: - dispatch: 用于action的分发,改变store里面的state - subscribe: 注册listener,store里面state发生改变后,执行该listener - getState: 读取store里面的state - replaceReducer: 替换reducer,改变state修改的逻辑
b关键代码解析
export default function createStore(reducer, initialState) {
// 这些都是闭包变量
var currentReducer = reducer
var currentState = initialState
var listeners = []
var isDispatching = false;
// 返回当前的state
function getState() {
return currentState
}
// 注册listener,同时返回一个取消事件注册的方法
function subscribe(listener) {
listeners.push(listener)
var isSubscribed = true
return function unsubscribe() {
if (!isSubscribed) {
return
}
isSubscribed = false
var index = listeners.indexOf(listener)
listeners.splice(index, 1)
}
}
// 通过action该改变state,然后执行subscribe注册的方法
function dispatch(action) {
try {
isDispatching = true
currentState = currentReducer(currentState, action)
} finally {
isDispatching = false
}
listeners.slice().forEach(listener => listener())
return action
}
// 替换reducer,修改state变化的逻辑
function replaceReducer(nextReducer) {
currentReducer = nextReducer
dispatch({ type: ActionTypes.INIT })
}
// 初始化时,执行内部一个dispatch,得到初始state
dispatch({ type: ActionTypes.INIT })
}如果还按照2.1的方式进行开发,那跟flux没有什么大的区别,需要手动解决很多问题,那redux如何将整个流程模板化(Boilerplate)呢?
3. 保证store的唯一性
随着应用越来越大,一方面,不能把所有的数据都放到一个reducer里面,另一方面,为每个reducer创建一个store,后续store的维护就显得比较麻烦。如何将二者统一起来呢?
3.1 demo入手
通过combineReducers将多个reducer合并成一个rootReducer: // 创建两个reducer: count year function count (state, action) { state = state || {count: 1} switch (action.type) { default: return state; } } function year (state, action) { state = state || {year: 2015} switch (action.type) { default: return state; } }
// 将多个reducer合并成一个
var combineReducers = require('./').combineReducers;
var rootReducer = combineReducers({
count: count,
year: year,
});
// 创建store,跟2.1没有任何区别
var createStore = require('./').createStore;
var store = createStore(rootReducer);
var util = require('util');
console.log(util.inspect(store));
//输出的结果,跟2.1的store在结构上不存在区别
// { dispatch: [Function: dispatch],
// subscribe: [Function: subscribe],
// getState: [Function: getState],
// replaceReducer: [Function: replaceReducer]
// }3.2 源码解析combineReducers
// 高阶函数,最后返回一个reducer
export default function combineReducers(reducers) {
// 提出不合法的reducers, finalReducers就是一个闭包变量
var finalReducers = pick(reducers, (val) => typeof val === 'function')
// 将各个reducer的初始state均设置为undefined
var defaultState = mapValues(finalReducers, () => undefined)
// 一个总reducer,内部包含子reducer
return function combination(state = defaultState, action) {
var finalState = mapValues(finalReducers, (reducer, key) => {
var previousStateForKey = state[key]
var nextStateForKey = reducer(previousStateForKey, action)
hasChanged = hasChanged || nextStateForKey !== previousStateForKey
return nextStateForKey
);
return hasChanged ? finalState : state
}
}4. 自动实现dispatch
4.1 demo介绍
在2.1中,要执行state的改变,需要手动dispatch:
var action = { type: '***', payload: '***'};
dispatch(action);手动dispatch就显得啰嗦了,那么如何自动完成呢?
var bindActionCreators = require('redux').bindActionCreators;
// 可以在具体的应用框架隐式进行该过程(例如react-redux的connect组件中)
bindActionCreators(action)4.2 源码解析
// 隐式实现dispatch
function bindActionCreator(actionCreator, dispatch) {
return (...args) => dispatch(actionCreator(...args))
}
export default function bindActionCreators(actionCreators, dispatch) {
if (typeof actionCreators === 'function') {
return bindActionCreator(actionCreators, dispatch)
}
return mapValues(actionCreators, actionCreator =>
bindAQctionCreator(actionCreator, dispatch)
)
}5. 支持插件 - 对dispatch的改造
5.1 插件使用demo
一个action可以是同步的,也可能是异步的,这是两种不同的情况, dispatch执行的时机是不一样的:
// 同步的action creator, store可以默认实现dispatch
function add() {
return { tyle: 'add' }
}
dispatch(add());
// 异步的action creator,因为异步完成的时间不确定,只能手工dispatch
function fetchDataAsync() {
return function (dispatch) {
requst(url).end(function (err, res) {
if (err) return dispatch({ type: 'SET_ERR', payload: err});
if (res.status === 'success') {
dispatch({ type: 'FETCH_SUCCESS', payload: res.data });
}
})
}
}下面的问题就变成了,如何根据实际情况实现不同的dispatch方法,也即是根据需要实现不同的moddleware:
// 普通的dispatch创建方法
var store = createStore(reducer, initialState);
console.log(store.dispatch);
// 定制化的dispatch
var applyMiddleware = require('redux').applyMiddleware;
// 实现action异步的middleware
var thunk = requre('redux-thunk');
var store = applyMiddleware([thunk])(createStore);
// 经过处理的dispatch方法
console.log(store.dispatch);5.2 源码解析
// next: 其实就是createStore
export default function applyMiddleware(...middlewares) {
return (next) => (reducer, initialState) => {
var store = next(reducer, initialState)
var dispatch = store.dispatch
var chain = []
var middlewareAPI = {
getState: store.getState,
dispatch: (action) => dispatch(action)
}
chain = middlewares.map(middleware => middleware(middlewareAPI))
dispatch = compose(...chain)(store.dispatch)
return {
...store,
dispatch // 实现新的dispatch方法
}
}
}
// 再看看redux-thunk的实现, next就是store里面的上一个dispatch
function thunkMiddleware({ dispatch, getState }) {
return function(next) {
return function(action) {
typeof action === 'function' ? action(dispatch, getState) : next(action);
}
}
return next => action =>
typeof action === 'function' ?
action(dispatch, getState) :
next(action);
}6. 与react框架的结合
6.1 基本使用
目前已经有现成的工具 react-redux 来实现二者的结合:
var rootReducers = combineReducers(reducers);
var store = createStore(rootReducers);
var Provider = require('react-redux').Provider;
// App 为上层的Component
class App extend React.Component{
render() {
return (
<Provier store={store}>
<Container />
</Provider>
);
}
}
// Container作用: 1. 获取store中的数据; 2.将dispatch与actionCreator结合起来
var connect = require('react-redux').connect;
var actionCreators = require('...');
// MyComponent是与redux无关的组件
var MyComponent = require('...');
function select(state) {
return {
count: state.count
}
}
export default connect(select, actionCreators)(MyComponent)6.2 Provider – 提供store
React通过Context属性,可以将属性(props)直接给子孙component,无须通过props层层传递, Provider仅仅起到获得store,然后将其传递给子孙元素而已:
export default class Provider extends Component {
getChildContext() { // getChildContext: 将store传递给子孙component
return { store: this.store }
}
constructor(props, context) {
super(props, context)
this.store = props.store
}
componentWillReceiveProps(nextProps) {
const { store } = this
const { store: nextStore } = nextProps
if (store !== nextStore) {
warnAboutReceivingStore()
}
}
render() {
let { children } = this.props
return Children.only(children)
}
}6.3 connect – 获得store及dispatch(actionCreator)
connect是一个高阶函数,首先传入mapStateToProps、mapDispatchToProps,然后返回一个生产 Component 的函数(wrapWithConnect),然后再将真正的Component作为参数传入wrapWithConnect(MyComponent),这样就生产出一个经过包裹的Connect组件,该组件具有如下特点:
- 通过this.context获取祖先Component的store
- props包括stateProps、dispatchProps、parentProps,合并在一起得到 nextState ,作为props传给真正的Component
- componentDidMount时,添加事件this.store.subscribe(this.handleChange),实现页面交互
- shouldComponentUpdate时判断是否有避免进行渲染,提升页面性能,并得到nextState
- componentWillUnmount时移除注册的事件this.handleChange
- 在非生产环境下,带有热重载功能
主要的代码逻辑:
export default function connect(mapStateToProps, mapDispatchToProps, mergeProps, options = {}) {
return function wrapWithConnect(WrappedComponent) {
class Connect extends Component {
constructor(props, context) {
// 从祖先Component处获得store
this.store = props.store || context.store
this.stateProps = computeStateProps(this.store, props)
this.dispatchProps = computeDispatchProps(this.store, props)
this.state = { storeState: null }
// 对stateProps、dispatchProps、parentProps进行合并
this.updateState()
}
shouldComponentUpdate(nextProps, nextState) {
// 进行判断,当数据发生改变时,Component重新渲染
if (propsChanged || mapStateProducedChange || dispatchPropsChanged) {
this.updateState(nextProps)
return true
}
}
componentDidMount() {
// 改变Component的state
this.store.subscribe(() = {
this.setState({
storeState: this.store.getState()
})
})
}
render() {
// 生成包裹组件Connect
return (
<WrappedComponent {...this.nextState} />
)
}
}
Connect.contextTypes = {
store: storeShape
}
return Connect;
}
}7. redux与react-redux关系图
