dagger2是用于进行依赖注入的框架。dagger1由square开发,而现在dagger2由google继续开发和维护。在google出的几个Android架构示例(github.com/googlesampl…,
github.com/googlesampl…)中也用到了dagger2,给人一种谷歌钦定的感觉。
那么,我们为什么要用到dagger呢?它是用来干嘛的?
本文将通过介绍dagger2的相关的概念和一些常用用法来初探dagger2并能够上手使用,一些深入的用法也会在后续的文章中介绍。
1.控制反转和依赖注入
首先,我们就要先介绍控制反转和依赖注入的概念了。 如果A类依赖B类的对象通常我们会怎么做呢?
public class A{
private B b;
public A(){
b = new B();
}
}
这是最通常的做法:在类A里new 一个B的对象作为成员变量,也就是A控制了B实例的生成,控制依赖。这样做的不足在于A需要了解B的细节,如果要替换B模块还需要相应的修改A。更严重的是,如果B的实例化依赖了其他类C/D/F...,则A类还需要管理C/D/F类的实例化过程,这样模块间的耦合度会很高,修改和替换难度都很大。
而控制反转(IoC)是一种设计思想,即设计好的对象的依赖由容器来控制,而非之前用对象来直接控制对象依赖。程序架构发生了“主从换位”的变化,应用程序被动的等待IoC容器来创建并注入它所需要的资源。
依赖注入(Dependency Injection)是控制反转的一种具体实现。组件之间依赖关系由注入器(容器)在运行期决定,即由容器动态的将某个依赖关系注入到组件之中。依赖注入将依赖统一管理,使得组件间耦合度降低,更容易拓展和修改,也能更好的控制组件的生命周期。如果某组件需要修改其依赖,如果新增加的依赖存在与依赖图中,那么只需修改该类就可以,注入器可以将新的依赖注入。
2.java依赖注入标准:JSR-330
java有一套依赖注入规范——JSR-330。该规范里定义了一些依赖注入相关的注解(javax.inject包下),dagger就是基于了这个规范,也就是dagger对外使用的annotation许多都是JSR-330下的。而其他的注入框架如Spring也支持JSR-330。上文的例子中,如果用支持JSR-330的依赖注入框架的话,最后实现的代码可以类似于:
public class A{
@inject
private B b;
}
在dagger2 中用的JSR-330标准注释有:@Inject @Qualifier @Scope @Named等。
值得注意的是,JSR-330并没有规范注入器,也就是说用不同的注入框架时,上述代码可以做到基本一致,都是符合JSR-330规范的,而不同框架注入器实现方式不同。
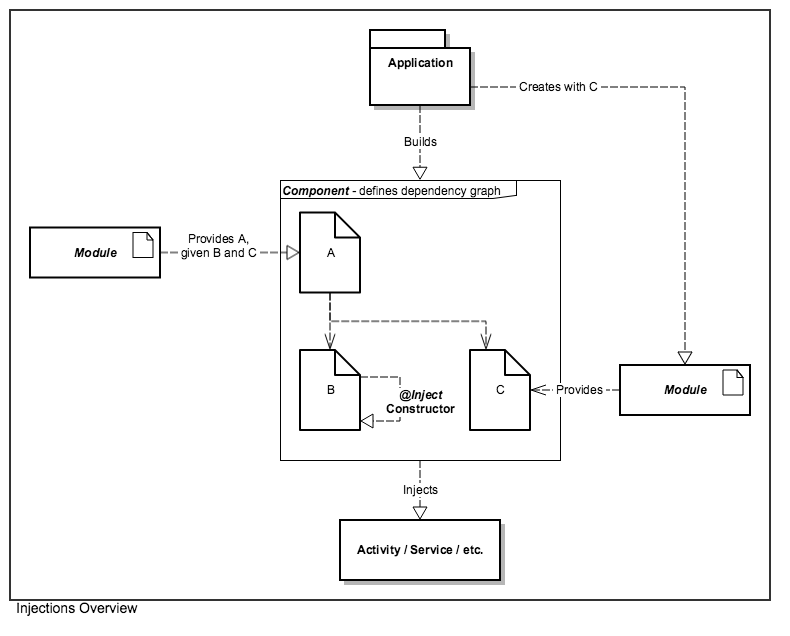
3.dagger2的基本结构

(图摘自github.com/codepath/an…)
使用dagger2进行依赖注入时,整个依赖关系如图。在dagger2中Component便是注入器,它维护了依赖图并向其他对象注入依赖。依赖图中的对象由Module提供,或是通过构造方法注入来获得,一些具体细节将在稍后介绍。
4.用Dagger2向类注入依赖
通过Dagger2将依赖注入到某个类中的时候,是用@Inject注解来实现的。@Inject注解为JSR-330标准中的一部分。
注入方式有两种:即@Inject可以标记域也可以标记构造方法。
(1)域注入
public class MainActivity extends Activity {
@Inject
SharedPreferences mSharedPreferences;
public void onCreate(Bundle savedInstance) {
InjectorClass.inject(this);
}
注意,这里需要在适当的时机,如在组件的onCreate()中调用Component的inject()方法,此时将依赖注入到该对象中。此外,被@Inject标记的域不可为private,因为它需要有注入器Component进行赋值。 (2)构造方法注入
public class ProviderHandler {
private ContentResolver mContentResolver;
@Inject
ProviderHandler(@NonNull Context context) {
mContentResolver = context.getContentResolver();
}
注意:在构造方法注入的时候这个类成为依赖图表的一部分。当其他类需要该这个类的对象时,dagger2会调用该构造方法创造其实例对象,该类的对象可以被注入其他对象中,如上部分的图所示,B就是通过构造器注入的方式生成,Component也可以根据需要将其注入到其他类中。
这两种注入方法中,需要的被注入的对象都从依赖图中获取,而不需要手工控制。
而对于Android中的一些组件,如Activity/Service/Fragment等等,由于其构造方法不由我们控制,只能通过域注入来完成。
5.Component:
Component就是我们前文提到的注入器(容器),它定义了依赖图,并负责向其他类中注入依赖。
和Android的许多框架一样,对于Component部分,是有开发者以接口形式写Component,框架通过gradle插件自动生成Component的实例。形式有些像retrofit,但retrofit是通过动态代理,通过代理对象来完成接口任务的。
在实际开发中,我们定义的Component代码类似如下:
@Singleton
@Component(modules = {ApplicationModule.class, NumberInfoModule.class})
public interface AppComponent {
void inject(MyService service);
void inject(MyContentProvider p rovider);
@Component.Builder
interface Builder {
@BindsInstance
Builder application(Application application);
AppComponent build();
}
}
上面例子中,我们定义了一个接口AppComponent,该接口被@Component注释,表明这是一个dagger2中的Component,Dagger2会在编译阶段生成其实例类:DaggerXXXComponent,以这个为例就是生成DaggerAppComponent,其实现了APPComponent。
我们来看这个接口的各个部分:
(1)@Singleton注解:这是一个scope的注释,dagger2的scope机制是为单利提供了生命周期的概念。@Singleton这表明了中依赖t的生命长度和Application生命长度一致。另外,@Singleton是JSR-330标准中的一部分,另外我们还可以自定义scope。有关scope的概念会在下一篇文章中介绍。
(2) Module:在上面@Component中我们指定了Module类,Module是为依赖图提供具体依赖的对象的,也就是我们在Module中我们告诉Dagger2框架当我们需要某个类的对象时,我们该如何获得。再回到最上面的图,其中A和C都是由Module提供的。也就是除了构造方法注入的类以外,其他的依赖需要有Module提供。后面会详细介绍。
(3)inject方法:Component在接口中,我们定义了inject的方法。在前面介绍通过域注入时,我们在组件的onCreate()方法中调用了Component的inject方法。该方法表明了我们可以将依赖图中的依赖注入到什么类中,该类(组件)在适当的时候(如onCreate())调用inject方法,完成依赖注入。inject方法由我们写接口的时候定义,编译阶段框架实现该方法。
(4)Builder: 在Component接口中定义Component.Builder接口,顾名思义是在定义Component的建造者。上例中,用
@BindsInstance
在定义Builder时候我们可以在允许Component初始化的时候设置一些对象,如上面例子,可以给Component设置Application对象,从而将Application对象纳入到依赖图中。
另外,如果其Module的构造函数需要传入参数的话,会自动生成Component.Builder设置该Module的方法,可以参考如下例子(也是一个添加Apllication依赖的实例):
@Module
public class AppModule {
Application mApplication;
public AppModule(Application application) {
mApplication = application;
}
@Provides
@Singleton
Application providesApplication() {
return mApplication;
}
}
@Singleton
@Component(modules={AppModule.class, NetModule.class})
public interface NetComponent {
void inject(MainActivity activity);
// void inject(MyFragment fragment);
// void inject(MyService service);
}
实例化Component时可调用:
mNetComponent = DaggerNetComponent.builder()
.appModule(new AppModule(this)) // This also corresponds to the name of your module: %component_name%Module
.build();
至此,我们可见Component维护了依赖图,而其中的依赖来源有:构造方法注入的对象,Component.Builder的@BindsInstance,以及Module类中提供的依赖。
6.Module
上文提到了,Module类是为依赖图中提供依赖的。一般从构造方法提供的依赖都有明确可调用的构造器才能够注入,而没有构造方法,例如从一些静态方法等方式获取的依赖就需要在Module中定义了。另外还有一种情况,如果我们想注入的是接口或者是父类,而注入的是接口的实际实现或其子类,也需要在Module中定义。下面通过Module中使用的一些注解来进行解释。
@Provides
@Provides注解允许我们在Module里定义方法,方法传入的参数是依赖图中已存在的依赖对象,返回将是该方法提供给依赖图的依赖。@Provides适用于需要由静态方法提供的依赖的情况,如:
@Module
class AppModule {
@Singleton @Provides
GithubService provideGithubService() {
return new Retrofit.Builder()
.baseUrl("https://api.github.com/")
.addConverterFactory(GsonConverterFactory.create())
.addCallAdapterFactory(new LiveDataCallAdapterFactory())
.build()
.create(GithubService.class);
}
...
}
另外需要通过调用依赖图中对象的某些方法才能获得的依赖 比如依赖图中有Context对象,例如我们希望在依赖图中或者ContentResolver对象,就可以定义方法:
@Module
class AppModule {
@Provides
ContentProvider provideUserDao(Context context) {
return context.getContentResolver();
}
...
当然,还有其他情况下需要用到Provides注解,可以根据项目实际情况判断,就不举例了。
@Binds
@Binds和@Provides最大区别就是@Binds只能修饰抽象方法,比如说当A1类继承自A,而在当前的依赖图中可以提供A1的对象(如A1已经可以通过构造方法注入到Component中),而在被注入类中需要A的对象,那么就可以定义Bind的抽象方法来将A1作为A的对象注入。再以上面AppComponent为例,Component实例化中通过Builder可以获得Application的对象,而如果依赖图中需要context,就可以提供给他们这个Application对象:
public abstract class ApplicationModule {
//expose Application as an injectable context
@Binds
abstract Context bindContext(Application application);
}
所以@Binds解决了我们面向接口编程的需求。 当然这种情况也可以用@Provides的有实体方法(方法实体是类型的强转),但@Binds明显更加清晰。
@Qualifier
而更进一步,如果依赖图中有两个子类都实现了某一接口,而我们在注入时在不同的场景下需要用这两个的某个,该怎么做呢?这时候我们需要@Qualifier的注解。
下面是一个实际的例子:
我们首先要定义两个 InfoRepository和RemoteInfoSource都是数据源,都实现了InfoSource接口, 分别表示本地数据源和云端的数据源(这种封装方式在MVP/MVVM架构中非常常见)。为区分二者,我们首先要先定义两个注释,@Remote表示远端数据,@Repository表示本地仓库:
@Qualifier
@Documented
@Retention(RetentionPolicy.RUNTIME)
public @interface Remote {}
@Qualifier
@Documented
@Retention(RetentionPolicy.RUNTIME)
public @interface Repository {}
注意,这两个Annotation都需要被@Qualifier修饰,@Qualifier为JSR-330标准中的一部分。 之后,InfoRepository和RemoteInfoSource在通过构造方法注入的时候,各自的构造方法在除了@Inject注释外还要加上刚刚定义的对应的Annotation:
public class InfoRepository {
Context mContext;
@Repository
@Inject
InfoRepository(@NonNull Context context) {
mContext = context;
}
public class RemoteInfoSource {
Context mContext;
@Remote
@Inject
RemoteInfoSource(@NonNull Context context) {
mContext = context;
}
接下来在Module中定义对应的@bind的抽象方法,对应方法也需要加对应Annotation:
@Module
abstract public class NumberInfoModule {
@Binds @Repository
abstract InfoSource provideLocalDataSource(InfoRepository dataSource);
@Binds @Remote
abstract InfoSource provideRemoteDataSource(RemoteInfoSource dataSource);
}
在使用时,如果我们需要Remote的InfoSource时就使用:
@Inject
@Remote
InfoSource mRemoteInfoSource;
或在构造方法注入时:
public Class TestClass {
@Inject
public TestClass(@Remote InfoSource cloudSource) {
this.mRemoteInfoSource= remoteInfoSource;
}
}
另外,@Qualifier 定义的注解可以设置参数,来标记不同的对象,如:
@Qualifier
@Documented
@Retention(RetentionPolicy.RUNTIME)
public @interface Source {
String source() default "local";
}
就可以用@Source(soucrce = "remote")和@@Source(soucrce = "repository")代替上例中的@Remote和@Repository标签。
另外,@Named标签是JSR-330自带的一个@Qualifier实现,我们可以直接用@Named来起到和自定义@Qualifie注解r相同的效果,对应上面例子,@Remote和@Repository的位置替换成@Named("Remote")和@Named("Repository"),通过参数来区分同样类型的不同对象。
而需要本地仓库时,对应注解换成@Repository。
注意,在@Provides注解的方法中,同样可以用@Qualifier的标签。
小结
这篇文章首先介绍了何为控制反转和依赖注入,并介绍java依赖注入标准:JSR-330。随后,本文介绍了通过Dagger2构建依赖图的具体结构,着重介绍了如何将依赖注入到各个模块中,将对象增加到依赖图中的方法。介绍了Component的作用以及接口的定义方式。最后介绍了Module同@Provides和@Binds向依赖图提供依赖,并利用@Qualifier限定注入的对象。
我们可以总结出有三种方式想依赖图提供依赖:通过Component.Builder()的@BindInstance方式,通过构造方法注入的对象以及有Module的@Provides和@Binds提供的依赖。
Dagger2在Android应用中,最简单的情况是在Application完成Component的初始化,并Application中用静态方法向外提供Component实例,以让其他组件通过Component完成依赖注入。 但更复杂的情况下,还需要不同生命周期的Component来控制不同依赖图的生命,这就需要用到Scope以及Component间的依赖,以及Subcomponents,这些也都是Dagger2的重要概念,这将在下篇文章进行介绍。
参考:
google.github.io/dagger/user…
github.com/codepath/an…
www.jianshu.com/p/8bb4651f0…
google.github.io/dagger/api/…