近些年,App 越来越推崇体验至上,随随便便乱写一通的话已经很难让用户买帐了,顺滑的列表便是其中很重要的一点。如果一个 App 的页面滚动起来总是卡顿卡顿的,轻则被当作反面教材来吐槽或者衬托“我们的 App balabala...”,重则直接卸载。正好最近在优化这一块儿,总结记录下。
如果说有什么好的博客文章推荐,ibireme 的 iOS 保持界面流畅的技巧 这篇堪称业界毒瘤,墙裂推荐反复阅读。这篇文章中讲解了很多的优化点,我自己总结了下收益最大的两个优化点:
- 避免重复多次计算 cell 行高
- 文本异步渲染

大家可以看看上面这张图的对比分析,数据是 iPhone6 的机子用 instruments 抓的,左边的是用 Auto Layout 绘制界面的数据分析,正常如果想平滑滚动的话,fps 至少需要稳定在 55 左右,我们可以发现,在没有缓存行高和异步渲染的情况下 fps 是最低的,可以说是比较卡顿了,至少是能肉眼感觉出来,能满足平滑滚动要求的也只有在缓存行高且异步渲染的情况下;右边的是没用 Auto Layout 直接用 frame 来绘制界面的数据分析,可以发现即使没有异步渲染,也能勉强满足平滑滚动的要求,如果开启异步渲染的话,可以说是相当的丝滑了。
避免重复多次计算 cell 行高
TableView 行高计算可以说是个老生常谈的问题了,heightForRowAtIndexPath: 是个调用相当频繁的方法,在里面做过多的事情难免会造成卡顿。 在 iOS 8 中,我们可以通过设置下面两个属性来很轻松的实现高度自适应:
self.tableView.estimatedRowHeight = 88;
self.tableView.rowHeight = UITableViewAutomaticDimension;
虽然很方便,不过如果你的页面对性能有一定要求,建议不要这么做,具体可以看看 sunnyxx 的 优化UITableViewCell高度计算的那些事。文中针对 Auto Layout,提供了个 cell 行高的缓存库 UITableView-FDTemplateLayoutCell,可以很好的帮助我们避免 cell 行高多次计算的问题。
如果不使用 Auto Layout,我们可以在请求完拿到数据后提前计算好页面每个控件的 frame 和 cell 高度,并且缓存在内存中,用的时候直接在 heightForRowAtIndexPath: 取出计算好的值就行,大概流程如下:
- 模拟请求数据回调:
- (void)viewDidLoad {
[super viewDidLoad];
[self buildTestDataThen:^(NSMutableArray <FDFeedEntity *> *entities) {
self.data = @[].mutableCopy;
@autoreleasepool {
for (FDFeedEntity *entity in entities) {
FrameModel *frameModel = [FrameModel new];
frameModel.entity = entity;
[self.data addObject:frameModel];
}
}
[self.tvFeed reloadData];
}];
}
- 一个简单计算 frame 、cell 行高方式:
//FrameModel.h
@interface FrameModel : NSObject
@property (assign, nonatomic, readonly) CGRect titleFrame;
@property (assign, nonatomic, readonly) CGFloat cellHeight;
@property (strong, nonatomic) FDFeedEntity *entity;
@end
//FrameModel.m
@implementation FrameModel
- (void)setEntity:(FDFeedEntity *)entity {
if (!entity) return;
_entity = entity;
CGFloat maxLayout = ([UIScreen mainScreen].bounds.size.width - 20.f);
CGFloat bottom = 4.f;
//title
CGFloat titleX = 10.f;
CGFloat titleY = 10.f;
CGSize titleSize = [entity.title boundingRectWithSize:CGSizeMake(maxLayout, CGFLOAT_MAX) options:NSStringDrawingUsesLineFragmentOrigin|NSStringDrawingUsesFontLeading attributes:@{NSFontAttributeName : Font(16.f)} context:nil].size;
_titleFrame = CGRectMake(titleX, titleY, titleSize.width, titleSize.height);
//cell Height
_cellHeight = (CGRectGetMaxY(_titleFrame) + bottom);
}
@end
- 行高取值:
- (UITableViewCell *)tableView:(UITableView *)tableView cellForRowAtIndexPath:(NSIndexPath *)indexPath {
FrameFeedCell *cell = [tableView dequeueReusableCellWithIdentifier:FrameFeedCellIdentifier forIndexPath:indexPath];
FrameModel *frameModel = self.data[indexPath.row];
cell.model = frameModel;
return cell;
}
- (CGFloat)tableView:(UITableView *)tableView heightForRowAtIndexPath:(NSIndexPath *)indexPath {
FrameModel *frameModel = self.data[indexPath.row];
return frameModel.cellHeight;
}
- 控件赋值:
- (void)setModel:(FrameModel *)model {
if (!model) return;
_model = model;
FDFeedEntity *entity = model.entity;
self.titleLabel.frame = model.titleFrame;
self.titleLabel.text = entity.title;
}
优缺点
缓存行高方式有现成的库简单方便,虽然 UITableView-FDTemplateLayoutCell 已经处理的很好了,但是 Auto Layout 对性能还是会有部分消耗;手动计算 frame 方式所有的位置都需要计算,比较麻烦,而且在数据量很大的情况下,大量的计算对数据展示时间会有部分影响,相应的回报就是性能会更好一些。
文本异步渲染
当显示大量文本时,CPU 的压力会非常大。对此解决方案只有一个,那就是自定义文本控件,用 TextKit 或最底层的 CoreText 对文本异步绘制。尽管这实现起来非常麻烦,但其带来的优势也非常大,CoreText 对象创建好后,能直接获取文本的宽高等信息,避免了多次计算(调整 UILabel 大小时算一遍、UILabel 绘制时内部再算一遍);CoreText 对象占用内存较少,可以缓存下来以备稍后多次渲染。
幸运的是,想支持文本异步渲染也有现成的库 YYText ,下面来讲讲如何搭配它最大程度满足我们如丝般顺滑的需求:
Frame 搭配异步渲染
基本思路和计算 frame 类似,只不过把系统的 boundingRectWithSize:、 sizeWithAttributes: 换成 YYText 中的方法:
- 配置 frame model:
//FrameYYModel.h
@interface FrameYYModel : NSObject
@property (assign, nonatomic, readonly) CGRect titleFrame;
@property (strong, nonatomic, readonly) YYTextLayout *titleLayout;
@property (assign, nonatomic, readonly) CGFloat cellHeight;
@property (strong, nonatomic) FDFeedEntity *entity;
@end
//FrameYYModel.m
@implementation FrameYYModel
- (void)setEntity:(FDFeedEntity *)entity {
if (!entity) return;
_entity = entity;
CGFloat maxLayout = ([UIScreen mainScreen].bounds.size.width - 20.f);
CGFloat space = 10.f;
CGFloat bottom = 4.f;
//title
NSMutableAttributedString *title = [[NSMutableAttributedString alloc] initWithString:entity.title];
title.yy_font = Font(16.f);
title.yy_color = [UIColor blackColor];
YYTextContainer *titleContainer = [YYTextContainer containerWithSize:CGSizeMake(maxLayout, CGFLOAT_MAX)];
_titleLayout = [YYTextLayout layoutWithContainer:titleContainer text:title];
CGFloat titleX = 10.f;
CGFloat titleY = 10.f;
CGSize titleSize = _titleLayout.textBoundingSize;
_titleFrame = (CGRect){titleX,titleY,CGSizeMake(titleSize.width, titleSize.height)};
//cell Height
_cellHeight = (CGRectGetMaxY(_titleFrame) + bottom);
}
@end
对比上面 frame,可以发现多了个 YYTextLayout 属性,这个属性可以提前配置文本的特性,包括 font、textColor 以及行数、行间距、内间距等等,好处就是可以把一些逻辑提前处理好,比如根据接口字段,动态配置字体颜色,字号等,如果用 Auto Layout,这部分逻辑则不可避免的需要写在 cellForRowAtIndexPath: 方法中。
- UITableViewCell 处理 :
- (instancetype)initWithStyle:(UITableViewCellStyle)style reuseIdentifier:(NSString *)reuseIdentifier {
self = [super initWithStyle:style reuseIdentifier:reuseIdentifier];
if (!self) return nil;
YYLabel *title = [YYLabel new];
title.displaysAsynchronously = YES; //开启异步渲染
title.ignoreCommonProperties = YES; //忽略属性
title.layer.borderColor = [UIColor brownColor].CGColor;
title.layer.cornerRadius = 1.f;
title.layer.borderWidth = 1.f;
[self.contentView addSubview:_titleLabel = title];
return self;
}
- 赋值:
- (void)setModel:(FrameYYModel *)model {
if (!model) return;
_model = model;
self.titleLabel.frame = model.titleFrame;
self.titleLabel.textLayout = model.titleLayout; //直接取 YYTextLayout
}
Auto Layout 搭配异步渲染
YYText 非常友好,同样支持 xib,YYText 继承自 UIView,正常的在 xib 中配置约束就行了,需要注意的一点是,多行文本的情况下需要设置最大换行宽:
CGFloat maxLayout = [UIScreen mainScreen].bounds.size.width - 20.f;
self.titleLabel.preferredMaxLayoutWidth = maxLayout;
self.subTitleLabel.preferredMaxLayoutWidth = maxLayout;
self.contentLabel.preferredMaxLayoutWidth = maxLayout;
优缺点
YYText 的异步渲染能极大程度的提高列表流畅度,真正达到如丝般顺滑,但是在开启异步时,刷新列表会有闪烁情况,不知道算不算 bug,仔细想想觉得也正常,毕竟是异步的,渲染也需要时间,最近也在和作者沟通,也希望大家能一起讨论下。
其它
列表中如果存在很多系统设置的圆角页面导致卡顿:
关于圆角
列表中如果存在很多系统设置的圆角页面导致卡顿:
label.layer.cornerRadius = 5.f;
label.clipsToBounds = YES;
其实据我观察,只要当前屏幕内只要设置圆角的控件个数不要太多(大概十几个算个临界点),就不会引起卡顿。
还有就是只要不设置 clipsToBounds 不管多少个,都不会卡顿,比如你需要圆角的控件是白色背景色的,然后它的父控件也是白色背景色的,而且没有点击后高亮的,就没必要 clipsToBounds 了。
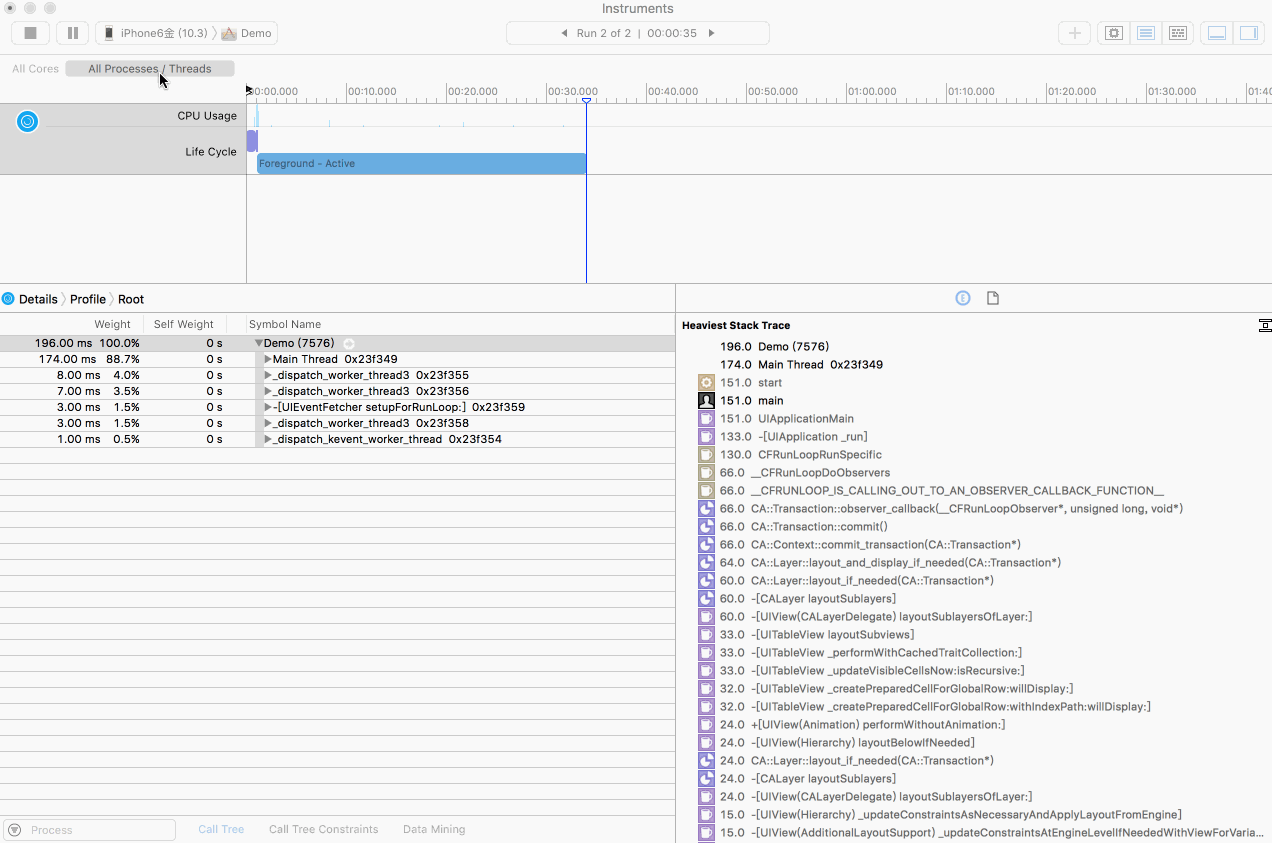
如何定位卡顿原因
我们可以利用 instruments 中的 Time Profiler 来帮助我们定位问题位置,选中 Xcode,command + control + i 打开:

我们选中主线程,去掉系统的方法,然后操作一下列表,再截取一段调用信息,可以发现我们自己实现的方法并没有消耗多少时间,反而是系统的方法很费时,这也是卡顿的原因:

另外有的人 instruments 看不到方法调用栈(右边一堆黑色的方法信息),去 Xcode 设置下就行了:

总结
YYText 和 UITableView-FDTemplateLayoutCell 搭配可以很大程度的提高列表流畅度,如果时间比较紧迫,可以直接采取 Auto Layout + UITableView-FDTemplateLayoutCell + YYText 方式;如果列表中文本不包含富文本,仅仅显示文字,又不想引入这两个库,可以使用系统方式提前计算 Frame;如果想最大程度的流畅度,就需要使用 提前计算 Frame + YYText,具体大家根据自己情况选择合适的方案就行。
最后附上 Demo