本文主要讲述三方面内容:
-
Redux 背后的设计思想
-
源码分析以及自定义中间件
-
开发中的最佳实践
Redux背后的设计思想
在讲设计思想前,先简单讲下Redux是什么?我们为什么要用Redux?
Redux是什么?
Redux是JavaScript状态容器,能提供可预测化的状态管理。
它认为:
-
Web应用是一个状态机,视图与状态是一一对应的。
-
所有的状态,保存在一个对象里面。
我们先来看看“状态容器”、“视图与状态一一对应”以及“一个对象”这三个概念的具体体现。

如上图,Store是Redux中的状态容器,它里面存储着所有的状态数据,每个状态都跟一个视图一一对应。
Redux也规定,一个State对应一个View。只要State相同,View就相同,知道了State,就知道View是什么样,反之亦然。
比如,当前页面分三种状态:loading(加载中)、success(加载成功)或者error(加载失败),那么这三个就分别唯一对应着一种视图。
现在我们对“状态容器”以及“视图与状态一一对应”有所了解了,那么Redux是怎么实现可预测化的呢?我们再来看下Redux的工作流程。

首先,我们看下几个核心概念:
-
Store:保存数据的地方,你可以把它看成一个容器,整个应用只能有一个Store。
-
State:Store对象包含所有数据,如果想得到某个时点的数据,就要对Store生成快照,这种时点的数据集合,就叫做State。
-
Action:State的变化,会导致View的变化。但是,用户接触不到State,只能接触到View。所以,State的变化必须是View导致的。Action就是View发出的通知,表示State应该要发生变化了。
-
Action Creator:View要发送多少种消息,就会有多少种Action。如果都手写,会很麻烦,所以我们定义一个函数来生成Action,这个函数就叫Action Creator。
-
Reducer:Store收到Action以后,必须给出一个新的State,这样View才会发生变化。这种State的计算过程就叫做Reducer。Reducer是一个函数,它接受Action和当前State作为参数,返回一个新的State。
-
dispatch:是View发出Action的唯一方法。
然后我们过下整个工作流程:
-
首先,用户(通过View)发出Action,发出方式就用到了dispatch方法。
-
然后,Store自动调用Reducer,并且传入两个参数:当前State和收到的Action,Reducer会返回新的State
-
State一旦有变化,Store就会调用监听函数,来更新View。
到这儿为止,一次用户交互流程结束。可以看到,在整个流程中数据都是单向流动的,这种方式保证了流程的清晰。
为什么要用Redux?
前端复杂性的根本原因是大量无规律的交互和异步操作。
变化和异步操作的相同作用都是改变了当前View的状态,但是它们的无规律性导致了前端的复杂,而且随着代码量越来越大,我们要维护的状态也越来越多。
我们很容易就对这些状态何时发生、为什么发生以及怎么发生的失去控制。那么怎样才能让这些状态变化能被我们预先掌握,可以复制追踪呢?
这就是Redux设计的动机所在。
Redux试图让每个State变化都是可预测的,将应用中所有的动作与状态都统一管理,让一切有据可循。

如上图所示,如果我们的页面比较复杂,又没有用任何数据层框架的话,就是图片上这个样子:交互上存在父子、子父、兄弟组件间通信,数据也存在跨层、反向的数据流。
这样的话,我们维护起来就会特别困难,那么我们理想的应用状态是什么样呢?看下图:

架构层面上讲,我们希望UI跟数据和逻辑分离,UI只负责渲染,业务和逻辑交由其它部分处理,从数据流向方面来说, 单向数据流确保了整个流程清晰。
我们之前的操作可以复制、追踪出来,这也是Redux的主要设计思想。
综上,Redux可以做到:
- 每个State变化可预测。
- 动作与状态统一管理。
Redux思想追溯
Redux作者在Redux.js官方文档Motivation一章的最后一段明确提到:
Following in the steps of Flux, CQRS, and Event Sourcing , Redux attempts to make state mutations predictableby imposing certain restrictions on how and when updates can happen.
我们就先了解下Flux、CQRS、ES(Event Sourcing 事件溯源)这几个概念。
什么是ES?
-
不是保存对象的最新状态,而是保存对象产生的事件。
-
通过事件追溯得到对象最新状态。
举个例子:我们平常记账有两种方式,直接记录每次账单的结果或者记录每次的收入/支出,那么我们自己计算的话也可以得到结果,ES就是后者。

与传统增删改查关系式存储的区别:
-
传统的增删是以结果为导向的数据存储,ES是以过程为导向存储。
-
CRUD是直接对库进行操作。
-
ES是在库里存了一系列事件的集合,不直接对库里记录进行更改。
优点:
-
高性能:事件是不可更改的,存储的时候并且只做插入操作,也可以设计成独立、简单的对象。所以存储事件的成本较低且效率较高,扩展起来也非常方便。
-
简化存储:事件用于描述系统内发生的事情,我们可以考虑用事件存储代替复杂的关系存储。
-
溯源:正因为事件是不可更改的,并且记录了所有系统内发生的事情,我们能用它来跟踪问题、重现错误,甚至做备份和还原。
缺点:
-
事件丢失:因为ES存储都是基于事件的,所以一旦事件丢失就很难保证数据的完整性。
-
修改时必须兼容老结构:指的是因为老的事件不可变,所以当业务变动的时候新的事件必须兼容老结构。
CQRS(Command Query Responsibility Segregation)是什么?
顾名思义,“命令与查询职责分离”-->”读写分离”。

整体的思想是把Query操作和Command操作分成两块独立的库来维护,当事件库有更新时,再来同步读取数据库。
看下Query端,只是对数据库的简单读操作。然后Command端,是对事件进行简单的存储,同时通知Query端进行数据更新,这个地方就用到了ES。
优点:
- CQ两端分离,各自独立。
- 技术代码和业务代码完全分离。
缺点:
- 强依赖高性能可靠的分布式消息队列。
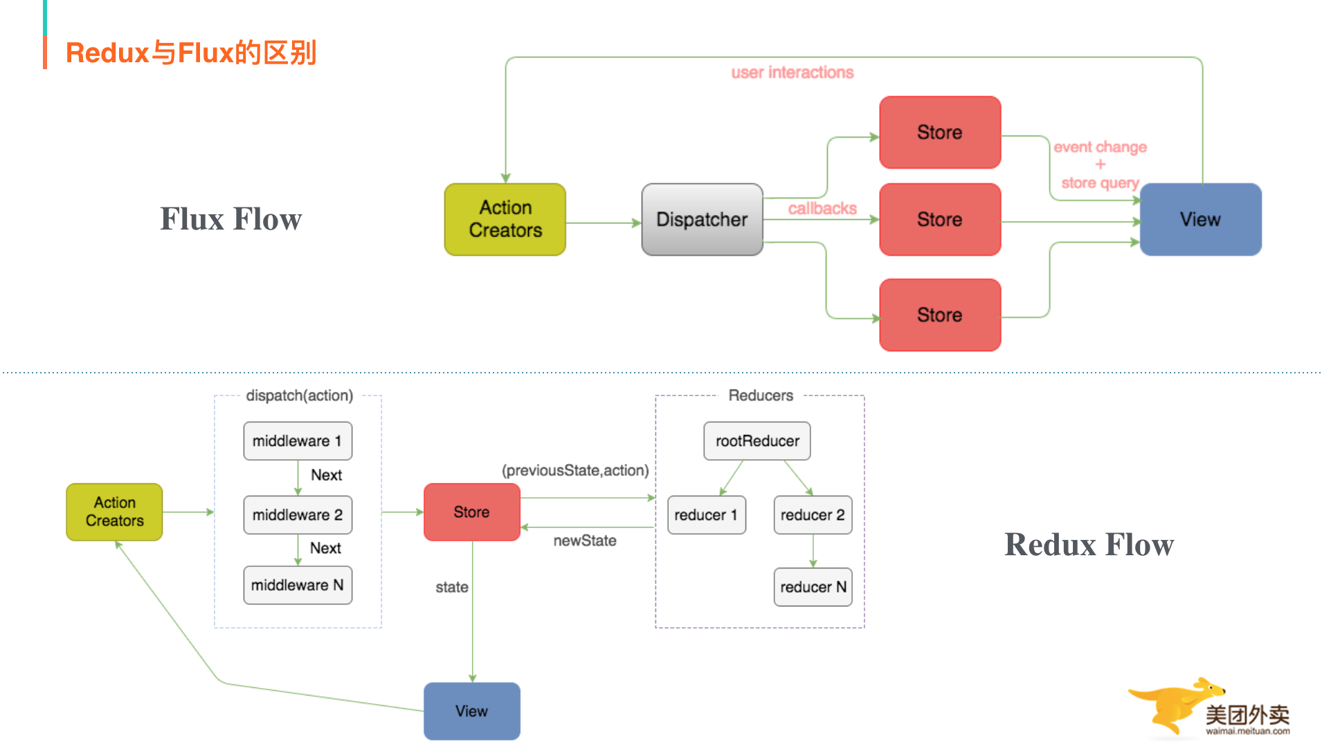
Flux是什么?
Flux是一种架构思想,下面过程中,数据总是“单向流动”,任何相邻的部分都不会发生数据的“双向流动”,这保证了流程的清晰。Flux的最大特点,就是数据的“单向流动”。

- 用户访问View。
- View发出用户的Action。
- Dispatcher收到Action,要求Store进行相应的更新。
- Store更新后,发出一个“change”事件。
介绍完以上之后,我们来整体做一下对比。
CQRS与Flux
相同:当数据在write side发生更改时,一个更新事件会被推送到read side,通过绑定事件的回调,read side得知数据已更新,可以选择是否重新读取数据。
差异:在CQRS中,write side和read side分属于两个不同的领域模式,各自的逻辑封装和隔离在各自的Model中,而在Flux里,业务逻辑都统一封装在Store中。
Redux与Flux
Redux是Flux思想的一种实现,同时又在其基础上做了改进。Redux还是秉承了Flux单向数据流、Store是唯一的数据源的思想。

最大的区别:
- Redux只有一个Store。
Flux中允许有多个Store,但是Redux中只允许有一个,相较于Flux,一个Store更加清晰,容易管理。Flux里面会有多个Store存储应用数据,并在Store里面执行更新逻辑,当Store变化的时候再通知controller-view更新自己的数据;Redux将各个Store整合成一个完整的Store,并且可以根据这个Store推导出应用完整的State。
同时Redux中更新的逻辑也不在Store中执行而是放在Reducer中。单一Store带来的好处是,所有数据结果集中化,操作时的便利,只要把它传给最外层组件,那么内层组件就不需要维持State,全部经父级由props往下传即可。子组件变得异常简单。
- Redux中没有Dispatcher的概念。
Redux去除了这个Dispatcher,使用Store的Store.dispatch()方法来把action传给Store,由于所有的action处理都会经过这个Store.dispatch()方法,Redux聪明地利用这一点,实现了与Koa、RubyRack类似的Middleware机制。Middleware可以让你在dispatch action后,到达Store前这一段拦截并插入代码,可以任意操作action和Store。很容易实现灵活的日志打印、错误收集、API请求、路由等操作。
除了以上,Redux相对Flux而言还有以下特性和优点:
-
文档清晰,编码统一。
-
逆天的DevTools,可以让应用像录像机一样反复录制和重放。
目前,美团外卖后端管理平台的上单各个模块已经逐步替换为React+Redux开发模式,流程的清晰为错误追溯和代码维护提供了便利,现实工作中也大大提高了人效。
源码分析
查看源码的话先从GitHub把这个地址上拷下来,切换到src目录,如下图:

看下整体结构:
其中utils下面的Warning.js主要负责控制台错误日志的输出,我们直接忽略index.js是入口文件,createStore.js是主流程文件,其余4个文件都是辅助性的API。
我们先结合下流程分析下对应的源码。

首先,我们从Redux中引入createStore方法,然后调用createStore方法,并将Reducer作为参数传入,用来生成Store。为了接收到对应的State更新,我们先执行Store的subscribe方法,将render作为监听函数传入。然后我们就可以dispatchaction了,对应更新view的State。
那么我们按照顺序看下对应的源码:
入口文件index.js

入口文件,上面一堆检测代码忽略,看红框标出部分,它的主要作用相当于提供了一些方法,这些方法也是Redux支持的所有方法。
然后我们看下主流程文件:createStore.js。
主流程文件:createStore.js

createStore主要用于Store的生成,我们先整理看下createStore具体做了哪些事儿。
首先,一大堆类型判断先忽略,可以看到声明了一系列函数,然后执行了dispatch方法,最后暴露了dispatch、subscribe……几个方法。这里dispatch了一个init Action是为了生成初始的State树。
我们先挑两个简单的函数看下,getState和replaceReducer,其中getState只是返回了当前的状态。replaceReducer是替换了当前的Reducer并重新初始化了State树。这两个方法比较简单,下面我们在看下其它方法。

订阅函数的主要作用是注册监听事件,然后返回取消订阅的函数,它把所有的订阅函数统一放一个数组里,只维护这个数组。
为了实现实时性,所以这里用了两个数组来分别处理dispatch事件和接收subscribe事件。
store.subscribe()方法总结:
-
入参函数放入监听队列
-
返回取消订阅函数
再来看下store.dispatch()-->分发action,修改State的唯一方式。

store.dispatch()方法总结:
-
调用Reducer,传参(currentState,action)。
-
按顺序执行listener。
-
返回action。
到这儿的话,主流程我们就讲完了,下面我们讲下几个辅助的源码文件。
bindActionCreators.js
bindActionCreators把action creators转成拥有同名keys的对象,使用dispatch把每个action creator包装起来,这样可以直接调用它们。

实际情况用到的并不多,惟一的应用场景是当你需要把action creator往下传到一个组件上,却不想让这个组件觉察到Redux的存在,而且不希望把Redux Store或dispatch传给它。
combineReducers.js-->用于合并Reducer

这个方法的主要功能是用来合并Reducer,因为当我们应用比较大的时候Reducer按照模块拆分看上去会比较清晰,但是传入Store的Reducer必须是一个函数,所以用这个方法来作合并。代码不复杂,就不细讲了。它的用法和最后的效果可以看下上面左侧图。
compose.js-->用于组合传入的函数

compose这个方法,主要用来组合传入的一系列函数,在中间件时会用到。可以看到,执行的最终结果是把各个函数串联起来。
applyMiddleware.js-->用于Store增强
中间件是Redux源码中比较绕的一部分,我们结合用法重点看下。
首先看下用法:
const store = createStore(reducer,applyMiddleware(…middlewares))
or
const store = createStore(reducer,{},applyMiddleware(…middlewares))
可以看到,是将中间件作为createStore的第二个或者第三个参数传入,然后我们看下传入之后实际发生了什么。

从代码的最后一行可以看到,最后的执行代码相当于applyMiddleware(…middlewares)(createStore)(reducer,preloadedState)然后我们去applyMiddleware里看它的执行过程。

可以看到执行方法有三层,那么对应我们源码看的话最终会执行最后一层。最后一层的执行结果是返回了一个正常的Store和一个被变更过的dispatch方法,实现了对Store的增强。
这里假设我们传入的数组chain是[f,g,h],那么我们的dispatch相当于把原有dispatch方法进行f,g,h层层过滤,变成了新的dispatch。
由此的话我们可以推出中间件的写法:因为中间件是要多个首尾相连的,需要一层层的“加工”,所以要有个next方法来独立一层确保串联执行,另外dispatch增强后也是个dispatch方法,也要接收action参数,所以最后一层肯定是action。
再者,中间件内部需要用到Store的方法,所以Store我们放到顶层,最后的结果就是:

看下一个比较常用的中间件redux-thunk源码,关键代码只有不到10行。

作用的话可以看到,这里有个判断:如果当前action是个函数的话,return一个action执行,参数有dispatch和getState,否则返回给下个中间件。
这种写法就拓展了中间件的用法,让action可以支持函数传递。
我们来总结下这里面的几个疑点。
Q1:为什么要嵌套函数?为何不在一层函数中传递三个参数,而要在一层函数中传递一个参数,一共传递三层?
因为中间件是要多个首尾相连的,对next进行一层层的“加工”,所以next必须独立一层。那么Store和action呢?Store的话,我们要在中间件顶层放上Store,因为我们要用Store的dispatch和getState两个方法。action的话,是因为我们封装了这么多层,其实就是为了作出更高级的dispatch方法,是dispatch,就得接受action这个参数。
Q2:middlewareAPI中的dispatch为什么要用匿名函数包裹呢?
我们用applyMiddleware是为了改造dispatch的,所以applyMiddleware执行完后,dispatch是变化了的,而middlewareAPI是applyMiddleware执行中分发到各个middleware,所以必须用匿名函数包裹dispatch,这样只要dispatch更新了,middlewareAPI中的dispatch应用也会发生变化。
Q3: 在middleware里调用dispatch跟调用next一样吗?
因为我们的dispatch是用匿名函数包裹,所以在中间件里执行dispatch跟其它地方没有任何差别,而执行next相当于调用下个中间件。
到这儿为止,源码部分就介绍完了,下面总结下开发中的最佳实践。
最佳实践
官网中对最佳实践总结的很到位,我们重点总结下以下几个:
-
用对象展开符增加代码可读性。
-
区分smart component(know the State)和dump component(完全不需要关心State)。
-
component里不要出现任何async calls,交给action creator来做。
-
Reducer尽量简单,复杂的交给action creator。
-
Reducer里return state的时候,不要改动之前State,请返回新的。
-
immutable.js配合效果很好(但同时也会带来强侵入性,可以结合实际项目考虑)。
-
action creator里,用promise/async/await以及Redux-thunk(redux-saga)来帮助你完成想要的功能。
-
action creators和Reducer请用pure函数。
-
请慎重选择组件树的哪一层使用connected component(连接到Store),通常是比较高层的组件用来和Store沟通,最低层组件使用这防止太长的prop chain。
-
请慎用自定义的Redux-middleware,错误的配置可能会影响到其他middleware.
-
有些时候有些项目你并不需要Redux(毕竟引入Redux会增加一些额外的工作量)
作者简介
莹莹,美团外卖前端研发工程师,2016年加入美团外卖,负责外卖商家管理平台以及销售人员App蜜蜂的整个上单流程开发。
最后,附上一条硬广,美团外卖长期诚聘高级前端工程师/前端技术专家,欢迎发送简历至:tianhuan02#meituan.com。
回答“思考题”、发现文章有错误、对内容有疑问,都可以来微信公众号(美团点评技术团队)后台给我们留言。我们每周会挑选出一位“优秀回答者”,赠送一份精美的小礼品。快来扫码关注我们吧!
