勒索软件 Petya 背后的技术分析

747 阅读11分钟
原文链接: blog.malwarebytes.com

Petya is different from the other popular ransomware these days. Instead of encrypting files one by one, it denies access to the full system by attacking low-level structures on the disk. This ransomware’s authors have not only created their own boot loader but also a tiny kernel, which is 32 sectors long.

Petya’s dropper writes the malicious code at the beginning of the disk. The affected system’s master boot record (MBR) is overwritten by the custom boot loader that loads a tiny malicious kernel. Then, this kernel proceeds with further encryption. Petya’s ransom note states that it encrypts the full disk, but this is not true. Instead, it encrypts the master file table (MFT) so that the file system is not readable.

[UPDATE] READ ABOUT THE LATEST VERSION: GOLDENEYE


PREVENTION TIP: Petya is most dangerous in Stage 2 of the infection, which starts when the affected system is being rebooted after the BSOD caused by the dropper. In order to prevent your computer from going automatically to this stage, turn off automatic restart after a system failure (see how to do this).

If you detect Petya in Stage 1, your data can still be recovered. More information about it is [here] and in this article.

UPDATE: 8-th April 2016 Petya at Stage 2 has been cracked by leo-stone. Read more: petya-pay-no-ransom.herokuapp.com/ and github.com/leo-stone/h…. Tutorial helping in disk recovery is here.


Analyzed samples

Main executable from another campaign (PDF icon)

Special thanks to: Florian Roth – for sharing the samples, Petr Beneš – for a constructive discussion on
Twitter.

Behavioral analysis

This ransomware is delivered via scam emails themed as a job application. E-mail comes with a Dropbox link, where the malicious ZIP is hosted. This initial ZIP contains two elements:

  • a photo of a young man, purporting to be an applicant (in fact it is a publicly available stock image)
  • an executable, pretending to be a CV in a self-extracting archive or in PDF (in fact it is a malicious dropper in the form of a 32bit PE file):

petya_exe

In order to execute its harmful features, it needs to run with Administrator privileges. However, it doesn’t even try to deploy any user account control (UAC) bypass technique. It relies fully on social engineering.

When we try to run it, UAC pops up this alert:

uac_popup

After deploying the application, the system crashes. When it restarts, we see the following screen, which is an imitation of a CHKDSK scan:

1

In reality, the malicious kernel is already encrypting. When it finishes, the affected user encounters this blinking screen with an ASCII art:

2

Pressing a key leads to the main screen with the ransom note and all information necessary to reach the Web panel and proceed with the payment:

3

Infection stages

This ransomware have two infection stages.

The first is executed by the dropper (Windows executable file). It overwrites the beginning of the disk (including MBR) and makes an XOR encrypted backup of the original data. This stage ends with an intentional execution of BSOD. Saving data at this point is relatively easy, because only the beginning of the attacked disk is overwritten. The file system is not destroyed, and we can still mount this disk and use its content. That’s why, if you suspect that you have this ransomware, the first thing we recommend is to not reboot the system. Instead, make a disk dump. Eventually you can, at this stage, mount this disk to another operating system and make the file backup. See also: Petya key decoder.

before_reboot

The second stage is executed by the fake CHKDSK scan. After this, the file system is destroyed and cannot be read.

destroyed_filesystem

However, it is not true that the full disk is encrypted. If we view it by forensic tools, we can see many valid elements, including strings.

infected_disk_fragment

Website for the victim

We noted that the website for the victim is well prepared and very informative. The menu offers several language versions, but so far only English works:

page_main

It also provides a step-by-step process on how affected users can recover their data:

guide

  • Step1: Enter your personal identifier
  • Step2: Purchase Bitcoins
  • Step3: Do a Bitcoin transaction
  • Step4: Wait for confirmation

We expect that cybercriminals release as little information about themselves as possible. But in this case, the authors and/or distributors are very open, sharing the team name—”Janus Cybercrime Solutions”—and the project release date—12th December 2015. Also, they offer a news feed with updates, including press references about them:

newsIn case of questions or problems, it is also possible to contact them via a Web form.

petya_support

Inside

Stage 1

As we have stated earlier, the first stage of execution is in the Windows executable. It is packed in a good quality FUD/cryptor that’s why we cannot see the malicious code at first. Executions starts in a layer that is harmless and used only for the purpose of deception and protecting the payload. The real malicious functionality is inside the payload dynamically unpacked to the memory.

Below you can see the memory of the running process. The code belonging to the original EXE is marked red. The unpacked malicious code is marked blue:

petya_payload_mem

The unpacked content is another PE file:

petya_payload_mem2

However, if we try to dump it, we don’t get a valid executable. Its data directories are destroyed. The PE file have been processed by the cryptor in order to be loaded in a continuous space, not divided by sections. It lost the ability to run independently, without being loaded by the cryptor’s stub. Addresses saved as RVA are in reality raw addresses.

I have remapped them using a custom tool, and it revealed more information, i.e. the name of this PE file is Setup.dll:

setup_dll

UPDATE: if we catch the process of unpacking in correct moment, we can dump the DLL before it is destroyed. The resulting payload is: 7899d6090efae964024e11f6586a69ce

As the name suggest, the role of the payload is to setup everything for the next stage. First, it generates a unique key that will be used for further encryption. This key must be also known to attackers. That’s why it is encrypted by ECC and displayed to the victim as a personal identifier, that must be send to attackers via personalized page.

Random values are retrieved by Windows Crypto API function: CryptGenRandom. Below, it gets 128 random bytes:

gen_random

Making of onion addresses:

generated_random

Retrieving parameters of the disk using DeviceIoControl

device_io_control

Read/write to the disk:

physical_drive_create2

After overwriting the beginning of the disk, it intentionally crashes the system, using an undocumented function NtRaiseHardError:

raise_error

At this point, first stage of changes on the disk have been already made. Below you can see the MBR overwritten by the Petya’s boot loader:

infected

Next few sectors contains backup of original data XORed with ‘7’. After that we can find the copied Petya code (starting at 0x4400 – sector 34).

We can also see the strings that are displayed in the ransom note, copied to the the disk:

petya_string

Stage 2

Stage 2 is inside the code written to the disk’s beginning. This code uses 16 bit architecture.

Execution starts with a boot loader, that loads into memory the tiny malicious kernel. Below we can see execution of the loading function. Kernel starts at sector 34 and it is 32 sectors long (including saved data):

copy_sectors

Beginning of the kernel:

jump_next

Checking if the data is already encrypted is performed using one byte flag that is saved at the beginning of sector 54. If this flag is unset, program proceeds to the fake CHKDSK scan. Otherwise, it displays the main red screen.

to_fake_chkdskThe fake CHKDSK encrypts MFT using Salsa20 algorithm. The used key is 32 byte long, read from the address 0x6C01. After that, the key gets erased.

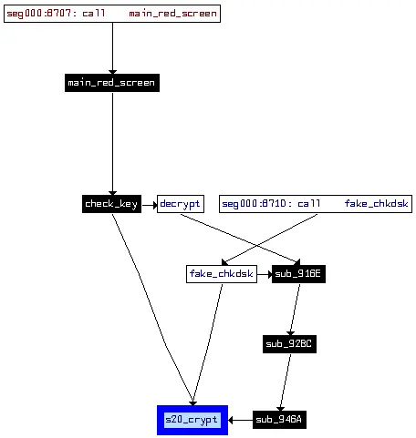
Salsa20 is used in several places in Petya’s code – for encryption, decryption and key verification. See the diagram below:

flow_to_salsa

Inside the same function that displays the red screen, the Key checking routine is called. First, user is prompted to supply the key. The maximal input length is 73 bytes, the minimal is 16 bytes.

check_key

Debugging

Of course, we cannot debug this stage of Petya via typical userland debuggers that are the casual tools in analyzing malware. We need to go to the low level. The simplest way (in my opinion) is to use Bochs internal debugger. We need to make a full dump of the infected disk. Then, we can load it under Bochs.

I used the following Bochs configuration (‘infected.dsk’ is my disk dump): bochsrc.txt

This is how it looks running under Bochs:

petya_bochs

Key verification

Key verification is performed in the following steps:

  1. Input from the user is read.
    • Accepted charset: 123456789abcdefghijkmnopqrstuvwxABCDEFGHJKLMNPQRSTUVWX – if the character outside of this charset occurred, it is skipped.
    • Only first 16 bytes are stored
  2. The supplied key is encoded by a custom algorithm. Encoded key is 32 bytes long.
  3. Data from sector 55 (512 bytes) is read into memory  // it will be denoted as verification buffer
  4. The value stored at physical address 0x6c21 (just before the Tor address) is read into memory. It is an 8 byte long array, unique for a specific infection. // it will be denoted as nonce
  5. The verification buffer is encrypted by 256 bit Salsa20 with encoded key and the nonce
  6. If, as the result of applied procedure, verification buffer is fully filled with ‘7’ – it means the supplied key is correct.

Example: encoded key versus supplied key:

processed_password
The algorithm for encoding the supplied key is very simple:

Valid key is important for the process of decryption. If we supply a bogus key and try to pass it as valid by modifying jump conditions, Petya will recover the original MBR but other data will not be decrypted properly and the operating system will not run.

When the key passed the check, Petya shows the message “Decrypting sectors” with a progress.

decrypting_petya

After it finishes, it asks to reboot the computer. Below is Petya’s last screen, showing that user finally got rid of this ransomware:

petya_last

Conclusion

In terms of architecture, Petya is very advanced and atypical. Good quality FUD, well obfuscated dropper – and the heart of the ransomware – a little kernel – depicts that authors are highly skilled. However, the chosen low-level architecture enforced some limitations, i.e.: small size of code and inability to use API calls. It makes cryptography difficult. That’s why the key was generated by the higher layer – the windows executable. This solution works well, but introduces a weakness that allowed to restore the key (if we manage to catch Petya at Stage 1, before the key is erased). Moreover, authors tried to use a ready made Salsa20 implementation and make slight changes in order to adopt it to 16-bit architecture. But they didn’t realized, that changing size of variables triggers serious vulnerabilities (detailed description you can find in CheckPoint’s article).

Most of the ransomware authors take care of the user experience, so that even a non technical person will have easy way to make a payment. In this case, user experience is very bad. First – denying access to the full system is not only harmful to a user, but also for the ransomware distributor, because it makes much harder for the victim to pay the ransom. Second – the individual identificator is very long and it cannot be copied from the screen. Typing it without mistake is almost impossible.

Overall, authors of Petya ransomware wrote a good quality code, that, however – missed the goals. Ransomware running in userland can be equally or more dangerous.

Appendix

About Petya by other vendors:

Read also:

SHARE THIS ARTICLE


COMMENTS

  • Alex Helton

    Encrypting the MBR is bad enough, but trashing the file table? Not cool.

  • Sandor Nemes

    Really nice and thorough analysis!

    Some minor points:
    1. You can catch the unmodified, intact, original malware DLL before it is being copied to another memory area one section at a time. The SHA1 hash for the original DLL is 9078e741d6d66fb6b4920878f0b7cd6a0f8b1cc7
    2. The ransomware uses WriteFile to write to the MBR, DeviceIoControl is only used for retrieving disk and partition parameters.

  • Hasherezade

    Thank you very much! I suspected that dumping untouched DLL is possible, but I gave up too fast. I will apply the fixes in the article.

  • Matteo Panella

    Apparently someone has been watching 007 – Goldeneye a bit too much (“Petya”, “Janus Cybercrime Solutions”, XORing the MBR with ASCII ‘7’, etc.).

    I just hope there isn’t a “Mischa” waiting to be unleashed

  • michael

    Does mbarw protect us from this?

  • Hasherezade

    Very good point, they definitely got inspired by Bond! Probably authors of LeChiffre ransomware (blog.malwarebytes.org/threat-anal… ) also – but they doesn’t seems to be the same group.

  • Henky!!

    I much much much rather have this ransomware then for example virlock, especially in a network environment. Sure you encrypted my partition table of the local disk, my external harddrive and network drives are probably still in tact since i bet this tiny kernel has no usb support let alone network share support.

    While it still intrigues me how impressive this is made, dumber ransomware completed its purpose far better. And of course differently complex ones such as Virlock are a far bigger threat to corporate networks.

  • Reptile

    Nice

  • Dominik Marshall

    Is this ransomware also available on Macs?

  • Hasherezade

    no, so far the dropper works on Windows only

  • Hasherezade

    Petya’s behavioral pattern does not match the patterns of typical ransomware, so the current version of MBARW is not detecting it. As far as I know it will be added in the future.

  • Dominik Marshall

    Thank you!

  • flarn2006

    The ASCII art skull and crossbones looks like something you’d see in one of those really old DOS viruses. You almost never see that kind of thing in modern malware.

  • Eddie Qi

    Are GPT drives affected? Or only MBR drives?

  • c23_Mike

    I wanted to recover a harddisk and put the encrypted disc on a clean computer and bootet. Some seconds later the OS checked the crypted harddisk at boot … and have overwritten the boot sequence (I think the first sector only, some sectors later I can see the code of the petya).

    So the tool from Fabian Wosar does not recognise any longer the encrypted disc, and also there is no boot any longer to the petya decode site with the encrpyted disc.

    The hex code for the first sector, can you provide this as text here, so i can copy and put it on the disc with an disc editor on the first sector?

  • Uwe Graßhoff

    I have the exact same Problem. Connected an infected hdd to my pc to make an image. But MS Security Essentials was faster and removed the MBR -.- And It don’t stored a backup of the infected MBR in quarantine

  • Hasherezade

    If you wish, you can experiment with my copy of Petya’s bootloader (it is a dump of first sector): drive.google.com/open?id=0Bz…. Please use it carefully and on your own responsibility.

  • procrash

    For all of you guys who is infected. Send me the first 56 sectors of your harddrive to p r o c r a s h @ n e u s o b . de and I crunch the numbers for you guys. Found an algorithm that doesn’t take longer than 3 days at most to get the key.

  • procrash

    It’s especially for the green version

  • procrash

    I can help you. Send me the first 56 sectors of your harddrive. p r o c r a s h at n e u s o b dot d e

  • kalik

    Any way to get a sample of it?

  • Yassine Lemmou

    how i can dump the dll , it’s simillar to PrincessLocker , any idea ??!!,


RELATED ARTICLES

Malware | Threat analysis

Anonymizing VM Traffic (Introduction)

April 24, 2012 - WARNING: The information included in this tutorial could be used for malicious purposes in the wrong hands, please expect to be yelled at by people who think you are a bad guy if you start talking about this or asking questions. Also, please use responsibly. Hello everyone! Today I am going to give a detailed...

CONTINUE READING2 Comments Tor Successfully Configured Browser Window

Malware | Threat analysis

Anonymizing Traffic for your Host System

April 24, 2012 - Security Level: Light Purpose: To hide who you are while performing research through your browser. Benefits: Hide your IP Easy to set up Can be run off of a USB stick Drawbacks: Drive-by attacks can still lead to the infection of your host system. Can only hide traffic going out of HTTP port(s). Not meant...

CONTINUE READINGNo Comments Virtual Private Network Diagram

Malware | Threat analysis

Anonymizing Traffic For Your VM

April 27, 2012 - Security Level: Medium Purpose: To hide who you are while performing research through your browser AND protecting your host system from drive-by download attacks. Benefits: Hide your IP Protect the host system by running in a virtual environment Execute malware in a safe environment (non-traffic capture) Drawbacks: Not as easy to setup Need to gather...

CONTINUE READING 2 Comments No Proxy Detected

Malware | Threat analysis

Anonymizing Traffic for your VM And Capturing Traffic

April 27, 2012 - Security Level: High / Hardcore Purpose: To hide who you are while performing research through your browser AND protecting your host system from drive-by download attacks AND being able to perform dynamic malware analysis and capture malicious traffic moving between the malware and the C&C. (Whew, that’s a lot of ANDs. =D) Benefits: Hide your...

CONTINUE READING No Comments

Malware | Threat analysis

You can’t buy happiness but you can advertise it!!

May 22, 2012 - Since December of 2011, the spread of malicious advertisements, or “Malvertisements”, has drastically increased. Along with this trend is the increased spread of some pretty nasty malware. One in particular is called Happili, an adware trojan that installs a browser extension to re-direct legitimate search queries to ad sites.

CONTINUE READING 2 Comments