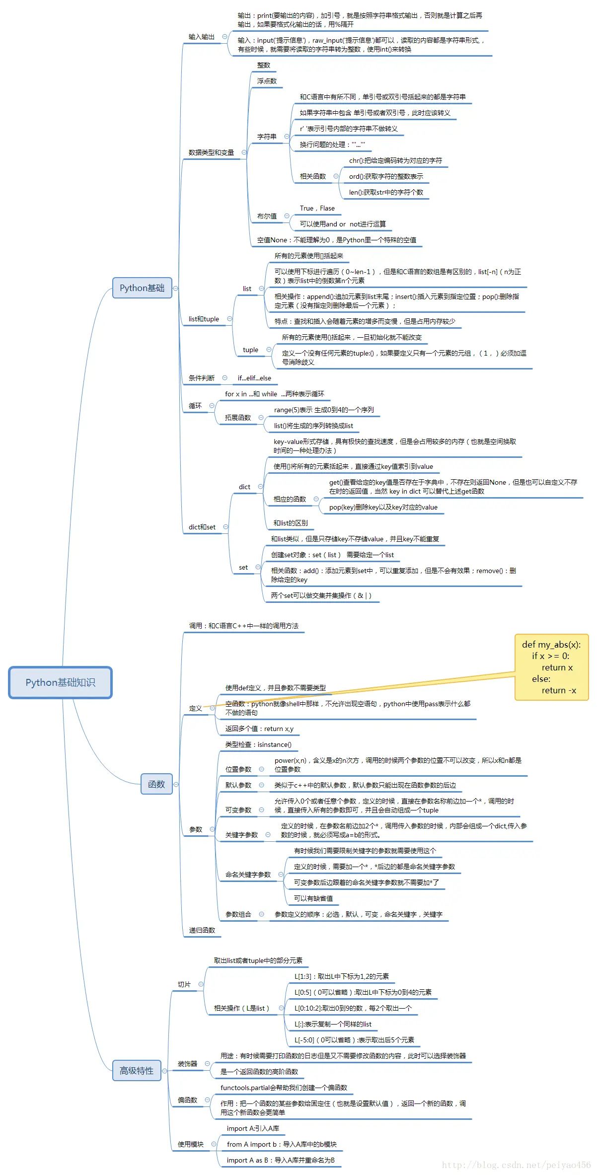
Python 基础知识思维导图 醋 2017-05-20 4,362 阅读1分钟 原文链接: blog.csdn.net 前几天整理了一下Python面向对象部分,今天决定把其他的基础部分也分享出来: 有问题请留言~很感谢~ 还有,祝大家520快乐~永远幸福~