一、hystrix 产生背景
微服务是解决复杂服务的一个方案,在功能不变的情况下,对一个复杂的单体服务分解为多个可管理的分支。每个服务作为轻量的子服务,通过RPC实现服务间的关联,将服务简单化。每个服务根据自己的需要选择技术栈,互不影响,方便开发、维护。例如S划分为a,b,c。微服务的好处是有效的拆分应用,实现敏捷开发和部署。
微服务一系列优势下,也给微服务的管理和稳定性带来挑战,比如一个服务依赖30个微服务,每个微服务的可用性是99.999%,在不加任何管理的情况下,该聚合服务的可用性将是99.999%的30次方=99.97%,系统的可用性直接降了两个数量级达到三个九。
且由于依赖的传递性,很容易产生雪崩效应。如下图所示:



一个应用中,任意一个点的不可用或者响应延时都有可能造成服务不可用
更可怕的是,被hang住的请求会很快耗尽系统的资源,当该类请求越来越多,占用的计算机资源越来越多的时候,会导致系统瓶颈出现,造成其他的请求同样不可用,最终导致业务系统崩溃,又称:雪崩效应
造成雪崩原因可以归结为以下三个:
- 服务提供者不可用(硬件故障,程序Bug,缓存击穿,用户大量请求)
- 重试加大流量(用户重试,代码逻辑重试)
- 服务调用者不可用(同步等待造成的资源耗尽)
- 最终的结果就是一个服务不可用导致一系列服务的不可用,而往往这种后果往往无法预料的。
二、 hystrix实现原理
hystrix语义为“豪猪”,具有自我保护的能力。hystrix的出现即为解决雪崩效应,它通过四个方面的机制来解决这个问题
- 隔离(线程池隔离和信号量隔离):限制调用分布式服务的资源使用,某一个调用的服务出现问题不会影响其他服务调用。
- 优雅的降级机制:超时降级、资源不足时(线程或信号量)降级,降级后可以配合降级接口返回托底数据。
- 融断:当失败率达到阀值自动触发降级(如因网络故障/超时造成的失败率高),熔断器触发的快速失败会进行快速恢复。
- 缓存:提供了请求缓存、请求合并实现。
- 支持实时监控、报警、控制(修改配置)
2.1 隔离

(1)线程池隔离模式:使用一个线程池来存储当前的请求,线程池对请求作处理,设置任务返回处理超时时间,堆积的请求堆积入线程池队列。这种方式需要为每个依赖的服务申请线程池,有一定的资源消耗,好处是可以应对突发流量(流量洪峰来临时,处理不完可将数据存储到线程池队里慢慢处理)
(2)信号量隔离模式:使用一个原子计数器(或信号量)来记录当前有多少个线程在运行,请求来先判断计数器的数值,若超过设置的最大线程个数则丢弃改类型的新请求,若不超过则执行计数操作请求来计数器+1,请求返回计数器-1。这种方式是严格的控制线程且立即返回模式,无法应对突发流量(流量洪峰来临时,处理的线程超过数量,其他的请求会直接返回,不继续去请求依赖的服务)
区别(两种隔离方式只能选其一):
| 线程池隔离 | 信号量隔离 | |
|---|---|---|
| 线程 | 与调用线程非相同线程 | 与调用线程相同(jetty线程) |
| 开销 | 排队、调度、上下文开销等 | 无线程切换,开销低 |
| 异步 | 支持 | 不支持 |
| 并发支持 | 支持(最大线程池大小) | 支持(最大信号量上限) |
2.2 融断
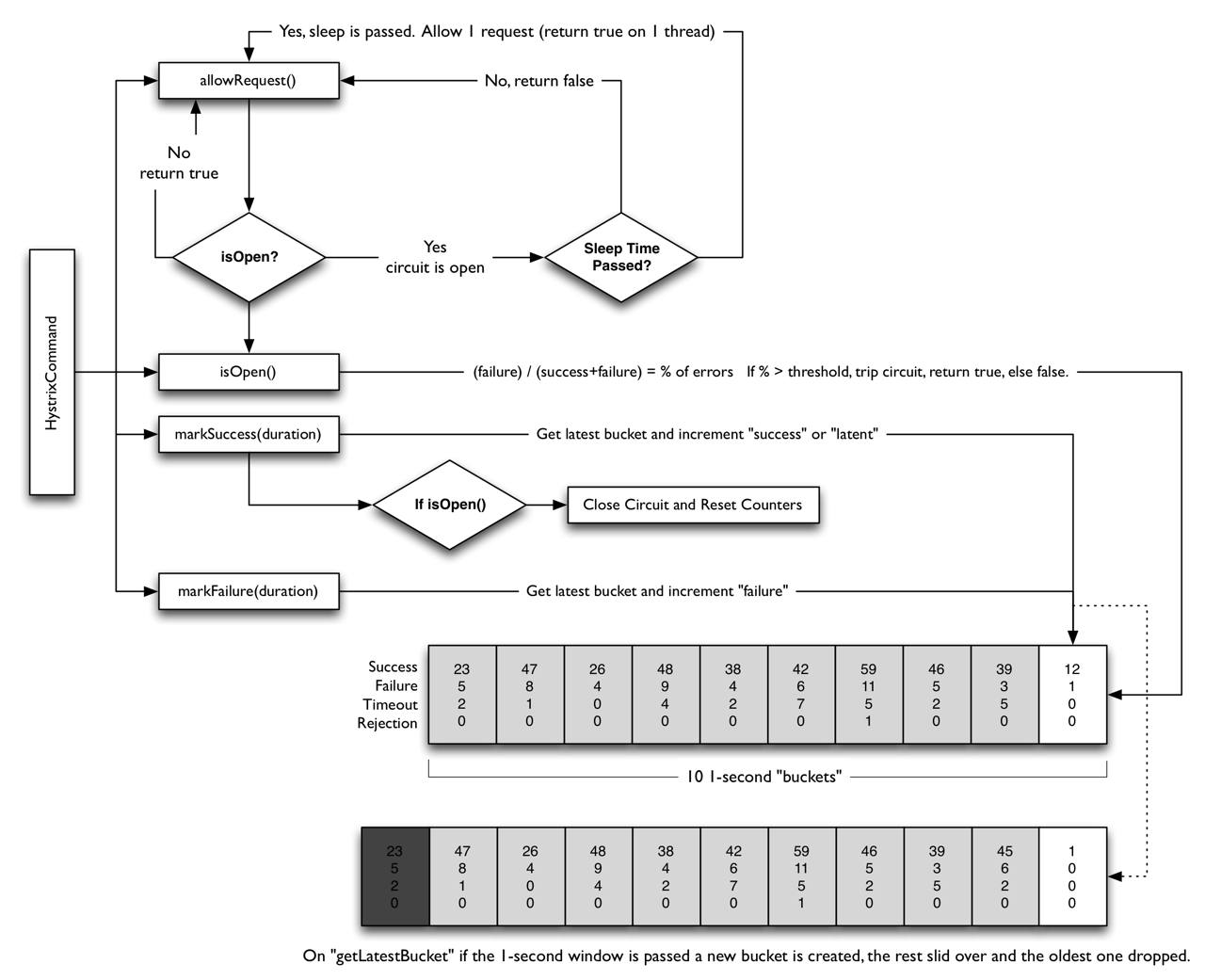
正常状态下,电路处于关闭状态(Closed),如果调用持续出错或者超时,电路被打开进入熔断状态(Open),后续一段时间内的所有调用都会被拒绝(Fail Fast),一段时间以后,保护器会尝试进入半熔断状态(Half-Open),允许少量请求进来尝试,如果调用仍然失败,则回到熔断状态,如果调用成功,则回到电路闭合状态;

HystrixCircuitBreaker(断路器的具体实现):

详细的工作流程:hot66hot.iteye.com/blog/215503…
2.3 降级
可能大家会混淆“融断”和“降级”两个概念。
在股票市场,熔断这个词大家都不陌生,是指当股指波幅达到某个点后,交易所为控制风险采取的暂停交易措施。相应的,服务熔断一般是指软件系统中,由于某些原因使得服务出现了过载现象,为防止造成整个系统故障,从而采用的一种保护措施,所以很多地方把熔断亦称为过载保护。
大家都见过女生旅行吧,大号的旅行箱是必备物,平常走走近处绰绰有余,但一旦出个远门,再大的箱子都白搭了,怎么办呢?常见的情景就是把物品拿出来分分堆,比了又比,最后一些非必需品的就忍痛放下了,等到下次箱子够用了,再带上用一用。而服务降级,就是这么回事,整体资源快不够了,忍痛将某些服务先关掉,待渡过难关,再开启回来。
二者的目标是一致的,目的都是保证上游服务的稳定性。但其关注的重点并不一样,融断对下层依赖的服务并不级(或者说孰轻孰重),一旦产生故障就断掉;而降级需要对下层依赖的业务分级,把产生故障的丢了,换一个轻量级的方案,是一种退而求其次的方法。
根据业务场景的不同,一般采用以下两种模式:
第一种(最常用)如果服务失败,则我们通过fallback进行降级,返回静态值。

第二种采用服务级联的模式,如果第一个服务失败,则调用备用服务,例如失败重试或者访问缓存失败再去取数据库。服务级联的目的则是尽最大努力保证返回数据的成功性,但如果考虑不充分,则有可能导致级联的服务崩溃(比如,缓存失败了,把全部流量打到数据库,瞬间导致数据库挂掉)。因此级联模式,也要慎用,增加了管理的难度。

2.4 缓存
不建议使用,对问题排查会造成很大的困扰,因此也不在这里讲了
三、hystrix应用
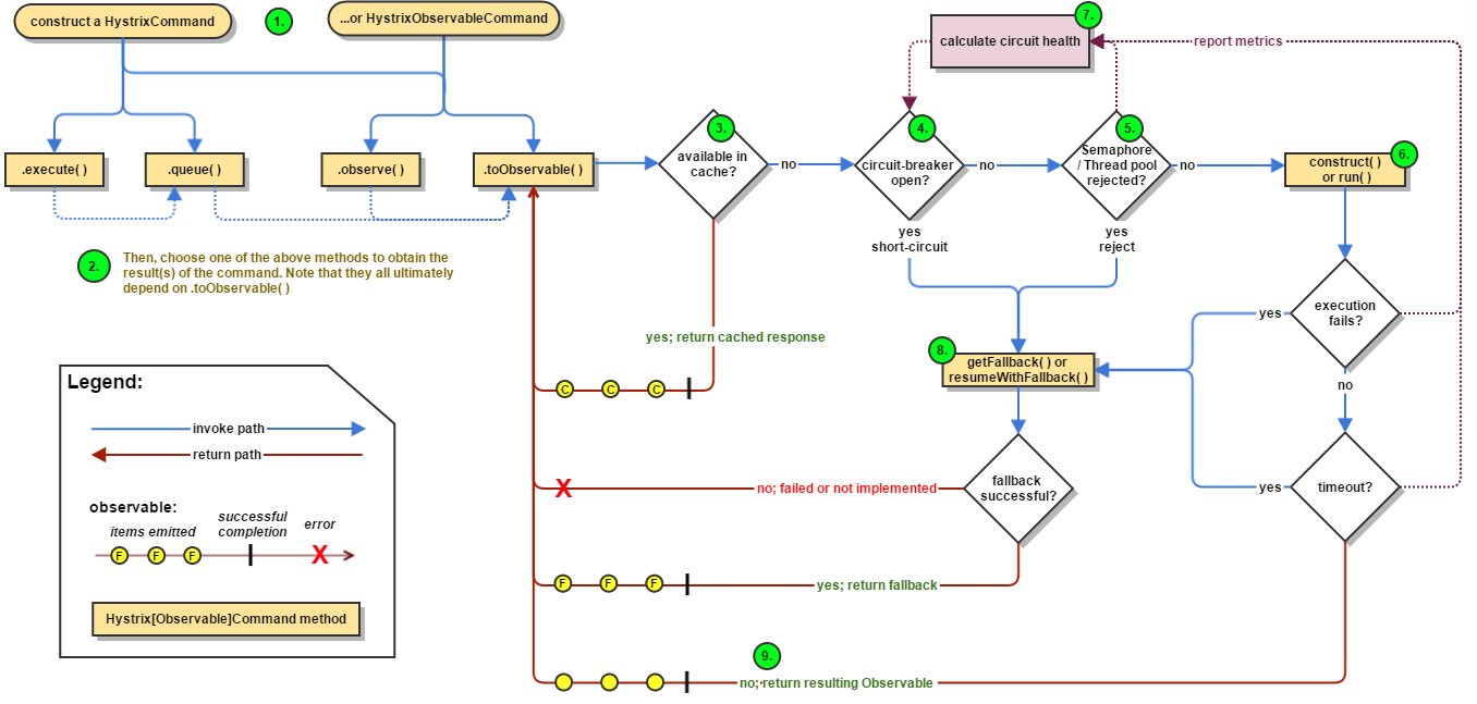
hystrix的运行流程如下所示:

- 两个核心代理HystrixCommand,HystrixObservableCommand,任何依赖的服务只需要继承这两个类就可以了。其中HystrixObservableCommand使用观察者模式(不在此介绍范围之内,了解请移步RxJava)
- HystrixCommand 可以采用同步调用和异步调用,异步返回Future对象(还未直接支持CompletebleFuture)
如果开启了缓存,则会根据GroupKey,Commandkey以及cachedKey确定是否存在缓存(不建议使用) - 判断断路器是否开启,开启则直接调用getFallback,
- 判断是否满足信号量隔离或线程池隔离的条件,如果隔离则抛异常
- 执行run方法
- metrics包含了一个计数器,用来计算当前服务的状态,无论是成功调用,还是抛异常都会记录数据(接下来再详细讲)
- 执行降级策略
3.1 代码实现
public class GetInfoFromSinaiCommand extends HystrixCommand<List<PoiInfo>> {
private PoiClient poiClient;
private List<Integer> poiIds;
private static final List<String> FIELDS = ImmutableList.of("id", "cate", "subcate");
public GetInfoFromSinaiCommand(PoiClient poiClient, List<Integer> poiIds) {
super(Setter.withGroupKey(HystrixCommandGroupKey.Factory.asKey("sinai"))
//command配置
.andCommandKey(HystrixCommandKey.Factory.asKey("GetInfoFromSinaiCommand"))
.andCommandPropertiesDefaults(HystrixCommandProperties.Setter()
.withExecutionIsolationStrategy(HystrixCommandProperties.ExecutionIsolationStrategy.THREAD))
.andCommandPropertiesDefaults(HystrixCommandProperties.Setter().withRequestCacheEnabled(true))
//融断器配置
.andCommandPropertiesDefaults(HystrixCommandProperties.Setter().withCircuitBreakerEnabled(true))
.andCommandPropertiesDefaults(HystrixCommandProperties.Setter().withCircuitBreakerRequestVolumeThreshold(20))
.andCommandPropertiesDefaults(HystrixCommandProperties.Setter().withCircuitBreakerSleepWindowInMilliseconds(5000))
.andCommandPropertiesDefaults(HystrixCommandProperties.Setter().withCircuitBreakerErrorThresholdPercentage(50))
//ThreadPool配置
.andThreadPoolKey(HystrixThreadPoolKey.Factory.asKey("GetInfoFromSinaiCommand"))
.andThreadPoolPropertiesDefaults(HystrixThreadPoolProperties.Setter().withCoreSize(10))
.andThreadPoolPropertiesDefaults(HystrixThreadPoolProperties.Setter().withCoreSize(-1))
);
this.poiClient = poiClient;
this.poiIds = poiIds;
}
@Override
public List<PoiInfo> run() throws Exception {
if (poiIds.isEmpty()) {
return Lists.newArrayList();
}
List<PoiModel> pioModels = poiClient.listPois(poiIds, FIELDS);
return parseResult(pioModels);
}
@Override
protected String getCacheKey() {
return String.valueOf(poiIds);
}
@Override
protected List<PoiInfo> getFallback() {
return Lists.newArrayList();
}
private List<PoiInfo> parseResult(List<PoiModel> poiModels) {
if (poiModels == null || poiModels.isEmpty()) {
return Lists.newArrayList();
}
List<PoiInfo> res = Lists.newArrayList();
for (PoiModel poiModel : poiModels) {
PoiInfo poiInfo = new PoiInfo();
poiInfo.setPoiId(poiModel.getId());
if (poiModel.getCate() != null) {
poiInfo.setCate(poiModel.getCate());
}
if (poiModel.getSubcate() != null) {
poiInfo.setSubcate(poiModel.getSubcate());
}
res.add(poiInfo);
}
return res;
}
}
3.2 参数说明
| 参数类型 | 参数名 | 默认值 | 说明 |
|---|---|---|---|
| command配置 | executionIsolationStrategy | ExecutionIsolationStrategy.THREAD | 信号隔离或线程隔离,默认:采用线程隔离, |
| executionIsolationThreadTimeoutInMillisecond | 1s | 隔离时间大,即多长时间后进行重试 | |
| executionIsolationSemaphoreMaxConcurrentRequests | 10 | 使用信号量隔离时,命令调用最大的并发数,默认:10 | |
| fallbackIsolationSemaphoreMaxConcurrentRequests | 10 | 使用信号量隔离时,命令fallback(降级)调用最大的并发数,默认:10 | |
| fallbackEnabled | true | 是否开启fallback降级策略 | |
| executionIsolationThreadInterruptOnTimeout | true | 使用线程隔离时,是否对命令执行超时的线程调用中断(Thread.interrupt())操作 | |
| metricsRollingStatisticalWindowInMilliseconds | 10000ms | 统计滚动的时间窗口,默认:10s | |
| metricsRollingStatisticalWindowBuckets | 10 | 统计窗口的Buckets的数量,默认:10个 | |
| metricsRollingPercentileEnabled | true | 是否开启监控统计功能,默认:true | |
| requestLogEnabled | true | 是否开启请求日志 | |
| requestCacheEnabled | true | 是否开启请求缓存 | |
| 熔断器配置 | circuitBreakerRequestVolumeThreshold | 20 | 主要用在小流量 |
| circuitBreakerSleepWindowInMilliseconds | 5000ms | 熔断器默认工作时间,默认:5秒.熔断器中断请求5秒后会进入半打开状态,放部分流量过去重试 | |
| circuitBreakerEnabled | true | 是否启用熔断器,默认true. 启动 | |
| circuitBreakerErrorThresholdPercentage | 50 | 默认:50%。当出错率超过50%后熔断器启动 | |
| circuitBreakerForceOpen | false | 是否强制开启熔断器阻断所有请求,默认:false,不开启 | |
| circuitBreakerForceClosed | false | 是否允许熔断器忽略错误,默认false, 不开启 | |
| 线程池配置 | HystrixThreadPoolProperties.Setter().withCoreSize(int value) | 10 | 配置线程池大小,默认值10个 |
| HystrixThreadPoolProperties.Setter().withMaxQueueSize(int value) | -1 | 配置线程值等待队列长度 |
3.3监控上报
参考文章:
本文的很多图和文字都粘贴自网上文章,没有注明引用请包涵!如有任何问题请留言或者加群,我会及时回复
zhuanlan.51cto.com/art/201704/…