前言
目前后台是使用Laravel框架写的,最近在把其中的订单处理部分抽出来,准备写个单独的Library。特地好好的研究了一下设计模式,Laravel学院上面有一个专题,便是谈设计模式的,甚好!
为了降低耦合性,在我的项目中使用了Laravel Container以支持IoC(控制反转)。但是就如何在Laravel之外使用illuminate/container这方面资料寥寥无几,所以这篇文章记录一下自己的学习心得。
背景知识
- php/composer
- IoC
安装
直接使用composer:
composer require illuminate/container
Laravel之外使用Illuminate/Container
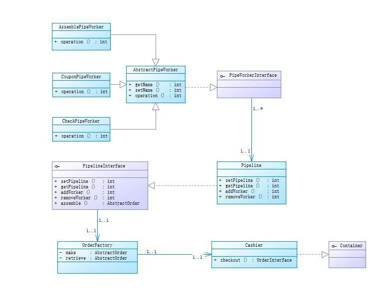
还是以我的Order项目为例,用其中的部分作为讲解。先看一下部分架构图。
订单生成的主要流程:Cashier通过OrderFactory来生成订单,OrderFactory内部存在一条Pipeline,数据以流的形式在Pipeline中流经各个PipeWorker,通过不同的加工阶段最终生成订单。
-
Container#
首先需要在自己项目中定义一个容器对象,来“容纳”所有的实例或者方法等。这里我将Cashier类作为统一的对外处理对象,它继承自Illuminate\Container\Container。
一般配置信息会作为容器的构造函数的参数。在Laravel中,由于配置内容较多,这一形式表现为__construct函数中的$basePath参数。通过约定的目录结构结合$appPath动态读取配置信息。本项目则选择直接给予一个Config类的形式,注入配置信息。Config类实质是一个键值对的数组。
class Cashier extends Container implements \WilliamWei\FancyOrder\Contracts\Cashier
{
protected $providers = [
OrderServiceProvider::class,
PipelineServiceProvider::class,
];
public function __construct($config)
{
$this['config'] = function () use ($config) {
return new Config($config);
};
//register the provider
foreach ($this->providers as $provider)
{
$provider = new $provider();
$provider->register($this);
}
}
}
Illuminate\Container\Container已经实现了ArrayAccess接口,可以直接以数组方式访问容器中的对象。构造时,首先为config对象定义实例化的闭包函数。然后依次将各个模块对应的ServiceProvider进行注册。
-
ServiceProvider#
将项目划分为更小的子模块有助于控制规模,可以大大提高可维护性以及可测试性。每个子模块都有一个ServiceProvider,用于暴露本模块可提供的服务对象。自定义的ServiceProvider可以继承Illuminate\Support\ServiceProvider,这里我是选择自己实现的ServiceProvider。
接口:
interface ServiceProvider
{
public function register(Container $app);
}
以PipelineServiceProvider为例:
class PipelineServiceProvider implements ServiceProvider
{
public function register(Container $app)
{
$workers = [];
foreach ($app['config']['pipeline_workers'] as $name => $worker)
{
$app->bind($name,function($app) use ($worker) {
return new $worker();
});
array_push($workers,$app[$name]);
}
$app->bind('pipeline',function($app) use ($workers) {
return new Pipeline($workers);
});
}
}
PipelineServiceProvider在register方法中,将特定函数与实例的名字进行绑定,当通过该名字访问实例时,若对象不存在,则容器会调用被绑定的函数来实例化一个对象,并将其置于容器,以供后续调用使用。对于Pipeline,他并不需要关心是哪些Pipeworker在工作,只需要知道他们存在,并且可以正常工作就好,从而以这种形式达到解耦目的。
当然有可能有时候需要访问容器内其他对象,则可以将容器本身作为构造函数的参数传入,如:
$app->bind('pipeline',function($app) use ($workers) {
return new Pipeline($app,$workers);
});
那么在Pipeline内部就可以通过$this->app['XXX']的形式访问XXX对象,同时也无需关心XXX是如何构造的。
代码分析

这里的代码分析部分只关注主体部分,不会面面具到的分析到每个函数。
可以看到整个包一共就3个PHP文件,最核心的是Container.php,它定义了容器类,并实现了其中绝大多数功能。当我们bind一个实例到通过[]下标访问时发生了什么?
/**
* Register a binding with the container.
*
* @param string|array $abstract
* @param \Closure|string|null $concrete
* @param bool $shared
* @return void
*/
public function bind($abstract, $concrete = null, $shared = false)
{
// If no concrete type was given, we will simply set the concrete type to the
// abstract type. After that, the concrete type to be registered as shared
// without being forced to state their classes in both of the parameters.
$this->dropStaleInstances($abstract);
if (is_null($concrete)) {
$concrete = $abstract;
}
// If the factory is not a Closure, it means it is just a class name which is
// bound into this container to the abstract type and we will just wrap it
// up inside its own Closure to give us more convenience when extending.
if (! $concrete instanceof Closure) {
$concrete = $this->getClosure($abstract, $concrete);
}
$this->bindings[$abstract] = compact('concrete', 'shared');
// If the abstract type was already resolved in this container we'll fire the
// rebound listener so that any objects which have already gotten resolved
// can have their copy of the object updated via the listener callbacks.
if ($this->resolved($abstract)) {
$this->rebound($abstract);
}
}
这是bind函数,当我们执行一个绑定操作时,容器首先会把该名字之前绑定的实例与别名清除掉,即$this->dropStaleInstances($abstract);如果该名字对应实例是已经解析过的,则会触发rebound,执行对应回调。对于第一次绑定则不会出现这种情况。到此bind就结束了。
当通过下标方式获取实例时
public function offsetGet($key)
{
return $this->make($key);
}
可以看到调用了make方法。
/**
* Resolve the given type from the container.
*
* @param string $abstract
* @return mixed
*/
public function make($abstract)
{
$needsContextualBuild = ! is_null(
$this->getContextualConcrete($abstract = $this->getAlias($abstract))
);
// If an instance of the type is currently being managed as a singleton we'll
// just return an existing instance instead of instantiating new instances
// so the developer can keep using the same objects instance every time.
if (isset($this->instances[$abstract]) && ! $needsContextualBuild) {
return $this->instances[$abstract];
}
$concrete = $this->getConcrete($abstract);
// We're ready to instantiate an instance of the concrete type registered for
// the binding. This will instantiate the types, as well as resolve any of
// its "nested" dependencies recursively until all have gotten resolved.
if ($this->isBuildable($concrete, $abstract)) {
$object = $this->build($concrete);
} else {
$object = $this->make($concrete);
}
// If we defined any extenders for this type, we'll need to spin through them
// and apply them to the object being built. This allows for the extension
// of services, such as changing configuration or decorating the object.
foreach ($this->getExtenders($abstract) as $extender) {
$object = $extender($object, $this);
}
// If the requested type is registered as a singleton we'll want to cache off
// the instances in "memory" so we can return it later without creating an
// entirely new instance of an object on each subsequent request for it.
if ($this->isShared($abstract) && ! $needsContextualBuild) {
$this->instances[$abstract] = $object;
}
$this->fireResolvingCallbacks($abstract, $object);
$this->resolved[$abstract] = true;
return $object;
}
略有些复杂,大致流程是先检查实例数组中该实例是否存在,存在的话则返回。对于不存在的情况,由于我们是实用闭包的方式进行bind,所以会调用该闭包,即$object = $this->build($concrete);得到$object。后面会通知该实例对应类的子类,告知他们该实例已被创建。注册该实例到实例数组,(如果存在解析完成回调函数则会去执行),返回实例。
这个便是容器内部的一个流程。
BoundMethod.php主要以静态的形式实现了直接调用某个类的某一方法的目标。
ContextualBindingBuilder.php则主要是用于将实例与一个上下文情景进行绑定。这两部分都是比较高级的内容,这里不作展开了。