开源项目 spring-shiro-training 思维导图,让项目不再难懂

1,415 阅读1分钟
原文链接: my.oschina.net

写在前面

终于完成了一个开源项目的思维导图解读。选spring-shiro-training这个项目解读是因为它开源,然后涉及到了很多我们常用的技术,如缓存,权限,任务调度,ssm框架,Druid监控,mybatis-plus,代码生成器等。同时也考虑到了安全方面,做了防止crsf攻击方面控制。作为一个简单易用的权限系统,它也足够我们学习了。

当然,可能解读不会很全,也可能有些写得不对。有些是基于个人的理解,一些网上参考的资料。如果想要理解一个项目单单看别人的解读是不够的,需要你去克隆下来在你的IDE上去调试理解别人的代码。

项目git地址和演示地址

git: git.oschina.net/wangzhixuan…

官方演示: shiro.dreamlu.net 账号:test 密码:test (测试账号,增删改不能用)

解读思维导图

1、spring-shiro-training项目简介与导入.png

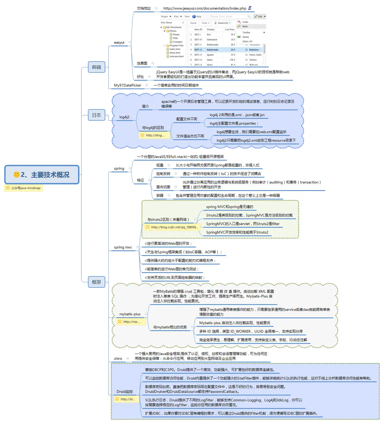
2、主要技术概况.png

3、项目结构解析.png

4、项目常用注解.png

5、项目功能.png

6、代码生成器.png

7、业务增删改查.png

8、异常处理.png

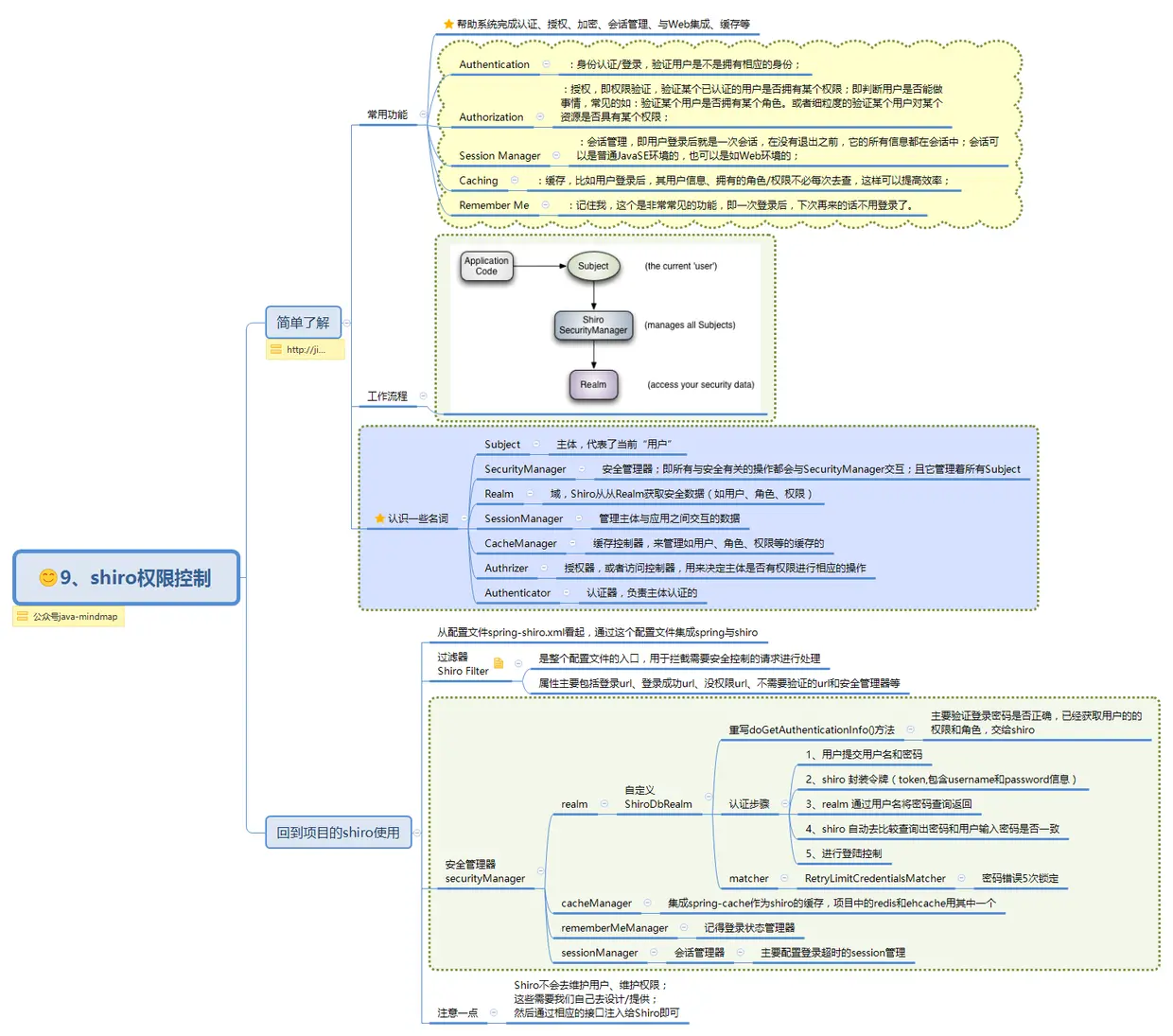
9、shiro权限控制.png

10、缓存机制.png

11、Druid数据源监控.png

最后

欢迎关注我的公众号java-mindmap。之后我会陆续把java一下框架和好的开源项目已思维导图的形式描述出来,让大家在开始阅读一个项目之前先了解项目的技术和架构大纲。希望对大家会有所帮助。

扫一扫关注java-mindmap公众号

推荐阅读

1、java基础思维导图,让java不再难懂

2、小程序思维导图,让小程序不再难懂(一)