从 Toast 显示原理初窥 Android 窗口管理

1,595 阅读6分钟

Android窗口管理系统是非常大的一块,涉及AMS、InputManagerService、输入法管理等,这么复杂的一个系统,如果直接扎进入分析看源码可能会比较混乱,所以,本文以Toast显示原理作为切入点,希望能简单点初窥一下WMS。首先,简单看下Toast用法:

Context context = getApplicationContext();
CharSequence text = "Hello toast!";
int duration = Toast.LENGTH_SHORT;
Toast toast = Toast.makeText(context, text, duration);
toast.show();

Toast的显示原理

下面跟一下源码:

public static Toast makeText(Context context, CharSequence text, int duration) {
    Toast result = new Toast(context);
    LayoutInflater inflate = (LayoutInflater)
            context.getSystemService(Context.LAYOUT_INFLATER_SERVICE);
    View v = inflate.inflate(com.android.internal.R.layout.transient_notification, null);
    TextView tv = (TextView)v.findViewById(com.android.internal.R.id.message);
    tv.setText(text);
    result.mNextView = v;
    result.mDuration = duration;
    return result;
}

可以看到makeText仅仅是新建了一个Toast实例,并为其创建了一个无主TextView,并没多少特殊逻辑。那么看下关键的show代码:

    public void show() {
        if (mNextView == null) {
            throw new RuntimeException("setView must have been called");
        }
        INotificationManager service = getService();
        String pkg = mContext.getPackageName();
        TN tn = mTN;
        tn.mNextView = mNextView;
        try {
            service.enqueueToast(pkg, tn, mDuration);
        } catch (RemoteException e) {
        }
    }

这里首先通过getService获取通知管理服务,

static private INotificationManager getService() {
    if (sService != null) {
        return sService;
    }
    sService = INotificationManager.Stub.asInterface(ServiceManager.getService("notification"));
    return sService;
}  

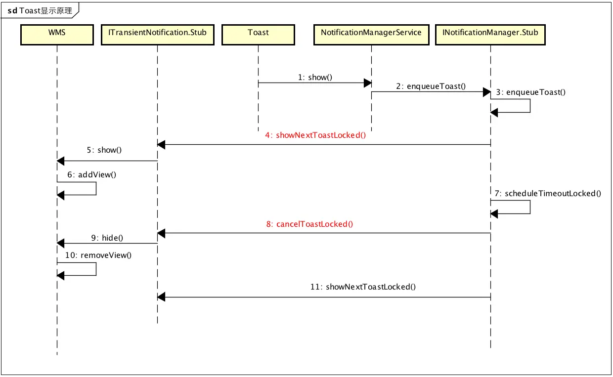
之后再将Toast的显示请求发送给该服务,在发送的过程中传递一个Binder实体,提供给NotificationManagerService回调使用,不过如果看下NotificationManagerService就会发现,该类并不是Binder实体,所以本身不是服务逻辑的承载体,在NotificationManagerService中,真正的服务对象是INotificationManager.Stub,因此到Service端,真正请求的服务是INotificationManager.Stub的enqueueToast:

private final IBinder mService = new INotificationManager.Stub() {

     public void enqueueToast(String pkg, ITransientNotification callback, int duration)
        {

            if (pkg == null || callback == null) {
                Slog.e(TAG, "Not doing toast. pkg=" + pkg + " callback=" + callback);
                return ;
            }

            final boolean isSystemToast = isCallerSystem() || ("android".equals(pkg));

            if (ENABLE_BLOCKED_TOASTS && !noteNotificationOp(pkg, Binder.getCallingUid())) {
                if (!isSystemToast) {
                    Slog.e(TAG, "Suppressing toast from package " + pkg + " by user request.");
                    return;
                }
            }

            synchronized (mToastQueue) {
                int callingPid = Binder.getCallingPid();
                long callingId = Binder.clearCallingIdentity();
                try {
                    ToastRecord record;
                    int index = indexOfToastLocked(pkg, callback);

                    if (index >= 0) {
                        record = mToastQueue.get(index);
                        record.update(duration);
                    } else {
                        if (!isSystemToast) {
                            int count = 0;
                            final int N = mToastQueue.size();
                            for (int i=0; i<N; i++) {
                                 final ToastRecord r = mToastQueue.get(i);
                                 if (r.pkg.equals(pkg)) {
                                     count++;
                                     if (count >= MAX_PACKAGE_NOTIFICATIONS) {
                                         Slog.e(TAG, "Package has already posted " + count
                                                + " toasts. Not showing more. Package=" + pkg);
                                         return;
                                     }
                                 }
                            }
                        }

                        record = new ToastRecord(callingPid, pkg, callback, duration);
                        mToastQueue.add(record);
                        index = mToastQueue.size() - 1;
                        keepProcessAliveLocked(callingPid);
                    }
                    if (index == 0) {
                        showNextToastLocked();
                    }
                } finally {
                    Binder.restoreCallingIdentity(callingId);
                }
            }

    ...    }
}

从上面的synchronized (mToastQueue)可以知道,这是个支持多线程的操作的对象,其实很好立即,既然上面牵扯到插入节点的操作,那么就一定在某个地方有摘除节点的操作。接着看下showNextToastLocked,如果当前没有Toast在显示,就会执行showNextToastLocked,当然如果有正在显示的Toast,这里就只执行插入操作,其实这里有点小计俩,那就是下一个Toast的执行是依赖超时进行处理的,也就是必须等到生一个Toast超时,显示完毕,才显示下一个Toast,具体让下看:

void showNextToastLocked() {
    ToastRecord record = mToastQueue.get(0);
    while (record != null) {
        try {
        <!--关键点1-->
            record.callback.show();
            scheduleTimeoutLocked(record);
            return;
        } catch (RemoteException e) {

            int index = mToastQueue.indexOf(record);
            if (index >= 0) {
                mToastQueue.remove(index);
            }
            keepProcessAliveLocked(record.pid);
            if (mToastQueue.size() > 0) {
                record = mToastQueue.get(0);
            } else {
                record = null;
            }
        }
    }
}

看一下关键点1,这里虽然是while循环,但是只取到一个有效的ToastRecord就返回了,也就是队列上的后续TaskRecord要依赖其他手段来显示了。这里并没看到WindowManagerService的身影,其实View添加到窗口显示的时机都是在APP端,而不是在服务端,对这里而言,就是通过CallBack回调,前面不是传递过来一个Binder实体么,这个实体在NotificationManagerService端就是作为Proxy,以回调APP端,其实Android里面的系统服务都是采用这种处理模式APP与Service互为C/S,record.callback就是APP端TN的代理,这里简单看一下其实现:

   private static class TN extends ITransientNotification.Stub {
        final Runnable mShow = new Runnable() {
            @Override
            public void run() {
                handleShow();
            }
        };

        final Runnable mHide = new Runnable() {
            @Override
            public void run() {
                handleHide();
                mNextView = null;
            }
        };

        private final WindowManager.LayoutParams mParams = new WindowManager.LayoutParams();
        final Handler mHandler = new Handler();    
        int mGravity;
        int mX, mY;
        float mHorizontalMargin;
        float mVerticalMargin;
        View mView;
        View mNextView;
        WindowManager mWM;
        TN() {

            final WindowManager.LayoutParams params = mParams;
            params.height = WindowManager.LayoutParams.WRAP_CONTENT;
            params.width = WindowManager.LayoutParams.WRAP_CONTENT;
            params.format = PixelFormat.TRANSLUCENT;
            params.windowAnimations = com.android.internal.R.style.Animation_Toast;
            params.type = WindowManager.LayoutParams.TYPE_TOAST;
            params.setTitle("Toast");
            params.flags = WindowManager.LayoutParams.FLAG_KEEP_SCREEN_ON
                    | WindowManager.LayoutParams.FLAG_NOT_FOCUSABLE
                    | WindowManager.LayoutParams.FLAG_NOT_TOUCHABLE;
        }

        @Override
        public void show() {
            if (localLOGV) Log.v(TAG, "SHOW: " + this);
            mHandler.post(mShow);
        }
        ...

        public void handleShow() {
            if (localLOGV) Log.v(TAG, "HANDLE SHOW: " + this + " mView=" + mView
                    + " mNextView=" + mNextView);
            if (mView != mNextView) {
                // remove the old view if necessary
                handleHide();
                mView = mNextView;
                Context context = mView.getContext().getApplicationContext();
                String packageName = mView.getContext().getOpPackageName();
                if (context == null) {
                    context = mView.getContext();
                }
                mWM = (WindowManager)context.getSystemService(Context.WINDOW_SERVICE);
                // We can resolve the Gravity here by using the Locale for getting
                // the layout direction
                final Configuration config = mView.getContext().getResources().getConfiguration();
                final int gravity = Gravity.getAbsoluteGravity(mGravity, config.getLayoutDirection());
                mParams.gravity = gravity;
                if ((gravity & Gravity.HORIZONTAL_GRAVITY_MASK) == Gravity.FILL_HORIZONTAL) {
                    mParams.horizontalWeight = 1.0f;
                }
                if ((gravity & Gravity.VERTICAL_GRAVITY_MASK) == Gravity.FILL_VERTICAL) {
                    mParams.verticalWeight = 1.0f;
                }
                mParams.x = mX;
                mParams.y = mY;
                mParams.verticalMargin = mVerticalMargin;
                mParams.horizontalMargin = mHorizontalMargin;
                mParams.packageName = packageName;
                if (mView.getParent() != null) {
                 <!--关键点1-->
                    mWM.removeView(mView);
                }
                if (localLOGV) Log.v(TAG, "ADD! " + mView + " in " + this);
                mWM.addView(mView, mParams);
                trySendAccessibilityEvent();
            }
        }


        public void handleHide() {
            if (localLOGV) Log.v(TAG, "HANDLE HIDE: " + this + " mView=" + mView);
            if (mView != null) {
            <!--关键点2-->
                if (mView.getParent() != null) {
                    mWM.removeView(mView);
                }

                mView = null;
            }
        }
    }

其show函数,归根到底就是通过WindowManagerService,将View添加到Window, mWM.addView(mView, mParams);这样Toast就显示出来了。那么怎么隐藏呢?不能一个Toast总是占据屏幕吧。

Toast的隐藏原理

接着看NotificationManagerService端的showNextToastLocked函数,在callback后,会继续通过scheduleTimeoutLocked为Toast添加一个TimeOut监听,并利用该监听将过期的Toast从系统移出,看下实现:

 void showNextToastLocked() {
    ToastRecord record = mToastQueue.get(0);
    while (record != null) {
        try {
        <!--关键点1-->
            record.callback.show();
         <!--关键点2-->
            scheduleTimeoutLocked(record);
            return;
        } catch (RemoteException e) {
        ...
    }
}

scheduleTimeoutLocked其实就是通过Handler添加一个延时执行的Action,

private void scheduleTimeoutLocked(ToastRecord r)
{
    mHandler.removeCallbacksAndMessages(r);
    Message m = Message.obtain(mHandler, MESSAGE_TIMEOUT, r);
    long delay = r.duration == Toast.LENGTH_LONG ? LONG_DELAY : SHORT_DELAY;
    mHandler.sendMessageDelayed(m, delay);
}

等到 Timeout的时候,Handler处理该事件,

 private void handleTimeout(ToastRecord record)
{
    synchronized (mToastQueue) {
        int index = indexOfToastLocked(record.pkg, record.callback);
        if (index >= 0) {
            cancelToastLocked(index);
        }
    }
}

可以看到就是通过cancelToastLocked来隐藏当前显示的Toast,当然,如果队列中还有Toast要显示,就继续showNextToastLocked显示下一个,这里将显示放在cancle里完成Loop监听也挺奇葩的。

void cancelToastLocked(int index) {
    ToastRecord record = mToastQueue.get(index);
    try {
        record.callback.hide();
    } catch (RemoteException e) {
    }
    mToastQueue.remove(index);
    keepProcessAliveLocked(record.pid);
    if (mToastQueue.size() > 0) {
        showNextToastLocked();
    }
}

callback.hide()其实就是通过WindowManager移除当前View,

    public void handleHide() {
        if (mView != null) {
            if (mView.getParent() != null) {
                if (localLOGV) Log.v(TAG, "REMOVE! " + mView + " in " + this);
                mWM.removeView(mView);
            }

            mView = null;
        }
    }

可以看到Toast的显示跟隐藏还是APP端自己处理的,就是通过WindowManager,添加或者移除View,不过这两个时机是通过NotificationManagerService进行管理的,其实就是保证Toast按照顺序一个个显示,防止Toast覆盖, 以上就是Toast的显示与有隐藏原理 ,可以看到这里并未涉及任何的Activity或者其他组件的信息,也就是说View的显示其实可以完全不必依赖Activity,那么是不是子线程也能添加显示View或者更新UI呢,答案是肯定的,有兴趣可以自己看下。

一个小问题:Toast一定要在主线程?

答案是:并不一定在主线程,但是要在Hanlder可用线程

方案一:可行

    new Thread() {
        @Override
        public void run() {
            super.run();
            Looper.prepare();
                Context context = getApplicationContext();
                CharSequence text = "Hello toast!";
                int duration = Toast.LENGTH_SHORT;
                Toast toast = Toast.makeText(context, text, duration);
                toast.show();
            Looper.loop();
        }
    }.start();

方案二:出错崩溃

     new Thread() {
        @Override
        public void run() {
            super.run();
                Context context = getApplicationContext();
                CharSequence text = "Hello toast!";
                int duration = Toast.LENGTH_SHORT;
                Toast toast = Toast.makeText(context, text, duration);
                toast.show();
        }
    }.start();

为什么方案一可以,而方案二不行,其实很简单因为方案一提供了Toast运行所需要的Looper环境,在分析Toast显示的时候,APP端是通过Handler执行的,这样做的好处是不阻塞Binder线程,因为在这个点APP端Service端。另外,如果addView的线程不是Loop线程,执行完就结束了,当然就没机会执行后续的请求,这个是由Hanlder的构造函数保证的

public Handler(Callback callback, boolean async) {
    if (FIND_POTENTIAL_LEAKS) {
        final Class<? extends Handler> klass = getClass();
        if ((klass.isAnonymousClass() || klass.isMemberClass() || klass.isLocalClass()) &&
                (klass.getModifiers() & Modifier.STATIC) == 0) {
            Log.w(TAG, "The following Handler class should be static or leaks might occur: " +
                klass.getCanonicalName());
        }
    }

    mLooper = Looper.myLooper();
    if (mLooper == null) {
        throw new RuntimeException(
            "Can't create handler inside thread that has not called Looper.prepare()");
    }
    mQueue = mLooper.mQueue;
    mCallback = callback;
    mAsynchronous = async;
}

如果Looper==null ,就会报错,而Toast对象在实例化的时候,也会为自己实例化一个Hanlder,这就是为什么说“一定要在主线程”,其实准确的说应该是 “一定要在Looper非空的线程”。

Toast显示原理.png