仿微博、人人的feed详情页面:Listview上下滑动,导航栏view可吸附在顶部的效果。
一、实现效果
上图:

效果图.gif
Github: github.com/qizhenghao/…
欢迎拍砖,拍拍更进步。
没有对比,怎么会有伤害,下面是 微博、人人的Feed详情页:

微博、人人Feed详情页.jpeg
二、实现原理
1、
实例化两个一样的导航栏view,一个放在页面根布局顶部的view1,另一个放在ListView的headerView中的view2,在OnScrollListener的onScroll方法中,检测view2在屏幕中的位置是不是滑动到了顶部,决定顶部view1的显示与隐藏,以达到看起来只有一个导航栏view显示的效果;
2、
为了保持两个导航栏view的状态同步,使用了观察者模式;
3、
导航栏中的Tab切换,即切换ListView的adapter,并且记录滑动的位置信息。
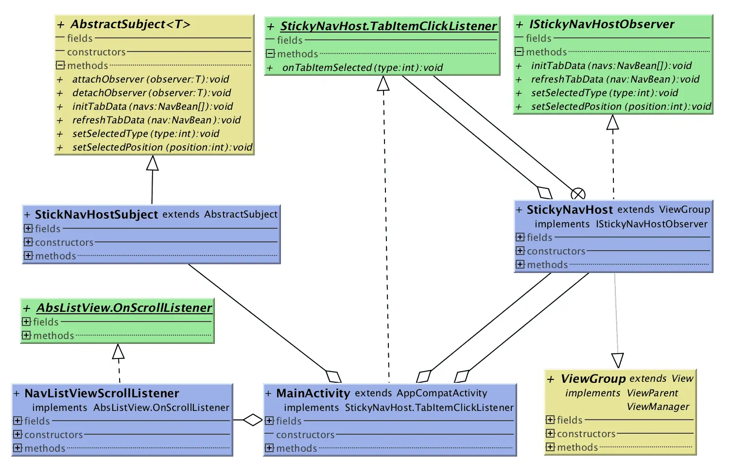
三、UML图

UML图.png
StickyNavHostSubject:它把所有的自定义导航栏view的引用保存到一个list里。AbstractSubject提供了接口,可以增加和删除观察者对象。
StickyNavHost:自定义的导航栏view,继承自ViewGroup,可以根据具体需求自行更改显示的布局、样式等。
NavListViewScollListener:需要为ListView设置的滑动事件,封装了对吸附导航栏显示、隐藏的逻辑。
MainActivity:用于演示demo,包含了对导航栏view的初始化,以及切换tab的操作等。
三、具体细节
1、
NavListViewScollListener的onScroll()方法:
@Override
public void onScroll(AbsListView view, int firstVisibleItem, int visibleItemCount, int totalItemCount) {
//处理了root导航栏的显示与隐藏, 本质上只是控制root导航栏的显示
//而在listView的headerView中的导航栏不做处理,因为它会随着listView的滑动自行滑出页面
if (NavBean.IS_NEED_ATTACH && rootView != null && nav != null) {
rootView.getLocationOnScreen(rootLocation);
headView.getLocationOnScreen(headLocation);
//根据两者在屏幕中的location位置信息,决定root导航栏的显示与隐藏
if (rootLocation[1] > headLocation[1]) {
rootView.setVisibility(View.VISIBLE);
} else {
rootView.setVisibility(View.INVISIBLE);
}
//记录当前listView的滑动位置
nav.setFirstVisibleItem(firstVisibleItem);
nav.setTopDistance((view.getChildAt(0) == null) ? 0 : view.getChildAt(0).getTop());
}
}
2、
MainActivity中初始化操作:
private void initNavsView() {
initNavsData();
stickyNavHostRoot.setTabItemClickListener(this);//设置点击回调
stickyNavHostHead.setTabItemClickListener(this);//设置点击回调
stickyNavHostRoot.setShowTopLine(false);
stickNavHostSubject = new StickNavHostSubject();
stickNavHostSubject.attachObserver(stickyNavHostRoot);//观察者模式
stickNavHostSubject.attachObserver(stickyNavHostHead);
NavBean[] sortedNavs = new NavBean[mNavs.size()];//指定导航栏的排列顺序
sortedNavs[0] = mNavs.get(NavBean.TYPE_REPOST);
sortedNavs[1] = mNavs.get(NavBean.TYPE_COMMENT);
sortedNavs[2] = mNavs.get(NavBean.TYPE_LIKE);
stickNavHostSubject.initTabData(sortedNavs);
scrollListener = new NavListViewScrollListener(stickyNavHostRoot, stickyNavHostHead);
mListView.setOnScrollListener(scrollListener);//为listView设置滑动监听,内部处理了吸附view的显示与隐藏
}
protected void initNavsData() {
mNavs = new SparseArray<>(NAV_LENGTH);
mNavs.put(NavBean.TYPE_REPOST, new NavBean(NavBean.TYPE_REPOST, new TestAdapter(20, "我是转发", this)));
mNavs.put(NavBean.TYPE_COMMENT, new NavBean(NavBean.TYPE_COMMENT, new TestAdapter(20, "我是评论", this)));
mNavs.put(NavBean.TYPE_LIKE, new NavBean(NavBean.TYPE_LIKE, new TestAdapter(20, "我是赞", this)));
}
private void initView() {
mListView = (ListView) findViewById(R.id.list_view);
stickyNavHostRoot = (StickyNavHost) findViewById(R.id.sticky_nav_layout);
stickyNavHostRoot.setVisibility(View.INVISIBLE);
View testHeaderView = LayoutInflater.from(this).inflate(R.layout.listview_head_view_test_layout, null);
mListView.addHeaderView(testHeaderView);
View inflateView = LayoutInflater.from(this).inflate(R.layout.sticky_nav_host_layout, null);
stickyNavHostHead = (StickyNavHost) inflateView.findViewById(R.id.sticky_nav_layout);
stickyNavHostHead.setVisibility(View.VISIBLE);
mListView.addHeaderView(stickyNavHostHead);
STICKY_POSITION_IN_HEADER = mListView.getHeaderViewsCount();
}
3、
MainActivity中点击切换导航栏Tab的回调:
@Override
public void onTabItemSelected(@NavBean.TYPE int type) {
NavBean currNav = mNavs.get(type);
stickNavHostSubject.setSelectedType(type);//事件分发给注册者,注册者进行相应的变化
if (currNav.type == NavBean.TYPE_CURRENT)//等于当前选中的tab,可以屏蔽掉
return;
NavBean.TYPE_CURRENT = currNav.type;
scrollListener.setNav(currNav);
mListView.setAdapter(currNav.adapter);
if (stickyNavHostRoot.getVisibility() == View.VISIBLE) {//吸附在顶部的rootView正在展示
if (currNav.getFirstVisibleItem() < STICKY_POSITION_IN_HEADER)
mListView.setSelectionFromTop(STICKY_POSITION_IN_HEADER, stickyNavHostRoot.getHeight() - 2);
else
mListView.setSelectionFromTop(currNav.getFirstVisibleItem(), currNav.getTopDistance());
} else {//吸附在顶部的rootView没有展示,说明在切换导航栏的时候是不需要进行滑动的,保持上次的位置即可
mListView.setSelectionFromTop(NavBean.firstVisibleItemUniversal, NavBean.topDistanceUniversal);
}
}
4、
StickyNavHostSubject做的事情就很简单了,和常见的观察者模式没区别:
public class StickNavHostSubject extends AbstractSubject<IStickyNavHostObserver> {
private List<IStickyNavHostObserver> observers;
public StickNavHostSubject() {
observers = new ArrayList<>();
}
public void attachObserver(IStickyNavHostObserver observer) {
observers.add(observer);
}
public void detachObserver(IStickyNavHostObserver observer) {
observers.remove(observer);
}
@Override
public void initTabData(NavBean[] navs) {
for (IStickyNavHostObserver observer : observers)
observer.initTabData(navs);
}
@Override
public void refreshTabData(NavBean nav) {
for (IStickyNavHostObserver observer : observers)
observer.refreshTabData(nav);
}
@Override
public void setSelectedType(@NavBean.TYPE int type) {
for (IStickyNavHostObserver observer : observers)
observer.setSelectedType(type);
}
@Override
public void setSelectedPosition(int position) {
for (IStickyNavHostObserver observer : observers)
observer.setSelectedPosition(position);
}