提起Android消息机制,想必都不陌生。其中包含三个部分:Handler,MessageQueue以及Looper,三者共同协作,完成消息机制的运行。本篇文章将由浅入深解析Android消息机制的运行原理,先介绍三者之间的协作框架,然后从源码的角度来分析具体的运行机制。
一、消息机制概述
1.消息机制的简介
在Android中使用消息机制,我们首先想到的就是Handler。没错,Handler是Android消息机制的上层接口。Handler的使用过程很简单,通过它可以轻松地将一个任务切换到Handler所在的线程中去执行。通常情况下,Handler的使用场景就是更新UI。
如下就是使用消息机制的一个简单实例:
public class Activity extends android.app.Activity {
private Handler mHandler = new Handler(){
@Override
public void handleMessage(Message msg) {
super.handleMessage(msg);
System.out.println(msg.what);
}
};
@Override
public void onCreate(Bundle savedInstanceState, PersistableBundle persistentState) {
super.onCreate(savedInstanceState, persistentState);
setContentView(R.layout.activity_main);
new Thread(new Runnable() {
@Override
public void run() {
...............耗时操作
Message message = Message.obtain();
message.what = 1;
mHandler.sendMessage(message);
}
}).start();
}
}
在子线程中,进行耗时操作,执行完操作后,发送消息,通知主线程更新UI。这便是消息机制的典型应用场景。我们通常只会接触到Handler和Message来完成消息机制,其实内部还有两大助手来共同完成消息传递。
2.消息机制的模型
消息机制主要包含:MessageQueue,Handler和Looper这三大部分,以及Message,下面我们一一介绍。
Message:需要传递的消息,可以传递数据;
MessageQueue:消息队列,但是它的内部实现并不是用的队列,实际上是通过一个单链表的数据结构来维护消息列表,因为单链表在插入和删除上比较有优势。主要功能向消息池投递消息(MessageQueue.enqueueMessage)和取走消息池的消息(MessageQueue.next);
Handler:消息辅助类,主要功能向消息池发送各种消息事件(Handler.sendMessage)和处理相应消息事件(Handler.handleMessage);
Looper:不断循环执行(Looper.loop),从MessageQueue中读取消息,按分发机制将消息分发给目标处理者。
3.消息机制的架构
消息机制的运行流程:在子线程执行完耗时操作,当Handler发送消息时,将会调用MessageQueue.enqueueMessage,向消息队列中添加消息。当通过Looper.loop开启循环后,会不断地从线程池中读取消息,即调用MessageQueue.next,然后调用目标Handler(即发送该消息的Handler)的dispatchMessage方法传递消息,然后返回到Handler所在线程,目标Handler收到消息,调用handleMessage方法,接收消息,处理消息。

MessageQueue,Handler和Looper三者之间的关系:每个线程中只能存在一个Looper,Looper是保存在ThreadLocal中的。主线程(UI线程)已经创建了一个Looper,所以在主线程中不需要再创建Looper,但是在其他线程中需要创建Looper。每个线程中可以有多个Handler,即一个Looper可以处理来自多个Handler的消息。 Looper中维护一个MessageQueue,来维护消息队列,消息队列中的Message可以来自不同的Handler。

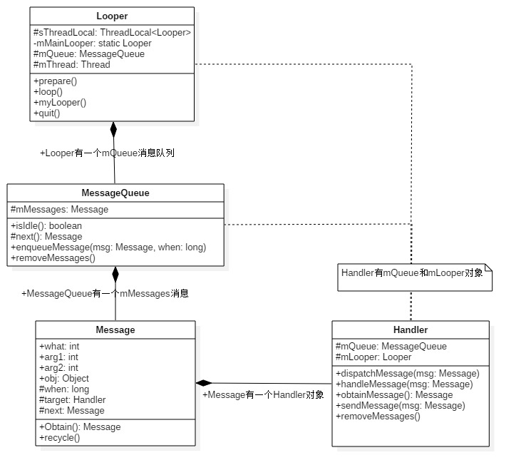
下面是消息机制的整体架构图,接下来我们将慢慢解剖整个架构。

从中我们可以看出:
Looper有一个MessageQueue消息队列;
MessageQueue有一组待处理的Message;
Message中记录发送和处理消息的Handler;
Handler中有Looper和MessageQueue。
二、消息机制的源码解析
1.Looper
要想使用消息机制,首先要创建一个Looper。
初始化Looper
无参情况下,默认调用prepare(true);表示的是这个Looper可以退出,而对于false的情况则表示当前Looper不可以退出。。
public static void prepare() {
prepare(true);
}
private static void prepare(boolean quitAllowed) {
if (sThreadLocal.get() != null) {
throw new RuntimeException("Only one Looper may be created per thread");
}
sThreadLocal.set(new Looper(quitAllowed));
}
这里看出,不能重复创建Looper,只能创建一个。创建Looper,并保存在ThreadLocal。其中ThreadLocal是线程本地存储区(Thread Local Storage,简称为TLS),每个线程都有自己的私有的本地存储区域,不同线程之间彼此不能访问对方的TLS区域。
开启Looper
public static void loop() {
final Looper me = myLooper(); //获取TLS存储的Looper对象
if (me == null) {
throw new RuntimeException("No Looper; Looper.prepare() wasn't called on this thread.");
}
final MessageQueue queue = me.mQueue; //获取Looper对象中的消息队列
Binder.clearCallingIdentity();
final long ident = Binder.clearCallingIdentity();
for (;;) { //进入loop的主循环方法
Message msg = queue.next(); //可能会阻塞,因为next()方法可能会无限循环
if (msg == null) { //消息为空,则退出循环
return;
}
Printer logging = me.mLogging; //默认为null,可通过setMessageLogging()方法来指定输出,用于debug功能
if (logging != null) {
logging.println(">>>>> Dispatching to " + msg.target + " " +
msg.callback + ": " + msg.what);
}
msg.target.dispatchMessage(msg); //获取msg的目标Handler,然后用于分发Message
if (logging != null) {
logging.println("<<<<< Finished to " + msg.target + " " + msg.callback);
}
final long newIdent = Binder.clearCallingIdentity();
if (ident != newIdent) {
}
msg.recycleUnchecked();
}
}
loop()进入循环模式,不断重复下面的操作,直到消息为空时退出循环:
读取MessageQueue的下一条Message(关于next(),后面详细介绍);
把Message分发给相应的target。
当next()取出下一条消息时,队列中已经没有消息时,next()会无限循环,产生阻塞。等待MessageQueue中加入消息,然后重新唤醒。
主线程中不需要自己创建Looper,这是由于在程序启动的时候,系统已经帮我们自动调用了Looper.prepare()方法。查看ActivityThread中的main()方法,代码如下所示:
public static void main(String[] args) {
..........................
Looper.prepareMainLooper();
..........................
Looper.loop();
..........................
}
其中`prepareMainLooper()方法会调用prepare(false)方法。
2.Handler
创建Handler
public Handler() {
this(null, false);
}
public Handler(Callback callback, boolean async) {
.................................
//必须先执行Looper.prepare(),才能获取Looper对象,否则为null.
mLooper = Looper.myLooper(); //从当前线程的TLS中获取Looper对象
if (mLooper == null) {
throw new RuntimeException("");
}
mQueue = mLooper.mQueue; //消息队列,来自Looper对象
mCallback = callback; //回调方法
mAsynchronous = async; //设置消息是否为异步处理方式
}
对于Handler的无参构造方法,默认采用当前线程TLS中的Looper对象,并且callback回调方法为null,且消息为同步处理方式。只要执行的Looper.prepare()方法,那么便可以获取有效的Looper对象。
3.发送消息
发送消息有几种方式,但是归根结底都是调用了sendMessageAtTime()方法。
在子线程中通过Handler的post()方式或send()方式发送消息,最终都是调用了sendMessageAtTime()方法。
post方法
public final boolean post(Runnable r)
{
return sendMessageDelayed(getPostMessage(r), 0);
}
public final boolean postAtTime(Runnable r, long uptimeMillis)
{
return sendMessageAtTime(getPostMessage(r), uptimeMillis);
}
public final boolean postAtTime(Runnable r, Object token, long uptimeMillis)
{
return sendMessageAtTime(getPostMessage(r, token), uptimeMillis);
}
public final boolean postDelayed(Runnable r, long delayMillis)
{
return sendMessageDelayed(getPostMessage(r), delayMillis);
}
send方法
public final boolean sendMessage(Message msg)
{
return sendMessageDelayed(msg, 0);
}
public final boolean sendEmptyMessage(int what)
{
return sendEmptyMessageDelayed(what, 0);
}
public final boolean sendEmptyMessageDelayed(int what, long delayMillis) {
Message msg = Message.obtain();
msg.what = what;
return sendMessageDelayed(msg, delayMillis);
}
public final boolean sendEmptyMessageAtTime(int what, long uptimeMillis) {
Message msg = Message.obtain();
msg.what = what;
return sendMessageAtTime(msg, uptimeMillis);
}
public final boolean sendMessageDelayed(Message msg, long delayMillis)
{
if (delayMillis < 0) {
delayMillis = 0;
}
return sendMessageAtTime(msg, SystemClock.uptimeMillis() + delayMillis);
}
就连子线程中调用Activity中的runOnUiThread()中更新UI,其实也是发送消息通知主线程更新UI,最终也会调用sendMessageAtTime()方法。
public final void runOnUiThread(Runnable action) {
if (Thread.currentThread() != mUiThread) {
mHandler.post(action);
} else {
action.run();
}
}
如果当前的线程不等于UI线程(主线程),就去调用Handler的post()方法,最终会调用sendMessageAtTime()方法。否则就直接调用Runnable对象的run()方法。
下面我们就来一探究竟,到底sendMessageAtTime()方法有什么作用?
sendMessageAtTime()
public boolean sendMessageAtTime(Message msg, long uptimeMillis) {
//其中mQueue是消息队列,从Looper中获取的
MessageQueue queue = mQueue;
if (queue == null) {
RuntimeException e = new RuntimeException(
this + " sendMessageAtTime() called with no mQueue");
Log.w("Looper", e.getMessage(), e);
return false;
}
//调用enqueueMessage方法
return enqueueMessage(queue, msg, uptimeMillis);
} private boolean enqueueMessage(MessageQueue queue, Message msg, long uptimeMillis) {
msg.target = this;
if (mAsynchronous) {
msg.setAsynchronous(true);
}
//调用MessageQueue的enqueueMessage方法
return queue.enqueueMessage(msg, uptimeMillis);
}
可以看到sendMessageAtTime()`方法的作用很简单,就是调用MessageQueue的enqueueMessage()方法,往消息队列中添加一个消息。
下面来看enqueueMessage()方法的具体执行逻辑。
enqueueMessage()
boolean enqueueMessage(Message msg, long when) {
// 每一个Message必须有一个target
if (msg.target == null) {
throw new IllegalArgumentException("Message must have a target.");
}
if (msg.isInUse()) {
throw new IllegalStateException(msg + " This message is already in use.");
}
synchronized (this) {
if (mQuitting) { //正在退出时,回收msg,加入到消息池
msg.recycle();
return false;
}
msg.markInUse();
msg.when = when;
Message p = mMessages;
boolean needWake;
if (p == null || when == 0 || when < p.when) {
//p为null(代表MessageQueue没有消息) 或者msg的触发时间是队列中最早的, 则进入该该分支
msg.next = p;
mMessages = msg;
needWake = mBlocked;
} else {
//将消息按时间顺序插入到MessageQueue。一般地,不需要唤醒事件队列,除非
//消息队头存在barrier,并且同时Message是队列中最早的异步消息。
needWake = mBlocked && p.target == null && msg.isAsynchronous();
Message prev;
for (;;) {
prev = p;
p = p.next;
if (p == null || when < p.when) {
break;
}
if (needWake && p.isAsynchronous()) {
needWake = false;
}
}
msg.next = p;
prev.next = msg;
}
if (needWake) {
nativeWake(mPtr);
}
}
return true;
}
MessageQueue是按照Message触发时间的先后顺序排列的,队头的消息是将要最早触发的消息。当有消息需要加入消息队列时,会从队列头开始遍历,直到找到消息应该插入的合适位置,以保证所有消息的时间顺序。
4.获取消息
当发送了消息后,在MessageQueue维护了消息队列,然后在Looper中通过loop()方法,不断地获取消息。上面对loop()方法进行了介绍,其中最重要的是调用了queue.next()方法,通过该方法来提取下一条信息。下面我们来看一下next()方法的具体流程。
next()
Message next() {
final long ptr = mPtr;
if (ptr == 0) { //当消息循环已经退出,则直接返回
return null;
}
int pendingIdleHandlerCount = -1; // 循环迭代的首次为-1
int nextPollTimeoutMillis = 0;
for (;;) {
if (nextPollTimeoutMillis != 0) {
Binder.flushPendingCommands();
}
//阻塞操作,当等待nextPollTimeoutMillis时长,或者消息队列被唤醒,都会返回
nativePollOnce(ptr, nextPollTimeoutMillis);
synchronized (this) {
final long now = SystemClock.uptimeMillis();
Message prevMsg = null;
Message msg = mMessages;
if (msg != null && msg.target == null) {
//当消息Handler为空时,查询MessageQueue中的下一条异步消息msg,为空则退出循环。
do {
prevMsg = msg;
msg = msg.next;
} while (msg != null && !msg.isAsynchronous());
}
if (msg != null) {
if (now < msg.when) {
//当异步消息触发时间大于当前时间,则设置下一次轮询的超时时长
nextPollTimeoutMillis = (int) Math.min(msg.when - now, Integer.MAX_VALUE);
} else {
// 获取一条消息,并返回
mBlocked = false;
if (prevMsg != null) {
prevMsg.next = msg.next;
} else {
mMessages = msg.next;
}
msg.next = null;
//设置消息的使用状态,即flags |= FLAG_IN_USE
msg.markInUse();
return msg; //成功地获取MessageQueue中的下一条即将要执行的消息
}
} else {
//没有消息
nextPollTimeoutMillis = -1;
}
//消息正在退出,返回null
if (mQuitting) {
dispose();
return null;
}
...............................
}
}
nativePollOnce是阻塞操作,其中nextPollTimeoutMillis代表下一个消息到来前,还需要等待的时长;当nextPollTimeoutMillis = -1时,表示消息队列中无消息,会一直等待下去。
可以看出next()方法根据消息的触发时间,获取下一条需要执行的消息,队列中消息为空时,则会进行阻塞操作。
5.分发消息
在loop()方法中,获取到下一条消息后,执行msg.target.dispatchMessage(msg),来分发消息到目标Handler对象。
下面就来具体看下dispatchMessage(msg)方法的执行流程。
dispatchMessage()
public void dispatchMessage(Message msg) {
if (msg.callback != null) {
//当Message存在回调方法,回调msg.callback.run()方法;
handleCallback(msg);
} else {
if (mCallback != null) {
//当Handler存在Callback成员变量时,回调方法handleMessage();
if (mCallback.handleMessage(msg)) {
return;
}
}
//Handler自身的回调方法handleMessage()
handleMessage(msg);
}
} private static void handleCallback(Message message) {
message.callback.run();
}
分发消息流程:
当Message的msg.callback不为空时,则回调方法msg.callback.run();
当Handler的mCallback不为空时,则回调方法mCallback.handleMessage(msg);
最后调用Handler自身的回调方法handleMessage(),该方法默认为空,Handler子类通过覆写该方法来完成具体的逻辑。
消息分发的优先级:
Message的回调方法:message.callback.run(),优先级最高;
Handler中Callback的回调方法:Handler.mCallback.handleMessage(msg),优先级仅次于1;
Handler的默认方法:Handler.handleMessage(msg),优先级最低。
对于很多情况下,消息分发后的处理方法是第3种情况,即Handler.handleMessage(),一般地往往通过覆写该方法从而实现自己的业务逻辑。
三、总结
以上便是消息机制的原理,以及从源码角度来解析消息机制的运行过程。可以简单地用下图来理解。
