Appuim 源码剖析 (Bootstrap)

762 阅读3分钟
原文链接: skyseraph.com

About

Appuim

Appium 是一个自动化测试开源工具,支持 iOS 平台和 Android 平台上的原生应用,web 应用和混合应用。

这里有很关键一点,跨平台。更多了解Appuim多平台支持相关信息,参考官方platform-support

相关概念

  • C/S 架构
    Appium 的核心是一个 web 服务器,它提供了一套 REST 的接口,接收客户端的连接,监听到命令,接着在移动设备上执行这些命令,然后将执行结果放在 HTTP 响应中返还给客户端。
  • Session机制
    Appuim的自动化测试是在一个 session 的上下文中运行,可以理解成Appuim会话。
    每一次当Appium server成功启动后,客户端的测试库(client library)会要求与Server创建一个会话(session)。
    会话的作用是为了确保能区别不同的客户端请求与不同的被测应用,每个特定的会话都有一个特定的sessionId参数。每次测试开始时,客户端将初始化一个session会话,虽然不同的语言初始化的方式不同,但是他们都要发送POST/session请求到服务器端,这些请求里面都会带有一个对象:desired capabilities ,这个时候服务器端会启动自动化session然后返回一个session ID,以后的命令都会用这个seesion ID去匹配。

  • Appuim服务端
    包含众多语言库(Java, Ruby, Python, PHP, JavaScript,C#等),都实现了 Appium 对 WebDriver 协议的扩展。

  • JSON wire protocol
    Appuim中非常重要的协议

Appuim 架构

Appuim基于Nodejs编写,基于HTTP协议,可以看成一个类似selenium webdriver的基于移动平台的webdriver,遵循RESTful设计风格web服务器,接受客户端的连接然后在手机设备上执行命令,最后通过HTTP的响应收集命令执行的结果。

如下为我整理的Appuim Android平台下架构原理图,iOS也类似,只是Bootstrap部分由Instruments替换,UiAutomator由UIAutomation替换。

如下两图参考testerhome PPT的Appuim Android和iOS平台下数据流程图。

其中,Android平台下,Android API 17+,底层调用android平台自带的UI测试框架Uiautomator;反之,调用的selendroid测试框架来完成。

Bootstrap源码剖析

源码结构

如下所示,Appuim Bootstrap部分源码结构,分UiWatchers、Bootstrap和UIAutomator三部分,非常清晰。

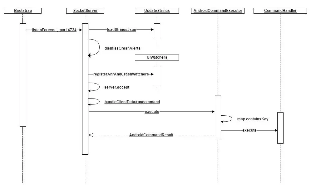
启动时序

Bootstrap入口类为Bootstrap.java,继承自UiAutomatorTestCase,然后开启Socket接收命令,时序如下。

类关系图

类关系如下图所示,很简单。

源码分析

Bootstrap整体分SocketServer部分,CommandHandler部分,Watchers部分和UiAutomator四部分。

  • SocketServer。完成PC Server端命令接收和解析,再通过CommandHandler的execute操作调用UiAutomator实现触控操作。
try {
client = server.accept();
Logger.debug("Client connected");
in = new BufferedReader(new InputStreamReader(client.getInputStream(), "UTF-8"));
out = new BufferedWriter(new OutputStreamWriter(client.getOutputStream(), "UTF-8"));
while (keepListening) {
handleClientData();
}
in.close();
out.close();
client.close();
Logger.debug("Closed client connection");
} catch (final IOException e) {
throw new SocketServerException("Error when client was trying to connect");
}
  • CommandHandler,虚基类,功能类都集成自该类完成execute操作,通过HashMap映射,如下。
private static HashMap<String, CommandHandler> map = new HashMap<String, CommandHandler>();

static {
map.put("waitForIdle", new WaitForIdle());
map.put("clear", new Clear());
map.put("orientation", new Orientation());
map.put("swipe", new Swipe());
map.put("flick", new Flick());
map.put("drag", new Drag());
map.put("pinch", new Pinch());
map.put("click", new Click());
map.put("touchLongClick", new TouchLongClick());
map.put("touchDown", new TouchDown());
map.put("touchUp", new TouchUp());
map.put("touchMove", new TouchMove());
map.put("getText", new GetText());
map.put("setText", new SetText());
map.put("getName", new GetName());
map.put("getAttribute", new GetAttribute());
map.put("getDeviceSize", new GetDeviceSize());
map.put("scrollTo", new ScrollTo());
map.put("find", new Find());
map.put("getLocation", new GetLocation());
map.put("getSize", new GetSize());
map.put("wake", new Wake());
map.put("pressBack", new PressBack());
map.put("pressKeyCode", new PressKeyCode());
map.put("longPressKeyCode", new LongPressKeyCode());
map.put("takeScreenshot", new TakeScreenshot());
map.put("updateStrings", new UpdateStrings());
map.put("getDataDir", new GetDataDir());
map.put("performMultiPointerGesture", new MultiPointerGesture());
map.put("openNotification", new OpenNotification());
map.put("source", new Source());
map.put("compressedLayoutHierarchy", new CompressedLayoutHierarchy());
map.put("configurator", new ConfiguratorHandler());
}

具体映射通过AndroidCommandExecutor中的execute实现。

public AndroidCommandResult execute(final AndroidCommand command) {
try {
Logger.debug("Got command action: " + command.action());

if (map.containsKey(command.action())) {
return map.get(command.action()).execute(command);
} else {
return new AndroidCommandResult(WDStatus.UNKNOWN_COMMAND,
"Unknown command: " + command.action());
}
} catch (final JSONException e) {
Logger.error("Could not decode action/params of command");
return new AndroidCommandResult(WDStatus.JSON_DECODER_ERROR,
"Could not decode action/params of command, please check format!");
}
}
  • Watchers,Android ANR 和 Crash,如下代码。
public void registerAnrAndCrashWatchers() {
UiDevice.getInstance().registerWatcher("ANR", new UiWatcher() {
@Override
public boolean checkForCondition() {
UiObject window = new UiObject(new UiSelector()
.className("com.android.server.am.AppNotRespondingDialog"));
String errorText = null;
if (window.exists()) {
try {
errorText = window.getText();
} catch (UiObjectNotFoundException e) {
Log.e(LOG_TAG, "dialog gone?", e);
}
onAnrDetected(errorText);
postHandler();
return true; // triggered
}
return false; // no trigger
}
});
  • UiAutomator,通过UiAutomator执行触控操作。

Refs

后记

本文首发于skyseraph.com“Appuim源码剖析(Bootstrap)”/)
同步发表/转载 cnBlogs / CSDN / …